Showing:

Annotations
Attributes
Diagrams
Facets
Identity Constraints
Instances
Model
Properties
Source
Used by
Main schema mzIdentML1.3.0.xsd
Namespace http://psidev.info/psi/pi/mzIdentML/1.3
Properties
attribute form default unqualified
element form default qualified
version 1.3.0
Schema location https://raw.githubusercontent.com/HUPO-PSI/mzIdentML/master/schema/mzIdentML1.3.0.xsd
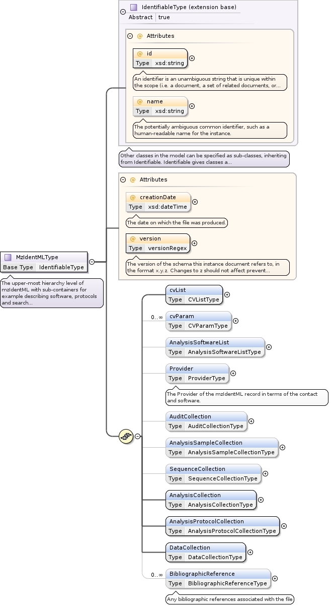
Element MzIdentML
Namespace http://psidev.info/psi/pi/mzIdentML/1.3
Diagram
DiagrammzIdentML1_3_0_xsd.tmp#IdentifiableType_idmzIdentML1_3_0_xsd.tmp#IdentifiableType_namemzIdentML1_3_0_xsd.tmp#IdentifiableTypemzIdentML1_3_0_xsd.tmp#MzIdentMLType_creationDatemzIdentML1_3_0_xsd.tmp#MzIdentMLType_versionmzIdentML1_3_0_xsd.tmp#MzIdentMLType_cvListmzIdentML1_3_0_xsd.tmp#MzIdentMLType_cvParammzIdentML1_3_0_xsd.tmp#MzIdentMLType_AnalysisSoftwareListmzIdentML1_3_0_xsd.tmp#MzIdentMLType_ProvidermzIdentML1_3_0_xsd.tmp#MzIdentMLType_AuditCollectionmzIdentML1_3_0_xsd.tmp#MzIdentMLType_AnalysisSampleCollectionmzIdentML1_3_0_xsd.tmp#MzIdentMLType_SequenceCollectionmzIdentML1_3_0_xsd.tmp#MzIdentMLType_AnalysisCollectionmzIdentML1_3_0_xsd.tmp#MzIdentMLType_AnalysisProtocolCollectionmzIdentML1_3_0_xsd.tmp#MzIdentMLType_DataCollectionmzIdentML1_3_0_xsd.tmp#MzIdentMLType_BibliographicReferencemzIdentML1_3_0_xsd.tmp#MzIdentMLType
Type MzIdentMLType
Type hierarchy
Properties
content complex
Model
Children AnalysisCollection, AnalysisProtocolCollection, AnalysisSampleCollection, AnalysisSoftwareList, AuditCollection, BibliographicReference, DataCollection, Provider, SequenceCollection, cvList, cvParam
Instance
<MzIdentML creationDate="" id="" name="" version="" xmlns="http://psidev.info/psi/pi/mzIdentML/1.3">
  <cvList>{1,1}</cvList>
  <cvParam accession="" cvRef="" name="" unitAccession="" unitCvRef="" unitName="" value="">{0,unbounded}</cvParam>
  <AnalysisSoftwareList>{0,1}</AnalysisSoftwareList>
  <Provider analysisSoftware_ref="" id="" name="">{0,1}</Provider>
  <AuditCollection>{0,1}</AuditCollection>
  <AnalysisSampleCollection>{0,1}</AnalysisSampleCollection>
  <SequenceCollection>{0,1}</SequenceCollection>
  <AnalysisCollection>{1,1}</AnalysisCollection>
  <AnalysisProtocolCollection>{1,1}</AnalysisProtocolCollection>
  <DataCollection>{1,1}</DataCollection>
  <BibliographicReference authors="" doi="" editor="" id="" issue="" name="" pages="" publication="" publisher="" title="" volume="" year="">{0,unbounded}</BibliographicReference>
</MzIdentML>
Attributes
QName Type Use Annotation
creationDate xsd:dateTime optional
The date on which the file was produced.
id xsd:string required
An identifier is an unambiguous string that is unique within the scope (i.e. a document, a set of related documents, or a repository) of its use.
name xsd:string optional
The potentially ambiguous common identifier, such as a human-readable name for the instance.
version versionRegex required
The version of the schema this instance document refers to, in the format x.y.z. Changes to z should not affect prevent instance documents from validating.
Identity constraints
QName Type Refer Selector Field(s)
PK_MZIDENTML unique . @id
PK_SCDBSEQ unique ./psi-pi:SequenceCollection/psi-pi:DBSequence @id
PK_SCPEP unique ./psi-pi:SequenceCollection/psi-pi:Peptide @id
PK_SCPEPEVLIPEPEV unique ./psi-pi:SequenceCollection/psi-pi:PeptideEvidence @id
PK_ANA unique ./psi-pi:AnalysisCollection/* @id
PK_APC unique ./psi-pi:AnalysisProtocolCollection/* @id
PK_APCSIPMT unique ./psi-pi:AnalysisProtocolCollection/psi-pi:SpectrumIdentificationProtocol/psi-pi:MassTable @id
PK_APCSIPENZ unique ./psi-pi:AnalysisProtocolCollection/psi-pi:SpectrumIdentificationProtocol/psi-pi:Enzymes/psi-pi:Enzyme @id
PK_APCSIPDTTT unique ./psi-pi:AnalysisProtocolCollection/psi-pi:SpectrumIdentificationProtocol/psi-pi:DatabaseTranslation/psi-pi:TranslationTable @id
PK_DATAIN unique ./psi-pi:DataCollection/psi-pi:Inputs/* @id
PK_DATAAD unique ./psi-pi:DataCollection/psi-pi:AnalysisData/* @id
PK_DATAADSIL unique ./psi-pi:DataCollection/psi-pi:AnalysisData/psi-pi:SpectrumIdentificationList/* @id
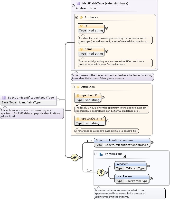
PK_DATAADSILSIR unique ./psi-pi:DataCollection/psi-pi:AnalysisData/psi-pi:SpectrumIdentificationList/psi-pi:SpectrumIdentificationResult/* @id
PK_DATAADSILSIRSII unique ./psi-pi:DataCollection/psi-pi:AnalysisData/psi-pi:SpectrumIdentificationList/psi-pi:SpectrumIdentificationResult/psi-pi:SpectrumIdentificationItem @id
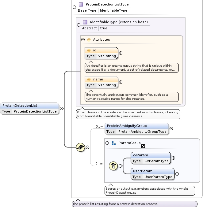
PK_DATAADPDL unique ./psi-pi:DataCollection/psi-pi:AnalysisData/psi-pi:ProteinDetectionList/* @id
PK_DATAADPDLPAG unique ./psi-pi:DataCollection/psi-pi:AnalysisData/psi-pi:ProteinDetectionList/psi-pi:ProteinAmbiguityGroup/* @id
PK_ANASW unique ./psi-pi:AnalysisSoftwareList/* @id
PK_PROV unique ./Provider @id
PK_AUDIT unique ./psi-pi:AuditCollection/* @id
PK_AUDITORG unique ./psi-pi:AuditCollection/psi-pi:Organization @id
PK_AUDITPER unique ./psi-pi:AuditCollection/psi-pi:Person @id
PK_SAMPLE unique ./psi-pi:AnalysisSampleCollection/* @id
PK_CV unique ./psi-pi:cvList/* @id
PK_DATAADSILFRAGTMEAS unique ./psi-pi:DataCollection/psi-pi:AnalysisData/psi-pi:SpectrumIdentificationList/psi-pi:FragmentationTable/psi-pi:Measure @id
PK_Bibref unique ./psi-pi:BibliographicReference @id
PK_spectrumID unique ./psi-pi:DataCollection/psi-pi:AnalysisData/psi-pi:SpectrumIdentificationList/psi-pi:SpectrumIdentificationResult/psi-pi:SpectrumIdentificationItem @spectrumID; @spectraData_ref
FK_SoftwareContact keyref PK_AUDIT ./psi-pi:AnalysisSoftwareList/psi-pi:AnalysisSoftware/psi-pi:ContactRole @contact_ref
FK_AUDITPERAFF keyref PK_AUDITORG ./psi-pi:AuditCollection/psi-pi:Person/psi-pi:Affiliation @organization_ref
FK_AUDITORGPAR keyref PK_AUDITORG ./psi-pi:AuditCollection/psi-pi:Organization/psi-pi:Parent @organization_ref
FK_ProviderContact keyref PK_AUDIT ./psi-pi:Provider/psi-pi:ContactRole @contact_ref
FK_ProviderSoftware keyref PK_ANASW ./psi-pi:Provider @software_ref
FK_SampleContact keyref PK_AUDIT ./psi-pi:AnalysisSampleCollection/psi-pi:Sample/psi-pi:ContactRole @contact_ref
FK_subSamples keyref PK_SAMPLE ./psi-pi:AnalysisSampleCollection/psi-pi:Sample/psi-pi:SubSample @sample_ref
FK_DBSEQ_SDB keyref PK_DATAIN ./psi-pi:SequenceCollection/psi-pi:DBSequence @searchDatabase_ref
FK_PEPEVID_PEP keyref PK_SCPEP ./psi-pi:SequenceCollection/psi-pi:PeptideEvidence @peptide_ref
FK_PEPEVID_DBSEQ keyref PK_SCDBSEQ ./psi-pi:SequenceCollection/psi-pi:PeptideEvidence @dBSequence_ref
FK_PEPEVID_TT keyref PK_APCSIPDTTT ./psi-pi:SequenceCollection/psi-pi:PeptideEvidence @translationTable_ref
FK_SI_SIP keyref PK_APC ./psi-pi:AnalysisCollection/psi-pi:SpectrumIdentification @spectrumIdentificationProtocol_ref
FK_SI_SILR keyref PK_DATAAD ./psi-pi:AnalysisCollection/psi-pi:SpectrumIdentification @spectrumIdentificationList_ref
FK_SISDB_SDBR keyref PK_DATAIN ./psi-pi:AnalysisCollection/psi-pi:SpectrumIdentification/psi-pi:SearchDatabaseRef @searchDatabase_ref
FK_SIIS_SDR keyref PK_DATAIN ./psi-pi:AnalysisCollection/psi-pi:SpectrumIdentification/psi-pi:InputSpectra @spectraData_ref
FK_PD_PDP keyref PK_APC ./psi-pi:AnalysisCollection/psi-pi:ProteinDetection @proteinDetectionProtocol_ref
FK_PD_PDL keyref PK_DATAAD ./psi-pi:AnalysisCollection/psi-pi:ProteinDetection @proteinDetectionList_ref
FK_PDSIL_ISI keyref PK_DATAAD ./psi-pi:AnalysisCollection/psi-pi:ProteinDetection/psi-pi:InputSpectrumIdentifications @spectrumIdentificationList_ref
FK_APSIP_ASW keyref PK_ANASW ./psi-pi:AnalysisProtocolCollection/psi-pi:SpectrumIdentificationProtocol @analysisSoftware_ref
FK_APPDP_ASW keyref PK_ANASW ./psi-pi:AnalysisProtocolCollection/psi-pi:ProteinDetectionProtocol @analysisSoftware_ref
FK_SIIPEV_PEPEVR keyref PK_SCPEPEVLIPEPEV ./psi-pi:DataCollection/psi-pi:AnalysisData/psi-pi:SpectrumIdentificationList/psi-pi:SpectrumIdentificationResult/psi-pi:SpectrumIdentificationItem/psi-pi:PeptideEvidenceRef @peptideEvidence_ref
FK_DATAADSILSIR_SDR keyref PK_DATAIN ./psi-pi:DataCollection/psi-pi:AnalysisData/psi-pi:SpectrumIdentificationList/psi-pi:SpectrumIdentificationResult @spectraData_ref
FK_DATAADSILSIRSII_PEP keyref PK_SCPEP ./psi-pi:DataCollection/psi-pi:AnalysisData/psi-pi:SpectrumIdentificationList/psi-pi:SpectrumIdentificationResult/psi-pi:SpectrumIdentificationItem @peptide_ref
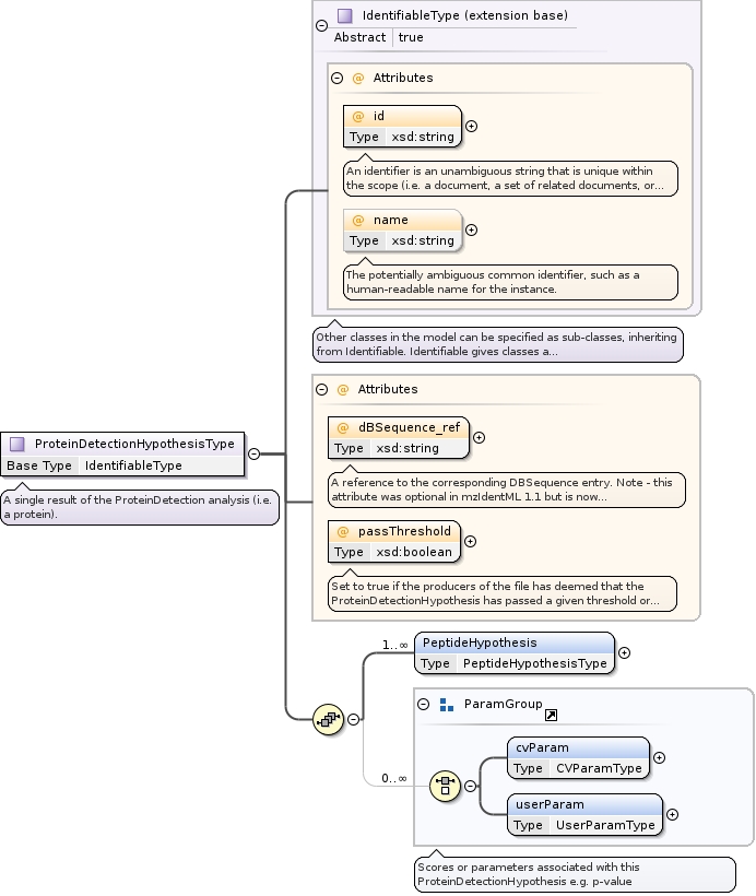
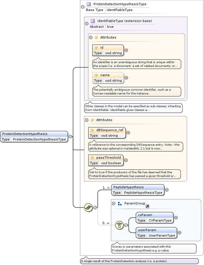
FK_DATAADPDLPAGPDHPH_PEPEV keyref PK_SCPEPEVLIPEPEV ./psi-pi:DataCollection/psi-pi:AnalysisData/psi-pi:ProteinDetectionList/psi-pi:ProteinAmbiguityGroup/psi-pi:ProteinDetectionHypothesis/psi-pi:PeptideHypothesis @peptideEvidence_ref
FK_DATAADPDLPAGPDHPHSIIR_SII keyref PK_DATAADSILSIRSII ./psi-pi:DataCollection/psi-pi:AnalysisData/psi-pi:ProteinDetectionList/psi-pi:ProteinAmbiguityGroup/psi-pi:ProteinDetectionHypothesis/psi-pi:PeptideHypothesis/psi-pi:SpectrumIdentificationItemRef @spectrumIdentificationItem_ref
FK_PDH_DBSeq keyref PK_SCDBSEQ ./psi-pi:DataCollection/psi-pi:AnalysisData/psi-pi:ProteinDetectionList/psi-pi:ProteinAmbiguityGroup/psi-pi:ProteinDetectionHypothesis @dBSequence_ref
FK_DATAADSILSIRSIIFRAGIONFRAGARR keyref PK_DATAADSILFRAGTMEAS ./psi-pi:DataCollection/psi-pi:AnalysisData/psi-pi:SpectrumIdentificationList/psi-pi:SpectrumIdentificationResult/psi-pi:SpectrumIdentificationItem/psi-pi:Fragmentation/psi-pi:IonType/psi-pi:FragmentArray @measure_ref
FK_Sample keyref PK_SAMPLE ./psi-pi:DataCollection/psi-pi:AnalysisData/psi-pi:SpectrumIdentificationList/psi-pi:SpectrumIdentificationResult/psi-pi:SpectrumIdentificationItem @sample_ref
FK_MassTable keyref PK_APCSIPMT ./psi-pi:DataCollection/psi-pi:AnalysisData/psi-pi:SpectrumIdentificationList/psi-pi:SpectrumIdentificationResult/SpectrumIdentificationItem @massTable_ref
FK_UnitCVlist1 keyref PK_CV * @unitCvRef
FK_UnitCVlist2 keyref PK_CV */* @unitCvRef
FK_UnitCVlist3 keyref PK_CV */*/* @unitCvRef
FK_UnitCVlist4 keyref PK_CV */*/*/* @unitCvRef
FK_UnitCVlist5 keyref PK_CV */*/*/*/* @unitCvRef
FK_UnitCVlist6 keyref PK_CV */*/*/*/*/* @unitCvRef
FK_UnitCVlist7 keyref PK_CV */*/*/*/*/*/* @unitCvRef
FK_UnitCVlist8 keyref PK_CV */*/*/*/*/*/*/* @unitCvRef
FK_CVlist1 keyref PK_CV * @cvRef
FK_CVlist2 keyref PK_CV */* @cvRef
FK_CVlist3 keyref PK_CV */*/* @cvRef
FK_CVlist4 keyref PK_CV */*/*/* @cvRef
FK_CVlist5 keyref PK_CV */*/*/*/* @cvRef
FK_CVlist6 keyref PK_CV */*/*/*/*/* @cvRef
FK_CVlist7 keyref PK_CV */*/*/*/*/*/* @cvRef
FK_CVlist8 keyref PK_CV */*/*/*/*/*/*/* @cvRef
Source
<xsd:element name="MzIdentML" type="MzIdentMLType">
  <xsd:unique name="PK_MZIDENTML">
    <xsd:selector xpath="."/>
    <xsd:field xpath="@id"/>
  </xsd:unique>
  <xsd:unique name="PK_SCDBSEQ">
    <xsd:selector xpath="./psi-pi:SequenceCollection/psi-pi:DBSequence"/>
    <xsd:field xpath="@id"/>
  </xsd:unique>
  <xsd:unique name="PK_SCPEP">
    <xsd:selector xpath="./psi-pi:SequenceCollection/psi-pi:Peptide"/>
    <xsd:field xpath="@id"/>
  </xsd:unique>
  <xsd:unique name="PK_SCPEPEVLIPEPEV">
    <xsd:selector xpath="./psi-pi:SequenceCollection/psi-pi:PeptideEvidence"/>
    <xsd:field xpath="@id"/>
  </xsd:unique>
  <xsd:unique name="PK_ANA">
    <xsd:selector xpath="./psi-pi:AnalysisCollection/*"/>
    <xsd:field xpath="@id"/>
  </xsd:unique>
  <xsd:unique name="PK_APC">
    <xsd:selector xpath="./psi-pi:AnalysisProtocolCollection/*"/>
    <xsd:field xpath="@id"/>
  </xsd:unique>
  <xsd:unique name="PK_APCSIPMT">
    <xsd:selector xpath="./psi-pi:AnalysisProtocolCollection/psi-pi:SpectrumIdentificationProtocol/psi-pi:MassTable"/>
    <xsd:field xpath="@id"/>
  </xsd:unique>
  <xsd:unique name="PK_APCSIPENZ">
    <xsd:selector xpath="./psi-pi:AnalysisProtocolCollection/psi-pi:SpectrumIdentificationProtocol/psi-pi:Enzymes/psi-pi:Enzyme"/>
    <xsd:field xpath="@id"/>
  </xsd:unique>
  <xsd:unique name="PK_APCSIPDTTT">
    <xsd:selector xpath="./psi-pi:AnalysisProtocolCollection/psi-pi:SpectrumIdentificationProtocol/psi-pi:DatabaseTranslation/psi-pi:TranslationTable"/>
    <xsd:field xpath="@id"/>
  </xsd:unique>
  <xsd:unique name="PK_DATAIN">
    <xsd:selector xpath="./psi-pi:DataCollection/psi-pi:Inputs/*"/>
    <xsd:field xpath="@id"/>
  </xsd:unique>
  <xsd:unique name="PK_DATAAD">
    <xsd:selector xpath="./psi-pi:DataCollection/psi-pi:AnalysisData/*"/>
    <xsd:field xpath="@id"/>
  </xsd:unique>
  <xsd:unique name="PK_DATAADSIL">
    <xsd:selector xpath="./psi-pi:DataCollection/psi-pi:AnalysisData/psi-pi:SpectrumIdentificationList/*"/>
    <xsd:field xpath="@id"/>
  </xsd:unique>
  <xsd:unique name="PK_DATAADSILSIR">
    <xsd:selector xpath="./psi-pi:DataCollection/psi-pi:AnalysisData/psi-pi:SpectrumIdentificationList/psi-pi:SpectrumIdentificationResult/*"/>
    <xsd:field xpath="@id"/>
  </xsd:unique>
  <xsd:unique name="PK_DATAADSILSIRSII">
    <xsd:selector xpath="./psi-pi:DataCollection/psi-pi:AnalysisData/psi-pi:SpectrumIdentificationList/psi-pi:SpectrumIdentificationResult/psi-pi:SpectrumIdentificationItem"/>
    <xsd:field xpath="@id"/>
  </xsd:unique>
  <xsd:unique name="PK_DATAADPDL">
    <xsd:selector xpath="./psi-pi:DataCollection/psi-pi:AnalysisData/psi-pi:ProteinDetectionList/*"/>
    <xsd:field xpath="@id"/>
  </xsd:unique>
  <xsd:unique name="PK_DATAADPDLPAG">
    <xsd:selector xpath="./psi-pi:DataCollection/psi-pi:AnalysisData/psi-pi:ProteinDetectionList/psi-pi:ProteinAmbiguityGroup/*"/>
    <xsd:field xpath="@id"/>
  </xsd:unique>
  <xsd:unique name="PK_ANASW">
    <xsd:selector xpath="./psi-pi:AnalysisSoftwareList/*"/>
    <xsd:field xpath="@id"/>
  </xsd:unique>
  <xsd:unique name="PK_PROV">
    <xsd:selector xpath="./Provider"/>
    <xsd:field xpath="@id"/>
  </xsd:unique>
  <xsd:unique name="PK_AUDIT">
    <xsd:selector xpath="./psi-pi:AuditCollection/*"/>
    <xsd:field xpath="@id"/>
  </xsd:unique>
  <xsd:unique name="PK_AUDITORG">
    <xsd:selector xpath="./psi-pi:AuditCollection/psi-pi:Organization"/>
    <xsd:field xpath="@id"/>
  </xsd:unique>
  <xsd:unique name="PK_AUDITPER">
    <xsd:selector xpath="./psi-pi:AuditCollection/psi-pi:Person"/>
    <xsd:field xpath="@id"/>
  </xsd:unique>
  <xsd:unique name="PK_SAMPLE">
    <xsd:selector xpath="./psi-pi:AnalysisSampleCollection/*"/>
    <xsd:field xpath="@id"/>
  </xsd:unique>
  <xsd:unique name="PK_CV">
    <xsd:selector xpath="./psi-pi:cvList/*"/>
    <xsd:field xpath="@id"/>
  </xsd:unique>
  <xsd:unique name="PK_DATAADSILFRAGTMEAS">
    <xsd:selector xpath="./psi-pi:DataCollection/psi-pi:AnalysisData/psi-pi:SpectrumIdentificationList/psi-pi:FragmentationTable/psi-pi:Measure"/>
    <xsd:field xpath="@id"/>
  </xsd:unique>
  <xsd:unique name="PK_Bibref">
    <xsd:selector xpath="./psi-pi:BibliographicReference"/>
    <xsd:field xpath="@id"/>
  </xsd:unique>
  <xsd:unique name="PK_spectrumID">
    <xsd:selector xpath="./psi-pi:DataCollection/psi-pi:AnalysisData/psi-pi:SpectrumIdentificationList/psi-pi:SpectrumIdentificationResult/psi-pi:SpectrumIdentificationItem"/>
    <xsd:field xpath="@spectrumID"/>
    <xsd:field xpath="@spectraData_ref"/>
  </xsd:unique>
  <xsd:keyref name="FK_SoftwareContact" refer="PK_AUDIT">
    <xsd:selector xpath="./psi-pi:AnalysisSoftwareList/psi-pi:AnalysisSoftware/psi-pi:ContactRole"/>
    <xsd:field xpath="@contact_ref"/>
  </xsd:keyref>
  <xsd:keyref name="FK_AUDITPERAFF" refer="PK_AUDITORG">
    <xsd:selector xpath="./psi-pi:AuditCollection/psi-pi:Person/psi-pi:Affiliation"/>
    <xsd:field xpath="@organization_ref"/>
  </xsd:keyref>
  <xsd:keyref name="FK_AUDITORGPAR" refer="PK_AUDITORG">
    <xsd:selector xpath="./psi-pi:AuditCollection/psi-pi:Organization/psi-pi:Parent"/>
    <xsd:field xpath="@organization_ref"/>
  </xsd:keyref>
  <xsd:keyref name="FK_ProviderContact" refer="PK_AUDIT">
    <xsd:selector xpath="./psi-pi:Provider/psi-pi:ContactRole"/>
    <xsd:field xpath="@contact_ref"/>
  </xsd:keyref>
  <xsd:keyref name="FK_ProviderSoftware" refer="PK_ANASW">
    <xsd:selector xpath="./psi-pi:Provider"/>
    <xsd:field xpath="@software_ref"/>
  </xsd:keyref>
  <xsd:keyref name="FK_SampleContact" refer="PK_AUDIT">
    <xsd:selector xpath="./psi-pi:AnalysisSampleCollection/psi-pi:Sample/psi-pi:ContactRole"/>
    <xsd:field xpath="@contact_ref"/>
  </xsd:keyref>
  <xsd:keyref name="FK_subSamples" refer="PK_SAMPLE">
    <xsd:selector xpath="./psi-pi:AnalysisSampleCollection/psi-pi:Sample/psi-pi:SubSample"/>
    <xsd:field xpath="@sample_ref"/>
  </xsd:keyref>
  <xsd:keyref name="FK_DBSEQ_SDB" refer="PK_DATAIN">
    <xsd:selector xpath="./psi-pi:SequenceCollection/psi-pi:DBSequence"/>
    <xsd:field xpath="@searchDatabase_ref"/>
  </xsd:keyref>
  <xsd:keyref name="FK_PEPEVID_PEP" refer="PK_SCPEP">
    <xsd:selector xpath="./psi-pi:SequenceCollection/psi-pi:PeptideEvidence"/>
    <xsd:field xpath="@peptide_ref"/>
  </xsd:keyref>
  <xsd:keyref name="FK_PEPEVID_DBSEQ" refer="PK_SCDBSEQ">
    <xsd:selector xpath="./psi-pi:SequenceCollection/psi-pi:PeptideEvidence"/>
    <xsd:field xpath="@dBSequence_ref"/>
  </xsd:keyref>
  <xsd:keyref name="FK_PEPEVID_TT" refer="PK_APCSIPDTTT">
    <xsd:selector xpath="./psi-pi:SequenceCollection/psi-pi:PeptideEvidence"/>
    <xsd:field xpath="@translationTable_ref"/>
  </xsd:keyref>
  <xsd:keyref name="FK_SI_SIP" refer="PK_APC">
    <xsd:selector xpath="./psi-pi:AnalysisCollection/psi-pi:SpectrumIdentification"/>
    <xsd:field xpath="@spectrumIdentificationProtocol_ref"/>
  </xsd:keyref>
  <xsd:keyref name="FK_SI_SILR" refer="PK_DATAAD">
    <xsd:selector xpath="./psi-pi:AnalysisCollection/psi-pi:SpectrumIdentification"/>
    <xsd:field xpath="@spectrumIdentificationList_ref"/>
  </xsd:keyref>
  <xsd:keyref name="FK_SISDB_SDBR" refer="PK_DATAIN">
    <xsd:selector xpath="./psi-pi:AnalysisCollection/psi-pi:SpectrumIdentification/psi-pi:SearchDatabaseRef"/>
    <xsd:field xpath="@searchDatabase_ref"/>
  </xsd:keyref>
  <xsd:keyref name="FK_SIIS_SDR" refer="PK_DATAIN">
    <xsd:selector xpath="./psi-pi:AnalysisCollection/psi-pi:SpectrumIdentification/psi-pi:InputSpectra"/>
    <xsd:field xpath="@spectraData_ref"/>
  </xsd:keyref>
  <xsd:keyref name="FK_PD_PDP" refer="PK_APC">
    <xsd:selector xpath="./psi-pi:AnalysisCollection/psi-pi:ProteinDetection"/>
    <xsd:field xpath="@proteinDetectionProtocol_ref"/>
  </xsd:keyref>
  <xsd:keyref name="FK_PD_PDL" refer="PK_DATAAD">
    <xsd:selector xpath="./psi-pi:AnalysisCollection/psi-pi:ProteinDetection"/>
    <xsd:field xpath="@proteinDetectionList_ref"/>
  </xsd:keyref>
  <xsd:keyref name="FK_PDSIL_ISI" refer="PK_DATAAD">
    <xsd:selector xpath="./psi-pi:AnalysisCollection/psi-pi:ProteinDetection/psi-pi:InputSpectrumIdentifications"/>
    <xsd:field xpath="@spectrumIdentificationList_ref"/>
  </xsd:keyref>
  <xsd:keyref name="FK_APSIP_ASW" refer="PK_ANASW">
    <xsd:selector xpath="./psi-pi:AnalysisProtocolCollection/psi-pi:SpectrumIdentificationProtocol"/>
    <xsd:field xpath="@analysisSoftware_ref"/>
  </xsd:keyref>
  <xsd:keyref name="FK_APPDP_ASW" refer="PK_ANASW">
    <xsd:selector xpath="./psi-pi:AnalysisProtocolCollection/psi-pi:ProteinDetectionProtocol"/>
    <xsd:field xpath="@analysisSoftware_ref"/>
  </xsd:keyref>
  <xsd:keyref name="FK_SIIPEV_PEPEVR" refer="PK_SCPEPEVLIPEPEV">
    <xsd:selector xpath="./psi-pi:DataCollection/psi-pi:AnalysisData/psi-pi:SpectrumIdentificationList/psi-pi:SpectrumIdentificationResult/psi-pi:SpectrumIdentificationItem/psi-pi:PeptideEvidenceRef"/>
    <xsd:field xpath="@peptideEvidence_ref"/>
  </xsd:keyref>
  <xsd:keyref name="FK_DATAADSILSIR_SDR" refer="PK_DATAIN">
    <xsd:selector xpath="./psi-pi:DataCollection/psi-pi:AnalysisData/psi-pi:SpectrumIdentificationList/psi-pi:SpectrumIdentificationResult"/>
    <xsd:field xpath="@spectraData_ref"/>
  </xsd:keyref>
  <xsd:keyref name="FK_DATAADSILSIRSII_PEP" refer="PK_SCPEP">
    <xsd:selector xpath="./psi-pi:DataCollection/psi-pi:AnalysisData/psi-pi:SpectrumIdentificationList/psi-pi:SpectrumIdentificationResult/psi-pi:SpectrumIdentificationItem"/>
    <xsd:field xpath="@peptide_ref"/>
  </xsd:keyref>
  <xsd:keyref name="FK_DATAADPDLPAGPDHPH_PEPEV" refer="PK_SCPEPEVLIPEPEV">
    <xsd:selector xpath="./psi-pi:DataCollection/psi-pi:AnalysisData/psi-pi:ProteinDetectionList/psi-pi:ProteinAmbiguityGroup/psi-pi:ProteinDetectionHypothesis/psi-pi:PeptideHypothesis"/>
    <xsd:field xpath="@peptideEvidence_ref"/>
  </xsd:keyref>
  <xsd:keyref name="FK_DATAADPDLPAGPDHPHSIIR_SII" refer="PK_DATAADSILSIRSII">
    <xsd:selector xpath="./psi-pi:DataCollection/psi-pi:AnalysisData/psi-pi:ProteinDetectionList/psi-pi:ProteinAmbiguityGroup/psi-pi:ProteinDetectionHypothesis/psi-pi:PeptideHypothesis/psi-pi:SpectrumIdentificationItemRef"/>
    <xsd:field xpath="@spectrumIdentificationItem_ref"/>
  </xsd:keyref>
  <xsd:keyref name="FK_PDH_DBSeq" refer="PK_SCDBSEQ">
    <xsd:selector xpath="./psi-pi:DataCollection/psi-pi:AnalysisData/psi-pi:ProteinDetectionList/psi-pi:ProteinAmbiguityGroup/psi-pi:ProteinDetectionHypothesis"/>
    <xsd:field xpath="@dBSequence_ref"/>
  </xsd:keyref>
  <xsd:keyref name="FK_DATAADSILSIRSIIFRAGIONFRAGARR" refer="PK_DATAADSILFRAGTMEAS">
    <xsd:selector xpath="./psi-pi:DataCollection/psi-pi:AnalysisData/psi-pi:SpectrumIdentificationList/psi-pi:SpectrumIdentificationResult/psi-pi:SpectrumIdentificationItem/psi-pi:Fragmentation/psi-pi:IonType/psi-pi:FragmentArray"/>
    <xsd:field xpath="@measure_ref"/>
  </xsd:keyref>
  <xsd:keyref name="FK_Sample" refer="PK_SAMPLE">
    <xsd:selector xpath="./psi-pi:DataCollection/psi-pi:AnalysisData/psi-pi:SpectrumIdentificationList/psi-pi:SpectrumIdentificationResult/psi-pi:SpectrumIdentificationItem"/>
    <xsd:field xpath="@sample_ref"/>
  </xsd:keyref>
  <xsd:keyref name="FK_MassTable" refer="PK_APCSIPMT">
    <xsd:selector xpath="./psi-pi:DataCollection/psi-pi:AnalysisData/psi-pi:SpectrumIdentificationList/psi-pi:SpectrumIdentificationResult/SpectrumIdentificationItem"/>
    <xsd:field xpath="@massTable_ref"/>
  </xsd:keyref>
  <xsd:keyref name="FK_UnitCVlist1" refer="PK_CV">
    <xsd:selector xpath="*"/>
    <xsd:field xpath="@unitCvRef"/>
  </xsd:keyref>
  <xsd:keyref name="FK_UnitCVlist2" refer="PK_CV">
    <xsd:selector xpath="*/*"/>
    <xsd:field xpath="@unitCvRef"/>
  </xsd:keyref>
  <xsd:keyref name="FK_UnitCVlist3" refer="PK_CV">
    <xsd:selector xpath="*/*/*"/>
    <xsd:field xpath="@unitCvRef"/>
  </xsd:keyref>
  <xsd:keyref name="FK_UnitCVlist4" refer="PK_CV">
    <xsd:selector xpath="*/*/*/*"/>
    <xsd:field xpath="@unitCvRef"/>
  </xsd:keyref>
  <xsd:keyref name="FK_UnitCVlist5" refer="PK_CV">
    <xsd:selector xpath="*/*/*/*/*"/>
    <xsd:field xpath="@unitCvRef"/>
  </xsd:keyref>
  <xsd:keyref name="FK_UnitCVlist6" refer="PK_CV">
    <xsd:selector xpath="*/*/*/*/*/*"/>
    <xsd:field xpath="@unitCvRef"/>
  </xsd:keyref>
  <xsd:keyref name="FK_UnitCVlist7" refer="PK_CV">
    <xsd:selector xpath="*/*/*/*/*/*/*"/>
    <xsd:field xpath="@unitCvRef"/>
  </xsd:keyref>
  <xsd:keyref name="FK_UnitCVlist8" refer="PK_CV">
    <xsd:selector xpath="*/*/*/*/*/*/*/*"/>
    <xsd:field xpath="@unitCvRef"/>
  </xsd:keyref>
  <xsd:keyref name="FK_CVlist1" refer="PK_CV">
    <xsd:selector xpath="*"/>
    <xsd:field xpath="@cvRef"/>
  </xsd:keyref>
  <xsd:keyref name="FK_CVlist2" refer="PK_CV">
    <xsd:selector xpath="*/*"/>
    <xsd:field xpath="@cvRef"/>
  </xsd:keyref>
  <xsd:keyref name="FK_CVlist3" refer="PK_CV">
    <xsd:selector xpath="*/*/*"/>
    <xsd:field xpath="@cvRef"/>
  </xsd:keyref>
  <xsd:keyref name="FK_CVlist4" refer="PK_CV">
    <xsd:selector xpath="*/*/*/*"/>
    <xsd:field xpath="@cvRef"/>
  </xsd:keyref>
  <xsd:keyref name="FK_CVlist5" refer="PK_CV">
    <xsd:selector xpath="*/*/*/*/*"/>
    <xsd:field xpath="@cvRef"/>
  </xsd:keyref>
  <xsd:keyref name="FK_CVlist6" refer="PK_CV">
    <xsd:selector xpath="*/*/*/*/*/*"/>
    <xsd:field xpath="@cvRef"/>
  </xsd:keyref>
  <xsd:keyref name="FK_CVlist7" refer="PK_CV">
    <xsd:selector xpath="*/*/*/*/*/*/*"/>
    <xsd:field xpath="@cvRef"/>
  </xsd:keyref>
  <xsd:keyref name="FK_CVlist8" refer="PK_CV">
    <xsd:selector xpath="*/*/*/*/*/*/*/*"/>
    <xsd:field xpath="@cvRef"/>
  </xsd:keyref>
</xsd:element>
Schema location https://raw.githubusercontent.com/HUPO-PSI/mzIdentML/master/schema/mzIdentML1.3.0.xsd
Element MzIdentMLType / cvList
Namespace http://psidev.info/psi/pi/mzIdentML/1.3
Diagram
DiagrammzIdentML1_3_0_xsd.tmp#CVListType_cvmzIdentML1_3_0_xsd.tmp#CVListType
Type CVListType
Properties
content complex
Model
Children cv
Instance
<cvList xmlns="http://psidev.info/psi/pi/mzIdentML/1.3">
  <cv fullName="" id="" uri="" version="">{1,unbounded}</cv>
</cvList>
Source
<xsd:element name="cvList" type="CVListType"/>
Schema location https://raw.githubusercontent.com/HUPO-PSI/mzIdentML/master/schema/mzIdentML1.3.0.xsd
Element CVListType / cv
Namespace http://psidev.info/psi/pi/mzIdentML/1.3
Diagram
DiagrammzIdentML1_3_0_xsd.tmp#cvType_fullNamemzIdentML1_3_0_xsd.tmp#cvType_versionmzIdentML1_3_0_xsd.tmp#cvType_urimzIdentML1_3_0_xsd.tmp#cvType_idmzIdentML1_3_0_xsd.tmp#cvType
Type cvType
Properties
content complex
maxOccurs unbounded
Attributes
QName Type Use Annotation
fullName xsd:string required
The full name of the CV.
id xsd:string required
The unique identifier of this cv within the document to be referenced by cvParam elements.
uri xsd:anyURI required
The URI of the source CV.
version xsd:string optional
The version of the CV.
Source
<xsd:element name="cv" type="cvType" maxOccurs="unbounded"/>
Schema location https://raw.githubusercontent.com/HUPO-PSI/mzIdentML/master/schema/mzIdentML1.3.0.xsd
Element MzIdentMLType / cvParam
Namespace http://psidev.info/psi/pi/mzIdentML/1.3
Diagram
DiagrammzIdentML1_3_0_xsd.tmp#AbstractParamType_namemzIdentML1_3_0_xsd.tmp#AbstractParamType_valuemzIdentML1_3_0_xsd.tmp#AbstractParamType_unitAccessionmzIdentML1_3_0_xsd.tmp#AbstractParamType_unitNamemzIdentML1_3_0_xsd.tmp#AbstractParamType_unitCvRefmzIdentML1_3_0_xsd.tmp#AbstractParamTypemzIdentML1_3_0_xsd.tmp#CVParamType_cvRefmzIdentML1_3_0_xsd.tmp#CVParamType_accessionmzIdentML1_3_0_xsd.tmp#CVParamType
Type CVParamType
Type hierarchy
Properties
content complex
minOccurs 0
maxOccurs unbounded
Attributes
QName Type Use Annotation
accession xsd:string required
The accession or ID number of this CV term in the source CV.
cvRef xsd:string required
A reference to the cv element from which this term originates.
name xsd:string required
The name of the parameter.
unitAccession xsd:string optional
An accession number identifying the unit within the OBO foundry Unit CV.
unitCvRef xsd:string optional
If a unit term is referenced, this attribute must refer to the CV 'id' attribute defined in the cvList in this file.
unitName xsd:string optional
The name of the unit.
value xsd:string optional
The user-entered value of the parameter.
Source
<xsd:element name="cvParam" type="CVParamType" minOccurs="0" maxOccurs="unbounded"/>
Schema location https://raw.githubusercontent.com/HUPO-PSI/mzIdentML/master/schema/mzIdentML1.3.0.xsd
Element MzIdentMLType / AnalysisSoftwareList
Namespace http://psidev.info/psi/pi/mzIdentML/1.3
Diagram
DiagrammzIdentML1_3_0_xsd.tmp#AnalysisSoftwareListType_AnalysisSoftwaremzIdentML1_3_0_xsd.tmp#AnalysisSoftwareListType
Type AnalysisSoftwareListType
Properties
content complex
minOccurs 0
Model
Children AnalysisSoftware
Instance
<AnalysisSoftwareList xmlns="http://psidev.info/psi/pi/mzIdentML/1.3">
  <AnalysisSoftware id="" name="" uri="" version="">{1,unbounded}</AnalysisSoftware>
</AnalysisSoftwareList>
Source
<xsd:element name="AnalysisSoftwareList" type="AnalysisSoftwareListType" minOccurs="0"/>
Schema location https://raw.githubusercontent.com/HUPO-PSI/mzIdentML/master/schema/mzIdentML1.3.0.xsd
Element AnalysisSoftwareListType / AnalysisSoftware
Namespace http://psidev.info/psi/pi/mzIdentML/1.3
Diagram
DiagrammzIdentML1_3_0_xsd.tmp#IdentifiableType_idmzIdentML1_3_0_xsd.tmp#IdentifiableType_namemzIdentML1_3_0_xsd.tmp#IdentifiableTypemzIdentML1_3_0_xsd.tmp#AnalysisSoftwareType_versionmzIdentML1_3_0_xsd.tmp#AnalysisSoftwareType_urimzIdentML1_3_0_xsd.tmp#AnalysisSoftwareType_ContactRolemzIdentML1_3_0_xsd.tmp#AnalysisSoftwareType_SoftwareNamemzIdentML1_3_0_xsd.tmp#AnalysisSoftwareType_CustomizationsmzIdentML1_3_0_xsd.tmp#AnalysisSoftwareType
Type AnalysisSoftwareType
Type hierarchy
Properties
content complex
maxOccurs unbounded
Model
Children ContactRole, Customizations, SoftwareName
Instance
<AnalysisSoftware id="" name="" uri="" version="" xmlns="http://psidev.info/psi/pi/mzIdentML/1.3">
  <ContactRole contact_ref="">{0,1}</ContactRole>
  <SoftwareName>{1,1}</SoftwareName>
  <Customizations>{0,1}</Customizations>
</AnalysisSoftware>
Attributes
QName Type Use Annotation
id xsd:string required
An identifier is an unambiguous string that is unique within the scope (i.e. a document, a set of related documents, or a repository) of its use.
name xsd:string optional
The potentially ambiguous common identifier, such as a human-readable name for the instance.
uri xsd:anyURI optional
URI of the analysis software e.g. manufacturer's website
version xsd:string optional
The version of Software used.
Source
<xsd:element name="AnalysisSoftware" type="AnalysisSoftwareType" maxOccurs="unbounded"/>
Schema location https://raw.githubusercontent.com/HUPO-PSI/mzIdentML/master/schema/mzIdentML1.3.0.xsd
Element AnalysisSoftwareType / ContactRole
Namespace http://psidev.info/psi/pi/mzIdentML/1.3
Annotations
The contact details of the organisation or person that produced the software
Diagram
DiagrammzIdentML1_3_0_xsd.tmp#ContactRoleType_contact_refmzIdentML1_3_0_xsd.tmp#ContactRoleType_RolemzIdentML1_3_0_xsd.tmp#ContactRoleType
Type ContactRoleType
Properties
content complex
minOccurs 0
maxOccurs 1
Model
Children Role
Instance
<ContactRole contact_ref="" xmlns="http://psidev.info/psi/pi/mzIdentML/1.3">
  <Role>{1,1}</Role>
</ContactRole>
Attributes
QName Type Use Annotation
contact_ref xsd:string required
When a ContactRole is used, it specifies which Contact the role is associated with.
Source
<xsd:element name="ContactRole" type="ContactRoleType" minOccurs="0" maxOccurs="1">
  <xsd:annotation>
    <xsd:documentation>The contact details of the organisation or person that produced the software</xsd:documentation>
  </xsd:annotation>
</xsd:element>
Schema location https://raw.githubusercontent.com/HUPO-PSI/mzIdentML/master/schema/mzIdentML1.3.0.xsd
Element ContactRoleType / Role
Namespace http://psidev.info/psi/pi/mzIdentML/1.3
Diagram
DiagrammzIdentML1_3_0_xsd.tmp#RoleType_cvParammzIdentML1_3_0_xsd.tmp#RoleType
Type RoleType
Properties
content complex
Model
Children cvParam
Instance
<Role xmlns="http://psidev.info/psi/pi/mzIdentML/1.3">
  <cvParam accession="" cvRef="" name="" unitAccession="" unitCvRef="" unitName="" value="">{1,1}</cvParam>
</Role>
Source
<xsd:element name="Role" type="RoleType"/>
Schema location https://raw.githubusercontent.com/HUPO-PSI/mzIdentML/master/schema/mzIdentML1.3.0.xsd
Element RoleType / cvParam
Namespace http://psidev.info/psi/pi/mzIdentML/1.3
Annotations
CV term for contact roles, such as software provider.
Diagram
DiagrammzIdentML1_3_0_xsd.tmp#AbstractParamType_namemzIdentML1_3_0_xsd.tmp#AbstractParamType_valuemzIdentML1_3_0_xsd.tmp#AbstractParamType_unitAccessionmzIdentML1_3_0_xsd.tmp#AbstractParamType_unitNamemzIdentML1_3_0_xsd.tmp#AbstractParamType_unitCvRefmzIdentML1_3_0_xsd.tmp#AbstractParamTypemzIdentML1_3_0_xsd.tmp#CVParamType_cvRefmzIdentML1_3_0_xsd.tmp#CVParamType_accessionmzIdentML1_3_0_xsd.tmp#CVParamType
Type CVParamType
Type hierarchy
Properties
content complex
Attributes
QName Type Use Annotation
accession xsd:string required
The accession or ID number of this CV term in the source CV.
cvRef xsd:string required
A reference to the cv element from which this term originates.
name xsd:string required
The name of the parameter.
unitAccession xsd:string optional
An accession number identifying the unit within the OBO foundry Unit CV.
unitCvRef xsd:string optional
If a unit term is referenced, this attribute must refer to the CV 'id' attribute defined in the cvList in this file.
unitName xsd:string optional
The name of the unit.
value xsd:string optional
The user-entered value of the parameter.
Source
<xsd:element name="cvParam" type="CVParamType">
  <xsd:annotation>
    <xsd:documentation>CV term for contact roles, such as software provider.</xsd:documentation>
  </xsd:annotation>
</xsd:element>
Schema location https://raw.githubusercontent.com/HUPO-PSI/mzIdentML/master/schema/mzIdentML1.3.0.xsd
Element AnalysisSoftwareType / SoftwareName
Namespace http://psidev.info/psi/pi/mzIdentML/1.3
Annotations
The name of the analysis software package, sourced from a CV if available.
Diagram
DiagrammzIdentML1_3_0_xsd.tmp#ParamGroup_cvParammzIdentML1_3_0_xsd.tmp#ParamGroup_userParammzIdentML1_3_0_xsd.tmp#ParamGroupmzIdentML1_3_0_xsd.tmp#ParamType
Type ParamType
Properties
content complex
Model
Children cvParam, userParam
Instance
<SoftwareName xmlns="http://psidev.info/psi/pi/mzIdentML/1.3">
  <cvParam accession="" cvRef="" name="" unitAccession="" unitCvRef="" unitName="" value="">{1,1}</cvParam>
  <userParam name="" type="" unitAccession="" unitCvRef="" unitName="" value="">{1,1}</userParam>
</SoftwareName>
Source
<xsd:element name="SoftwareName" type="ParamType">
  <xsd:annotation>
    <xsd:documentation>The name of the analysis software package, sourced from a CV if available.</xsd:documentation>
  </xsd:annotation>
</xsd:element>
Schema location https://raw.githubusercontent.com/HUPO-PSI/mzIdentML/master/schema/mzIdentML1.3.0.xsd
Element ParamGroup / cvParam
Namespace http://psidev.info/psi/pi/mzIdentML/1.3
Diagram
DiagrammzIdentML1_3_0_xsd.tmp#AbstractParamType_namemzIdentML1_3_0_xsd.tmp#AbstractParamType_valuemzIdentML1_3_0_xsd.tmp#AbstractParamType_unitAccessionmzIdentML1_3_0_xsd.tmp#AbstractParamType_unitNamemzIdentML1_3_0_xsd.tmp#AbstractParamType_unitCvRefmzIdentML1_3_0_xsd.tmp#AbstractParamTypemzIdentML1_3_0_xsd.tmp#CVParamType_cvRefmzIdentML1_3_0_xsd.tmp#CVParamType_accessionmzIdentML1_3_0_xsd.tmp#CVParamType
Type CVParamType
Type hierarchy
Properties
content complex
Attributes
QName Type Use Annotation
accession xsd:string required
The accession or ID number of this CV term in the source CV.
cvRef xsd:string required
A reference to the cv element from which this term originates.
name xsd:string required
The name of the parameter.
unitAccession xsd:string optional
An accession number identifying the unit within the OBO foundry Unit CV.
unitCvRef xsd:string optional
If a unit term is referenced, this attribute must refer to the CV 'id' attribute defined in the cvList in this file.
unitName xsd:string optional
The name of the unit.
value xsd:string optional
The user-entered value of the parameter.
Source
<xsd:element name="cvParam" type="CVParamType"/>
Schema location https://raw.githubusercontent.com/HUPO-PSI/mzIdentML/master/schema/mzIdentML1.3.0.xsd
Element ParamGroup / userParam
Namespace http://psidev.info/psi/pi/mzIdentML/1.3
Diagram
DiagrammzIdentML1_3_0_xsd.tmp#AbstractParamType_namemzIdentML1_3_0_xsd.tmp#AbstractParamType_valuemzIdentML1_3_0_xsd.tmp#AbstractParamType_unitAccessionmzIdentML1_3_0_xsd.tmp#AbstractParamType_unitNamemzIdentML1_3_0_xsd.tmp#AbstractParamType_unitCvRefmzIdentML1_3_0_xsd.tmp#AbstractParamTypemzIdentML1_3_0_xsd.tmp#UserParamType_typemzIdentML1_3_0_xsd.tmp#UserParamType
Type UserParamType
Type hierarchy
Properties
content complex
Attributes
QName Type Use Annotation
name xsd:string required
The name of the parameter.
type xsd:string optional
The datatype of the parameter, where appropriate (e.g.: xsd:float).
unitAccession xsd:string optional
An accession number identifying the unit within the OBO foundry Unit CV.
unitCvRef xsd:string optional
If a unit term is referenced, this attribute must refer to the CV 'id' attribute defined in the cvList in this file.
unitName xsd:string optional
The name of the unit.
value xsd:string optional
The user-entered value of the parameter.
Source
<xsd:element name="userParam" type="UserParamType"/>
Schema location https://raw.githubusercontent.com/HUPO-PSI/mzIdentML/master/schema/mzIdentML1.3.0.xsd
Element AnalysisSoftwareType / Customizations
Namespace http://psidev.info/psi/pi/mzIdentML/1.3
Annotations
Any customizations to the software, such as alternative scoring mechanisms implemented, should be documented here as free text.
Diagram
Diagram
Type xsd:string
Properties
content simple
minOccurs 0
Source
<xsd:element name="Customizations" type="xsd:string" minOccurs="0">
  <xsd:annotation>
    <xsd:documentation>Any customizations to the software, such as alternative scoring mechanisms implemented, should be documented here as free text.</xsd:documentation>
  </xsd:annotation>
</xsd:element>
Schema location https://raw.githubusercontent.com/HUPO-PSI/mzIdentML/master/schema/mzIdentML1.3.0.xsd
Element MzIdentMLType / Provider
Namespace http://psidev.info/psi/pi/mzIdentML/1.3
Annotations
The Provider of the mzIdentML record in terms of the contact and software.
Diagram
DiagrammzIdentML1_3_0_xsd.tmp#IdentifiableType_idmzIdentML1_3_0_xsd.tmp#IdentifiableType_namemzIdentML1_3_0_xsd.tmp#IdentifiableTypemzIdentML1_3_0_xsd.tmp#ProviderType_analysisSoftware_refmzIdentML1_3_0_xsd.tmp#ProviderType_ContactRolemzIdentML1_3_0_xsd.tmp#ProviderType
Type ProviderType
Type hierarchy
Properties
content complex
minOccurs 0
Model
Children ContactRole
Instance
<Provider analysisSoftware_ref="" id="" name="" xmlns="http://psidev.info/psi/pi/mzIdentML/1.3">
  <ContactRole contact_ref="">{0,1}</ContactRole>
</Provider>
Attributes
QName Type Use Annotation
analysisSoftware_ref xsd:string optional
The Software that produced the document instance.
id xsd:string required
An identifier is an unambiguous string that is unique within the scope (i.e. a document, a set of related documents, or a repository) of its use.
name xsd:string optional
The potentially ambiguous common identifier, such as a human-readable name for the instance.
Source
<xsd:element name="Provider" type="ProviderType" minOccurs="0">
  <xsd:annotation>
    <xsd:documentation>The Provider of the mzIdentML record in terms of the contact and software.</xsd:documentation>
  </xsd:annotation>
</xsd:element>
Schema location https://raw.githubusercontent.com/HUPO-PSI/mzIdentML/master/schema/mzIdentML1.3.0.xsd
Element ProviderType / ContactRole
Namespace http://psidev.info/psi/pi/mzIdentML/1.3
Annotations
The Contact that provided the document instance.
Diagram
DiagrammzIdentML1_3_0_xsd.tmp#ContactRoleType_contact_refmzIdentML1_3_0_xsd.tmp#ContactRoleType_RolemzIdentML1_3_0_xsd.tmp#ContactRoleType
Type ContactRoleType
Properties
content complex
minOccurs 0
maxOccurs 1
Model
Children Role
Instance
<ContactRole contact_ref="" xmlns="http://psidev.info/psi/pi/mzIdentML/1.3">
  <Role>{1,1}</Role>
</ContactRole>
Attributes
QName Type Use Annotation
contact_ref xsd:string required
When a ContactRole is used, it specifies which Contact the role is associated with.
Source
<xsd:element name="ContactRole" type="ContactRoleType" minOccurs="0" maxOccurs="1">
  <xsd:annotation>
    <xsd:documentation>The Contact that provided the document instance.</xsd:documentation>
  </xsd:annotation>
</xsd:element>
Schema location https://raw.githubusercontent.com/HUPO-PSI/mzIdentML/master/schema/mzIdentML1.3.0.xsd
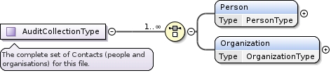
Element MzIdentMLType / AuditCollection
Namespace http://psidev.info/psi/pi/mzIdentML/1.3
Diagram
DiagrammzIdentML1_3_0_xsd.tmp#AuditCollectionType_PersonmzIdentML1_3_0_xsd.tmp#AuditCollectionType_OrganizationmzIdentML1_3_0_xsd.tmp#AuditCollectionType
Type AuditCollectionType
Properties
content complex
minOccurs 0
Model
Children Organization, Person
Instance
<AuditCollection xmlns="http://psidev.info/psi/pi/mzIdentML/1.3">
  <Person firstName="" id="" lastName="" midInitials="" name="">{1,1}</Person>
  <Organization id="" name="">{1,1}</Organization>
</AuditCollection>
Source
<xsd:element name="AuditCollection" type="AuditCollectionType" minOccurs="0"/>
Schema location https://raw.githubusercontent.com/HUPO-PSI/mzIdentML/master/schema/mzIdentML1.3.0.xsd
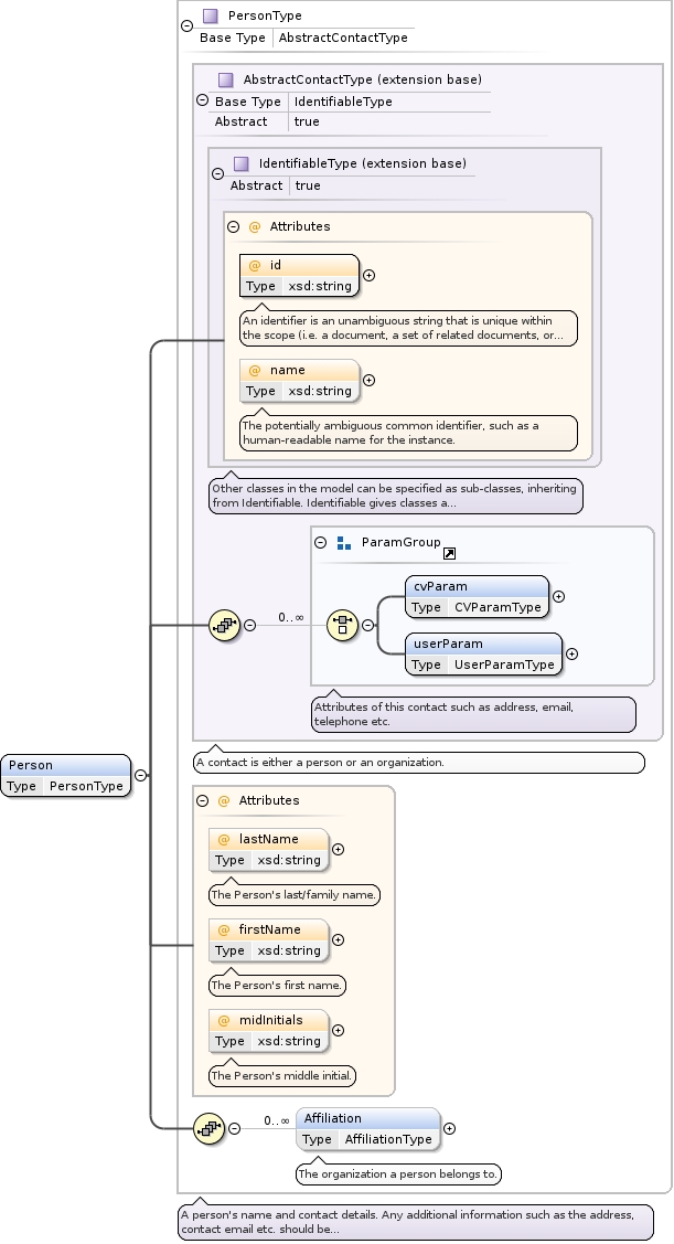
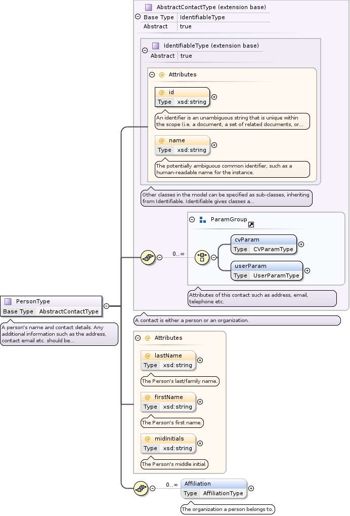
Element AuditCollectionType / Person
Namespace http://psidev.info/psi/pi/mzIdentML/1.3
Diagram
DiagrammzIdentML1_3_0_xsd.tmp#IdentifiableType_idmzIdentML1_3_0_xsd.tmp#IdentifiableType_namemzIdentML1_3_0_xsd.tmp#IdentifiableTypemzIdentML1_3_0_xsd.tmp#ParamGroup_cvParammzIdentML1_3_0_xsd.tmp#ParamGroup_userParammzIdentML1_3_0_xsd.tmp#ParamGroupmzIdentML1_3_0_xsd.tmp#AbstractContactTypemzIdentML1_3_0_xsd.tmp#PersonType_lastNamemzIdentML1_3_0_xsd.tmp#PersonType_firstNamemzIdentML1_3_0_xsd.tmp#PersonType_midInitialsmzIdentML1_3_0_xsd.tmp#PersonType_AffiliationmzIdentML1_3_0_xsd.tmp#PersonType
Type PersonType
Type hierarchy
Properties
content complex
Model
Children Affiliation, cvParam, userParam
Instance
<Person firstName="" id="" lastName="" midInitials="" name="" xmlns="http://psidev.info/psi/pi/mzIdentML/1.3">
  <cvParam accession="" cvRef="" name="" unitAccession="" unitCvRef="" unitName="" value="">{1,1}</cvParam>
  <userParam name="" type="" unitAccession="" unitCvRef="" unitName="" value="">{1,1}</userParam>
  <Affiliation organization_ref="">{0,unbounded}</Affiliation>
</Person>
Attributes
QName Type Use Annotation
firstName xsd:string optional
The Person's first name.
id xsd:string required
An identifier is an unambiguous string that is unique within the scope (i.e. a document, a set of related documents, or a repository) of its use.
lastName xsd:string optional
The Person's last/family name.
midInitials xsd:string optional
The Person's middle initial.
name xsd:string optional
The potentially ambiguous common identifier, such as a human-readable name for the instance.
Source
<xsd:element name="Person" type="PersonType"/>
Schema location https://raw.githubusercontent.com/HUPO-PSI/mzIdentML/master/schema/mzIdentML1.3.0.xsd
Element PersonType / Affiliation
Namespace http://psidev.info/psi/pi/mzIdentML/1.3
Annotations
The organization a person belongs to.
Diagram
DiagrammzIdentML1_3_0_xsd.tmp#AffiliationType_organization_refmzIdentML1_3_0_xsd.tmp#AffiliationType
Type AffiliationType
Properties
content complex
minOccurs 0
maxOccurs unbounded
Attributes
QName Type Use Annotation
organization_ref xsd:string required
A reference to the organization this contact belongs to.
Source
<xsd:element name="Affiliation" type="AffiliationType" minOccurs="0" maxOccurs="unbounded">
  <xsd:annotation>
    <xsd:documentation>The organization a person belongs to.</xsd:documentation>
  </xsd:annotation>
</xsd:element>
Schema location https://raw.githubusercontent.com/HUPO-PSI/mzIdentML/master/schema/mzIdentML1.3.0.xsd
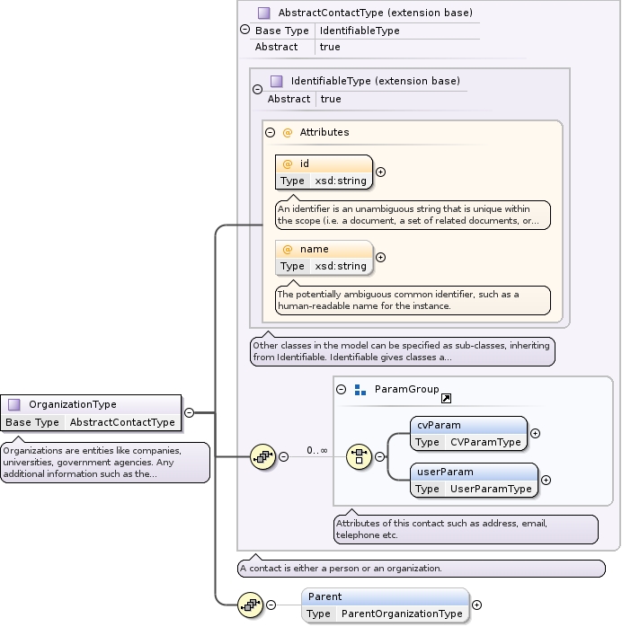
Element AuditCollectionType / Organization
Namespace http://psidev.info/psi/pi/mzIdentML/1.3
Diagram
DiagrammzIdentML1_3_0_xsd.tmp#IdentifiableType_idmzIdentML1_3_0_xsd.tmp#IdentifiableType_namemzIdentML1_3_0_xsd.tmp#IdentifiableTypemzIdentML1_3_0_xsd.tmp#ParamGroup_cvParammzIdentML1_3_0_xsd.tmp#ParamGroup_userParammzIdentML1_3_0_xsd.tmp#ParamGroupmzIdentML1_3_0_xsd.tmp#AbstractContactTypemzIdentML1_3_0_xsd.tmp#OrganizationType_ParentmzIdentML1_3_0_xsd.tmp#OrganizationType
Type OrganizationType
Type hierarchy
Properties
content complex
Model
Children Parent, cvParam, userParam
Instance
<Organization id="" name="" xmlns="http://psidev.info/psi/pi/mzIdentML/1.3">
  <cvParam accession="" cvRef="" name="" unitAccession="" unitCvRef="" unitName="" value="">{1,1}</cvParam>
  <userParam name="" type="" unitAccession="" unitCvRef="" unitName="" value="">{1,1}</userParam>
  <Parent organization_ref="">{0,1}</Parent>
</Organization>
Attributes
QName Type Use Annotation
id xsd:string required
An identifier is an unambiguous string that is unique within the scope (i.e. a document, a set of related documents, or a repository) of its use.
name xsd:string optional
The potentially ambiguous common identifier, such as a human-readable name for the instance.
Source
<xsd:element name="Organization" type="OrganizationType"/>
Schema location https://raw.githubusercontent.com/HUPO-PSI/mzIdentML/master/schema/mzIdentML1.3.0.xsd
Element OrganizationType / Parent
Namespace http://psidev.info/psi/pi/mzIdentML/1.3
Diagram
DiagrammzIdentML1_3_0_xsd.tmp#ParentOrganizationType_organization_refmzIdentML1_3_0_xsd.tmp#ParentOrganizationType
Type ParentOrganizationType
Properties
content complex
minOccurs 0
Attributes
QName Type Use Annotation
organization_ref xsd:string required
A reference to the organization this contact belongs to.
Source
<xsd:element name="Parent" type="ParentOrganizationType" minOccurs="0"/>
Schema location https://raw.githubusercontent.com/HUPO-PSI/mzIdentML/master/schema/mzIdentML1.3.0.xsd
Element MzIdentMLType / AnalysisSampleCollection
Namespace http://psidev.info/psi/pi/mzIdentML/1.3
Diagram
DiagrammzIdentML1_3_0_xsd.tmp#AnalysisSampleCollectionType_SamplemzIdentML1_3_0_xsd.tmp#AnalysisSampleCollectionType
Type AnalysisSampleCollectionType
Properties
content complex
minOccurs 0
Model
Children Sample
Instance
<AnalysisSampleCollection xmlns="http://psidev.info/psi/pi/mzIdentML/1.3">
  <Sample id="" name="">{1,unbounded}</Sample>
</AnalysisSampleCollection>
Source
<xsd:element name="AnalysisSampleCollection" type="AnalysisSampleCollectionType" minOccurs="0"/>
Schema location https://raw.githubusercontent.com/HUPO-PSI/mzIdentML/master/schema/mzIdentML1.3.0.xsd
Element AnalysisSampleCollectionType / Sample
Namespace http://psidev.info/psi/pi/mzIdentML/1.3
Diagram
DiagrammzIdentML1_3_0_xsd.tmp#IdentifiableType_idmzIdentML1_3_0_xsd.tmp#IdentifiableType_namemzIdentML1_3_0_xsd.tmp#IdentifiableTypemzIdentML1_3_0_xsd.tmp#SampleType_ContactRolemzIdentML1_3_0_xsd.tmp#SampleType_SubSamplemzIdentML1_3_0_xsd.tmp#ParamGroup_cvParammzIdentML1_3_0_xsd.tmp#ParamGroup_userParammzIdentML1_3_0_xsd.tmp#ParamGroupmzIdentML1_3_0_xsd.tmp#SampleType
Type SampleType
Type hierarchy
Properties
content complex
maxOccurs unbounded
Model
Children ContactRole, SubSample, cvParam, userParam
Instance
<Sample id="" name="" xmlns="http://psidev.info/psi/pi/mzIdentML/1.3">
  <ContactRole contact_ref="">{0,unbounded}</ContactRole>
  <SubSample sample_ref="">{0,unbounded}</SubSample>
  <cvParam accession="" cvRef="" name="" unitAccession="" unitCvRef="" unitName="" value="">{1,1}</cvParam>
  <userParam name="" type="" unitAccession="" unitCvRef="" unitName="" value="">{1,1}</userParam>
</Sample>
Attributes
QName Type Use Annotation
id xsd:string required
An identifier is an unambiguous string that is unique within the scope (i.e. a document, a set of related documents, or a repository) of its use.
name xsd:string optional
The potentially ambiguous common identifier, such as a human-readable name for the instance.
Source
<xsd:element name="Sample" type="SampleType" maxOccurs="unbounded"/>
Schema location https://raw.githubusercontent.com/HUPO-PSI/mzIdentML/master/schema/mzIdentML1.3.0.xsd
Element SampleType / ContactRole
Namespace http://psidev.info/psi/pi/mzIdentML/1.3
Annotations
Contact details for the Material. The association to ContactRole could specify, for example, the creator or provider of the Material.
Diagram
DiagrammzIdentML1_3_0_xsd.tmp#ContactRoleType_contact_refmzIdentML1_3_0_xsd.tmp#ContactRoleType_RolemzIdentML1_3_0_xsd.tmp#ContactRoleType
Type ContactRoleType
Properties
content complex
minOccurs 0
maxOccurs unbounded
Model
Children Role
Instance
<ContactRole contact_ref="" xmlns="http://psidev.info/psi/pi/mzIdentML/1.3">
  <Role>{1,1}</Role>
</ContactRole>
Attributes
QName Type Use Annotation
contact_ref xsd:string required
When a ContactRole is used, it specifies which Contact the role is associated with.
Source
<xsd:element name="ContactRole" type="ContactRoleType" minOccurs="0" maxOccurs="unbounded">
  <xsd:annotation>
    <xsd:documentation>Contact details for the Material. The association to ContactRole could specify, for example, the creator or provider of the Material.</xsd:documentation>
  </xsd:annotation>
</xsd:element>
Schema location https://raw.githubusercontent.com/HUPO-PSI/mzIdentML/master/schema/mzIdentML1.3.0.xsd
Element SampleType / SubSample
Namespace http://psidev.info/psi/pi/mzIdentML/1.3
Diagram
DiagrammzIdentML1_3_0_xsd.tmp#SubSampleType_sample_refmzIdentML1_3_0_xsd.tmp#SubSampleType
Type SubSampleType
Properties
content complex
minOccurs 0
maxOccurs unbounded
Attributes
QName Type Use Annotation
sample_ref xsd:string required
A reference to the child sample.
Source
<xsd:element name="SubSample" type="SubSampleType" minOccurs="0" maxOccurs="unbounded"/>
Schema location https://raw.githubusercontent.com/HUPO-PSI/mzIdentML/master/schema/mzIdentML1.3.0.xsd
Element MzIdentMLType / SequenceCollection
Namespace http://psidev.info/psi/pi/mzIdentML/1.3
Diagram
DiagrammzIdentML1_3_0_xsd.tmp#SequenceCollectionType_DBSequencemzIdentML1_3_0_xsd.tmp#SequenceCollectionType_PeptidemzIdentML1_3_0_xsd.tmp#SequenceCollectionType_PeptideEvidencemzIdentML1_3_0_xsd.tmp#SequenceCollectionType
Type SequenceCollectionType
Properties
content complex
minOccurs 0
Model
Children DBSequence, Peptide, PeptideEvidence
Instance
<SequenceCollection xmlns="http://psidev.info/psi/pi/mzIdentML/1.3">
  <DBSequence accession="" id="" length="" name="" searchDatabase_ref="">{0,unbounded}</DBSequence>
  <Peptide id="" name="">{0,unbounded}</Peptide>
  <PeptideEvidence dBSequence_ref="" end="" frame="" id="" isDecoy="false" name="" peptide_ref="" post="" pre="" start="" translationTable_ref="">{0,unbounded}</PeptideEvidence>
</SequenceCollection>
Source
<xsd:element name="SequenceCollection" type="SequenceCollectionType" minOccurs="0"/>
Schema location https://raw.githubusercontent.com/HUPO-PSI/mzIdentML/master/schema/mzIdentML1.3.0.xsd
Element SequenceCollectionType / DBSequence
Namespace http://psidev.info/psi/pi/mzIdentML/1.3
Diagram
DiagrammzIdentML1_3_0_xsd.tmp#IdentifiableType_idmzIdentML1_3_0_xsd.tmp#IdentifiableType_namemzIdentML1_3_0_xsd.tmp#IdentifiableTypemzIdentML1_3_0_xsd.tmp#DBSequenceType_lengthmzIdentML1_3_0_xsd.tmp#DBSequenceType_searchDatabase_refmzIdentML1_3_0_xsd.tmp#DBSequenceType_accessionmzIdentML1_3_0_xsd.tmp#DBSequenceType_SeqmzIdentML1_3_0_xsd.tmp#ParamGroup_cvParammzIdentML1_3_0_xsd.tmp#ParamGroup_userParammzIdentML1_3_0_xsd.tmp#ParamGroupmzIdentML1_3_0_xsd.tmp#DBSequenceType
Type DBSequenceType
Type hierarchy
Properties
content complex
minOccurs 0
maxOccurs unbounded
Model
Children Seq, cvParam, userParam
Instance
<DBSequence accession="" id="" length="" name="" searchDatabase_ref="" xmlns="http://psidev.info/psi/pi/mzIdentML/1.3">
  <Seq>{0,1}</Seq>
  <cvParam accession="" cvRef="" name="" unitAccession="" unitCvRef="" unitName="" value="">{1,1}</cvParam>
  <userParam name="" type="" unitAccession="" unitCvRef="" unitName="" value="">{1,1}</userParam>
</DBSequence>
Attributes
QName Type Use Annotation
accession xsd:string required
The unique accession of this sequence.
id xsd:string required
An identifier is an unambiguous string that is unique within the scope (i.e. a document, a set of related documents, or a repository) of its use.
length xsd:int optional
The length of the sequence as a number of bases or residues.
name xsd:string optional
The potentially ambiguous common identifier, such as a human-readable name for the instance.
searchDatabase_ref xsd:string required
The source database of this sequence.
Source
<xsd:element name="DBSequence" type="DBSequenceType" minOccurs="0" maxOccurs="unbounded"/>
Schema location https://raw.githubusercontent.com/HUPO-PSI/mzIdentML/master/schema/mzIdentML1.3.0.xsd
Element DBSequenceType / Seq
Namespace http://psidev.info/psi/pi/mzIdentML/1.3
Annotations
The actual sequence of amino acids or nucleic acid.
Diagram
DiagrammzIdentML1_3_0_xsd.tmp#sequence
Type sequence
Properties
content simple
minOccurs 0
Facets
pattern [ABCDEFGHIJKLMNOPQRSTUVWXYZ]*
Source
<xsd:element name="Seq" type="sequence" minOccurs="0">
  <xsd:annotation>
    <xsd:documentation>The actual sequence of amino acids or nucleic acid.</xsd:documentation>
  </xsd:annotation>
</xsd:element>
Schema location https://raw.githubusercontent.com/HUPO-PSI/mzIdentML/master/schema/mzIdentML1.3.0.xsd
Element SequenceCollectionType / Peptide
Namespace http://psidev.info/psi/pi/mzIdentML/1.3
Diagram
DiagrammzIdentML1_3_0_xsd.tmp#IdentifiableType_idmzIdentML1_3_0_xsd.tmp#IdentifiableType_namemzIdentML1_3_0_xsd.tmp#IdentifiableTypemzIdentML1_3_0_xsd.tmp#PeptideType_PeptideSequencemzIdentML1_3_0_xsd.tmp#PeptideType_ModificationmzIdentML1_3_0_xsd.tmp#PeptideType_SubstitutionModificationmzIdentML1_3_0_xsd.tmp#ParamGroup_cvParammzIdentML1_3_0_xsd.tmp#ParamGroup_userParammzIdentML1_3_0_xsd.tmp#ParamGroupmzIdentML1_3_0_xsd.tmp#PeptideType
Type PeptideType
Type hierarchy
Properties
content complex
minOccurs 0
maxOccurs unbounded
Model
Children Modification, PeptideSequence, SubstitutionModification, cvParam, userParam
Instance
<Peptide id="" name="" xmlns="http://psidev.info/psi/pi/mzIdentML/1.3">
  <PeptideSequence>{1,1}</PeptideSequence>
  <Modification avgMassDelta="" location="" monoisotopicMassDelta="" residues="">{0,unbounded}</Modification>
  <SubstitutionModification avgMassDelta="" location="" monoisotopicMassDelta="" originalResidue="" replacementResidue="">{0,unbounded}</SubstitutionModification>
  <cvParam accession="" cvRef="" name="" unitAccession="" unitCvRef="" unitName="" value="">{1,1}</cvParam>
  <userParam name="" type="" unitAccession="" unitCvRef="" unitName="" value="">{1,1}</userParam>
</Peptide>
Attributes
QName Type Use Annotation
id xsd:string required
An identifier is an unambiguous string that is unique within the scope (i.e. a document, a set of related documents, or a repository) of its use.
name xsd:string optional
The potentially ambiguous common identifier, such as a human-readable name for the instance.
Source
<xsd:element name="Peptide" type="PeptideType" minOccurs="0" maxOccurs="unbounded"/>
Schema location https://raw.githubusercontent.com/HUPO-PSI/mzIdentML/master/schema/mzIdentML1.3.0.xsd
Element PeptideType / PeptideSequence
Namespace http://psidev.info/psi/pi/mzIdentML/1.3
Annotations
The amino acid sequence of the (poly)peptide. If a substitution modification has been found, the original sequence
should be reported.
Diagram
DiagrammzIdentML1_3_0_xsd.tmp#sequence
Type sequence
Properties
content simple
Facets
pattern [ABCDEFGHIJKLMNOPQRSTUVWXYZ]*
Source
<xsd:element name="PeptideSequence" type="sequence">
  <xsd:annotation>
    <xsd:documentation>The amino acid sequence of the (poly)peptide. If a substitution modification has been found, the original sequence should be reported.</xsd:documentation>
  </xsd:annotation>
</xsd:element>
Schema location https://raw.githubusercontent.com/HUPO-PSI/mzIdentML/master/schema/mzIdentML1.3.0.xsd
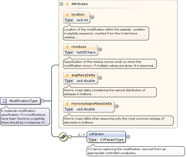
Element PeptideType / Modification
Namespace http://psidev.info/psi/pi/mzIdentML/1.3
Diagram
DiagrammzIdentML1_3_0_xsd.tmp#ModificationType_locationmzIdentML1_3_0_xsd.tmp#ModificationType_residuesmzIdentML1_3_0_xsd.tmp#ModificationType_avgMassDeltamzIdentML1_3_0_xsd.tmp#ModificationType_monoisotopicMassDeltamzIdentML1_3_0_xsd.tmp#ModificationType_cvParammzIdentML1_3_0_xsd.tmp#ModificationType
Type ModificationType
Properties
content complex
minOccurs 0
maxOccurs unbounded
Model
Children cvParam
Instance
<Modification avgMassDelta="" location="" monoisotopicMassDelta="" residues="" xmlns="http://psidev.info/psi/pi/mzIdentML/1.3">
  <cvParam accession="" cvRef="" name="" unitAccession="" unitCvRef="" unitName="" value="">{1,unbounded}</cvParam>
</Modification>
Attributes
QName Type Use Annotation
avgMassDelta xsd:double optional
Atomic mass delta considering the natural distribution of isotopes in Daltons.
location xsd:int optional
Location of the modification within the peptide - position in peptide sequence, counted from the N-terminus residue, starting at position 1. Specific modifications to the N-terminus should be given the location 0. Modification to the C-terminus should be given as peptide length + 1. If the modification location is unknown e.g. for PMF data, this attribute should be omitted.
monoisotopicMassDelta xsd:double optional
Atomic mass delta when assuming only the most common isotope of elements in Daltons.
residues listOfChars optional
Specification of the residue (amino acid) on which the modification occurs. If multiple values are given, it is assumed that the exact residue modified is unknown i.e. the modification is to ONE of the residues listed. Multiple residues would usually only be specified for PMF data.
Source
<xsd:element name="Modification" type="ModificationType" minOccurs="0" maxOccurs="unbounded"/>
Schema location https://raw.githubusercontent.com/HUPO-PSI/mzIdentML/master/schema/mzIdentML1.3.0.xsd
Element ModificationType / cvParam
Namespace http://psidev.info/psi/pi/mzIdentML/1.3
Annotations
CV terms capturing the modification, sourced from an appropriate controlled vocabulary.
Diagram
DiagrammzIdentML1_3_0_xsd.tmp#AbstractParamType_namemzIdentML1_3_0_xsd.tmp#AbstractParamType_valuemzIdentML1_3_0_xsd.tmp#AbstractParamType_unitAccessionmzIdentML1_3_0_xsd.tmp#AbstractParamType_unitNamemzIdentML1_3_0_xsd.tmp#AbstractParamType_unitCvRefmzIdentML1_3_0_xsd.tmp#AbstractParamTypemzIdentML1_3_0_xsd.tmp#CVParamType_cvRefmzIdentML1_3_0_xsd.tmp#CVParamType_accessionmzIdentML1_3_0_xsd.tmp#CVParamType
Type CVParamType
Type hierarchy
Properties
content complex
minOccurs 1
maxOccurs unbounded
Attributes
QName Type Use Annotation
accession xsd:string required
The accession or ID number of this CV term in the source CV.
cvRef xsd:string required
A reference to the cv element from which this term originates.
name xsd:string required
The name of the parameter.
unitAccession xsd:string optional
An accession number identifying the unit within the OBO foundry Unit CV.
unitCvRef xsd:string optional
If a unit term is referenced, this attribute must refer to the CV 'id' attribute defined in the cvList in this file.
unitName xsd:string optional
The name of the unit.
value xsd:string optional
The user-entered value of the parameter.
Source
<xsd:element name="cvParam" type="CVParamType" minOccurs="1" maxOccurs="unbounded">
  <xsd:annotation>
    <xsd:documentation>CV terms capturing the modification, sourced from an appropriate controlled vocabulary.</xsd:documentation>
  </xsd:annotation>
</xsd:element>
Schema location https://raw.githubusercontent.com/HUPO-PSI/mzIdentML/master/schema/mzIdentML1.3.0.xsd
Element PeptideType / SubstitutionModification
Namespace http://psidev.info/psi/pi/mzIdentML/1.3
Diagram
DiagrammzIdentML1_3_0_xsd.tmp#SubstitutionModificationType_originalResiduemzIdentML1_3_0_xsd.tmp#SubstitutionModificationType_replacementResiduemzIdentML1_3_0_xsd.tmp#SubstitutionModificationType_locationmzIdentML1_3_0_xsd.tmp#SubstitutionModificationType_avgMassDeltamzIdentML1_3_0_xsd.tmp#SubstitutionModificationType_monoisotopicMassDeltamzIdentML1_3_0_xsd.tmp#SubstitutionModificationType
Type SubstitutionModificationType
Properties
content complex
minOccurs 0
maxOccurs unbounded
Attributes
QName Type Use Annotation
avgMassDelta xsd:double optional
Atomic mass delta considering the natural distribution of isotopes in Daltons. This should only be reported if the original amino acid is known i.e. it is not "X"
location xsd:int optional
Location of the modification within the peptide - position in peptide sequence, counted from the N-terminus residue, starting at position 1.
Specific modifications to the N-terminus should be given the location 0.
Modification to the C-terminus should be given as peptide length + 1.
monoisotopicMassDelta xsd:double optional
Atomic mass delta when assuming only the most common isotope of elements in Daltons. This should only be reported if the original amino acid is known i.e. it is not "X"
originalResidue restriction of xsd:string required
The original residue before replacement.
replacementResidue restriction of xsd:string required
The residue that replaced the originalResidue.
Source
<xsd:element name="SubstitutionModification" type="SubstitutionModificationType" minOccurs="0" maxOccurs="unbounded"/>
Schema location https://raw.githubusercontent.com/HUPO-PSI/mzIdentML/master/schema/mzIdentML1.3.0.xsd
Element SequenceCollectionType / PeptideEvidence
Namespace http://psidev.info/psi/pi/mzIdentML/1.3
Diagram
DiagrammzIdentML1_3_0_xsd.tmp#IdentifiableType_idmzIdentML1_3_0_xsd.tmp#IdentifiableType_namemzIdentML1_3_0_xsd.tmp#IdentifiableTypemzIdentML1_3_0_xsd.tmp#PeptideEvidenceType_dBSequence_refmzIdentML1_3_0_xsd.tmp#PeptideEvidenceType_peptide_refmzIdentML1_3_0_xsd.tmp#PeptideEvidenceType_startmzIdentML1_3_0_xsd.tmp#PeptideEvidenceType_endmzIdentML1_3_0_xsd.tmp#PeptideEvidenceType_premzIdentML1_3_0_xsd.tmp#PeptideEvidenceType_postmzIdentML1_3_0_xsd.tmp#PeptideEvidenceType_translationTable_refmzIdentML1_3_0_xsd.tmp#PeptideEvidenceType_framemzIdentML1_3_0_xsd.tmp#PeptideEvidenceType_isDecoymzIdentML1_3_0_xsd.tmp#ParamGroup_cvParammzIdentML1_3_0_xsd.tmp#ParamGroup_userParammzIdentML1_3_0_xsd.tmp#ParamGroupmzIdentML1_3_0_xsd.tmp#PeptideEvidenceType
Type PeptideEvidenceType
Type hierarchy
Properties
content complex
minOccurs 0
maxOccurs unbounded
Model
Children cvParam, userParam
Instance
<PeptideEvidence dBSequence_ref="" end="" frame="" id="" isDecoy="false" name="" peptide_ref="" post="" pre="" start="" translationTable_ref="" xmlns="http://psidev.info/psi/pi/mzIdentML/1.3">
  <cvParam accession="" cvRef="" name="" unitAccession="" unitCvRef="" unitName="" value="">{1,1}</cvParam>
  <userParam name="" type="" unitAccession="" unitCvRef="" unitName="" value="">{1,1}</userParam>
</PeptideEvidence>
Attributes
QName Type Default Use Annotation
dBSequence_ref xsd:string required
A reference to the protein sequence in which the specified peptide has been linked.
end xsd:int optional
The index position of the last amino acid of the peptide inside the protein sequence, where the first amino acid of the protein sequence is position 1. Must be provided unless this is a de novo search.
frame allowed_frames optional
The translation frame of this sequence if this is PeptideEvidence derived from nucleic acid sequence
id xsd:string required
An identifier is an unambiguous string that is unique within the scope (i.e. a document, a set of related documents, or a repository) of its use.
isDecoy xsd:boolean false optional
Set to true if the peptide is matched to a decoy sequence.
name xsd:string optional
The potentially ambiguous common identifier, such as a human-readable name for the instance.
peptide_ref xsd:string required
A reference to the identified (poly)peptide sequence in the Peptide element.
post restriction of xsd:string optional
Post flanking residue. If the peptide is C-terminal, post="-" and not post="". If for any reason it is unknown (e.g. denovo), post="?" should be used.
pre restriction of xsd:string optional
Previous flanking residue. If the peptide is N-terminal, pre="-" and not pre="". If for any reason it is unknown (e.g. denovo), pre="?" should be used.
start xsd:int optional
Start position of the peptide inside the protein sequence, where the first amino acid of the protein sequence is position 1. Must be provided unless this is a de novo search.
translationTable_ref xsd:string optional
A reference to the translation table used if this is PeptideEvidence derived from nucleic acid sequence
Source
<xsd:element name="PeptideEvidence" type="PeptideEvidenceType" minOccurs="0" maxOccurs="unbounded"/>
Schema location https://raw.githubusercontent.com/HUPO-PSI/mzIdentML/master/schema/mzIdentML1.3.0.xsd
Element MzIdentMLType / AnalysisCollection
Namespace http://psidev.info/psi/pi/mzIdentML/1.3
Diagram
DiagrammzIdentML1_3_0_xsd.tmp#AnalysisCollectionType_SpectrumIdentificationmzIdentML1_3_0_xsd.tmp#AnalysisCollectionType_ProteinDetectionmzIdentML1_3_0_xsd.tmp#AnalysisCollectionType
Type AnalysisCollectionType
Properties
content complex
Model
Children ProteinDetection, SpectrumIdentification
Instance
<AnalysisCollection xmlns="http://psidev.info/psi/pi/mzIdentML/1.3">
  <SpectrumIdentification activityDate="" id="" name="" spectrumIdentificationList_ref="" spectrumIdentificationProtocol_ref="">{1,unbounded}</SpectrumIdentification>
  <ProteinDetection activityDate="" id="" name="" proteinDetectionList_ref="" proteinDetectionProtocol_ref="">{0,1}</ProteinDetection>
</AnalysisCollection>
Source
<xsd:element name="AnalysisCollection" type="AnalysisCollectionType"/>
Schema location https://raw.githubusercontent.com/HUPO-PSI/mzIdentML/master/schema/mzIdentML1.3.0.xsd
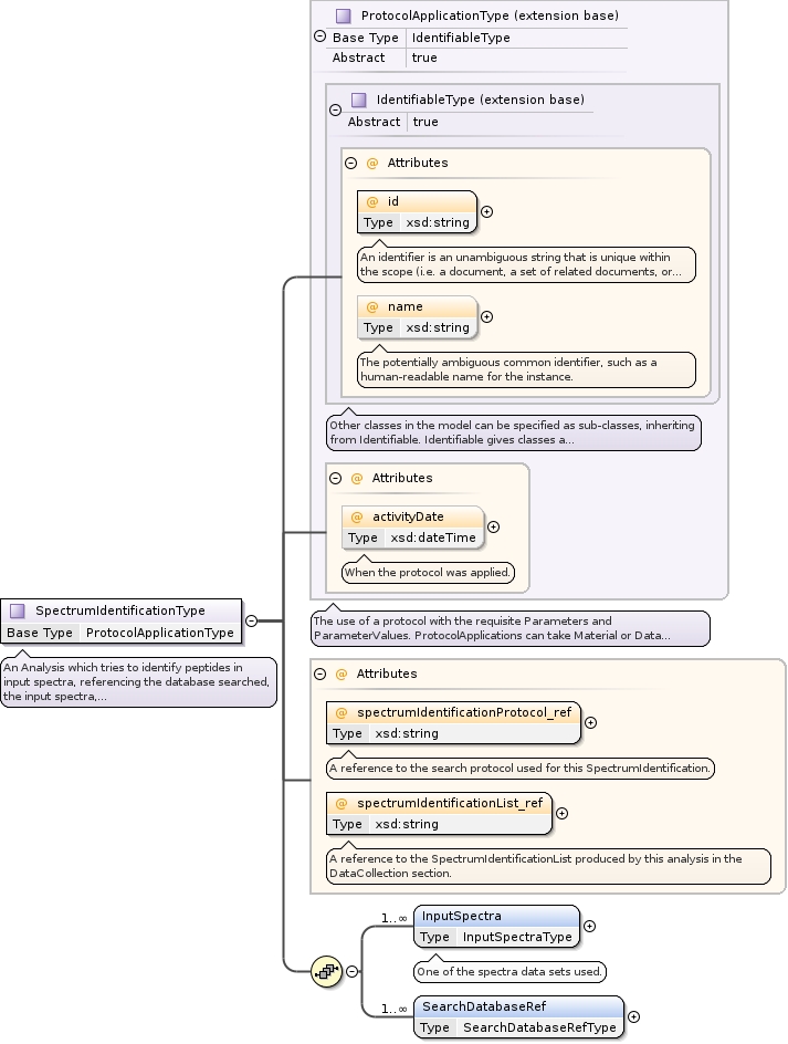
Element AnalysisCollectionType / SpectrumIdentification
Namespace http://psidev.info/psi/pi/mzIdentML/1.3
Diagram
DiagrammzIdentML1_3_0_xsd.tmp#IdentifiableType_idmzIdentML1_3_0_xsd.tmp#IdentifiableType_namemzIdentML1_3_0_xsd.tmp#IdentifiableTypemzIdentML1_3_0_xsd.tmp#ProtocolApplicationType_activityDatemzIdentML1_3_0_xsd.tmp#ProtocolApplicationTypemzIdentML1_3_0_xsd.tmp#SpectrumIdentificationType_spectrumIdentificationProtocol_refmzIdentML1_3_0_xsd.tmp#SpectrumIdentificationType_spectrumIdentificationList_refmzIdentML1_3_0_xsd.tmp#SpectrumIdentificationType_InputSpectramzIdentML1_3_0_xsd.tmp#SpectrumIdentificationType_SearchDatabaseRefmzIdentML1_3_0_xsd.tmp#SpectrumIdentificationType
Type SpectrumIdentificationType
Type hierarchy
Properties
content complex
maxOccurs unbounded
Model
Children InputSpectra, SearchDatabaseRef
Instance
<SpectrumIdentification activityDate="" id="" name="" spectrumIdentificationList_ref="" spectrumIdentificationProtocol_ref="" xmlns="http://psidev.info/psi/pi/mzIdentML/1.3">
  <InputSpectra spectraData_ref="">{1,unbounded}</InputSpectra>
  <SearchDatabaseRef searchDatabase_ref="">{1,unbounded}</SearchDatabaseRef>
</SpectrumIdentification>
Attributes
QName Type Use Annotation
activityDate xsd:dateTime optional
When the protocol was applied.
id xsd:string required
An identifier is an unambiguous string that is unique within the scope (i.e. a document, a set of related documents, or a repository) of its use.
name xsd:string optional
The potentially ambiguous common identifier, such as a human-readable name for the instance.
spectrumIdentificationList_ref xsd:string required
A reference to the SpectrumIdentificationList produced by this analysis in the DataCollection section.
spectrumIdentificationProtocol_ref xsd:string required
A reference to the search protocol used for this SpectrumIdentification.
Source
<xsd:element name="SpectrumIdentification" type="SpectrumIdentificationType" maxOccurs="unbounded"/>
Schema location https://raw.githubusercontent.com/HUPO-PSI/mzIdentML/master/schema/mzIdentML1.3.0.xsd
Element SpectrumIdentificationType / InputSpectra
Namespace http://psidev.info/psi/pi/mzIdentML/1.3
Annotations
One of the spectra data sets used.
Diagram
DiagrammzIdentML1_3_0_xsd.tmp#InputSpectraType_spectraData_refmzIdentML1_3_0_xsd.tmp#InputSpectraType
Type InputSpectraType
Properties
content complex
maxOccurs unbounded
Attributes
QName Type Use Annotation
spectraData_ref xsd:string required
A reference to the SpectraData element which locates the input spectra to an external file.
Source
<xsd:element name="InputSpectra" type="InputSpectraType" maxOccurs="unbounded">
  <xsd:annotation>
    <xsd:documentation>One of the spectra data sets used.</xsd:documentation>
  </xsd:annotation>
</xsd:element>
Schema location https://raw.githubusercontent.com/HUPO-PSI/mzIdentML/master/schema/mzIdentML1.3.0.xsd
Element SpectrumIdentificationType / SearchDatabaseRef
Namespace http://psidev.info/psi/pi/mzIdentML/1.3
Diagram
DiagrammzIdentML1_3_0_xsd.tmp#SearchDatabaseRefType_searchDatabase_refmzIdentML1_3_0_xsd.tmp#SearchDatabaseRefType
Type SearchDatabaseRefType
Properties
content complex
maxOccurs unbounded
Attributes
QName Type Use Annotation
searchDatabase_ref xsd:string required
A reference to the database searched.
Source
<xsd:element name="SearchDatabaseRef" type="SearchDatabaseRefType" maxOccurs="unbounded"/>
Schema location https://raw.githubusercontent.com/HUPO-PSI/mzIdentML/master/schema/mzIdentML1.3.0.xsd
Element AnalysisCollectionType / ProteinDetection
Namespace http://psidev.info/psi/pi/mzIdentML/1.3
Diagram
DiagrammzIdentML1_3_0_xsd.tmp#IdentifiableType_idmzIdentML1_3_0_xsd.tmp#IdentifiableType_namemzIdentML1_3_0_xsd.tmp#IdentifiableTypemzIdentML1_3_0_xsd.tmp#ProtocolApplicationType_activityDatemzIdentML1_3_0_xsd.tmp#ProtocolApplicationTypemzIdentML1_3_0_xsd.tmp#ProteinDetectionType_proteinDetectionList_refmzIdentML1_3_0_xsd.tmp#ProteinDetectionType_proteinDetectionProtocol_refmzIdentML1_3_0_xsd.tmp#ProteinDetectionType_InputSpectrumIdentificationsmzIdentML1_3_0_xsd.tmp#ProteinDetectionType
Type ProteinDetectionType
Type hierarchy
Properties
content complex
minOccurs 0
Model
Children InputSpectrumIdentifications
Instance
<ProteinDetection activityDate="" id="" name="" proteinDetectionList_ref="" proteinDetectionProtocol_ref="" xmlns="http://psidev.info/psi/pi/mzIdentML/1.3">
  <InputSpectrumIdentifications spectrumIdentificationList_ref="">{1,unbounded}</InputSpectrumIdentifications>
</ProteinDetection>
Attributes
QName Type Use Annotation
activityDate xsd:dateTime optional
When the protocol was applied.
id xsd:string required
An identifier is an unambiguous string that is unique within the scope (i.e. a document, a set of related documents, or a repository) of its use.
name xsd:string optional
The potentially ambiguous common identifier, such as a human-readable name for the instance.
proteinDetectionList_ref xsd:string required
A reference to the ProteinDetectionList in the DataCollection section.
proteinDetectionProtocol_ref xsd:string required
A reference to the detection protocol used for this ProteinDetection.
Source
<xsd:element name="ProteinDetection" type="ProteinDetectionType" minOccurs="0"/>
Schema location https://raw.githubusercontent.com/HUPO-PSI/mzIdentML/master/schema/mzIdentML1.3.0.xsd
Element ProteinDetectionType / InputSpectrumIdentifications
Namespace http://psidev.info/psi/pi/mzIdentML/1.3
Diagram
DiagrammzIdentML1_3_0_xsd.tmp#InputSpectrumIdentificationsType_spectrumIdentificationList_refmzIdentML1_3_0_xsd.tmp#InputSpectrumIdentificationsType
Type InputSpectrumIdentificationsType
Properties
content complex
maxOccurs unbounded
Attributes
QName Type Use Annotation
spectrumIdentificationList_ref xsd:string required
A reference to the list of spectrum identifications that were input to the process.
Source
<xsd:element name="InputSpectrumIdentifications" type="InputSpectrumIdentificationsType" maxOccurs="unbounded"/>
Schema location https://raw.githubusercontent.com/HUPO-PSI/mzIdentML/master/schema/mzIdentML1.3.0.xsd
Element MzIdentMLType / AnalysisProtocolCollection
Namespace http://psidev.info/psi/pi/mzIdentML/1.3
Diagram
DiagrammzIdentML1_3_0_xsd.tmp#AnalysisProtocolCollectionType_SpectrumIdentificationProtocolmzIdentML1_3_0_xsd.tmp#AnalysisProtocolCollectionType_ProteinDetectionProtocolmzIdentML1_3_0_xsd.tmp#AnalysisProtocolCollectionType
Type AnalysisProtocolCollectionType
Properties
content complex
Model
Children ProteinDetectionProtocol, SpectrumIdentificationProtocol
Instance
<AnalysisProtocolCollection xmlns="http://psidev.info/psi/pi/mzIdentML/1.3">
  <SpectrumIdentificationProtocol analysisSoftware_ref="" id="" name="">{1,unbounded}</SpectrumIdentificationProtocol>
  <ProteinDetectionProtocol analysisSoftware_ref="" id="" name="">{0,1}</ProteinDetectionProtocol>
</AnalysisProtocolCollection>
Source
<xsd:element name="AnalysisProtocolCollection" type="AnalysisProtocolCollectionType"/>
Schema location https://raw.githubusercontent.com/HUPO-PSI/mzIdentML/master/schema/mzIdentML1.3.0.xsd
Element AnalysisProtocolCollectionType / SpectrumIdentificationProtocol
Namespace http://psidev.info/psi/pi/mzIdentML/1.3
Diagram
DiagrammzIdentML1_3_0_xsd.tmp#IdentifiableType_idmzIdentML1_3_0_xsd.tmp#IdentifiableType_namemzIdentML1_3_0_xsd.tmp#IdentifiableTypemzIdentML1_3_0_xsd.tmp#SpectrumIdentificationProtocolType_analysisSoftware_refmzIdentML1_3_0_xsd.tmp#SpectrumIdentificationProtocolType_SearchTypemzIdentML1_3_0_xsd.tmp#SpectrumIdentificationProtocolType_AdditionalSearchParamsmzIdentML1_3_0_xsd.tmp#SpectrumIdentificationProtocolType_ModificationParamsmzIdentML1_3_0_xsd.tmp#SpectrumIdentificationProtocolType_EnzymesmzIdentML1_3_0_xsd.tmp#SpectrumIdentificationProtocolType_MassTablemzIdentML1_3_0_xsd.tmp#SpectrumIdentificationProtocolType_FragmentTolerancemzIdentML1_3_0_xsd.tmp#SpectrumIdentificationProtocolType_ParentTolerancemzIdentML1_3_0_xsd.tmp#SpectrumIdentificationProtocolType_ThresholdmzIdentML1_3_0_xsd.tmp#SpectrumIdentificationProtocolType_DatabaseFiltersmzIdentML1_3_0_xsd.tmp#SpectrumIdentificationProtocolType_DatabaseTranslationmzIdentML1_3_0_xsd.tmp#SpectrumIdentificationProtocolType
Type SpectrumIdentificationProtocolType
Type hierarchy
Properties
content complex
maxOccurs unbounded
Model
Children AdditionalSearchParams, DatabaseFilters, DatabaseTranslation, Enzymes, FragmentTolerance, MassTable, ModificationParams, ParentTolerance, SearchType, Threshold
Instance
<SpectrumIdentificationProtocol analysisSoftware_ref="" id="" name="" xmlns="http://psidev.info/psi/pi/mzIdentML/1.3">
  <SearchType>{1,1}</SearchType>
  <AdditionalSearchParams>{0,1}</AdditionalSearchParams>
  <ModificationParams>{0,1}</ModificationParams>
  <Enzymes independent="">{0,1}</Enzymes>
  <MassTable id="" msLevel="" name="">{0,unbounded}</MassTable>
  <FragmentTolerance>{0,1}</FragmentTolerance>
  <ParentTolerance>{0,1}</ParentTolerance>
  <Threshold>{1,1}</Threshold>
  <DatabaseFilters>{0,1}</DatabaseFilters>
  <DatabaseTranslation frames="">{0,1}</DatabaseTranslation>
</SpectrumIdentificationProtocol>
Attributes
QName Type Use Annotation
analysisSoftware_ref xsd:string required
The search algorithm used, given as a reference to the SoftwareCollection section.
id xsd:string required
An identifier is an unambiguous string that is unique within the scope (i.e. a document, a set of related documents, or a repository) of its use.
name xsd:string optional
The potentially ambiguous common identifier, such as a human-readable name for the instance.
Source
<xsd:element name="SpectrumIdentificationProtocol" type="SpectrumIdentificationProtocolType" maxOccurs="unbounded"/>
Schema location https://raw.githubusercontent.com/HUPO-PSI/mzIdentML/master/schema/mzIdentML1.3.0.xsd
Element SpectrumIdentificationProtocolType / SearchType
Namespace http://psidev.info/psi/pi/mzIdentML/1.3
Annotations
The type of search performed e.g. PMF, Tag searches, MS-MS
Diagram
DiagrammzIdentML1_3_0_xsd.tmp#ParamGroup_cvParammzIdentML1_3_0_xsd.tmp#ParamGroup_userParammzIdentML1_3_0_xsd.tmp#ParamGroupmzIdentML1_3_0_xsd.tmp#ParamType
Type ParamType
Properties
content complex
Model
Children cvParam, userParam
Instance
<SearchType xmlns="http://psidev.info/psi/pi/mzIdentML/1.3">
  <cvParam accession="" cvRef="" name="" unitAccession="" unitCvRef="" unitName="" value="">{1,1}</cvParam>
  <userParam name="" type="" unitAccession="" unitCvRef="" unitName="" value="">{1,1}</userParam>
</SearchType>
Source
<xsd:element name="SearchType" type="ParamType">
  <xsd:annotation>
    <xsd:documentation>The type of search performed e.g. PMF, Tag searches, MS-MS</xsd:documentation>
  </xsd:annotation>
</xsd:element>
Schema location https://raw.githubusercontent.com/HUPO-PSI/mzIdentML/master/schema/mzIdentML1.3.0.xsd
Element SpectrumIdentificationProtocolType / AdditionalSearchParams
Namespace http://psidev.info/psi/pi/mzIdentML/1.3
Annotations
The search parameters other than the modifications searched.
Diagram
DiagrammzIdentML1_3_0_xsd.tmp#ParamGroup_cvParammzIdentML1_3_0_xsd.tmp#ParamGroup_userParammzIdentML1_3_0_xsd.tmp#ParamGroupmzIdentML1_3_0_xsd.tmp#ParamListType
Type ParamListType
Properties
content complex
minOccurs 0
Model
Children cvParam, userParam
Instance
<AdditionalSearchParams xmlns="http://psidev.info/psi/pi/mzIdentML/1.3">
  <cvParam accession="" cvRef="" name="" unitAccession="" unitCvRef="" unitName="" value="">{1,1}</cvParam>
  <userParam name="" type="" unitAccession="" unitCvRef="" unitName="" value="">{1,1}</userParam>
</AdditionalSearchParams>
Source
<xsd:element name="AdditionalSearchParams" type="ParamListType" minOccurs="0">
  <xsd:annotation>
    <xsd:documentation>The search parameters other than the modifications searched.</xsd:documentation>
  </xsd:annotation>
</xsd:element>
Schema location https://raw.githubusercontent.com/HUPO-PSI/mzIdentML/master/schema/mzIdentML1.3.0.xsd
Element SpectrumIdentificationProtocolType / ModificationParams
Namespace http://psidev.info/psi/pi/mzIdentML/1.3
Diagram
DiagrammzIdentML1_3_0_xsd.tmp#ModificationParamsType_SearchModificationmzIdentML1_3_0_xsd.tmp#ModificationParamsType
Type ModificationParamsType
Properties
content complex
minOccurs 0
Model
Children SearchModification
Instance
<ModificationParams xmlns="http://psidev.info/psi/pi/mzIdentML/1.3">
  <SearchModification fixedMod="" massDelta="" residues="">{1,unbounded}</SearchModification>
</ModificationParams>
Source
<xsd:element name="ModificationParams" type="ModificationParamsType" minOccurs="0"/>
Schema location https://raw.githubusercontent.com/HUPO-PSI/mzIdentML/master/schema/mzIdentML1.3.0.xsd
Element ModificationParamsType / SearchModification
Namespace http://psidev.info/psi/pi/mzIdentML/1.3
Diagram
DiagrammzIdentML1_3_0_xsd.tmp#SearchModificationType_fixedModmzIdentML1_3_0_xsd.tmp#SearchModificationType_massDeltamzIdentML1_3_0_xsd.tmp#SearchModificationType_residuesmzIdentML1_3_0_xsd.tmp#SearchModificationType_SpecificityRulesmzIdentML1_3_0_xsd.tmp#SearchModificationType_cvParammzIdentML1_3_0_xsd.tmp#SearchModificationType
Type SearchModificationType
Properties
content complex
maxOccurs unbounded
Model
Children SpecificityRules, cvParam
Instance
<SearchModification fixedMod="" massDelta="" residues="" xmlns="http://psidev.info/psi/pi/mzIdentML/1.3">
  <SpecificityRules>{0,unbounded}</SpecificityRules>
  <cvParam accession="" cvRef="" name="" unitAccession="" unitCvRef="" unitName="" value="">{1,unbounded}</cvParam>
</SearchModification>
Attributes
QName Type Use Annotation
fixedMod xsd:boolean required
True, if the modification is static (i.e. occurs always).
massDelta xsd:float required
The mass delta of the searched modification in Daltons.
residues listOfCharsOrAny required
The residue(s) searched with the specified modification. For N or C terminal modifications that can occur on any residue, the . character should be used to specify any, otherwise the list of amino acids should be provided.
Source
<xsd:element name="SearchModification" type="SearchModificationType" maxOccurs="unbounded"/>
Schema location https://raw.githubusercontent.com/HUPO-PSI/mzIdentML/master/schema/mzIdentML1.3.0.xsd
Element SearchModificationType / SpecificityRules
Namespace http://psidev.info/psi/pi/mzIdentML/1.3
Diagram
DiagrammzIdentML1_3_0_xsd.tmp#SpecificityRulesType_cvParammzIdentML1_3_0_xsd.tmp#SpecificityRulesType
Type SpecificityRulesType
Properties
content complex
minOccurs 0
maxOccurs unbounded
Model
Children cvParam
Instance
<SpecificityRules xmlns="http://psidev.info/psi/pi/mzIdentML/1.3">
  <cvParam accession="" cvRef="" name="" unitAccession="" unitCvRef="" unitName="" value="">{1,unbounded}</cvParam>
</SpecificityRules>
Source
<xsd:element name="SpecificityRules" type="SpecificityRulesType" minOccurs="0" maxOccurs="unbounded"/>
Schema location https://raw.githubusercontent.com/HUPO-PSI/mzIdentML/master/schema/mzIdentML1.3.0.xsd
Element SpecificityRulesType / cvParam
Namespace http://psidev.info/psi/pi/mzIdentML/1.3
Diagram
DiagrammzIdentML1_3_0_xsd.tmp#AbstractParamType_namemzIdentML1_3_0_xsd.tmp#AbstractParamType_valuemzIdentML1_3_0_xsd.tmp#AbstractParamType_unitAccessionmzIdentML1_3_0_xsd.tmp#AbstractParamType_unitNamemzIdentML1_3_0_xsd.tmp#AbstractParamType_unitCvRefmzIdentML1_3_0_xsd.tmp#AbstractParamTypemzIdentML1_3_0_xsd.tmp#CVParamType_cvRefmzIdentML1_3_0_xsd.tmp#CVParamType_accessionmzIdentML1_3_0_xsd.tmp#CVParamType
Type CVParamType
Type hierarchy
Properties
content complex
minOccurs 1
maxOccurs unbounded
Attributes
QName Type Use Annotation
accession xsd:string required
The accession or ID number of this CV term in the source CV.
cvRef xsd:string required
A reference to the cv element from which this term originates.
name xsd:string required
The name of the parameter.
unitAccession xsd:string optional
An accession number identifying the unit within the OBO foundry Unit CV.
unitCvRef xsd:string optional
If a unit term is referenced, this attribute must refer to the CV 'id' attribute defined in the cvList in this file.
unitName xsd:string optional
The name of the unit.
value xsd:string optional
The user-entered value of the parameter.
Source
<xsd:element name="cvParam" type="CVParamType" minOccurs="1" maxOccurs="unbounded"/>
Schema location https://raw.githubusercontent.com/HUPO-PSI/mzIdentML/master/schema/mzIdentML1.3.0.xsd
Element SearchModificationType / cvParam
Namespace http://psidev.info/psi/pi/mzIdentML/1.3
Annotations
The modification is uniquely identified by references to external CVs such as UNIMOD, see specification document and mapping file for more details.
Diagram
DiagrammzIdentML1_3_0_xsd.tmp#AbstractParamType_namemzIdentML1_3_0_xsd.tmp#AbstractParamType_valuemzIdentML1_3_0_xsd.tmp#AbstractParamType_unitAccessionmzIdentML1_3_0_xsd.tmp#AbstractParamType_unitNamemzIdentML1_3_0_xsd.tmp#AbstractParamType_unitCvRefmzIdentML1_3_0_xsd.tmp#AbstractParamTypemzIdentML1_3_0_xsd.tmp#CVParamType_cvRefmzIdentML1_3_0_xsd.tmp#CVParamType_accessionmzIdentML1_3_0_xsd.tmp#CVParamType
Type CVParamType
Type hierarchy
Properties
content complex
minOccurs 1
maxOccurs unbounded
Attributes
QName Type Use Annotation
accession xsd:string required
The accession or ID number of this CV term in the source CV.
cvRef xsd:string required
A reference to the cv element from which this term originates.
name xsd:string required
The name of the parameter.
unitAccession xsd:string optional
An accession number identifying the unit within the OBO foundry Unit CV.
unitCvRef xsd:string optional
If a unit term is referenced, this attribute must refer to the CV 'id' attribute defined in the cvList in this file.
unitName xsd:string optional
The name of the unit.
value xsd:string optional
The user-entered value of the parameter.
Source
<xsd:element name="cvParam" type="CVParamType" minOccurs="1" maxOccurs="unbounded">
  <xsd:annotation>
    <xsd:documentation>The modification is uniquely identified by references to external CVs such as UNIMOD, see specification document and mapping file for more details.</xsd:documentation>
  </xsd:annotation>
</xsd:element>
Schema location https://raw.githubusercontent.com/HUPO-PSI/mzIdentML/master/schema/mzIdentML1.3.0.xsd
Element SpectrumIdentificationProtocolType / Enzymes
Namespace http://psidev.info/psi/pi/mzIdentML/1.3
Diagram
DiagrammzIdentML1_3_0_xsd.tmp#EnzymesType_independentmzIdentML1_3_0_xsd.tmp#EnzymesType_EnzymemzIdentML1_3_0_xsd.tmp#EnzymesType
Type EnzymesType
Properties
content complex
minOccurs 0
Model
Children Enzyme
Instance
<Enzymes independent="" xmlns="http://psidev.info/psi/pi/mzIdentML/1.3">
  <Enzyme cTermGain="" id="" minDistance="" missedCleavages="" name="" nTermGain="" semiSpecific="">{1,unbounded}</Enzyme>
</Enzymes>
Attributes
QName Type Use Annotation
independent xsd:boolean optional
If there are multiple enzymes specified, this attribute is set to true if cleavage with different enzymes is performed independently.
Source
<xsd:element name="Enzymes" type="EnzymesType" minOccurs="0"/>
Schema location https://raw.githubusercontent.com/HUPO-PSI/mzIdentML/master/schema/mzIdentML1.3.0.xsd
Element EnzymesType / Enzyme
Namespace http://psidev.info/psi/pi/mzIdentML/1.3
Diagram
DiagrammzIdentML1_3_0_xsd.tmp#IdentifiableType_idmzIdentML1_3_0_xsd.tmp#IdentifiableType_namemzIdentML1_3_0_xsd.tmp#IdentifiableTypemzIdentML1_3_0_xsd.tmp#EnzymeType_nTermGainmzIdentML1_3_0_xsd.tmp#EnzymeType_cTermGainmzIdentML1_3_0_xsd.tmp#EnzymeType_semiSpecificmzIdentML1_3_0_xsd.tmp#EnzymeType_missedCleavagesmzIdentML1_3_0_xsd.tmp#EnzymeType_minDistancemzIdentML1_3_0_xsd.tmp#EnzymeType_SiteRegexpmzIdentML1_3_0_xsd.tmp#EnzymeType_EnzymeNamemzIdentML1_3_0_xsd.tmp#EnzymeType
Type EnzymeType
Type hierarchy
Properties
content complex
maxOccurs unbounded
Model
Children EnzymeName, SiteRegexp
Instance
<Enzyme cTermGain="" id="" minDistance="" missedCleavages="" name="" nTermGain="" semiSpecific="" xmlns="http://psidev.info/psi/pi/mzIdentML/1.3">
  <SiteRegexp>{0,1}</SiteRegexp>
  <EnzymeName>{0,1}</EnzymeName>
</Enzyme>
Attributes
QName Type Use Annotation
cTermGain restriction of xsd:string optional
Element formula gained at CTerm.
id xsd:string required
An identifier is an unambiguous string that is unique within the scope (i.e. a document, a set of related documents, or a repository) of its use.
minDistance restriction of xsd:int optional
Minimal distance for another cleavage (minimum: 1).
missedCleavages xsd:int optional
The number of missed cleavage sites allowed by the search. The attribute must be provided if an enzyme has been used.
nTermGain restriction of xsd:string optional
Element formula gained at NTerm.
name xsd:string optional
The potentially ambiguous common identifier, such as a human-readable name for the instance.
semiSpecific xsd:boolean optional
Set to true if the enzyme cleaves semi-specifically (i.e. one terminus must cleave according to the rules, the other can cleave at any residue), false if the enzyme cleavage is assumed to be specific to both termini (accepting for any missed cleavages).
Source
<xsd:element name="Enzyme" type="EnzymeType" maxOccurs="unbounded"/>
Schema location https://raw.githubusercontent.com/HUPO-PSI/mzIdentML/master/schema/mzIdentML1.3.0.xsd
Element EnzymeType / SiteRegexp
Namespace http://psidev.info/psi/pi/mzIdentML/1.3
Annotations
Regular expression for specifying the enzyme cleavage site.
Diagram
Diagram
Type xsd:string
Properties
content simple
minOccurs 0
Source
<xsd:element name="SiteRegexp" type="xsd:string" minOccurs="0">
  <xsd:annotation>
    <xsd:documentation>Regular expression for specifying the enzyme cleavage site.</xsd:documentation>
  </xsd:annotation>
</xsd:element>
Schema location https://raw.githubusercontent.com/HUPO-PSI/mzIdentML/master/schema/mzIdentML1.3.0.xsd
Element EnzymeType / EnzymeName
Namespace http://psidev.info/psi/pi/mzIdentML/1.3
Annotations
The name of the enzyme from a CV.
Diagram
DiagrammzIdentML1_3_0_xsd.tmp#ParamGroup_cvParammzIdentML1_3_0_xsd.tmp#ParamGroup_userParammzIdentML1_3_0_xsd.tmp#ParamGroupmzIdentML1_3_0_xsd.tmp#ParamListType
Type ParamListType
Properties
content complex
minOccurs 0
Model
Children cvParam, userParam
Instance
<EnzymeName xmlns="http://psidev.info/psi/pi/mzIdentML/1.3">
  <cvParam accession="" cvRef="" name="" unitAccession="" unitCvRef="" unitName="" value="">{1,1}</cvParam>
  <userParam name="" type="" unitAccession="" unitCvRef="" unitName="" value="">{1,1}</userParam>
</EnzymeName>
Source
<xsd:element name="EnzymeName" type="ParamListType" minOccurs="0">
  <xsd:annotation>
    <xsd:documentation>The name of the enzyme from a CV.</xsd:documentation>
  </xsd:annotation>
</xsd:element>
Schema location https://raw.githubusercontent.com/HUPO-PSI/mzIdentML/master/schema/mzIdentML1.3.0.xsd
Element SpectrumIdentificationProtocolType / MassTable
Namespace http://psidev.info/psi/pi/mzIdentML/1.3
Diagram
DiagrammzIdentML1_3_0_xsd.tmp#IdentifiableType_idmzIdentML1_3_0_xsd.tmp#IdentifiableType_namemzIdentML1_3_0_xsd.tmp#IdentifiableTypemzIdentML1_3_0_xsd.tmp#MassTableType_msLevelmzIdentML1_3_0_xsd.tmp#MassTableType_ResiduemzIdentML1_3_0_xsd.tmp#MassTableType_AmbiguousResiduemzIdentML1_3_0_xsd.tmp#ParamGroup_cvParammzIdentML1_3_0_xsd.tmp#ParamGroup_userParammzIdentML1_3_0_xsd.tmp#ParamGroupmzIdentML1_3_0_xsd.tmp#MassTableType
Type MassTableType
Type hierarchy
Properties
content complex
minOccurs 0
maxOccurs unbounded
Model
Children AmbiguousResidue, Residue, cvParam, userParam
Instance
<MassTable id="" msLevel="" name="" xmlns="http://psidev.info/psi/pi/mzIdentML/1.3">
  <Residue code="" mass="">{0,unbounded}</Residue>
  <AmbiguousResidue code="">{0,unbounded}</AmbiguousResidue>
  <cvParam accession="" cvRef="" name="" unitAccession="" unitCvRef="" unitName="" value="">{1,1}</cvParam>
  <userParam name="" type="" unitAccession="" unitCvRef="" unitName="" value="">{1,1}</userParam>
</MassTable>
Attributes
QName Type Use Annotation
id xsd:string required
An identifier is an unambiguous string that is unique within the scope (i.e. a document, a set of related documents, or a repository) of its use.
msLevel listOfIntegers required
The MS spectrum that the MassTable refers to e.g. "1" for MS1 "2" for MS2 or "1 2" for MS1 or MS2.
name xsd:string optional
The potentially ambiguous common identifier, such as a human-readable name for the instance.
Source
<xsd:element name="MassTable" type="MassTableType" minOccurs="0" maxOccurs="unbounded"/>
Schema location https://raw.githubusercontent.com/HUPO-PSI/mzIdentML/master/schema/mzIdentML1.3.0.xsd
Element MassTableType / Residue
Namespace http://psidev.info/psi/pi/mzIdentML/1.3
Annotations
The specification of a single residue within the mass table.
Diagram
DiagrammzIdentML1_3_0_xsd.tmp#ResidueType_codemzIdentML1_3_0_xsd.tmp#ResidueType_massmzIdentML1_3_0_xsd.tmp#ResidueType
Type ResidueType
Properties
content complex
minOccurs 0
maxOccurs unbounded
Attributes
QName Type Use Annotation
code chars required
The single letter code for the residue.
mass xsd:float required
The residue mass in Daltons (not including any fixed modifications).
Source
<xsd:element name="Residue" type="ResidueType" minOccurs="0" maxOccurs="unbounded">
  <xsd:annotation>
    <xsd:documentation>The specification of a single residue within the mass table.</xsd:documentation>
  </xsd:annotation>
</xsd:element>
Schema location https://raw.githubusercontent.com/HUPO-PSI/mzIdentML/master/schema/mzIdentML1.3.0.xsd
Element MassTableType / AmbiguousResidue
Namespace http://psidev.info/psi/pi/mzIdentML/1.3
Diagram
DiagrammzIdentML1_3_0_xsd.tmp#AmbiguousResidueType_codemzIdentML1_3_0_xsd.tmp#ParamGroup_cvParammzIdentML1_3_0_xsd.tmp#ParamGroup_userParammzIdentML1_3_0_xsd.tmp#ParamGroupmzIdentML1_3_0_xsd.tmp#AmbiguousResidueType
Type AmbiguousResidueType
Properties
content complex
minOccurs 0
maxOccurs unbounded
Model
Children cvParam, userParam
Instance
<AmbiguousResidue code="" xmlns="http://psidev.info/psi/pi/mzIdentML/1.3">
  <cvParam accession="" cvRef="" name="" unitAccession="" unitCvRef="" unitName="" value="">{1,1}</cvParam>
  <userParam name="" type="" unitAccession="" unitCvRef="" unitName="" value="">{1,1}</userParam>
</AmbiguousResidue>
Attributes
QName Type Use Annotation
code chars required
The single letter code of the ambiguous residue e.g. X.
Source
<xsd:element name="AmbiguousResidue" type="AmbiguousResidueType" minOccurs="0" maxOccurs="unbounded"/>
Schema location https://raw.githubusercontent.com/HUPO-PSI/mzIdentML/master/schema/mzIdentML1.3.0.xsd
Element SpectrumIdentificationProtocolType / FragmentTolerance
Namespace http://psidev.info/psi/pi/mzIdentML/1.3
Diagram
DiagrammzIdentML1_3_0_xsd.tmp#ToleranceType_cvParammzIdentML1_3_0_xsd.tmp#ToleranceType
Type ToleranceType
Properties
content complex
minOccurs 0
Model
Children cvParam
Instance
<FragmentTolerance xmlns="http://psidev.info/psi/pi/mzIdentML/1.3">
  <cvParam accession="" cvRef="" name="" unitAccession="" unitCvRef="" unitName="" value="">{1,unbounded}</cvParam>
</FragmentTolerance>
Source
<xsd:element name="FragmentTolerance" type="ToleranceType" minOccurs="0"/>
Schema location https://raw.githubusercontent.com/HUPO-PSI/mzIdentML/master/schema/mzIdentML1.3.0.xsd
Element ToleranceType / cvParam
Namespace http://psidev.info/psi/pi/mzIdentML/1.3
Annotations
CV terms capturing the tolerance plus and minus values.
Diagram
DiagrammzIdentML1_3_0_xsd.tmp#AbstractParamType_namemzIdentML1_3_0_xsd.tmp#AbstractParamType_valuemzIdentML1_3_0_xsd.tmp#AbstractParamType_unitAccessionmzIdentML1_3_0_xsd.tmp#AbstractParamType_unitNamemzIdentML1_3_0_xsd.tmp#AbstractParamType_unitCvRefmzIdentML1_3_0_xsd.tmp#AbstractParamTypemzIdentML1_3_0_xsd.tmp#CVParamType_cvRefmzIdentML1_3_0_xsd.tmp#CVParamType_accessionmzIdentML1_3_0_xsd.tmp#CVParamType
Type CVParamType
Type hierarchy
Properties
content complex
minOccurs 1
maxOccurs unbounded
Attributes
QName Type Use Annotation
accession xsd:string required
The accession or ID number of this CV term in the source CV.
cvRef xsd:string required
A reference to the cv element from which this term originates.
name xsd:string required
The name of the parameter.
unitAccession xsd:string optional
An accession number identifying the unit within the OBO foundry Unit CV.
unitCvRef xsd:string optional
If a unit term is referenced, this attribute must refer to the CV 'id' attribute defined in the cvList in this file.
unitName xsd:string optional
The name of the unit.
value xsd:string optional
The user-entered value of the parameter.
Source
<xsd:element name="cvParam" type="CVParamType" minOccurs="1" maxOccurs="unbounded">
  <xsd:annotation>
    <xsd:documentation>CV terms capturing the tolerance plus and minus values.</xsd:documentation>
  </xsd:annotation>
</xsd:element>
Schema location https://raw.githubusercontent.com/HUPO-PSI/mzIdentML/master/schema/mzIdentML1.3.0.xsd
Element SpectrumIdentificationProtocolType / ParentTolerance
Namespace http://psidev.info/psi/pi/mzIdentML/1.3
Diagram
DiagrammzIdentML1_3_0_xsd.tmp#ToleranceType_cvParammzIdentML1_3_0_xsd.tmp#ToleranceType
Type ToleranceType
Properties
content complex
minOccurs 0
Model
Children cvParam
Instance
<ParentTolerance xmlns="http://psidev.info/psi/pi/mzIdentML/1.3">
  <cvParam accession="" cvRef="" name="" unitAccession="" unitCvRef="" unitName="" value="">{1,unbounded}</cvParam>
</ParentTolerance>
Source
<xsd:element name="ParentTolerance" type="ToleranceType" minOccurs="0"/>
Schema location https://raw.githubusercontent.com/HUPO-PSI/mzIdentML/master/schema/mzIdentML1.3.0.xsd
Element SpectrumIdentificationProtocolType / Threshold
Namespace http://psidev.info/psi/pi/mzIdentML/1.3
Annotations
The threshold(s) applied to determine that a result is significant. If multiple terms are used it is assumed that all conditions are satisfied by the passing results.
Diagram
DiagrammzIdentML1_3_0_xsd.tmp#ParamGroup_cvParammzIdentML1_3_0_xsd.tmp#ParamGroup_userParammzIdentML1_3_0_xsd.tmp#ParamGroupmzIdentML1_3_0_xsd.tmp#ParamListType
Type ParamListType
Properties
content complex
Model
Children cvParam, userParam
Instance
<Threshold xmlns="http://psidev.info/psi/pi/mzIdentML/1.3">
  <cvParam accession="" cvRef="" name="" unitAccession="" unitCvRef="" unitName="" value="">{1,1}</cvParam>
  <userParam name="" type="" unitAccession="" unitCvRef="" unitName="" value="">{1,1}</userParam>
</Threshold>
Source
<xsd:element name="Threshold" type="ParamListType">
  <xsd:annotation>
    <xsd:documentation>The threshold(s) applied to determine that a result is significant. If multiple terms are used it is assumed that all conditions are satisfied by the passing results.</xsd:documentation>
  </xsd:annotation>
</xsd:element>
Schema location https://raw.githubusercontent.com/HUPO-PSI/mzIdentML/master/schema/mzIdentML1.3.0.xsd
Element SpectrumIdentificationProtocolType / DatabaseFilters
Namespace http://psidev.info/psi/pi/mzIdentML/1.3
Diagram
DiagrammzIdentML1_3_0_xsd.tmp#DatabaseFiltersType_FiltermzIdentML1_3_0_xsd.tmp#DatabaseFiltersType
Type DatabaseFiltersType
Properties
content complex
minOccurs 0
Model
Children Filter
Instance
<DatabaseFilters xmlns="http://psidev.info/psi/pi/mzIdentML/1.3">
  <Filter>{1,unbounded}</Filter>
</DatabaseFilters>
Source
<xsd:element name="DatabaseFilters" type="DatabaseFiltersType" minOccurs="0"/>
Schema location https://raw.githubusercontent.com/HUPO-PSI/mzIdentML/master/schema/mzIdentML1.3.0.xsd
Element DatabaseFiltersType / Filter
Namespace http://psidev.info/psi/pi/mzIdentML/1.3
Diagram
DiagrammzIdentML1_3_0_xsd.tmp#FilterType_FilterTypemzIdentML1_3_0_xsd.tmp#FilterType_IncludemzIdentML1_3_0_xsd.tmp#FilterType_ExcludemzIdentML1_3_0_xsd.tmp#FilterType
Type FilterType
Properties
content complex
maxOccurs unbounded
Model
Children Exclude, FilterType, Include
Instance
<Filter xmlns="http://psidev.info/psi/pi/mzIdentML/1.3">
  <FilterType>{1,1}</FilterType>
  <Include>{0,1}</Include>
  <Exclude>{0,1}</Exclude>
</Filter>
Source
<xsd:element name="Filter" type="FilterType" maxOccurs="unbounded"/>
Schema location https://raw.githubusercontent.com/HUPO-PSI/mzIdentML/master/schema/mzIdentML1.3.0.xsd
Element FilterType / FilterType
Namespace http://psidev.info/psi/pi/mzIdentML/1.3
Annotations
The type of filter e.g. database taxonomy filter, pi filter, mw filter
Diagram
DiagrammzIdentML1_3_0_xsd.tmp#ParamGroup_cvParammzIdentML1_3_0_xsd.tmp#ParamGroup_userParammzIdentML1_3_0_xsd.tmp#ParamGroupmzIdentML1_3_0_xsd.tmp#ParamType
Type ParamType
Properties
content complex
Model
Children cvParam, userParam
Instance
<FilterType xmlns="http://psidev.info/psi/pi/mzIdentML/1.3">
  <cvParam accession="" cvRef="" name="" unitAccession="" unitCvRef="" unitName="" value="">{1,1}</cvParam>
  <userParam name="" type="" unitAccession="" unitCvRef="" unitName="" value="">{1,1}</userParam>
</FilterType>
Source
<xsd:element name="FilterType" type="ParamType">
  <xsd:annotation>
    <xsd:documentation>The type of filter e.g. database taxonomy filter, pi filter, mw filter</xsd:documentation>
  </xsd:annotation>
</xsd:element>
Schema location https://raw.githubusercontent.com/HUPO-PSI/mzIdentML/master/schema/mzIdentML1.3.0.xsd
Element FilterType / Include
Namespace http://psidev.info/psi/pi/mzIdentML/1.3
Annotations
All sequences fulfilling the specifed criteria are included.
Diagram
DiagrammzIdentML1_3_0_xsd.tmp#ParamGroup_cvParammzIdentML1_3_0_xsd.tmp#ParamGroup_userParammzIdentML1_3_0_xsd.tmp#ParamGroupmzIdentML1_3_0_xsd.tmp#ParamListType
Type ParamListType
Properties
content complex
minOccurs 0
Model
Children cvParam, userParam
Instance
<Include xmlns="http://psidev.info/psi/pi/mzIdentML/1.3">
  <cvParam accession="" cvRef="" name="" unitAccession="" unitCvRef="" unitName="" value="">{1,1}</cvParam>
  <userParam name="" type="" unitAccession="" unitCvRef="" unitName="" value="">{1,1}</userParam>
</Include>
Source
<xsd:element name="Include" type="ParamListType" minOccurs="0">
  <xsd:annotation>
    <xsd:documentation>All sequences fulfilling the specifed criteria are included.</xsd:documentation>
  </xsd:annotation>
</xsd:element>
Schema location https://raw.githubusercontent.com/HUPO-PSI/mzIdentML/master/schema/mzIdentML1.3.0.xsd
Element FilterType / Exclude
Namespace http://psidev.info/psi/pi/mzIdentML/1.3
Annotations
All sequences fulfilling the specifed criteria are excluded.
Diagram
DiagrammzIdentML1_3_0_xsd.tmp#ParamGroup_cvParammzIdentML1_3_0_xsd.tmp#ParamGroup_userParammzIdentML1_3_0_xsd.tmp#ParamGroupmzIdentML1_3_0_xsd.tmp#ParamListType
Type ParamListType
Properties
content complex
minOccurs 0
Model
Children cvParam, userParam
Instance
<Exclude xmlns="http://psidev.info/psi/pi/mzIdentML/1.3">
  <cvParam accession="" cvRef="" name="" unitAccession="" unitCvRef="" unitName="" value="">{1,1}</cvParam>
  <userParam name="" type="" unitAccession="" unitCvRef="" unitName="" value="">{1,1}</userParam>
</Exclude>
Source
<xsd:element name="Exclude" type="ParamListType" minOccurs="0">
  <xsd:annotation>
    <xsd:documentation>All sequences fulfilling the specifed criteria are excluded.</xsd:documentation>
  </xsd:annotation>
</xsd:element>
Schema location https://raw.githubusercontent.com/HUPO-PSI/mzIdentML/master/schema/mzIdentML1.3.0.xsd
Element SpectrumIdentificationProtocolType / DatabaseTranslation
Namespace http://psidev.info/psi/pi/mzIdentML/1.3
Diagram
DiagrammzIdentML1_3_0_xsd.tmp#DatabaseTranslationType_framesmzIdentML1_3_0_xsd.tmp#DatabaseTranslationType_TranslationTablemzIdentML1_3_0_xsd.tmp#DatabaseTranslationType
Type DatabaseTranslationType
Properties
content complex
minOccurs 0
Model
Children TranslationTable
Instance
<DatabaseTranslation frames="" xmlns="http://psidev.info/psi/pi/mzIdentML/1.3">
  <TranslationTable id="" name="">{1,unbounded}</TranslationTable>
</DatabaseTranslation>
Attributes
QName Type Use Annotation
frames listOfAllowedFrames optional
The frames in which the nucleic acid sequence has been translated as a space separated list
Source
<xsd:element name="DatabaseTranslation" type="DatabaseTranslationType" minOccurs="0"/>
Schema location https://raw.githubusercontent.com/HUPO-PSI/mzIdentML/master/schema/mzIdentML1.3.0.xsd
Element DatabaseTranslationType / TranslationTable
Namespace http://psidev.info/psi/pi/mzIdentML/1.3
Diagram
DiagrammzIdentML1_3_0_xsd.tmp#IdentifiableType_idmzIdentML1_3_0_xsd.tmp#IdentifiableType_namemzIdentML1_3_0_xsd.tmp#IdentifiableTypemzIdentML1_3_0_xsd.tmp#TranslationTableType_cvParammzIdentML1_3_0_xsd.tmp#TranslationTableType
Type TranslationTableType
Type hierarchy
Properties
content complex
maxOccurs unbounded
Model
Children cvParam
Instance
<TranslationTable id="" name="" xmlns="http://psidev.info/psi/pi/mzIdentML/1.3">
  <cvParam accession="" cvRef="" name="" unitAccession="" unitCvRef="" unitName="" value="">{0,unbounded}</cvParam>
</TranslationTable>
Attributes
QName Type Use Annotation
id xsd:string required
An identifier is an unambiguous string that is unique within the scope (i.e. a document, a set of related documents, or a repository) of its use.
name xsd:string optional
The potentially ambiguous common identifier, such as a human-readable name for the instance.
Source
<xsd:element name="TranslationTable" type="TranslationTableType" maxOccurs="unbounded"/>
Schema location https://raw.githubusercontent.com/HUPO-PSI/mzIdentML/master/schema/mzIdentML1.3.0.xsd
Element TranslationTableType / cvParam
Namespace http://psidev.info/psi/pi/mzIdentML/1.3
Annotations
The details specifying this translation table are captured as cvParams, e.g. translation table, translation start codons and translation table description (see specification document and mapping file)
Diagram
DiagrammzIdentML1_3_0_xsd.tmp#AbstractParamType_namemzIdentML1_3_0_xsd.tmp#AbstractParamType_valuemzIdentML1_3_0_xsd.tmp#AbstractParamType_unitAccessionmzIdentML1_3_0_xsd.tmp#AbstractParamType_unitNamemzIdentML1_3_0_xsd.tmp#AbstractParamType_unitCvRefmzIdentML1_3_0_xsd.tmp#AbstractParamTypemzIdentML1_3_0_xsd.tmp#CVParamType_cvRefmzIdentML1_3_0_xsd.tmp#CVParamType_accessionmzIdentML1_3_0_xsd.tmp#CVParamType
Type CVParamType
Type hierarchy
Properties
content complex
minOccurs 0
maxOccurs unbounded
Attributes
QName Type Use Annotation
accession xsd:string required
The accession or ID number of this CV term in the source CV.
cvRef xsd:string required
A reference to the cv element from which this term originates.
name xsd:string required
The name of the parameter.
unitAccession xsd:string optional
An accession number identifying the unit within the OBO foundry Unit CV.
unitCvRef xsd:string optional
If a unit term is referenced, this attribute must refer to the CV 'id' attribute defined in the cvList in this file.
unitName xsd:string optional
The name of the unit.
value xsd:string optional
The user-entered value of the parameter.
Source
<xsd:element name="cvParam" type="CVParamType" minOccurs="0" maxOccurs="unbounded">
  <xsd:annotation>
    <xsd:documentation>The details specifying this translation table are captured as cvParams, e.g. translation table, translation start codons and translation table description (see specification document and mapping file)</xsd:documentation>
  </xsd:annotation>
</xsd:element>
Schema location https://raw.githubusercontent.com/HUPO-PSI/mzIdentML/master/schema/mzIdentML1.3.0.xsd
Element AnalysisProtocolCollectionType / ProteinDetectionProtocol
Namespace http://psidev.info/psi/pi/mzIdentML/1.3
Diagram
DiagrammzIdentML1_3_0_xsd.tmp#IdentifiableType_idmzIdentML1_3_0_xsd.tmp#IdentifiableType_namemzIdentML1_3_0_xsd.tmp#IdentifiableTypemzIdentML1_3_0_xsd.tmp#ProteinDetectionProtocolType_analysisSoftware_refmzIdentML1_3_0_xsd.tmp#ProteinDetectionProtocolType_AnalysisParamsmzIdentML1_3_0_xsd.tmp#ProteinDetectionProtocolType_ThresholdmzIdentML1_3_0_xsd.tmp#ProteinDetectionProtocolType
Type ProteinDetectionProtocolType
Type hierarchy
Properties
content complex
minOccurs 0
Model
Children AnalysisParams, Threshold
Instance
<ProteinDetectionProtocol analysisSoftware_ref="" id="" name="" xmlns="http://psidev.info/psi/pi/mzIdentML/1.3">
  <AnalysisParams>{0,1}</AnalysisParams>
  <Threshold>{1,1}</Threshold>
</ProteinDetectionProtocol>
Attributes
QName Type Use Annotation
analysisSoftware_ref xsd:string required
The protein detection software used, given as a reference to the SoftwareCollection section.
id xsd:string required
An identifier is an unambiguous string that is unique within the scope (i.e. a document, a set of related documents, or a repository) of its use.
name xsd:string optional
The potentially ambiguous common identifier, such as a human-readable name for the instance.
Source
<xsd:element name="ProteinDetectionProtocol" type="ProteinDetectionProtocolType" minOccurs="0"/>
Schema location https://raw.githubusercontent.com/HUPO-PSI/mzIdentML/master/schema/mzIdentML1.3.0.xsd
Element ProteinDetectionProtocolType / AnalysisParams
Namespace http://psidev.info/psi/pi/mzIdentML/1.3
Annotations
The parameters and settings for the protein detection given as CV terms.
Diagram
DiagrammzIdentML1_3_0_xsd.tmp#ParamGroup_cvParammzIdentML1_3_0_xsd.tmp#ParamGroup_userParammzIdentML1_3_0_xsd.tmp#ParamGroupmzIdentML1_3_0_xsd.tmp#ParamListType
Type ParamListType
Properties
content complex
minOccurs 0
Model
Children cvParam, userParam
Instance
<AnalysisParams xmlns="http://psidev.info/psi/pi/mzIdentML/1.3">
  <cvParam accession="" cvRef="" name="" unitAccession="" unitCvRef="" unitName="" value="">{1,1}</cvParam>
  <userParam name="" type="" unitAccession="" unitCvRef="" unitName="" value="">{1,1}</userParam>
</AnalysisParams>
Source
<xsd:element name="AnalysisParams" type="ParamListType" minOccurs="0">
  <xsd:annotation>
    <xsd:documentation>The parameters and settings for the protein detection given as CV terms.</xsd:documentation>
  </xsd:annotation>
</xsd:element>
Schema location https://raw.githubusercontent.com/HUPO-PSI/mzIdentML/master/schema/mzIdentML1.3.0.xsd
Element ProteinDetectionProtocolType / Threshold
Namespace http://psidev.info/psi/pi/mzIdentML/1.3
Annotations
The threshold(s) applied to determine that a result is significant. If multiple terms are used it is assumed that all conditions are satisfied by the passing results.
Diagram
DiagrammzIdentML1_3_0_xsd.tmp#ParamGroup_cvParammzIdentML1_3_0_xsd.tmp#ParamGroup_userParammzIdentML1_3_0_xsd.tmp#ParamGroupmzIdentML1_3_0_xsd.tmp#ParamListType
Type ParamListType
Properties
content complex
minOccurs 1
Model
Children cvParam, userParam
Instance
<Threshold xmlns="http://psidev.info/psi/pi/mzIdentML/1.3">
  <cvParam accession="" cvRef="" name="" unitAccession="" unitCvRef="" unitName="" value="">{1,1}</cvParam>
  <userParam name="" type="" unitAccession="" unitCvRef="" unitName="" value="">{1,1}</userParam>
</Threshold>
Source
<xsd:element name="Threshold" type="ParamListType" minOccurs="1">
  <xsd:annotation>
    <xsd:documentation>The threshold(s) applied to determine that a result is significant. If multiple terms are used it is assumed that all conditions are satisfied by the passing results.</xsd:documentation>
  </xsd:annotation>
</xsd:element>
Schema location https://raw.githubusercontent.com/HUPO-PSI/mzIdentML/master/schema/mzIdentML1.3.0.xsd
Element MzIdentMLType / DataCollection
Namespace http://psidev.info/psi/pi/mzIdentML/1.3
Diagram
DiagrammzIdentML1_3_0_xsd.tmp#DataCollectionType_InputsmzIdentML1_3_0_xsd.tmp#DataCollectionType_AnalysisDatamzIdentML1_3_0_xsd.tmp#DataCollectionType
Type DataCollectionType
Properties
content complex
Model
Children AnalysisData, Inputs
Instance
<DataCollection xmlns="http://psidev.info/psi/pi/mzIdentML/1.3">
  <Inputs>{1,1}</Inputs>
  <AnalysisData>{1,1}</AnalysisData>
</DataCollection>
Source
<xsd:element name="DataCollection" type="DataCollectionType"/>
Schema location https://raw.githubusercontent.com/HUPO-PSI/mzIdentML/master/schema/mzIdentML1.3.0.xsd
Element DataCollectionType / Inputs
Namespace http://psidev.info/psi/pi/mzIdentML/1.3
Diagram
DiagrammzIdentML1_3_0_xsd.tmp#InputsType_SourceFilemzIdentML1_3_0_xsd.tmp#InputsType_SearchDatabasemzIdentML1_3_0_xsd.tmp#InputsType_SpectraDatamzIdentML1_3_0_xsd.tmp#InputsType
Type InputsType
Properties
content complex
Model
Children SearchDatabase, SourceFile, SpectraData
Instance
<Inputs xmlns="http://psidev.info/psi/pi/mzIdentML/1.3">
  <SourceFile id="" location="" name="">{0,unbounded}</SourceFile>
  <SearchDatabase id="" location="" name="" numDatabaseSequences="" numResidues="" releaseDate="" version="">{0,unbounded}</SearchDatabase>
  <SpectraData id="" location="" name="">{1,unbounded}</SpectraData>
</Inputs>
Source
<xsd:element name="Inputs" type="InputsType"/>
Schema location https://raw.githubusercontent.com/HUPO-PSI/mzIdentML/master/schema/mzIdentML1.3.0.xsd
Element InputsType / SourceFile
Namespace http://psidev.info/psi/pi/mzIdentML/1.3
Diagram
DiagrammzIdentML1_3_0_xsd.tmp#IdentifiableType_idmzIdentML1_3_0_xsd.tmp#IdentifiableType_namemzIdentML1_3_0_xsd.tmp#IdentifiableTypemzIdentML1_3_0_xsd.tmp#ExternalDataType_locationmzIdentML1_3_0_xsd.tmp#ExternalDataType_ExternalFormatDocumentationmzIdentML1_3_0_xsd.tmp#ExternalDataType_FileFormatmzIdentML1_3_0_xsd.tmp#ExternalDataTypemzIdentML1_3_0_xsd.tmp#ParamGroup_cvParammzIdentML1_3_0_xsd.tmp#ParamGroup_userParammzIdentML1_3_0_xsd.tmp#ParamGroupmzIdentML1_3_0_xsd.tmp#SourceFileType
Type SourceFileType
Type hierarchy
Properties
content complex
minOccurs 0
maxOccurs unbounded
Model
Children ExternalFormatDocumentation, FileFormat, cvParam, userParam
Instance
<SourceFile id="" location="" name="" xmlns="http://psidev.info/psi/pi/mzIdentML/1.3">
  <ExternalFormatDocumentation>{0,1}</ExternalFormatDocumentation>
  <FileFormat>{1,1}</FileFormat>
  <cvParam accession="" cvRef="" name="" unitAccession="" unitCvRef="" unitName="" value="">{1,1}</cvParam>
  <userParam name="" type="" unitAccession="" unitCvRef="" unitName="" value="">{1,1}</userParam>
</SourceFile>
Attributes
QName Type Use Annotation
id xsd:string required
An identifier is an unambiguous string that is unique within the scope (i.e. a document, a set of related documents, or a repository) of its use.
location xsd:anyURI required
The location of the data file.
name xsd:string optional
The potentially ambiguous common identifier, such as a human-readable name for the instance.
Source
<xsd:element name="SourceFile" type="SourceFileType" minOccurs="0" maxOccurs="unbounded"/>
Schema location https://raw.githubusercontent.com/HUPO-PSI/mzIdentML/master/schema/mzIdentML1.3.0.xsd
Element ExternalDataType / ExternalFormatDocumentation
Namespace http://psidev.info/psi/pi/mzIdentML/1.3
Annotations
A URI to access documentation and tools to interpret the external format of the ExternalData instance. For example, XML Schema or static libraries (APIs) to access binary formats.
Diagram
Diagram
Type xsd:anyURI
Properties
content simple
minOccurs 0
Source
<xsd:element name="ExternalFormatDocumentation" type="xsd:anyURI" minOccurs="0">
  <xsd:annotation>
    <xsd:documentation>A URI to access documentation and tools to interpret the external format of the ExternalData instance. For example, XML Schema or static libraries (APIs) to access binary formats.</xsd:documentation>
  </xsd:annotation>
</xsd:element>
Schema location https://raw.githubusercontent.com/HUPO-PSI/mzIdentML/master/schema/mzIdentML1.3.0.xsd
Element ExternalDataType / FileFormat
Namespace http://psidev.info/psi/pi/mzIdentML/1.3
Diagram
DiagrammzIdentML1_3_0_xsd.tmp#FileFormatType_cvParammzIdentML1_3_0_xsd.tmp#FileFormatType
Type FileFormatType
Properties
content complex
minOccurs 1
Model
Children cvParam
Instance
<FileFormat xmlns="http://psidev.info/psi/pi/mzIdentML/1.3">
  <cvParam accession="" cvRef="" name="" unitAccession="" unitCvRef="" unitName="" value="">{1,1}</cvParam>
</FileFormat>
Source
<xsd:element name="FileFormat" type="FileFormatType" minOccurs="1"/>
Schema location https://raw.githubusercontent.com/HUPO-PSI/mzIdentML/master/schema/mzIdentML1.3.0.xsd
Element FileFormatType / cvParam
Namespace http://psidev.info/psi/pi/mzIdentML/1.3
Annotations
cvParam capturing file formats
Diagram
DiagrammzIdentML1_3_0_xsd.tmp#AbstractParamType_namemzIdentML1_3_0_xsd.tmp#AbstractParamType_valuemzIdentML1_3_0_xsd.tmp#AbstractParamType_unitAccessionmzIdentML1_3_0_xsd.tmp#AbstractParamType_unitNamemzIdentML1_3_0_xsd.tmp#AbstractParamType_unitCvRefmzIdentML1_3_0_xsd.tmp#AbstractParamTypemzIdentML1_3_0_xsd.tmp#CVParamType_cvRefmzIdentML1_3_0_xsd.tmp#CVParamType_accessionmzIdentML1_3_0_xsd.tmp#CVParamType
Type CVParamType
Type hierarchy
Properties
content complex
Attributes
QName Type Use Annotation
accession xsd:string required
The accession or ID number of this CV term in the source CV.
cvRef xsd:string required
A reference to the cv element from which this term originates.
name xsd:string required
The name of the parameter.
unitAccession xsd:string optional
An accession number identifying the unit within the OBO foundry Unit CV.
unitCvRef xsd:string optional
If a unit term is referenced, this attribute must refer to the CV 'id' attribute defined in the cvList in this file.
unitName xsd:string optional
The name of the unit.
value xsd:string optional
The user-entered value of the parameter.
Source
<xsd:element name="cvParam" type="CVParamType">
  <xsd:annotation>
    <xsd:documentation>cvParam capturing file formats</xsd:documentation>
  </xsd:annotation>
</xsd:element>
Schema location https://raw.githubusercontent.com/HUPO-PSI/mzIdentML/master/schema/mzIdentML1.3.0.xsd
Element InputsType / SearchDatabase
Namespace http://psidev.info/psi/pi/mzIdentML/1.3
Diagram
DiagrammzIdentML1_3_0_xsd.tmp#IdentifiableType_idmzIdentML1_3_0_xsd.tmp#IdentifiableType_namemzIdentML1_3_0_xsd.tmp#IdentifiableTypemzIdentML1_3_0_xsd.tmp#ExternalDataType_locationmzIdentML1_3_0_xsd.tmp#ExternalDataType_ExternalFormatDocumentationmzIdentML1_3_0_xsd.tmp#ExternalDataType_FileFormatmzIdentML1_3_0_xsd.tmp#ExternalDataTypemzIdentML1_3_0_xsd.tmp#SearchDatabaseType_versionmzIdentML1_3_0_xsd.tmp#SearchDatabaseType_releaseDatemzIdentML1_3_0_xsd.tmp#SearchDatabaseType_numDatabaseSequencesmzIdentML1_3_0_xsd.tmp#SearchDatabaseType_numResiduesmzIdentML1_3_0_xsd.tmp#SearchDatabaseType_DatabaseNamemzIdentML1_3_0_xsd.tmp#SearchDatabaseType_cvParammzIdentML1_3_0_xsd.tmp#SearchDatabaseType
Type SearchDatabaseType
Type hierarchy
Properties
content complex
minOccurs 0
maxOccurs unbounded
Model
Children DatabaseName, ExternalFormatDocumentation, FileFormat, cvParam
Instance
<SearchDatabase id="" location="" name="" numDatabaseSequences="" numResidues="" releaseDate="" version="" xmlns="http://psidev.info/psi/pi/mzIdentML/1.3">
  <ExternalFormatDocumentation>{0,1}</ExternalFormatDocumentation>
  <FileFormat>{1,1}</FileFormat>
  <DatabaseName>{1,1}</DatabaseName>
  <cvParam accession="" cvRef="" name="" unitAccession="" unitCvRef="" unitName="" value="">{0,unbounded}</cvParam>
</SearchDatabase>
Attributes
QName Type Use Annotation
id xsd:string required
An identifier is an unambiguous string that is unique within the scope (i.e. a document, a set of related documents, or a repository) of its use.
location xsd:anyURI required
The location of the data file.
name xsd:string optional
The potentially ambiguous common identifier, such as a human-readable name for the instance.
numDatabaseSequences xsd:long optional
The total number of sequences in the database.
numResidues xsd:long optional
The number of residues in the database.
releaseDate xsd:dateTime optional
The date and time the database was released to the public; omit this attribute when the date and time are unknown or not applicable (e.g. custom databases).
version xsd:string optional
The version of the database.
Source
<xsd:element name="SearchDatabase" type="SearchDatabaseType" minOccurs="0" maxOccurs="unbounded"/>
Schema location https://raw.githubusercontent.com/HUPO-PSI/mzIdentML/master/schema/mzIdentML1.3.0.xsd
Element SearchDatabaseType / DatabaseName
Namespace http://psidev.info/psi/pi/mzIdentML/1.3
Annotations
The database name may be given as a cvParam if it maps exactly to one of the release databases listed in the CV, otherwise a userParam should be used.
Diagram
DiagrammzIdentML1_3_0_xsd.tmp#ParamGroup_cvParammzIdentML1_3_0_xsd.tmp#ParamGroup_userParammzIdentML1_3_0_xsd.tmp#ParamGroupmzIdentML1_3_0_xsd.tmp#ParamType
Type ParamType
Properties
content complex
Model
Children cvParam, userParam
Instance
<DatabaseName xmlns="http://psidev.info/psi/pi/mzIdentML/1.3">
  <cvParam accession="" cvRef="" name="" unitAccession="" unitCvRef="" unitName="" value="">{1,1}</cvParam>
  <userParam name="" type="" unitAccession="" unitCvRef="" unitName="" value="">{1,1}</userParam>
</DatabaseName>
Source
<xsd:element name="DatabaseName" type="ParamType">
  <xsd:annotation>
    <xsd:documentation>The database name may be given as a cvParam if it maps exactly to one of the release databases listed in the CV, otherwise a userParam should be used.</xsd:documentation>
  </xsd:annotation>
</xsd:element>
Schema location https://raw.githubusercontent.com/HUPO-PSI/mzIdentML/master/schema/mzIdentML1.3.0.xsd
Element SearchDatabaseType / cvParam
Namespace http://psidev.info/psi/pi/mzIdentML/1.3
Diagram
DiagrammzIdentML1_3_0_xsd.tmp#AbstractParamType_namemzIdentML1_3_0_xsd.tmp#AbstractParamType_valuemzIdentML1_3_0_xsd.tmp#AbstractParamType_unitAccessionmzIdentML1_3_0_xsd.tmp#AbstractParamType_unitNamemzIdentML1_3_0_xsd.tmp#AbstractParamType_unitCvRefmzIdentML1_3_0_xsd.tmp#AbstractParamTypemzIdentML1_3_0_xsd.tmp#CVParamType_cvRefmzIdentML1_3_0_xsd.tmp#CVParamType_accessionmzIdentML1_3_0_xsd.tmp#CVParamType
Type CVParamType
Type hierarchy
Properties
content complex
minOccurs 0
maxOccurs unbounded
Attributes
QName Type Use Annotation
accession xsd:string required
The accession or ID number of this CV term in the source CV.
cvRef xsd:string required
A reference to the cv element from which this term originates.
name xsd:string required
The name of the parameter.
unitAccession xsd:string optional
An accession number identifying the unit within the OBO foundry Unit CV.
unitCvRef xsd:string optional
If a unit term is referenced, this attribute must refer to the CV 'id' attribute defined in the cvList in this file.
unitName xsd:string optional
The name of the unit.
value xsd:string optional
The user-entered value of the parameter.
Source
<xsd:element name="cvParam" type="CVParamType" minOccurs="0" maxOccurs="unbounded"/>
Schema location https://raw.githubusercontent.com/HUPO-PSI/mzIdentML/master/schema/mzIdentML1.3.0.xsd
Element InputsType / SpectraData
Namespace http://psidev.info/psi/pi/mzIdentML/1.3
Diagram
DiagrammzIdentML1_3_0_xsd.tmp#IdentifiableType_idmzIdentML1_3_0_xsd.tmp#IdentifiableType_namemzIdentML1_3_0_xsd.tmp#IdentifiableTypemzIdentML1_3_0_xsd.tmp#ExternalDataType_locationmzIdentML1_3_0_xsd.tmp#ExternalDataType_ExternalFormatDocumentationmzIdentML1_3_0_xsd.tmp#ExternalDataType_FileFormatmzIdentML1_3_0_xsd.tmp#ExternalDataTypemzIdentML1_3_0_xsd.tmp#SpectraDataType_SpectrumIDFormatmzIdentML1_3_0_xsd.tmp#SpectraDataType
Type SpectraDataType
Type hierarchy
Properties
content complex
minOccurs 1
maxOccurs unbounded
Model
Children ExternalFormatDocumentation, FileFormat, SpectrumIDFormat
Instance
<SpectraData id="" location="" name="" xmlns="http://psidev.info/psi/pi/mzIdentML/1.3">
  <ExternalFormatDocumentation>{0,1}</ExternalFormatDocumentation>
  <FileFormat>{1,1}</FileFormat>
  <SpectrumIDFormat>{1,1}</SpectrumIDFormat>
</SpectraData>
Attributes
QName Type Use Annotation
id xsd:string required
An identifier is an unambiguous string that is unique within the scope (i.e. a document, a set of related documents, or a repository) of its use.
location xsd:anyURI required
The location of the data file.
name xsd:string optional
The potentially ambiguous common identifier, such as a human-readable name for the instance.
Source
<xsd:element name="SpectraData" type="SpectraDataType" minOccurs="1" maxOccurs="unbounded"/>
Schema location https://raw.githubusercontent.com/HUPO-PSI/mzIdentML/master/schema/mzIdentML1.3.0.xsd
Element SpectraDataType / SpectrumIDFormat
Namespace http://psidev.info/psi/pi/mzIdentML/1.3
Diagram
DiagrammzIdentML1_3_0_xsd.tmp#SpectrumIDFormatType_cvParammzIdentML1_3_0_xsd.tmp#SpectrumIDFormatType
Type SpectrumIDFormatType
Properties
content complex
Model
Children cvParam
Instance
<SpectrumIDFormat xmlns="http://psidev.info/psi/pi/mzIdentML/1.3">
  <cvParam accession="" cvRef="" name="" unitAccession="" unitCvRef="" unitName="" value="">{1,1}</cvParam>
</SpectrumIDFormat>
Source
<xsd:element name="SpectrumIDFormat" type="SpectrumIDFormatType"/>
Schema location https://raw.githubusercontent.com/HUPO-PSI/mzIdentML/master/schema/mzIdentML1.3.0.xsd
Element SpectrumIDFormatType / cvParam
Namespace http://psidev.info/psi/pi/mzIdentML/1.3
Annotations
CV term capturing the type of identifier used.
Diagram
DiagrammzIdentML1_3_0_xsd.tmp#AbstractParamType_namemzIdentML1_3_0_xsd.tmp#AbstractParamType_valuemzIdentML1_3_0_xsd.tmp#AbstractParamType_unitAccessionmzIdentML1_3_0_xsd.tmp#AbstractParamType_unitNamemzIdentML1_3_0_xsd.tmp#AbstractParamType_unitCvRefmzIdentML1_3_0_xsd.tmp#AbstractParamTypemzIdentML1_3_0_xsd.tmp#CVParamType_cvRefmzIdentML1_3_0_xsd.tmp#CVParamType_accessionmzIdentML1_3_0_xsd.tmp#CVParamType
Type CVParamType
Type hierarchy
Properties
content complex
Attributes
QName Type Use Annotation
accession xsd:string required
The accession or ID number of this CV term in the source CV.
cvRef xsd:string required
A reference to the cv element from which this term originates.
name xsd:string required
The name of the parameter.
unitAccession xsd:string optional
An accession number identifying the unit within the OBO foundry Unit CV.
unitCvRef xsd:string optional
If a unit term is referenced, this attribute must refer to the CV 'id' attribute defined in the cvList in this file.
unitName xsd:string optional
The name of the unit.
value xsd:string optional
The user-entered value of the parameter.
Source
<xsd:element name="cvParam" type="CVParamType">
  <xsd:annotation>
    <xsd:documentation>CV term capturing the type of identifier used.</xsd:documentation>
  </xsd:annotation>
</xsd:element>
Schema location https://raw.githubusercontent.com/HUPO-PSI/mzIdentML/master/schema/mzIdentML1.3.0.xsd
Element DataCollectionType / AnalysisData
Namespace http://psidev.info/psi/pi/mzIdentML/1.3
Diagram
DiagrammzIdentML1_3_0_xsd.tmp#AnalysisDataType_SpectrumIdentificationListmzIdentML1_3_0_xsd.tmp#AnalysisDataType_ProteinDetectionListmzIdentML1_3_0_xsd.tmp#AnalysisDataType
Type AnalysisDataType
Properties
content complex
Model
Children ProteinDetectionList, SpectrumIdentificationList
Instance
<AnalysisData xmlns="http://psidev.info/psi/pi/mzIdentML/1.3">
  <SpectrumIdentificationList id="" name="" numSequencesSearched="">{1,unbounded}</SpectrumIdentificationList>
  <ProteinDetectionList id="" name="">{0,1}</ProteinDetectionList>
</AnalysisData>
Source
<xsd:element name="AnalysisData" type="psi-pi:AnalysisDataType"/>
Schema location https://raw.githubusercontent.com/HUPO-PSI/mzIdentML/master/schema/mzIdentML1.3.0.xsd
Element AnalysisDataType / SpectrumIdentificationList
Namespace http://psidev.info/psi/pi/mzIdentML/1.3
Diagram
DiagrammzIdentML1_3_0_xsd.tmp#IdentifiableType_idmzIdentML1_3_0_xsd.tmp#IdentifiableType_namemzIdentML1_3_0_xsd.tmp#IdentifiableTypemzIdentML1_3_0_xsd.tmp#SpectrumIdentificationListType_numSequencesSearchedmzIdentML1_3_0_xsd.tmp#SpectrumIdentificationListType_FragmentationTablemzIdentML1_3_0_xsd.tmp#SpectrumIdentificationListType_SpectrumIdentificationResultmzIdentML1_3_0_xsd.tmp#ParamGroup_cvParammzIdentML1_3_0_xsd.tmp#ParamGroup_userParammzIdentML1_3_0_xsd.tmp#ParamGroupmzIdentML1_3_0_xsd.tmp#SpectrumIdentificationListType
Type SpectrumIdentificationListType
Type hierarchy
Properties
content complex
maxOccurs unbounded
Model
Children FragmentationTable, SpectrumIdentificationResult, cvParam, userParam
Instance
<SpectrumIdentificationList id="" name="" numSequencesSearched="" xmlns="http://psidev.info/psi/pi/mzIdentML/1.3">
  <FragmentationTable>{0,1}</FragmentationTable>
  <SpectrumIdentificationResult id="" name="" spectraData_ref="" spectrumID="">{1,unbounded}</SpectrumIdentificationResult>
  <cvParam accession="" cvRef="" name="" unitAccession="" unitCvRef="" unitName="" value="">{1,1}</cvParam>
  <userParam name="" type="" unitAccession="" unitCvRef="" unitName="" value="">{1,1}</userParam>
</SpectrumIdentificationList>
Attributes
QName Type Use Annotation
id xsd:string required
An identifier is an unambiguous string that is unique within the scope (i.e. a document, a set of related documents, or a repository) of its use.
name xsd:string optional
The potentially ambiguous common identifier, such as a human-readable name for the instance.
numSequencesSearched xsd:long optional
The number of database sequences searched against. This value should be provided unless a de novo search has been performed.
Source
<xsd:element name="SpectrumIdentificationList" type="SpectrumIdentificationListType" maxOccurs="unbounded"/>
Schema location https://raw.githubusercontent.com/HUPO-PSI/mzIdentML/master/schema/mzIdentML1.3.0.xsd
Element SpectrumIdentificationListType / FragmentationTable
Namespace http://psidev.info/psi/pi/mzIdentML/1.3
Diagram
DiagrammzIdentML1_3_0_xsd.tmp#FragmentationTableType_MeasuremzIdentML1_3_0_xsd.tmp#FragmentationTableType
Type FragmentationTableType
Properties
content complex
minOccurs 0
Model
Children Measure
Instance
<FragmentationTable xmlns="http://psidev.info/psi/pi/mzIdentML/1.3">
  <Measure id="" name="">{1,unbounded}</Measure>
</FragmentationTable>
Source
<xsd:element name="FragmentationTable" type="FragmentationTableType" minOccurs="0"/>
Schema location https://raw.githubusercontent.com/HUPO-PSI/mzIdentML/master/schema/mzIdentML1.3.0.xsd
Element FragmentationTableType / Measure
Namespace http://psidev.info/psi/pi/mzIdentML/1.3
Diagram
DiagrammzIdentML1_3_0_xsd.tmp#IdentifiableType_idmzIdentML1_3_0_xsd.tmp#IdentifiableType_namemzIdentML1_3_0_xsd.tmp#IdentifiableTypemzIdentML1_3_0_xsd.tmp#MeasureType_cvParammzIdentML1_3_0_xsd.tmp#MeasureType
Type MeasureType
Type hierarchy
Properties
content complex
maxOccurs unbounded
Model
Children cvParam
Instance
<Measure id="" name="" xmlns="http://psidev.info/psi/pi/mzIdentML/1.3">
  <cvParam accession="" cvRef="" name="" unitAccession="" unitCvRef="" unitName="" value="">{1,unbounded}</cvParam>
</Measure>
Attributes
QName Type Use Annotation
id xsd:string required
An identifier is an unambiguous string that is unique within the scope (i.e. a document, a set of related documents, or a repository) of its use.
name xsd:string optional
The potentially ambiguous common identifier, such as a human-readable name for the instance.
Source
<xsd:element name="Measure" type="MeasureType" maxOccurs="unbounded"/>
Schema location https://raw.githubusercontent.com/HUPO-PSI/mzIdentML/master/schema/mzIdentML1.3.0.xsd
Element MeasureType / cvParam
Namespace http://psidev.info/psi/pi/mzIdentML/1.3
Diagram
DiagrammzIdentML1_3_0_xsd.tmp#AbstractParamType_namemzIdentML1_3_0_xsd.tmp#AbstractParamType_valuemzIdentML1_3_0_xsd.tmp#AbstractParamType_unitAccessionmzIdentML1_3_0_xsd.tmp#AbstractParamType_unitNamemzIdentML1_3_0_xsd.tmp#AbstractParamType_unitCvRefmzIdentML1_3_0_xsd.tmp#AbstractParamTypemzIdentML1_3_0_xsd.tmp#CVParamType_cvRefmzIdentML1_3_0_xsd.tmp#CVParamType_accessionmzIdentML1_3_0_xsd.tmp#CVParamType
Type CVParamType
Type hierarchy
Properties
content complex
minOccurs 1
maxOccurs unbounded
Attributes
QName Type Use Annotation
accession xsd:string required
The accession or ID number of this CV term in the source CV.
cvRef xsd:string required
A reference to the cv element from which this term originates.
name xsd:string required
The name of the parameter.
unitAccession xsd:string optional
An accession number identifying the unit within the OBO foundry Unit CV.
unitCvRef xsd:string optional
If a unit term is referenced, this attribute must refer to the CV 'id' attribute defined in the cvList in this file.
unitName xsd:string optional
The name of the unit.
value xsd:string optional
The user-entered value of the parameter.
Source
<xsd:element name="cvParam" type="CVParamType" minOccurs="1" maxOccurs="unbounded"/>
Schema location https://raw.githubusercontent.com/HUPO-PSI/mzIdentML/master/schema/mzIdentML1.3.0.xsd
Element SpectrumIdentificationListType / SpectrumIdentificationResult
Namespace http://psidev.info/psi/pi/mzIdentML/1.3
Diagram
DiagrammzIdentML1_3_0_xsd.tmp#IdentifiableType_idmzIdentML1_3_0_xsd.tmp#IdentifiableType_namemzIdentML1_3_0_xsd.tmp#IdentifiableTypemzIdentML1_3_0_xsd.tmp#SpectrumIdentificationResultType_spectrumIDmzIdentML1_3_0_xsd.tmp#SpectrumIdentificationResultType_spectraData_refmzIdentML1_3_0_xsd.tmp#SpectrumIdentificationResultType_SpectrumIdentificationItemmzIdentML1_3_0_xsd.tmp#ParamGroup_cvParammzIdentML1_3_0_xsd.tmp#ParamGroup_userParammzIdentML1_3_0_xsd.tmp#ParamGroupmzIdentML1_3_0_xsd.tmp#SpectrumIdentificationResultType
Type SpectrumIdentificationResultType
Type hierarchy
Properties
content complex
maxOccurs unbounded
Model
Children SpectrumIdentificationItem, cvParam, userParam
Instance
<SpectrumIdentificationResult id="" name="" spectraData_ref="" spectrumID="" xmlns="http://psidev.info/psi/pi/mzIdentML/1.3">
  <SpectrumIdentificationItem calculatedMassToCharge="" calculatedPI="" chargeState="" experimentalMassToCharge="" id="" massTable_ref="" name="" passThreshold="" peptide_ref="" rank="" sample_ref="">{1,unbounded}</SpectrumIdentificationItem>
  <cvParam accession="" cvRef="" name="" unitAccession="" unitCvRef="" unitName="" value="">{1,1}</cvParam>
  <userParam name="" type="" unitAccession="" unitCvRef="" unitName="" value="">{1,1}</userParam>
</SpectrumIdentificationResult>
Attributes
QName Type Use Annotation
id xsd:string required
An identifier is an unambiguous string that is unique within the scope (i.e. a document, a set of related documents, or a repository) of its use.
name xsd:string optional
The potentially ambiguous common identifier, such as a human-readable name for the instance.
spectraData_ref xsd:string required
A reference to a spectra data set (e.g. a spectra file).
spectrumID xsd:string required
The locally unique id for the spectrum in the spectra data set specified by SpectraData_ref. External guidelines are provided on the use of consistent identifiers for spectra in different external formats.
Source
<xsd:element name="SpectrumIdentificationResult" type="SpectrumIdentificationResultType" maxOccurs="unbounded"/>
Schema location https://raw.githubusercontent.com/HUPO-PSI/mzIdentML/master/schema/mzIdentML1.3.0.xsd
Element SpectrumIdentificationResultType / SpectrumIdentificationItem
Namespace http://psidev.info/psi/pi/mzIdentML/1.3
Diagram
DiagrammzIdentML1_3_0_xsd.tmp#IdentifiableType_idmzIdentML1_3_0_xsd.tmp#IdentifiableType_namemzIdentML1_3_0_xsd.tmp#IdentifiableTypemzIdentML1_3_0_xsd.tmp#SpectrumIdentificationItemType_chargeStatemzIdentML1_3_0_xsd.tmp#SpectrumIdentificationItemType_experimentalMassToChargemzIdentML1_3_0_xsd.tmp#SpectrumIdentificationItemType_calculatedMassToChargemzIdentML1_3_0_xsd.tmp#SpectrumIdentificationItemType_calculatedPImzIdentML1_3_0_xsd.tmp#SpectrumIdentificationItemType_peptide_refmzIdentML1_3_0_xsd.tmp#SpectrumIdentificationItemType_rankmzIdentML1_3_0_xsd.tmp#SpectrumIdentificationItemType_passThresholdmzIdentML1_3_0_xsd.tmp#SpectrumIdentificationItemType_massTable_refmzIdentML1_3_0_xsd.tmp#SpectrumIdentificationItemType_sample_refmzIdentML1_3_0_xsd.tmp#SpectrumIdentificationItemType_PeptideEvidenceRefmzIdentML1_3_0_xsd.tmp#SpectrumIdentificationItemType_FragmentationmzIdentML1_3_0_xsd.tmp#ParamGroup_cvParammzIdentML1_3_0_xsd.tmp#ParamGroup_userParammzIdentML1_3_0_xsd.tmp#ParamGroupmzIdentML1_3_0_xsd.tmp#SpectrumIdentificationItemType
Type SpectrumIdentificationItemType
Type hierarchy
Properties
content complex
maxOccurs unbounded
Model
Children Fragmentation, PeptideEvidenceRef, cvParam, userParam
Instance
<SpectrumIdentificationItem calculatedMassToCharge="" calculatedPI="" chargeState="" experimentalMassToCharge="" id="" massTable_ref="" name="" passThreshold="" peptide_ref="" rank="" sample_ref="" xmlns="http://psidev.info/psi/pi/mzIdentML/1.3">
  <PeptideEvidenceRef peptideEvidence_ref="">{0,unbounded}</PeptideEvidenceRef>
  <Fragmentation>{0,1}</Fragmentation>
  <cvParam accession="" cvRef="" name="" unitAccession="" unitCvRef="" unitName="" value="">{1,1}</cvParam>
  <userParam name="" type="" unitAccession="" unitCvRef="" unitName="" value="">{1,1}</userParam>
</SpectrumIdentificationItem>
Attributes
QName Type Use Annotation
calculatedMassToCharge xsd:double optional
The theoretical mass-to-charge value calculated for the peptide in Daltons / charge.
calculatedPI xsd:float optional
The calculated isoelectric point of the (poly)peptide, with relevant modifications included. Do not supply this value if the PI cannot be calcuated properly.
chargeState xsd:int required
The charge state of the identified peptide.
experimentalMassToCharge xsd:double required
The mass-to-charge value measured in the experiment in Daltons / charge.
id xsd:string required
An identifier is an unambiguous string that is unique within the scope (i.e. a document, a set of related documents, or a repository) of its use.
massTable_ref xsd:string optional
A reference should be given to the MassTable used to calculate the sequenceMass only if more than one MassTable has been given.
name xsd:string optional
The potentially ambiguous common identifier, such as a human-readable name for the instance.
passThreshold xsd:boolean required
Set to true if the producers of the file has deemed that the identification has passed a given threshold or been validated as correct. If no such threshold has been set, value of true should be given for all results.
peptide_ref xsd:string required
A reference to the identified (poly)peptide sequence in the Peptide element.
rank xsd:int required
For an MS/MS result set, this is the rank of the identification quality as scored by the search engine. 1 is the top rank. If multiple identifications have the same top score, they should all be assigned rank =1. For PMF data, the rank attribute may be meaningless and values of rank = 0 should be given.
sample_ref xsd:string optional
A reference should be provided to link the SpectrumIdentificationItem to a Sample if more than one sample has been described in the AnalysisSampleCollection.
Source
<xsd:element name="SpectrumIdentificationItem" type="SpectrumIdentificationItemType" maxOccurs="unbounded"/>
Schema location https://raw.githubusercontent.com/HUPO-PSI/mzIdentML/master/schema/mzIdentML1.3.0.xsd
Element SpectrumIdentificationItemType / PeptideEvidenceRef
Namespace http://psidev.info/psi/pi/mzIdentML/1.3
Diagram
DiagrammzIdentML1_3_0_xsd.tmp#PeptideEvidenceRefType_peptideEvidence_refmzIdentML1_3_0_xsd.tmp#PeptideEvidenceRefType
Type PeptideEvidenceRefType
Properties
content complex
minOccurs 0
maxOccurs unbounded
Attributes
QName Type Use Annotation
peptideEvidence_ref xsd:string required
A reference to the PeptideEvidenceItem element(s).
Source
<xsd:element name="PeptideEvidenceRef" type="PeptideEvidenceRefType" minOccurs="0" maxOccurs="unbounded"/>
Schema location https://raw.githubusercontent.com/HUPO-PSI/mzIdentML/master/schema/mzIdentML1.3.0.xsd
Element SpectrumIdentificationItemType / Fragmentation
Namespace http://psidev.info/psi/pi/mzIdentML/1.3
Diagram
DiagrammzIdentML1_3_0_xsd.tmp#FragmentationType_IonTypemzIdentML1_3_0_xsd.tmp#FragmentationType
Type FragmentationType
Properties
content complex
minOccurs 0
Model
Children IonType
Instance
<Fragmentation xmlns="http://psidev.info/psi/pi/mzIdentML/1.3">
  <IonType charge="" index="">{1,unbounded}</IonType>
</Fragmentation>
Source
<xsd:element name="Fragmentation" type="FragmentationType" minOccurs="0"/>
Schema location https://raw.githubusercontent.com/HUPO-PSI/mzIdentML/master/schema/mzIdentML1.3.0.xsd
Element FragmentationType / IonType
Namespace http://psidev.info/psi/pi/mzIdentML/1.3
Diagram
DiagrammzIdentML1_3_0_xsd.tmp#IonTypeType_indexmzIdentML1_3_0_xsd.tmp#IonTypeType_chargemzIdentML1_3_0_xsd.tmp#IonTypeType_FragmentArraymzIdentML1_3_0_xsd.tmp#IonTypeType_userParammzIdentML1_3_0_xsd.tmp#IonTypeType_cvParammzIdentML1_3_0_xsd.tmp#IonTypeType
Type IonTypeType
Properties
content complex
maxOccurs unbounded
Model
Children FragmentArray, cvParam, userParam
Instance
<IonType charge="" index="" xmlns="http://psidev.info/psi/pi/mzIdentML/1.3">
  <FragmentArray measure_ref="" values="">{0,unbounded}</FragmentArray>
  <userParam name="" type="" unitAccession="" unitCvRef="" unitName="" value="">{0,unbounded}</userParam>
  <cvParam accession="" cvRef="" name="" unitAccession="" unitCvRef="" unitName="" value="">{1,unbounded}</cvParam>
</IonType>
Attributes
QName Type Use Annotation
charge xsd:int required
The charge of the identified fragmentation ions.
index listOfIntegers optional
The index of ions identified as integers, following standard notation for a-c, x-z e.g. if b3 b5 and b6 have been identified, the index would store "3 5 6". For internal ions, the index contains pairs defining the start and end point - see specification document for examples. For immonium ions, the index is the position of the identified ion within the peptide sequence - if the peptide contains the same amino acid in multiple positions that cannot be distinguished, all positions should be given. For precursor ions, including neutral losses, the index value MUST be 0. For any other ions not related to the position within the peptide sequence e.g. quantification reporter ions, the index value MUST be 0.
Source
<xsd:element name="IonType" type="IonTypeType" maxOccurs="unbounded"/>
Schema location https://raw.githubusercontent.com/HUPO-PSI/mzIdentML/master/schema/mzIdentML1.3.0.xsd
Element IonTypeType / FragmentArray
Namespace http://psidev.info/psi/pi/mzIdentML/1.3
Diagram
DiagrammzIdentML1_3_0_xsd.tmp#FragmentArrayType_valuesmzIdentML1_3_0_xsd.tmp#FragmentArrayType_measure_refmzIdentML1_3_0_xsd.tmp#FragmentArrayType
Type FragmentArrayType
Properties
content complex
minOccurs 0
maxOccurs unbounded
Attributes
QName Type Use Annotation
measure_ref xsd:string required
A reference to the Measure defined in the FragmentationTable
values listOfFloats required
The values of this particular measure, corresponding to the index defined in ion type
Source
<xsd:element name="FragmentArray" type="FragmentArrayType" minOccurs="0" maxOccurs="unbounded"/>
Schema location https://raw.githubusercontent.com/HUPO-PSI/mzIdentML/master/schema/mzIdentML1.3.0.xsd
Element IonTypeType / userParam
Namespace http://psidev.info/psi/pi/mzIdentML/1.3
Annotations
In case more information about the ions annotation has to be conveyed, that has no fit in FragmentArray. Note: It is suggested that the value attribute takes the form of a list of the same size as FragmentArray values. However, there is no formal encoding and it cannot be expeceted that other software will process or impart that information properly.
Diagram
DiagrammzIdentML1_3_0_xsd.tmp#AbstractParamType_namemzIdentML1_3_0_xsd.tmp#AbstractParamType_valuemzIdentML1_3_0_xsd.tmp#AbstractParamType_unitAccessionmzIdentML1_3_0_xsd.tmp#AbstractParamType_unitNamemzIdentML1_3_0_xsd.tmp#AbstractParamType_unitCvRefmzIdentML1_3_0_xsd.tmp#AbstractParamTypemzIdentML1_3_0_xsd.tmp#UserParamType_typemzIdentML1_3_0_xsd.tmp#UserParamType
Type UserParamType
Type hierarchy
Properties
content complex
minOccurs 0
maxOccurs unbounded
Attributes
QName Type Use Annotation
name xsd:string required
The name of the parameter.
type xsd:string optional
The datatype of the parameter, where appropriate (e.g.: xsd:float).
unitAccession xsd:string optional
An accession number identifying the unit within the OBO foundry Unit CV.
unitCvRef xsd:string optional
If a unit term is referenced, this attribute must refer to the CV 'id' attribute defined in the cvList in this file.
unitName xsd:string optional
The name of the unit.
value xsd:string optional
The user-entered value of the parameter.
Source
<xsd:element maxOccurs="unbounded" minOccurs="0" name="userParam" type="UserParamType">
  <xsd:annotation>
    <xsd:documentation>In case more information about the ions annotation has to be conveyed, that has no fit in FragmentArray. Note: It is suggested that the value attribute takes the form of a list of the same size as FragmentArray values. However, there is no formal encoding and it cannot be expeceted that other software will process or impart that information properly.</xsd:documentation>
  </xsd:annotation>
</xsd:element>
Schema location https://raw.githubusercontent.com/HUPO-PSI/mzIdentML/master/schema/mzIdentML1.3.0.xsd
Element IonTypeType / cvParam
Namespace http://psidev.info/psi/pi/mzIdentML/1.3
Annotations
The type of ion identified. In the case of neutral losses, one term should report the ion type, a second term should report the neutral loss - note: this is a change in practice from mzIdentML 1.1.
Diagram
DiagrammzIdentML1_3_0_xsd.tmp#AbstractParamType_namemzIdentML1_3_0_xsd.tmp#AbstractParamType_valuemzIdentML1_3_0_xsd.tmp#AbstractParamType_unitAccessionmzIdentML1_3_0_xsd.tmp#AbstractParamType_unitNamemzIdentML1_3_0_xsd.tmp#AbstractParamType_unitCvRefmzIdentML1_3_0_xsd.tmp#AbstractParamTypemzIdentML1_3_0_xsd.tmp#CVParamType_cvRefmzIdentML1_3_0_xsd.tmp#CVParamType_accessionmzIdentML1_3_0_xsd.tmp#CVParamType
Type CVParamType
Type hierarchy
Properties
content complex
maxOccurs unbounded
Attributes
QName Type Use Annotation
accession xsd:string required
The accession or ID number of this CV term in the source CV.
cvRef xsd:string required
A reference to the cv element from which this term originates.
name xsd:string required
The name of the parameter.
unitAccession xsd:string optional
An accession number identifying the unit within the OBO foundry Unit CV.
unitCvRef xsd:string optional
If a unit term is referenced, this attribute must refer to the CV 'id' attribute defined in the cvList in this file.
unitName xsd:string optional
The name of the unit.
value xsd:string optional
The user-entered value of the parameter.
Source
<xsd:element name="cvParam" type="CVParamType" maxOccurs="unbounded">
  <xsd:annotation>
    <xsd:documentation>The type of ion identified. In the case of neutral losses, one term should report the ion type, a second term should report the neutral loss - note: this is a change in practice from mzIdentML 1.1.</xsd:documentation>
  </xsd:annotation>
</xsd:element>
Schema location https://raw.githubusercontent.com/HUPO-PSI/mzIdentML/master/schema/mzIdentML1.3.0.xsd
Element AnalysisDataType / ProteinDetectionList
Namespace http://psidev.info/psi/pi/mzIdentML/1.3
Diagram
DiagrammzIdentML1_3_0_xsd.tmp#IdentifiableType_idmzIdentML1_3_0_xsd.tmp#IdentifiableType_namemzIdentML1_3_0_xsd.tmp#IdentifiableTypemzIdentML1_3_0_xsd.tmp#ProteinDetectionListType_ProteinAmbiguityGroupmzIdentML1_3_0_xsd.tmp#ParamGroup_cvParammzIdentML1_3_0_xsd.tmp#ParamGroup_userParammzIdentML1_3_0_xsd.tmp#ParamGroupmzIdentML1_3_0_xsd.tmp#ProteinDetectionListType
Type ProteinDetectionListType
Type hierarchy
Properties
content complex
minOccurs 0
Model
Children ProteinAmbiguityGroup, cvParam, userParam
Instance
<ProteinDetectionList id="" name="" xmlns="http://psidev.info/psi/pi/mzIdentML/1.3">
  <ProteinAmbiguityGroup id="" name="">{0,unbounded}</ProteinAmbiguityGroup>
  <cvParam accession="" cvRef="" name="" unitAccession="" unitCvRef="" unitName="" value="">{1,1}</cvParam>
  <userParam name="" type="" unitAccession="" unitCvRef="" unitName="" value="">{1,1}</userParam>
</ProteinDetectionList>
Attributes
QName Type Use Annotation
id xsd:string required
An identifier is an unambiguous string that is unique within the scope (i.e. a document, a set of related documents, or a repository) of its use.
name xsd:string optional
The potentially ambiguous common identifier, such as a human-readable name for the instance.
Source
<xsd:element name="ProteinDetectionList" type="ProteinDetectionListType" minOccurs="0"/>
Schema location https://raw.githubusercontent.com/HUPO-PSI/mzIdentML/master/schema/mzIdentML1.3.0.xsd
Element ProteinDetectionListType / ProteinAmbiguityGroup
Namespace http://psidev.info/psi/pi/mzIdentML/1.3
Diagram
DiagrammzIdentML1_3_0_xsd.tmp#IdentifiableType_idmzIdentML1_3_0_xsd.tmp#IdentifiableType_namemzIdentML1_3_0_xsd.tmp#IdentifiableTypemzIdentML1_3_0_xsd.tmp#ProteinAmbiguityGroupType_ProteinDetectionHypothesismzIdentML1_3_0_xsd.tmp#ParamGroup_cvParammzIdentML1_3_0_xsd.tmp#ParamGroup_userParammzIdentML1_3_0_xsd.tmp#ParamGroupmzIdentML1_3_0_xsd.tmp#ProteinAmbiguityGroupType
Type ProteinAmbiguityGroupType
Type hierarchy
Properties
content complex
minOccurs 0
maxOccurs unbounded
Model
Children ProteinDetectionHypothesis, cvParam, userParam
Instance
<ProteinAmbiguityGroup id="" name="" xmlns="http://psidev.info/psi/pi/mzIdentML/1.3">
  <ProteinDetectionHypothesis dBSequence_ref="" id="" name="" passThreshold="">{1,unbounded}</ProteinDetectionHypothesis>
  <cvParam accession="" cvRef="" name="" unitAccession="" unitCvRef="" unitName="" value="">{1,1}</cvParam>
  <userParam name="" type="" unitAccession="" unitCvRef="" unitName="" value="">{1,1}</userParam>
</ProteinAmbiguityGroup>
Attributes
QName Type Use Annotation
id xsd:string required
An identifier is an unambiguous string that is unique within the scope (i.e. a document, a set of related documents, or a repository) of its use.
name xsd:string optional
The potentially ambiguous common identifier, such as a human-readable name for the instance.
Source
<xsd:element name="ProteinAmbiguityGroup" type="ProteinAmbiguityGroupType" minOccurs="0" maxOccurs="unbounded"/>
Schema location https://raw.githubusercontent.com/HUPO-PSI/mzIdentML/master/schema/mzIdentML1.3.0.xsd
Element ProteinAmbiguityGroupType / ProteinDetectionHypothesis
Namespace http://psidev.info/psi/pi/mzIdentML/1.3
Diagram
DiagrammzIdentML1_3_0_xsd.tmp#IdentifiableType_idmzIdentML1_3_0_xsd.tmp#IdentifiableType_namemzIdentML1_3_0_xsd.tmp#IdentifiableTypemzIdentML1_3_0_xsd.tmp#ProteinDetectionHypothesisType_dBSequence_refmzIdentML1_3_0_xsd.tmp#ProteinDetectionHypothesisType_passThresholdmzIdentML1_3_0_xsd.tmp#ProteinDetectionHypothesisType_PeptideHypothesismzIdentML1_3_0_xsd.tmp#ParamGroup_cvParammzIdentML1_3_0_xsd.tmp#ParamGroup_userParammzIdentML1_3_0_xsd.tmp#ParamGroupmzIdentML1_3_0_xsd.tmp#ProteinDetectionHypothesisType
Type ProteinDetectionHypothesisType
Type hierarchy
Properties
content complex
maxOccurs unbounded
Model
Children PeptideHypothesis, cvParam, userParam
Instance
<ProteinDetectionHypothesis dBSequence_ref="" id="" name="" passThreshold="" xmlns="http://psidev.info/psi/pi/mzIdentML/1.3">
  <PeptideHypothesis peptideEvidence_ref="">{1,unbounded}</PeptideHypothesis>
  <cvParam accession="" cvRef="" name="" unitAccession="" unitCvRef="" unitName="" value="">{1,1}</cvParam>
  <userParam name="" type="" unitAccession="" unitCvRef="" unitName="" value="">{1,1}</userParam>
</ProteinDetectionHypothesis>
Attributes
QName Type Use Annotation
dBSequence_ref xsd:string required
A reference to the corresponding DBSequence entry. Note - this attribute was optional in mzIdentML 1.1 but is now mandatory in mzIdentML 1.2. Consuming software should assume that the DBSequence entry referenced here is the definitive identifier for the protein.
id xsd:string required
An identifier is an unambiguous string that is unique within the scope (i.e. a document, a set of related documents, or a repository) of its use.
name xsd:string optional
The potentially ambiguous common identifier, such as a human-readable name for the instance.
passThreshold xsd:boolean required
Set to true if the producers of the file has deemed that the ProteinDetectionHypothesis has passed a given threshold or been validated as correct. If no such threshold has been set, value of true should be given for all results.
Source
<xsd:element name="ProteinDetectionHypothesis" type="ProteinDetectionHypothesisType" maxOccurs="unbounded"/>
Schema location https://raw.githubusercontent.com/HUPO-PSI/mzIdentML/master/schema/mzIdentML1.3.0.xsd
Element ProteinDetectionHypothesisType / PeptideHypothesis
Namespace http://psidev.info/psi/pi/mzIdentML/1.3
Diagram
DiagrammzIdentML1_3_0_xsd.tmp#PeptideHypothesisType_peptideEvidence_refmzIdentML1_3_0_xsd.tmp#PeptideHypothesisType_SpectrumIdentificationItemRefmzIdentML1_3_0_xsd.tmp#PeptideHypothesisType
Type PeptideHypothesisType
Properties
content complex
maxOccurs unbounded
Model
Children SpectrumIdentificationItemRef
Instance
<PeptideHypothesis peptideEvidence_ref="" xmlns="http://psidev.info/psi/pi/mzIdentML/1.3">
  <SpectrumIdentificationItemRef spectrumIdentificationItem_ref="">{1,unbounded}</SpectrumIdentificationItemRef>
</PeptideHypothesis>
Attributes
QName Type Use Annotation
peptideEvidence_ref xsd:string required
A reference to the PeptideEvidence element on which this hypothesis is based.
Source
<xsd:element name="PeptideHypothesis" type="PeptideHypothesisType" maxOccurs="unbounded"/>
Schema location https://raw.githubusercontent.com/HUPO-PSI/mzIdentML/master/schema/mzIdentML1.3.0.xsd
Element PeptideHypothesisType / SpectrumIdentificationItemRef
Namespace http://psidev.info/psi/pi/mzIdentML/1.3
Diagram
DiagrammzIdentML1_3_0_xsd.tmp#SpectrumIdentificationItemRefType_spectrumIdentificationItem_refmzIdentML1_3_0_xsd.tmp#SpectrumIdentificationItemRefType
Type SpectrumIdentificationItemRefType
Properties
content complex
minOccurs 1
maxOccurs unbounded
Attributes
QName Type Use Annotation
spectrumIdentificationItem_ref xsd:string required
A reference to the SpectrumIdentificationItem element(s).
Source
<xsd:element name="SpectrumIdentificationItemRef" type="SpectrumIdentificationItemRefType" minOccurs="1" maxOccurs="unbounded"/>
Schema location https://raw.githubusercontent.com/HUPO-PSI/mzIdentML/master/schema/mzIdentML1.3.0.xsd
Element MzIdentMLType / BibliographicReference
Namespace http://psidev.info/psi/pi/mzIdentML/1.3
Annotations
Any bibliographic references associated with the file
Diagram
DiagrammzIdentML1_3_0_xsd.tmp#IdentifiableType_idmzIdentML1_3_0_xsd.tmp#IdentifiableType_namemzIdentML1_3_0_xsd.tmp#IdentifiableTypemzIdentML1_3_0_xsd.tmp#BibliographicReferenceType_authorsmzIdentML1_3_0_xsd.tmp#BibliographicReferenceType_publicationmzIdentML1_3_0_xsd.tmp#BibliographicReferenceType_publishermzIdentML1_3_0_xsd.tmp#BibliographicReferenceType_editormzIdentML1_3_0_xsd.tmp#BibliographicReferenceType_yearmzIdentML1_3_0_xsd.tmp#BibliographicReferenceType_volumemzIdentML1_3_0_xsd.tmp#BibliographicReferenceType_issuemzIdentML1_3_0_xsd.tmp#BibliographicReferenceType_pagesmzIdentML1_3_0_xsd.tmp#BibliographicReferenceType_titlemzIdentML1_3_0_xsd.tmp#BibliographicReferenceType_doimzIdentML1_3_0_xsd.tmp#BibliographicReferenceType
Type BibliographicReferenceType
Type hierarchy
Properties
content complex
minOccurs 0
maxOccurs unbounded
Attributes
QName Type Use Annotation
authors xsd:string optional
The names of the authors of the reference.
doi xsd:string optional
The DOI of the referenced publication.
editor xsd:string optional
The editor(s) of the reference.
id xsd:string required
An identifier is an unambiguous string that is unique within the scope (i.e. a document, a set of related documents, or a repository) of its use.
issue xsd:string optional
The issue name or number.
name xsd:string optional
The potentially ambiguous common identifier, such as a human-readable name for the instance.
pages xsd:string optional
The page numbers.
publication xsd:string optional
The name of the journal, book etc.
publisher xsd:string optional
The publisher of the publication.
title xsd:string optional
The title of the BibliographicReference.
volume xsd:string optional
The volume name or number.
year xsd:int optional
The year of publication.
Source
<xsd:element name="BibliographicReference" type="BibliographicReferenceType" minOccurs="0" maxOccurs="unbounded">
  <xsd:annotation>
    <xsd:documentation>Any bibliographic references associated with the file</xsd:documentation>
  </xsd:annotation>
</xsd:element>
Schema location https://raw.githubusercontent.com/HUPO-PSI/mzIdentML/master/schema/mzIdentML1.3.0.xsd
Complex Type MzIdentMLType
Namespace http://psidev.info/psi/pi/mzIdentML/1.3
Annotations
The upper-most hierarchy level of mzIdentML with sub-containers for example describing software, protocols and search results (spectrum identifications or protein detection results).
Diagram
DiagrammzIdentML1_3_0_xsd.tmp#IdentifiableType_idmzIdentML1_3_0_xsd.tmp#IdentifiableType_namemzIdentML1_3_0_xsd.tmp#IdentifiableTypemzIdentML1_3_0_xsd.tmp#MzIdentMLType_creationDatemzIdentML1_3_0_xsd.tmp#MzIdentMLType_versionmzIdentML1_3_0_xsd.tmp#MzIdentMLType_cvListmzIdentML1_3_0_xsd.tmp#MzIdentMLType_cvParammzIdentML1_3_0_xsd.tmp#MzIdentMLType_AnalysisSoftwareListmzIdentML1_3_0_xsd.tmp#MzIdentMLType_ProvidermzIdentML1_3_0_xsd.tmp#MzIdentMLType_AuditCollectionmzIdentML1_3_0_xsd.tmp#MzIdentMLType_AnalysisSampleCollectionmzIdentML1_3_0_xsd.tmp#MzIdentMLType_SequenceCollectionmzIdentML1_3_0_xsd.tmp#MzIdentMLType_AnalysisCollectionmzIdentML1_3_0_xsd.tmp#MzIdentMLType_AnalysisProtocolCollectionmzIdentML1_3_0_xsd.tmp#MzIdentMLType_DataCollectionmzIdentML1_3_0_xsd.tmp#MzIdentMLType_BibliographicReference
Type extension of IdentifiableType
Type hierarchy
Used by
Element MzIdentML
Model
Children AnalysisCollection, AnalysisProtocolCollection, AnalysisSampleCollection, AnalysisSoftwareList, AuditCollection, BibliographicReference, DataCollection, Provider, SequenceCollection, cvList, cvParam
Attributes
QName Type Use Annotation
creationDate xsd:dateTime optional
The date on which the file was produced.
id xsd:string required
An identifier is an unambiguous string that is unique within the scope (i.e. a document, a set of related documents, or a repository) of its use.
name xsd:string optional
The potentially ambiguous common identifier, such as a human-readable name for the instance.
version versionRegex required
The version of the schema this instance document refers to, in the format x.y.z. Changes to z should not affect prevent instance documents from validating.
Source
<xsd:complexType name="MzIdentMLType">
  <xsd:annotation>
    <xsd:documentation>The upper-most hierarchy level of mzIdentML with sub-containers for example describing software, protocols and search results (spectrum identifications or protein detection results).</xsd:documentation>
  </xsd:annotation>
  <xsd:complexContent>
    <xsd:extension base="IdentifiableType">
      <xsd:sequence>
        <xsd:element name="cvList" type="CVListType"/>
        <xsd:element name="cvParam" type="CVParamType" minOccurs="0" maxOccurs="unbounded"/>
        <xsd:element name="AnalysisSoftwareList" type="AnalysisSoftwareListType" minOccurs="0"/>
        <xsd:element name="Provider" type="ProviderType" minOccurs="0">
          <xsd:annotation>
            <xsd:documentation>The Provider of the mzIdentML record in terms of the contact and software.</xsd:documentation>
          </xsd:annotation>
        </xsd:element>
        <xsd:element name="AuditCollection" type="AuditCollectionType" minOccurs="0"/>
        <xsd:element name="AnalysisSampleCollection" type="AnalysisSampleCollectionType" minOccurs="0"/>
        <xsd:element name="SequenceCollection" type="SequenceCollectionType" minOccurs="0"/>
        <xsd:element name="AnalysisCollection" type="AnalysisCollectionType"/>
        <xsd:element name="AnalysisProtocolCollection" type="AnalysisProtocolCollectionType"/>
        <xsd:element name="DataCollection" type="DataCollectionType"/>
        <xsd:element name="BibliographicReference" type="BibliographicReferenceType" minOccurs="0" maxOccurs="unbounded">
          <xsd:annotation>
            <xsd:documentation>Any bibliographic references associated with the file</xsd:documentation>
          </xsd:annotation>
        </xsd:element>
      </xsd:sequence>
      <xsd:attribute name="creationDate" type="xsd:dateTime">
        <xsd:annotation>
          <xsd:documentation>The date on which the file was produced.</xsd:documentation>
        </xsd:annotation>
      </xsd:attribute>
      <xsd:attribute name="version" type="versionRegex" use="required">
        <xsd:annotation>
          <xsd:documentation>The version of the schema this instance document refers to, in the format x.y.z. Changes to z should not affect prevent instance documents from validating.</xsd:documentation>
        </xsd:annotation>
      </xsd:attribute>
    </xsd:extension>
  </xsd:complexContent>
</xsd:complexType>
Schema location https://raw.githubusercontent.com/HUPO-PSI/mzIdentML/master/schema/mzIdentML1.3.0.xsd
Complex Type IdentifiableType
Namespace http://psidev.info/psi/pi/mzIdentML/1.3
Annotations
Other classes in the model can be specified as sub-classes, inheriting from Identifiable. Identifiable gives classes a unique identifier within the scope and a name that need not be unique.
Diagram
DiagrammzIdentML1_3_0_xsd.tmp#IdentifiableType_idmzIdentML1_3_0_xsd.tmp#IdentifiableType_name
Properties
abstract true
Used by
Attributes
QName Type Use Annotation
id xsd:string required
An identifier is an unambiguous string that is unique within the scope (i.e. a document, a set of related documents, or a repository) of its use.
name xsd:string optional
The potentially ambiguous common identifier, such as a human-readable name for the instance.
Source
<xsd:complexType name="IdentifiableType" abstract="true">
  <xsd:annotation>
    <xsd:documentation>Other classes in the model can be specified as sub-classes, inheriting from Identifiable. Identifiable gives classes a unique identifier within the scope and a name that need not be unique.</xsd:documentation>
  </xsd:annotation>
  <xsd:attribute name="id" type="xsd:string" use="required">
    <xsd:annotation>
      <xsd:documentation>An identifier is an unambiguous string that is unique within the scope (i.e. a document, a set of related documents, or a repository) of its use.</xsd:documentation>
    </xsd:annotation>
  </xsd:attribute>
  <xsd:attribute name="name" type="xsd:string">
    <xsd:annotation>
      <xsd:documentation>The potentially ambiguous common identifier, such as a human-readable name for the instance.</xsd:documentation>
    </xsd:annotation>
  </xsd:attribute>
</xsd:complexType>
Schema location https://raw.githubusercontent.com/HUPO-PSI/mzIdentML/master/schema/mzIdentML1.3.0.xsd
Complex Type CVListType
Namespace http://psidev.info/psi/pi/mzIdentML/1.3
Annotations
The list of controlled vocabularies used in the file.
Diagram
DiagrammzIdentML1_3_0_xsd.tmp#CVListType_cv
Used by
Model
Children cv
Source
<xsd:complexType name="CVListType">
  <xsd:annotation>
    <xsd:documentation>The list of controlled vocabularies used in the file.</xsd:documentation>
  </xsd:annotation>
  <xsd:sequence>
    <xsd:element name="cv" type="cvType" maxOccurs="unbounded"/>
  </xsd:sequence>
</xsd:complexType>
Schema location https://raw.githubusercontent.com/HUPO-PSI/mzIdentML/master/schema/mzIdentML1.3.0.xsd
Complex Type cvType
Namespace http://psidev.info/psi/pi/mzIdentML/1.3
Annotations
A source controlled vocabulary from which cvParams will be obtained.
Diagram
DiagrammzIdentML1_3_0_xsd.tmp#cvType_fullNamemzIdentML1_3_0_xsd.tmp#cvType_versionmzIdentML1_3_0_xsd.tmp#cvType_urimzIdentML1_3_0_xsd.tmp#cvType_id
Used by
Element CVListType/cv
Attributes
QName Type Use Annotation
fullName xsd:string required
The full name of the CV.
id xsd:string required
The unique identifier of this cv within the document to be referenced by cvParam elements.
uri xsd:anyURI required
The URI of the source CV.
version xsd:string optional
The version of the CV.
Source
<xsd:complexType name="cvType">
  <xsd:annotation>
    <xsd:documentation>A source controlled vocabulary from which cvParams will be obtained.</xsd:documentation>
  </xsd:annotation>
  <xsd:attribute name="fullName" type="xsd:string" use="required">
    <xsd:annotation>
      <xsd:documentation>The full name of the CV.</xsd:documentation>
    </xsd:annotation>
  </xsd:attribute>
  <xsd:attribute name="version" type="xsd:string">
    <xsd:annotation>
      <xsd:documentation>The version of the CV.</xsd:documentation>
    </xsd:annotation>
  </xsd:attribute>
  <xsd:attribute name="uri" type="xsd:anyURI" use="required">
    <xsd:annotation>
      <xsd:documentation>The URI of the source CV.</xsd:documentation>
    </xsd:annotation>
  </xsd:attribute>
  <xsd:attribute name="id" type="xsd:string" use="required">
    <xsd:annotation>
      <xsd:documentation>The unique identifier of this cv within the document to be referenced by cvParam elements.</xsd:documentation>
    </xsd:annotation>
  </xsd:attribute>
</xsd:complexType>
Schema location https://raw.githubusercontent.com/HUPO-PSI/mzIdentML/master/schema/mzIdentML1.3.0.xsd
Complex Type CVParamType
Namespace http://psidev.info/psi/pi/mzIdentML/1.3
Annotations
A single entry from an ontology or a controlled
vocabulary.
Diagram
DiagrammzIdentML1_3_0_xsd.tmp#AbstractParamType_namemzIdentML1_3_0_xsd.tmp#AbstractParamType_valuemzIdentML1_3_0_xsd.tmp#AbstractParamType_unitAccessionmzIdentML1_3_0_xsd.tmp#AbstractParamType_unitNamemzIdentML1_3_0_xsd.tmp#AbstractParamType_unitCvRefmzIdentML1_3_0_xsd.tmp#AbstractParamTypemzIdentML1_3_0_xsd.tmp#CVParamType_cvRefmzIdentML1_3_0_xsd.tmp#CVParamType_accession
Type extension of AbstractParamType
Type hierarchy
Used by
Attributes
QName Type Use Annotation
accession xsd:string required
The accession or ID number of this CV term in the source CV.
cvRef xsd:string required
A reference to the cv element from which this term originates.
name xsd:string required
The name of the parameter.
unitAccession xsd:string optional
An accession number identifying the unit within the OBO foundry Unit CV.
unitCvRef xsd:string optional
If a unit term is referenced, this attribute must refer to the CV 'id' attribute defined in the cvList in this file.
unitName xsd:string optional
The name of the unit.
value xsd:string optional
The user-entered value of the parameter.
Source
<xsd:complexType name="CVParamType">
  <xsd:annotation>
    <xsd:documentation>A single entry from an ontology or a controlled vocabulary.</xsd:documentation>
  </xsd:annotation>
  <xsd:complexContent>
    <xsd:extension base="AbstractParamType">
      <xsd:attribute name="cvRef" type="xsd:string" use="required">
        <xsd:annotation>
          <xsd:documentation>A reference to the cv element from which this term originates.</xsd:documentation>
        </xsd:annotation>
      </xsd:attribute>
      <xsd:attribute name="accession" type="xsd:string" use="required">
        <xsd:annotation>
          <xsd:documentation>The accession or ID number of this CV term in the source CV.</xsd:documentation>
        </xsd:annotation>
      </xsd:attribute>
    </xsd:extension>
  </xsd:complexContent>
</xsd:complexType>
Schema location https://raw.githubusercontent.com/HUPO-PSI/mzIdentML/master/schema/mzIdentML1.3.0.xsd
Complex Type AbstractParamType
Namespace http://psidev.info/psi/pi/mzIdentML/1.3
Annotations
Abstract entity allowing either cvParam or userParam to be referenced in other schemas.
Diagram
DiagrammzIdentML1_3_0_xsd.tmp#AbstractParamType_namemzIdentML1_3_0_xsd.tmp#AbstractParamType_valuemzIdentML1_3_0_xsd.tmp#AbstractParamType_unitAccessionmzIdentML1_3_0_xsd.tmp#AbstractParamType_unitNamemzIdentML1_3_0_xsd.tmp#AbstractParamType_unitCvRef
Properties
abstract true
Used by
Complex Types CVParamType, UserParamType
Attributes
QName Type Use Annotation
name xsd:string required
The name of the parameter.
unitAccession xsd:string optional
An accession number identifying the unit within the OBO foundry Unit CV.
unitCvRef xsd:string optional
If a unit term is referenced, this attribute must refer to the CV 'id' attribute defined in the cvList in this file.
unitName xsd:string optional
The name of the unit.
value xsd:string optional
The user-entered value of the parameter.
Source
<xsd:complexType name="AbstractParamType" abstract="true">
  <xsd:annotation>
    <xsd:documentation>Abstract entity allowing either cvParam or userParam to be referenced in other schemas.</xsd:documentation>
  </xsd:annotation>
  <xsd:attribute name="name" type="xsd:string" use="required">
    <xsd:annotation>
      <xsd:documentation>The name of the parameter.</xsd:documentation>
    </xsd:annotation>
  </xsd:attribute>
  <xsd:attribute name="value" type="xsd:string">
    <xsd:annotation>
      <xsd:documentation>The user-entered value of the parameter.</xsd:documentation>
    </xsd:annotation>
  </xsd:attribute>
  <xsd:attribute name="unitAccession" type="xsd:string">
    <xsd:annotation>
      <xsd:documentation>An accession number identifying the unit within the OBO foundry Unit CV.</xsd:documentation>
    </xsd:annotation>
  </xsd:attribute>
  <xsd:attribute name="unitName" type="xsd:string">
    <xsd:annotation>
      <xsd:documentation>The name of the unit.</xsd:documentation>
    </xsd:annotation>
  </xsd:attribute>
  <xsd:attribute name="unitCvRef" type="xsd:string">
    <xsd:annotation>
      <xsd:documentation>If a unit term is referenced, this attribute must refer to the CV 'id' attribute defined in the cvList in this file.</xsd:documentation>
    </xsd:annotation>
  </xsd:attribute>
</xsd:complexType>
Schema location https://raw.githubusercontent.com/HUPO-PSI/mzIdentML/master/schema/mzIdentML1.3.0.xsd
Complex Type AnalysisSoftwareListType
Namespace http://psidev.info/psi/pi/mzIdentML/1.3
Annotations
The software packages used to perform the analyses.
Diagram
DiagrammzIdentML1_3_0_xsd.tmp#AnalysisSoftwareListType_AnalysisSoftware
Used by
Model
Children AnalysisSoftware
Source
<xsd:complexType name="AnalysisSoftwareListType">
  <xsd:annotation>
    <xsd:documentation>The software packages used to perform the analyses.</xsd:documentation>
  </xsd:annotation>
  <xsd:sequence>
    <xsd:element name="AnalysisSoftware" type="AnalysisSoftwareType" maxOccurs="unbounded"/>
  </xsd:sequence>
</xsd:complexType>
Schema location https://raw.githubusercontent.com/HUPO-PSI/mzIdentML/master/schema/mzIdentML1.3.0.xsd
Complex Type AnalysisSoftwareType
Namespace http://psidev.info/psi/pi/mzIdentML/1.3
Annotations
The software used for performing the analyses.
Diagram
DiagrammzIdentML1_3_0_xsd.tmp#IdentifiableType_idmzIdentML1_3_0_xsd.tmp#IdentifiableType_namemzIdentML1_3_0_xsd.tmp#IdentifiableTypemzIdentML1_3_0_xsd.tmp#AnalysisSoftwareType_versionmzIdentML1_3_0_xsd.tmp#AnalysisSoftwareType_urimzIdentML1_3_0_xsd.tmp#AnalysisSoftwareType_ContactRolemzIdentML1_3_0_xsd.tmp#AnalysisSoftwareType_SoftwareNamemzIdentML1_3_0_xsd.tmp#AnalysisSoftwareType_Customizations
Type extension of IdentifiableType
Type hierarchy
Used by
Model
Children ContactRole, Customizations, SoftwareName
Attributes
QName Type Use Annotation
id xsd:string required
An identifier is an unambiguous string that is unique within the scope (i.e. a document, a set of related documents, or a repository) of its use.
name xsd:string optional
The potentially ambiguous common identifier, such as a human-readable name for the instance.
uri xsd:anyURI optional
URI of the analysis software e.g. manufacturer's website
version xsd:string optional
The version of Software used.
Source
<xsd:complexType name="AnalysisSoftwareType">
  <xsd:annotation>
    <xsd:documentation>The software used for performing the analyses.</xsd:documentation>
  </xsd:annotation>
  <xsd:complexContent>
    <xsd:extension base="IdentifiableType">
      <xsd:sequence>
        <xsd:element name="ContactRole" type="ContactRoleType" minOccurs="0" maxOccurs="1">
          <xsd:annotation>
            <xsd:documentation>The contact details of the organisation or person that produced the software</xsd:documentation>
          </xsd:annotation>
        </xsd:element>
        <xsd:element name="SoftwareName" type="ParamType">
          <xsd:annotation>
            <xsd:documentation>The name of the analysis software package, sourced from a CV if available.</xsd:documentation>
          </xsd:annotation>
        </xsd:element>
        <xsd:element name="Customizations" type="xsd:string" minOccurs="0">
          <xsd:annotation>
            <xsd:documentation>Any customizations to the software, such as alternative scoring mechanisms implemented, should be documented here as free text.</xsd:documentation>
          </xsd:annotation>
        </xsd:element>
      </xsd:sequence>
      <xsd:attribute name="version" type="xsd:string">
        <xsd:annotation>
          <xsd:documentation>The version of Software used.</xsd:documentation>
        </xsd:annotation>
      </xsd:attribute>
      <xsd:attribute name="uri" type="xsd:anyURI">
        <xsd:annotation>
          <xsd:documentation>URI of the analysis software e.g. manufacturer's website</xsd:documentation>
        </xsd:annotation>
      </xsd:attribute>
    </xsd:extension>
  </xsd:complexContent>
</xsd:complexType>
Schema location https://raw.githubusercontent.com/HUPO-PSI/mzIdentML/master/schema/mzIdentML1.3.0.xsd
Complex Type ContactRoleType
Namespace http://psidev.info/psi/pi/mzIdentML/1.3
Annotations
The role that a Contact plays in an organization or with respect to the associating class. A Contact may have several Roles within scope, and as such,
associations to ContactRole allow the use of a Contact in a certain manner. Examples
might include a provider, or a data analyst.
Diagram
DiagrammzIdentML1_3_0_xsd.tmp#ContactRoleType_contact_refmzIdentML1_3_0_xsd.tmp#ContactRoleType_Role
Used by
Model
Children Role
Attributes
QName Type Use Annotation
contact_ref xsd:string required
When a ContactRole is used, it specifies which Contact the role is associated with.
Source
<xsd:complexType name="ContactRoleType">
  <xsd:annotation>
    <xsd:documentation>The role that a Contact plays in an organization or with respect to the associating class. A Contact may have several Roles within scope, and as such, associations to ContactRole allow the use of a Contact in a certain manner. Examples might include a provider, or a data analyst.</xsd:documentation>
  </xsd:annotation>
  <xsd:sequence>
    <xsd:element name="Role" type="RoleType"/>
  </xsd:sequence>
  <xsd:attribute name="contact_ref" type="xsd:string" use="required">
    <xsd:annotation>
      <xsd:documentation>When a ContactRole is used, it specifies which Contact the role is associated with.</xsd:documentation>
    </xsd:annotation>
  </xsd:attribute>
</xsd:complexType>
Schema location https://raw.githubusercontent.com/HUPO-PSI/mzIdentML/master/schema/mzIdentML1.3.0.xsd
Complex Type RoleType
Namespace http://psidev.info/psi/pi/mzIdentML/1.3
Annotations
The roles (lab equipment sales, contractor, etc.) the Contact fills.
Diagram
DiagrammzIdentML1_3_0_xsd.tmp#RoleType_cvParam
Used by
Model
Children cvParam
Source
<xsd:complexType name="RoleType">
  <xsd:annotation>
    <xsd:documentation>The roles (lab equipment sales, contractor, etc.) the Contact fills.</xsd:documentation>
  </xsd:annotation>
  <xsd:sequence>
    <xsd:element name="cvParam" type="CVParamType">
      <xsd:annotation>
        <xsd:documentation>CV term for contact roles, such as software provider.</xsd:documentation>
      </xsd:annotation>
    </xsd:element>
  </xsd:sequence>
</xsd:complexType>
Schema location https://raw.githubusercontent.com/HUPO-PSI/mzIdentML/master/schema/mzIdentML1.3.0.xsd
Complex Type ParamType
Namespace http://psidev.info/psi/pi/mzIdentML/1.3
Annotations
Helper type to allow either a cvParam or a userParam to be provided for an element.
Diagram
DiagrammzIdentML1_3_0_xsd.tmp#ParamGroup_cvParammzIdentML1_3_0_xsd.tmp#ParamGroup_userParammzIdentML1_3_0_xsd.tmp#ParamGroup
Used by
Model
Children cvParam, userParam
Source
<xsd:complexType name="ParamType">
  <xsd:annotation>
    <xsd:documentation>Helper type to allow either a cvParam or a userParam to be provided for an element.</xsd:documentation>
  </xsd:annotation>
  <xsd:group ref="ParamGroup"/>
</xsd:complexType>
Schema location https://raw.githubusercontent.com/HUPO-PSI/mzIdentML/master/schema/mzIdentML1.3.0.xsd
Complex Type UserParamType
Namespace http://psidev.info/psi/pi/mzIdentML/1.3
Annotations
A single user-defined parameter.
Diagram
DiagrammzIdentML1_3_0_xsd.tmp#AbstractParamType_namemzIdentML1_3_0_xsd.tmp#AbstractParamType_valuemzIdentML1_3_0_xsd.tmp#AbstractParamType_unitAccessionmzIdentML1_3_0_xsd.tmp#AbstractParamType_unitNamemzIdentML1_3_0_xsd.tmp#AbstractParamType_unitCvRefmzIdentML1_3_0_xsd.tmp#AbstractParamTypemzIdentML1_3_0_xsd.tmp#UserParamType_type
Type extension of AbstractParamType
Type hierarchy
Used by
Attributes
QName Type Use Annotation
name xsd:string required
The name of the parameter.
type xsd:string optional
The datatype of the parameter, where appropriate (e.g.: xsd:float).
unitAccession xsd:string optional
An accession number identifying the unit within the OBO foundry Unit CV.
unitCvRef xsd:string optional
If a unit term is referenced, this attribute must refer to the CV 'id' attribute defined in the cvList in this file.
unitName xsd:string optional
The name of the unit.
value xsd:string optional
The user-entered value of the parameter.
Source
<xsd:complexType name="UserParamType">
  <xsd:annotation>
    <xsd:documentation>A single user-defined parameter.</xsd:documentation>
  </xsd:annotation>
  <xsd:complexContent>
    <xsd:extension base="AbstractParamType">
      <xsd:attribute name="type" type="xsd:string" use="optional">
        <xsd:annotation>
          <xsd:documentation>The datatype of the parameter, where appropriate (e.g.: xsd:float).</xsd:documentation>
        </xsd:annotation>
      </xsd:attribute>
    </xsd:extension>
  </xsd:complexContent>
</xsd:complexType>
Schema location https://raw.githubusercontent.com/HUPO-PSI/mzIdentML/master/schema/mzIdentML1.3.0.xsd
Complex Type ProviderType
Namespace http://psidev.info/psi/pi/mzIdentML/1.3
Annotations
The provider of the document in terms of the Contact and the software the produced the document instance.
Diagram
DiagrammzIdentML1_3_0_xsd.tmp#IdentifiableType_idmzIdentML1_3_0_xsd.tmp#IdentifiableType_namemzIdentML1_3_0_xsd.tmp#IdentifiableTypemzIdentML1_3_0_xsd.tmp#ProviderType_analysisSoftware_refmzIdentML1_3_0_xsd.tmp#ProviderType_ContactRole
Type extension of IdentifiableType
Type hierarchy
Used by
Model
Children ContactRole
Attributes
QName Type Use Annotation
analysisSoftware_ref xsd:string optional
The Software that produced the document instance.
id xsd:string required
An identifier is an unambiguous string that is unique within the scope (i.e. a document, a set of related documents, or a repository) of its use.
name xsd:string optional
The potentially ambiguous common identifier, such as a human-readable name for the instance.
Source
<xsd:complexType name="ProviderType">
  <xsd:annotation>
    <xsd:documentation>The provider of the document in terms of the Contact and the software the produced the document instance.</xsd:documentation>
  </xsd:annotation>
  <xsd:complexContent>
    <xsd:extension base="IdentifiableType">
      <xsd:sequence>
        <xsd:element name="ContactRole" type="ContactRoleType" minOccurs="0" maxOccurs="1">
          <xsd:annotation>
            <xsd:documentation>The Contact that provided the document instance.</xsd:documentation>
          </xsd:annotation>
        </xsd:element>
      </xsd:sequence>
      <xsd:attribute name="analysisSoftware_ref" type="xsd:string">
        <xsd:annotation>
          <xsd:documentation>The Software that produced the document instance.</xsd:documentation>
        </xsd:annotation>
      </xsd:attribute>
    </xsd:extension>
  </xsd:complexContent>
</xsd:complexType>
Schema location https://raw.githubusercontent.com/HUPO-PSI/mzIdentML/master/schema/mzIdentML1.3.0.xsd
Complex Type AuditCollectionType
Namespace http://psidev.info/psi/pi/mzIdentML/1.3
Annotations
The complete set of Contacts (people and organisations) for this file.
Diagram
DiagrammzIdentML1_3_0_xsd.tmp#AuditCollectionType_PersonmzIdentML1_3_0_xsd.tmp#AuditCollectionType_Organization
Used by
Model
Children Organization, Person
Source
<xsd:complexType name="AuditCollectionType">
  <xsd:annotation>
    <xsd:documentation>The complete set of Contacts (people and organisations) for this file.</xsd:documentation>
  </xsd:annotation>
  <xsd:choice maxOccurs="unbounded">
    <xsd:element name="Person" type="PersonType"/>
    <xsd:element name="Organization" type="OrganizationType"/>
  </xsd:choice>
</xsd:complexType>
Schema location https://raw.githubusercontent.com/HUPO-PSI/mzIdentML/master/schema/mzIdentML1.3.0.xsd
Complex Type PersonType
Namespace http://psidev.info/psi/pi/mzIdentML/1.3
Annotations
A person's name and contact details. Any additional information such as the address, contact email etc. should be supplied using CV parameters or user parameters.
Diagram
DiagrammzIdentML1_3_0_xsd.tmp#IdentifiableType_idmzIdentML1_3_0_xsd.tmp#IdentifiableType_namemzIdentML1_3_0_xsd.tmp#IdentifiableTypemzIdentML1_3_0_xsd.tmp#ParamGroup_cvParammzIdentML1_3_0_xsd.tmp#ParamGroup_userParammzIdentML1_3_0_xsd.tmp#ParamGroupmzIdentML1_3_0_xsd.tmp#AbstractContactTypemzIdentML1_3_0_xsd.tmp#PersonType_lastNamemzIdentML1_3_0_xsd.tmp#PersonType_firstNamemzIdentML1_3_0_xsd.tmp#PersonType_midInitialsmzIdentML1_3_0_xsd.tmp#PersonType_Affiliation
Type extension of AbstractContactType
Type hierarchy
Used by
Model
Children Affiliation, cvParam, userParam
Attributes
QName Type Use Annotation
firstName xsd:string optional
The Person's first name.
id xsd:string required
An identifier is an unambiguous string that is unique within the scope (i.e. a document, a set of related documents, or a repository) of its use.
lastName xsd:string optional
The Person's last/family name.
midInitials xsd:string optional
The Person's middle initial.
name xsd:string optional
The potentially ambiguous common identifier, such as a human-readable name for the instance.
Source
<xsd:complexType name="PersonType">
  <xsd:annotation>
    <xsd:documentation>A person's name and contact details. Any additional information such as the address, contact email etc. should be supplied using CV parameters or user parameters.</xsd:documentation>
  </xsd:annotation>
  <xsd:complexContent>
    <xsd:extension base="AbstractContactType">
      <xsd:sequence>
        <xsd:element name="Affiliation" type="AffiliationType" minOccurs="0" maxOccurs="unbounded">
          <xsd:annotation>
            <xsd:documentation>The organization a person belongs to.</xsd:documentation>
          </xsd:annotation>
        </xsd:element>
      </xsd:sequence>
      <xsd:attribute name="lastName" type="xsd:string">
        <xsd:annotation>
          <xsd:documentation>The Person's last/family name.</xsd:documentation>
        </xsd:annotation>
      </xsd:attribute>
      <xsd:attribute name="firstName" type="xsd:string">
        <xsd:annotation>
          <xsd:documentation>The Person's first name.</xsd:documentation>
        </xsd:annotation>
      </xsd:attribute>
      <xsd:attribute name="midInitials" type="xsd:string">
        <xsd:annotation>
          <xsd:documentation>The Person's middle initial.</xsd:documentation>
        </xsd:annotation>
      </xsd:attribute>
    </xsd:extension>
  </xsd:complexContent>
</xsd:complexType>
Schema location https://raw.githubusercontent.com/HUPO-PSI/mzIdentML/master/schema/mzIdentML1.3.0.xsd
Complex Type AbstractContactType
Namespace http://psidev.info/psi/pi/mzIdentML/1.3
Annotations
A contact is either a person or an organization.
Diagram
DiagrammzIdentML1_3_0_xsd.tmp#IdentifiableType_idmzIdentML1_3_0_xsd.tmp#IdentifiableType_namemzIdentML1_3_0_xsd.tmp#IdentifiableTypemzIdentML1_3_0_xsd.tmp#ParamGroup_cvParammzIdentML1_3_0_xsd.tmp#ParamGroup_userParammzIdentML1_3_0_xsd.tmp#ParamGroup
Type extension of IdentifiableType
Type hierarchy
Properties
abstract true
Used by
Complex Types OrganizationType, PersonType
Model
Children cvParam, userParam
Attributes
QName Type Use Annotation
id xsd:string required
An identifier is an unambiguous string that is unique within the scope (i.e. a document, a set of related documents, or a repository) of its use.
name xsd:string optional
The potentially ambiguous common identifier, such as a human-readable name for the instance.
Source
<xsd:complexType name="AbstractContactType" abstract="true">
  <xsd:annotation>
    <xsd:documentation>A contact is either a person or an organization.</xsd:documentation>
  </xsd:annotation>
  <xsd:complexContent>
    <xsd:extension base="IdentifiableType">
      <xsd:sequence>
        <xsd:group ref="ParamGroup" minOccurs="0" maxOccurs="unbounded">
          <xsd:annotation>
            <xsd:documentation>Attributes of this contact such as address, email, telephone etc.</xsd:documentation>
          </xsd:annotation>
        </xsd:group>
      </xsd:sequence>
    </xsd:extension>
  </xsd:complexContent>
</xsd:complexType>
Schema location https://raw.githubusercontent.com/HUPO-PSI/mzIdentML/master/schema/mzIdentML1.3.0.xsd
Complex Type AffiliationType
Namespace http://psidev.info/psi/pi/mzIdentML/1.3
Diagram
DiagrammzIdentML1_3_0_xsd.tmp#AffiliationType_organization_ref
Used by
Attributes
QName Type Use Annotation
organization_ref xsd:string required
A reference to the organization this contact belongs to.
Source
<xsd:complexType name="AffiliationType">
  <xsd:attribute name="organization_ref" type="xsd:string" use="required">
    <xsd:annotation>
      <xsd:documentation>A reference to the organization this contact belongs to.</xsd:documentation>
    </xsd:annotation>
  </xsd:attribute>
</xsd:complexType>
Schema location https://raw.githubusercontent.com/HUPO-PSI/mzIdentML/master/schema/mzIdentML1.3.0.xsd
Complex Type OrganizationType
Namespace http://psidev.info/psi/pi/mzIdentML/1.3
Annotations
Organizations are entities like companies, universities, government agencies. Any additional information such as the address, email etc. should be supplied either as CV parameters or as user parameters.
Diagram
DiagrammzIdentML1_3_0_xsd.tmp#IdentifiableType_idmzIdentML1_3_0_xsd.tmp#IdentifiableType_namemzIdentML1_3_0_xsd.tmp#IdentifiableTypemzIdentML1_3_0_xsd.tmp#ParamGroup_cvParammzIdentML1_3_0_xsd.tmp#ParamGroup_userParammzIdentML1_3_0_xsd.tmp#ParamGroupmzIdentML1_3_0_xsd.tmp#AbstractContactTypemzIdentML1_3_0_xsd.tmp#OrganizationType_Parent
Type extension of AbstractContactType
Type hierarchy
Used by
Model
Children Parent, cvParam, userParam
Attributes
QName Type Use Annotation
id xsd:string required
An identifier is an unambiguous string that is unique within the scope (i.e. a document, a set of related documents, or a repository) of its use.
name xsd:string optional
The potentially ambiguous common identifier, such as a human-readable name for the instance.
Source
<xsd:complexType name="OrganizationType">
  <xsd:annotation>
    <xsd:documentation>Organizations are entities like companies, universities, government agencies. Any additional information such as the address, email etc. should be supplied either as CV parameters or as user parameters.</xsd:documentation>
  </xsd:annotation>
  <xsd:complexContent>
    <xsd:extension base="AbstractContactType">
      <xsd:sequence>
        <xsd:element name="Parent" type="ParentOrganizationType" minOccurs="0"/>
      </xsd:sequence>
    </xsd:extension>
  </xsd:complexContent>
</xsd:complexType>
Schema location https://raw.githubusercontent.com/HUPO-PSI/mzIdentML/master/schema/mzIdentML1.3.0.xsd
Complex Type ParentOrganizationType
Namespace http://psidev.info/psi/pi/mzIdentML/1.3
Annotations
The containing organization (the university or business which a lab belongs to, etc.)
Diagram
DiagrammzIdentML1_3_0_xsd.tmp#ParentOrganizationType_organization_ref
Used by
Attributes
QName Type Use Annotation
organization_ref xsd:string required
A reference to the organization this contact belongs to.
Source
<xsd:complexType name="ParentOrganizationType">
  <xsd:annotation>
    <xsd:documentation>The containing organization (the university or business which a lab belongs to, etc.)</xsd:documentation>
  </xsd:annotation>
  <xsd:attribute name="organization_ref" type="xsd:string" use="required">
    <xsd:annotation>
      <xsd:documentation>A reference to the organization this contact belongs to.</xsd:documentation>
    </xsd:annotation>
  </xsd:attribute>
</xsd:complexType>
Schema location https://raw.githubusercontent.com/HUPO-PSI/mzIdentML/master/schema/mzIdentML1.3.0.xsd
Complex Type AnalysisSampleCollectionType
Namespace http://psidev.info/psi/pi/mzIdentML/1.3
Annotations
The samples analysed can optionally be recorded using CV terms for descriptions. If a composite sample has been analysed, the subsample association can be used to build a hierarchical description.
Diagram
DiagrammzIdentML1_3_0_xsd.tmp#AnalysisSampleCollectionType_Sample
Used by
Model
Children Sample
Source
<xsd:complexType name="AnalysisSampleCollectionType">
  <xsd:annotation>
    <xsd:documentation>The samples analysed can optionally be recorded using CV terms for descriptions. If a composite sample has been analysed, the subsample association can be used to build a hierarchical description.</xsd:documentation>
  </xsd:annotation>
  <xsd:sequence>
    <xsd:element name="Sample" type="SampleType" maxOccurs="unbounded"/>
  </xsd:sequence>
</xsd:complexType>
Schema location https://raw.githubusercontent.com/HUPO-PSI/mzIdentML/master/schema/mzIdentML1.3.0.xsd
Complex Type SampleType
Namespace http://psidev.info/psi/pi/mzIdentML/1.3
Annotations
A description of the sample analysed by mass spectrometry using CVParams or UserParams. If a composite sample has been analysed, a parent sample should be defined, which references subsamples. This represents any kind of substance used in an experimental workflow, such as whole organisms, cells, DNA, solutions, compounds and experimental substances (gels, arrays etc.).
Diagram
DiagrammzIdentML1_3_0_xsd.tmp#IdentifiableType_idmzIdentML1_3_0_xsd.tmp#IdentifiableType_namemzIdentML1_3_0_xsd.tmp#IdentifiableTypemzIdentML1_3_0_xsd.tmp#SampleType_ContactRolemzIdentML1_3_0_xsd.tmp#SampleType_SubSamplemzIdentML1_3_0_xsd.tmp#ParamGroup_cvParammzIdentML1_3_0_xsd.tmp#ParamGroup_userParammzIdentML1_3_0_xsd.tmp#ParamGroup
Type extension of IdentifiableType
Type hierarchy
Used by
Model
Children ContactRole, SubSample, cvParam, userParam
Attributes
QName Type Use Annotation
id xsd:string required
An identifier is an unambiguous string that is unique within the scope (i.e. a document, a set of related documents, or a repository) of its use.
name xsd:string optional
The potentially ambiguous common identifier, such as a human-readable name for the instance.
Source
<xsd:complexType name="SampleType">
  <xsd:annotation>
    <xsd:documentation>A description of the sample analysed by mass spectrometry using CVParams or UserParams. If a composite sample has been analysed, a parent sample should be defined, which references subsamples. This represents any kind of substance used in an experimental workflow, such as whole organisms, cells, DNA, solutions, compounds and experimental substances (gels, arrays etc.).</xsd:documentation>
  </xsd:annotation>
  <xsd:complexContent>
    <xsd:extension base="IdentifiableType">
      <xsd:sequence>
        <xsd:element name="ContactRole" type="ContactRoleType" minOccurs="0" maxOccurs="unbounded">
          <xsd:annotation>
            <xsd:documentation>Contact details for the Material. The association to ContactRole could specify, for example, the creator or provider of the Material.</xsd:documentation>
          </xsd:annotation>
        </xsd:element>
        <xsd:element name="SubSample" type="SubSampleType" minOccurs="0" maxOccurs="unbounded"/>
        <xsd:group ref="ParamGroup" minOccurs="0" maxOccurs="unbounded">
          <xsd:annotation>
            <xsd:documentation>The characteristics of a Material.</xsd:documentation>
          </xsd:annotation>
        </xsd:group>
      </xsd:sequence>
    </xsd:extension>
  </xsd:complexContent>
</xsd:complexType>
Schema location https://raw.githubusercontent.com/HUPO-PSI/mzIdentML/master/schema/mzIdentML1.3.0.xsd
Complex Type SubSampleType
Namespace http://psidev.info/psi/pi/mzIdentML/1.3
Annotations
References to the individual component samples within a mixed parent sample.
Diagram
DiagrammzIdentML1_3_0_xsd.tmp#SubSampleType_sample_ref
Used by
Attributes
QName Type Use Annotation
sample_ref xsd:string required
A reference to the child sample.
Source
<xsd:complexType name="SubSampleType">
  <xsd:annotation>
    <xsd:documentation>References to the individual component samples within a mixed parent sample.</xsd:documentation>
  </xsd:annotation>
  <xsd:attribute name="sample_ref" type="xsd:string" use="required">
    <xsd:annotation>
      <xsd:documentation>A reference to the child sample.</xsd:documentation>
    </xsd:annotation>
  </xsd:attribute>
</xsd:complexType>
Schema location https://raw.githubusercontent.com/HUPO-PSI/mzIdentML/master/schema/mzIdentML1.3.0.xsd
Complex Type SequenceCollectionType
Namespace http://psidev.info/psi/pi/mzIdentML/1.3
Annotations
The collection of sequences (DBSequence or Peptide) identified and their relationship between each other (PeptideEvidence) to be referenced elsewhere in the results.
Diagram
DiagrammzIdentML1_3_0_xsd.tmp#SequenceCollectionType_DBSequencemzIdentML1_3_0_xsd.tmp#SequenceCollectionType_PeptidemzIdentML1_3_0_xsd.tmp#SequenceCollectionType_PeptideEvidence
Used by
Model
Children DBSequence, Peptide, PeptideEvidence
Source
<xsd:complexType name="SequenceCollectionType">
  <xsd:annotation>
    <xsd:documentation>The collection of sequences (DBSequence or Peptide) identified and their relationship between each other (PeptideEvidence) to be referenced elsewhere in the results.</xsd:documentation>
  </xsd:annotation>
  <xsd:sequence>
    <xsd:element name="DBSequence" type="DBSequenceType" minOccurs="0" maxOccurs="unbounded"/>
    <xsd:element name="Peptide" type="PeptideType" minOccurs="0" maxOccurs="unbounded"/>
    <xsd:element name="PeptideEvidence" type="PeptideEvidenceType" minOccurs="0" maxOccurs="unbounded"/>
  </xsd:sequence>
</xsd:complexType>
Schema location https://raw.githubusercontent.com/HUPO-PSI/mzIdentML/master/schema/mzIdentML1.3.0.xsd
Complex Type DBSequenceType
Namespace http://psidev.info/psi/pi/mzIdentML/1.3
Annotations
A database sequence from the specified SearchDatabase (nucleic acid or amino acid). If the sequence is nucleic acid, the source nucleic acid sequence
should be given in the seq attribute rather than a translated sequence.
Diagram
DiagrammzIdentML1_3_0_xsd.tmp#IdentifiableType_idmzIdentML1_3_0_xsd.tmp#IdentifiableType_namemzIdentML1_3_0_xsd.tmp#IdentifiableTypemzIdentML1_3_0_xsd.tmp#DBSequenceType_lengthmzIdentML1_3_0_xsd.tmp#DBSequenceType_searchDatabase_refmzIdentML1_3_0_xsd.tmp#DBSequenceType_accessionmzIdentML1_3_0_xsd.tmp#DBSequenceType_SeqmzIdentML1_3_0_xsd.tmp#ParamGroup_cvParammzIdentML1_3_0_xsd.tmp#ParamGroup_userParammzIdentML1_3_0_xsd.tmp#ParamGroup
Type extension of IdentifiableType
Type hierarchy
Used by
Model
Children Seq, cvParam, userParam
Attributes
QName Type Use Annotation
accession xsd:string required
The unique accession of this sequence.
id xsd:string required
An identifier is an unambiguous string that is unique within the scope (i.e. a document, a set of related documents, or a repository) of its use.
length xsd:int optional
The length of the sequence as a number of bases or residues.
name xsd:string optional
The potentially ambiguous common identifier, such as a human-readable name for the instance.
searchDatabase_ref xsd:string required
The source database of this sequence.
Source
<xsd:complexType name="DBSequenceType">
  <xsd:annotation>
    <xsd:documentation>A database sequence from the specified SearchDatabase (nucleic acid or amino acid). If the sequence is nucleic acid, the source nucleic acid sequence should be given in the seq attribute rather than a translated sequence.</xsd:documentation>
  </xsd:annotation>
  <xsd:complexContent>
    <xsd:extension base="IdentifiableType">
      <xsd:sequence>
        <xsd:element name="Seq" type="sequence" minOccurs="0">
          <xsd:annotation>
            <xsd:documentation>The actual sequence of amino acids or nucleic acid.</xsd:documentation>
          </xsd:annotation>
        </xsd:element>
        <xsd:group ref="ParamGroup" minOccurs="0" maxOccurs="unbounded">
          <xsd:annotation>
            <xsd:documentation>Additional descriptors for the sequence, such as taxon, description line etc.</xsd:documentation>
          </xsd:annotation>
        </xsd:group>
      </xsd:sequence>
      <xsd:attribute name="length" type="xsd:int">
        <xsd:annotation>
          <xsd:documentation>The length of the sequence as a number of bases or residues.</xsd:documentation>
        </xsd:annotation>
      </xsd:attribute>
      <xsd:attribute name="searchDatabase_ref" type="xsd:string" use="required">
        <xsd:annotation>
          <xsd:documentation>The source database of this sequence.</xsd:documentation>
        </xsd:annotation>
      </xsd:attribute>
      <xsd:attribute name="accession" type="xsd:string" use="required">
        <xsd:annotation>
          <xsd:documentation>The unique accession of this sequence.</xsd:documentation>
        </xsd:annotation>
      </xsd:attribute>
    </xsd:extension>
  </xsd:complexContent>
</xsd:complexType>
Schema location https://raw.githubusercontent.com/HUPO-PSI/mzIdentML/master/schema/mzIdentML1.3.0.xsd
Simple Type sequence
Namespace http://psidev.info/psi/pi/mzIdentML/1.3
Diagram
Diagram
Type restriction of xsd:string
Facets
pattern [ABCDEFGHIJKLMNOPQRSTUVWXYZ]*
Used by
Source
<xsd:simpleType name="sequence">
  <xsd:restriction base="xsd:string">
    <xsd:pattern value="[ABCDEFGHIJKLMNOPQRSTUVWXYZ]*"/>
  </xsd:restriction>
</xsd:simpleType>
Schema location https://raw.githubusercontent.com/HUPO-PSI/mzIdentML/master/schema/mzIdentML1.3.0.xsd
Complex Type PeptideType
Namespace http://psidev.info/psi/pi/mzIdentML/1.3
Annotations
One (poly)peptide (a sequence with modifications). The combination of Peptide sequence and modifications must be unique in the file.
Diagram
DiagrammzIdentML1_3_0_xsd.tmp#IdentifiableType_idmzIdentML1_3_0_xsd.tmp#IdentifiableType_namemzIdentML1_3_0_xsd.tmp#IdentifiableTypemzIdentML1_3_0_xsd.tmp#PeptideType_PeptideSequencemzIdentML1_3_0_xsd.tmp#PeptideType_ModificationmzIdentML1_3_0_xsd.tmp#PeptideType_SubstitutionModificationmzIdentML1_3_0_xsd.tmp#ParamGroup_cvParammzIdentML1_3_0_xsd.tmp#ParamGroup_userParammzIdentML1_3_0_xsd.tmp#ParamGroup
Type extension of IdentifiableType
Type hierarchy
Used by
Model
Children Modification, PeptideSequence, SubstitutionModification, cvParam, userParam
Attributes
QName Type Use Annotation
id xsd:string required
An identifier is an unambiguous string that is unique within the scope (i.e. a document, a set of related documents, or a repository) of its use.
name xsd:string optional
The potentially ambiguous common identifier, such as a human-readable name for the instance.
Source
<xsd:complexType name="PeptideType">
  <xsd:annotation>
    <xsd:documentation>One (poly)peptide (a sequence with modifications). The combination of Peptide sequence and modifications must be unique in the file.</xsd:documentation>
  </xsd:annotation>
  <xsd:complexContent>
    <xsd:extension base="IdentifiableType">
      <xsd:sequence>
        <xsd:element name="PeptideSequence" type="sequence">
          <xsd:annotation>
            <xsd:documentation>The amino acid sequence of the (poly)peptide. If a substitution modification has been found, the original sequence should be reported.</xsd:documentation>
          </xsd:annotation>
        </xsd:element>
        <xsd:element name="Modification" type="ModificationType" minOccurs="0" maxOccurs="unbounded"/>
        <xsd:element name="SubstitutionModification" type="SubstitutionModificationType" minOccurs="0" maxOccurs="unbounded"/>
        <xsd:group ref="ParamGroup" minOccurs="0" maxOccurs="unbounded">
          <xsd:annotation>
            <xsd:documentation>Additional descriptors of this peptide sequence</xsd:documentation>
          </xsd:annotation>
        </xsd:group>
      </xsd:sequence>
    </xsd:extension>
  </xsd:complexContent>
</xsd:complexType>
Schema location https://raw.githubusercontent.com/HUPO-PSI/mzIdentML/master/schema/mzIdentML1.3.0.xsd
Complex Type ModificationType
Namespace http://psidev.info/psi/pi/mzIdentML/1.3
Annotations
A molecule modification specification. If n modifications have been found on a peptide, there should be n instances of Modification. If multiple modifications are provided as cvParams, it is assumed that the modification is ambiguous i.e. one modification or another. A cvParam must be provided with the identification of the modification sourced from a suitable CV e.g. UNIMOD. If the modification is not present in the CV (and this will be checked by the semantic validator within a given tolerance window), there is a “unknown modification” CV term that must be used instead. A neutral loss should be defined as an additional CVParam within Modification. If more complex information should be given about neutral losses (such as presence/absence on particular product ions), this can additionally be encoded within the FragmentationArray.
Diagram
DiagrammzIdentML1_3_0_xsd.tmp#ModificationType_locationmzIdentML1_3_0_xsd.tmp#ModificationType_residuesmzIdentML1_3_0_xsd.tmp#ModificationType_avgMassDeltamzIdentML1_3_0_xsd.tmp#ModificationType_monoisotopicMassDeltamzIdentML1_3_0_xsd.tmp#ModificationType_cvParam
Used by
Model
Children cvParam
Attributes
QName Type Use Annotation
avgMassDelta xsd:double optional
Atomic mass delta considering the natural distribution of isotopes in Daltons.
location xsd:int optional
Location of the modification within the peptide - position in peptide sequence, counted from the N-terminus residue, starting at position 1. Specific modifications to the N-terminus should be given the location 0. Modification to the C-terminus should be given as peptide length + 1. If the modification location is unknown e.g. for PMF data, this attribute should be omitted.
monoisotopicMassDelta xsd:double optional
Atomic mass delta when assuming only the most common isotope of elements in Daltons.
residues listOfChars optional
Specification of the residue (amino acid) on which the modification occurs. If multiple values are given, it is assumed that the exact residue modified is unknown i.e. the modification is to ONE of the residues listed. Multiple residues would usually only be specified for PMF data.
Source
<xsd:complexType name="ModificationType">
  <xsd:annotation>
    <xsd:documentation>A molecule modification specification. If n modifications have been found on a peptide, there should be n instances of Modification. If multiple modifications are provided as cvParams, it is assumed that the modification is ambiguous i.e. one modification or another. A cvParam must be provided with the identification of the modification sourced from a suitable CV e.g. UNIMOD. If the modification is not present in the CV (and this will be checked by the semantic validator within a given tolerance window), there is a “unknown modification” CV term that must be used instead. A neutral loss should be defined as an additional CVParam within Modification. If more complex information should be given about neutral losses (such as presence/absence on particular product ions), this can additionally be encoded within the FragmentationArray.</xsd:documentation>
  </xsd:annotation>
  <xsd:sequence>
    <xsd:element name="cvParam" type="CVParamType" minOccurs="1" maxOccurs="unbounded">
      <xsd:annotation>
        <xsd:documentation>CV terms capturing the modification, sourced from an appropriate controlled vocabulary.</xsd:documentation>
      </xsd:annotation>
    </xsd:element>
  </xsd:sequence>
  <xsd:attribute name="location" type="xsd:int">
    <xsd:annotation>
      <xsd:documentation>Location of the modification within the peptide - position in peptide sequence, counted from the N-terminus residue, starting at position 1. Specific modifications to the N-terminus should be given the location 0. Modification to the C-terminus should be given as peptide length + 1. If the modification location is unknown e.g. for PMF data, this attribute should be omitted.</xsd:documentation>
    </xsd:annotation>
  </xsd:attribute>
  <xsd:attribute name="residues" type="listOfChars">
    <xsd:annotation>
      <xsd:documentation>Specification of the residue (amino acid) on which the modification occurs. If multiple values are given, it is assumed that the exact residue modified is unknown i.e. the modification is to ONE of the residues listed. Multiple residues would usually only be specified for PMF data.</xsd:documentation>
    </xsd:annotation>
  </xsd:attribute>
  <xsd:attribute name="avgMassDelta" type="xsd:double">
    <xsd:annotation>
      <xsd:documentation>Atomic mass delta considering the natural distribution of isotopes in Daltons.</xsd:documentation>
    </xsd:annotation>
  </xsd:attribute>
  <xsd:attribute name="monoisotopicMassDelta" type="xsd:double">
    <xsd:annotation>
      <xsd:documentation>Atomic mass delta when assuming only the most common isotope of elements in Daltons.</xsd:documentation>
    </xsd:annotation>
  </xsd:attribute>
</xsd:complexType>
Schema location https://raw.githubusercontent.com/HUPO-PSI/mzIdentML/master/schema/mzIdentML1.3.0.xsd
Simple Type listOfChars
Namespace http://psidev.info/psi/pi/mzIdentML/1.3
Diagram
DiagrammzIdentML1_3_0_xsd.tmp#chars
Type list of chars
Used by
Source
<xsd:simpleType name="listOfChars">
  <xsd:list itemType="chars"/>
</xsd:simpleType>
Schema location https://raw.githubusercontent.com/HUPO-PSI/mzIdentML/master/schema/mzIdentML1.3.0.xsd
Complex Type SubstitutionModificationType
Namespace http://psidev.info/psi/pi/mzIdentML/1.3
Annotations
A modification where one residue is substituted by another (amino acid change).
Diagram
DiagrammzIdentML1_3_0_xsd.tmp#SubstitutionModificationType_originalResiduemzIdentML1_3_0_xsd.tmp#SubstitutionModificationType_replacementResiduemzIdentML1_3_0_xsd.tmp#SubstitutionModificationType_locationmzIdentML1_3_0_xsd.tmp#SubstitutionModificationType_avgMassDeltamzIdentML1_3_0_xsd.tmp#SubstitutionModificationType_monoisotopicMassDelta
Used by
Attributes
QName Type Use Annotation
avgMassDelta xsd:double optional
Atomic mass delta considering the natural distribution of isotopes in Daltons. This should only be reported if the original amino acid is known i.e. it is not "X"
location xsd:int optional
Location of the modification within the peptide - position in peptide sequence, counted from the N-terminus residue, starting at position 1.
Specific modifications to the N-terminus should be given the location 0.
Modification to the C-terminus should be given as peptide length + 1.
monoisotopicMassDelta xsd:double optional
Atomic mass delta when assuming only the most common isotope of elements in Daltons. This should only be reported if the original amino acid is known i.e. it is not "X"
originalResidue restriction of xsd:string required
The original residue before replacement.
replacementResidue restriction of xsd:string required
The residue that replaced the originalResidue.
Source
<xsd:complexType name="SubstitutionModificationType">
  <xsd:annotation>
    <xsd:documentation>A modification where one residue is substituted by another (amino acid change).</xsd:documentation>
  </xsd:annotation>
  <xsd:attribute name="originalResidue" use="required">
    <xsd:annotation>
      <xsd:documentation>The original residue before replacement.</xsd:documentation>
    </xsd:annotation>
    <xsd:simpleType>
      <xsd:restriction base="xsd:string">
        <xsd:pattern value="[ABCDEFGHIJKLMNOPQRSTUVWXYZ?\-]{1}"/>
      </xsd:restriction>
    </xsd:simpleType>
  </xsd:attribute>
  <xsd:attribute name="replacementResidue" use="required">
    <xsd:annotation>
      <xsd:documentation>The residue that replaced the originalResidue.</xsd:documentation>
    </xsd:annotation>
    <xsd:simpleType>
      <xsd:restriction base="xsd:string">
        <xsd:pattern value="[ABCDEFGHIJKLMNOPQRSTUVWXYZ?\-]{1}"/>
      </xsd:restriction>
    </xsd:simpleType>
  </xsd:attribute>
  <xsd:attribute name="location" type="xsd:int">
    <xsd:annotation>
      <xsd:documentation>Location of the modification within the peptide - position in peptide sequence, counted from the N-terminus residue, starting at position 1. Specific modifications to the N-terminus should be given the location 0. Modification to the C-terminus should be given as peptide length + 1.</xsd:documentation>
    </xsd:annotation>
  </xsd:attribute>
  <xsd:attribute name="avgMassDelta" type="xsd:double">
    <xsd:annotation>
      <xsd:documentation>Atomic mass delta considering the natural distribution of isotopes in Daltons. This should only be reported if the original amino acid is known i.e. it is not "X"</xsd:documentation>
    </xsd:annotation>
  </xsd:attribute>
  <xsd:attribute name="monoisotopicMassDelta" type="xsd:double">
    <xsd:annotation>
      <xsd:documentation>Atomic mass delta when assuming only the most common isotope of elements in Daltons. This should only be reported if the original amino acid is known i.e. it is not "X"</xsd:documentation>
    </xsd:annotation>
  </xsd:attribute>
</xsd:complexType>
Schema location https://raw.githubusercontent.com/HUPO-PSI/mzIdentML/master/schema/mzIdentML1.3.0.xsd
Complex Type PeptideEvidenceType
Namespace http://psidev.info/psi/pi/mzIdentML/1.3
Annotations
PeptideEvidence links a specific Peptide element to a specific position in a DBSequence. There must only be one PeptideEvidence item per Peptide-to-DBSequence-position.
Diagram
DiagrammzIdentML1_3_0_xsd.tmp#IdentifiableType_idmzIdentML1_3_0_xsd.tmp#IdentifiableType_namemzIdentML1_3_0_xsd.tmp#IdentifiableTypemzIdentML1_3_0_xsd.tmp#PeptideEvidenceType_dBSequence_refmzIdentML1_3_0_xsd.tmp#PeptideEvidenceType_peptide_refmzIdentML1_3_0_xsd.tmp#PeptideEvidenceType_startmzIdentML1_3_0_xsd.tmp#PeptideEvidenceType_endmzIdentML1_3_0_xsd.tmp#PeptideEvidenceType_premzIdentML1_3_0_xsd.tmp#PeptideEvidenceType_postmzIdentML1_3_0_xsd.tmp#PeptideEvidenceType_translationTable_refmzIdentML1_3_0_xsd.tmp#PeptideEvidenceType_framemzIdentML1_3_0_xsd.tmp#PeptideEvidenceType_isDecoymzIdentML1_3_0_xsd.tmp#ParamGroup_cvParammzIdentML1_3_0_xsd.tmp#ParamGroup_userParammzIdentML1_3_0_xsd.tmp#ParamGroup
Type extension of IdentifiableType
Type hierarchy
Used by
Model
Children cvParam, userParam
Attributes
QName Type Default Use Annotation
dBSequence_ref xsd:string required
A reference to the protein sequence in which the specified peptide has been linked.
end xsd:int optional
The index position of the last amino acid of the peptide inside the protein sequence, where the first amino acid of the protein sequence is position 1. Must be provided unless this is a de novo search.
frame allowed_frames optional
The translation frame of this sequence if this is PeptideEvidence derived from nucleic acid sequence
id xsd:string required
An identifier is an unambiguous string that is unique within the scope (i.e. a document, a set of related documents, or a repository) of its use.
isDecoy xsd:boolean false optional
Set to true if the peptide is matched to a decoy sequence.
name xsd:string optional
The potentially ambiguous common identifier, such as a human-readable name for the instance.
peptide_ref xsd:string required
A reference to the identified (poly)peptide sequence in the Peptide element.
post restriction of xsd:string optional
Post flanking residue. If the peptide is C-terminal, post="-" and not post="". If for any reason it is unknown (e.g. denovo), post="?" should be used.
pre restriction of xsd:string optional
Previous flanking residue. If the peptide is N-terminal, pre="-" and not pre="". If for any reason it is unknown (e.g. denovo), pre="?" should be used.
start xsd:int optional
Start position of the peptide inside the protein sequence, where the first amino acid of the protein sequence is position 1. Must be provided unless this is a de novo search.
translationTable_ref xsd:string optional
A reference to the translation table used if this is PeptideEvidence derived from nucleic acid sequence
Source
<xsd:complexType name="PeptideEvidenceType">
  <xsd:annotation>
    <xsd:documentation>PeptideEvidence links a specific Peptide element to a specific position in a DBSequence. There must only be one PeptideEvidence item per Peptide-to-DBSequence-position.</xsd:documentation>
  </xsd:annotation>
  <xsd:complexContent>
    <xsd:extension base="IdentifiableType">
      <xsd:sequence>
        <xsd:group ref="ParamGroup" minOccurs="0" maxOccurs="unbounded">
          <xsd:annotation>
            <xsd:documentation>Additional parameters or descriptors for the PeptideEvidence.</xsd:documentation>
          </xsd:annotation>
        </xsd:group>
      </xsd:sequence>
      <xsd:attribute name="dBSequence_ref" type="xsd:string" use="required">
        <xsd:annotation>
          <xsd:documentation>A reference to the protein sequence in which the specified peptide has been linked.</xsd:documentation>
        </xsd:annotation>
      </xsd:attribute>
      <xsd:attribute name="peptide_ref" type="xsd:string" use="required">
        <xsd:annotation>
          <xsd:documentation>A reference to the identified (poly)peptide sequence in the Peptide element.</xsd:documentation>
        </xsd:annotation>
      </xsd:attribute>
      <xsd:attribute name="start" type="xsd:int">
        <xsd:annotation>
          <xsd:documentation>Start position of the peptide inside the protein sequence, where the first amino acid of the protein sequence is position 1. Must be provided unless this is a de novo search.</xsd:documentation>
        </xsd:annotation>
      </xsd:attribute>
      <xsd:attribute name="end" type="xsd:int">
        <xsd:annotation>
          <xsd:documentation>The index position of the last amino acid of the peptide inside the protein sequence, where the first amino acid of the protein sequence is position 1. Must be provided unless this is a de novo search.</xsd:documentation>
        </xsd:annotation>
      </xsd:attribute>
      <xsd:attribute name="pre">
        <xsd:annotation>
          <xsd:documentation>Previous flanking residue. If the peptide is N-terminal, pre="-" and not pre="". If for any reason it is unknown (e.g. denovo), pre="?" should be used.</xsd:documentation>
        </xsd:annotation>
        <xsd:simpleType>
          <xsd:restriction base="xsd:string">
            <xsd:pattern value="[ABCDEFGHIJKLMNOPQRSTUVWXYZ?\-]{1}"/>
          </xsd:restriction>
        </xsd:simpleType>
      </xsd:attribute>
      <xsd:attribute name="post">
        <xsd:annotation>
          <xsd:documentation>Post flanking residue. If the peptide is C-terminal, post="-" and not post="". If for any reason it is unknown (e.g. denovo), post="?" should be used.</xsd:documentation>
        </xsd:annotation>
        <xsd:simpleType>
          <xsd:restriction base="xsd:string">
            <xsd:pattern value="[ABCDEFGHIJKLMNOPQRSTUVWXYZ?\-]{1}"/>
          </xsd:restriction>
        </xsd:simpleType>
      </xsd:attribute>
      <xsd:attribute name="translationTable_ref" type="xsd:string" use="optional">
        <xsd:annotation>
          <xsd:documentation>A reference to the translation table used if this is PeptideEvidence derived from nucleic acid sequence</xsd:documentation>
        </xsd:annotation>
      </xsd:attribute>
      <xsd:attribute name="frame" type="allowed_frames" use="optional">
        <xsd:annotation>
          <xsd:documentation>The translation frame of this sequence if this is PeptideEvidence derived from nucleic acid sequence</xsd:documentation>
        </xsd:annotation>
      </xsd:attribute>
      <xsd:attribute name="isDecoy" type="xsd:boolean" default="false">
        <xsd:annotation>
          <xsd:documentation>Set to true if the peptide is matched to a decoy sequence.</xsd:documentation>
        </xsd:annotation>
      </xsd:attribute>
    </xsd:extension>
  </xsd:complexContent>
</xsd:complexType>
Schema location https://raw.githubusercontent.com/HUPO-PSI/mzIdentML/master/schema/mzIdentML1.3.0.xsd
Simple Type allowed_frames
Namespace http://psidev.info/psi/pi/mzIdentML/1.3
Diagram
Diagram
Type restriction of xsd:int
Facets
enumeration 3
enumeration 2
enumeration 1
enumeration -3
enumeration -2
enumeration -1
Used by
Source
<xsd:simpleType name="allowed_frames">
  <xsd:restriction base="xsd:int">
    <xsd:enumeration value="3"/>
    <xsd:enumeration value="2"/>
    <xsd:enumeration value="1"/>
    <xsd:enumeration value="-3"/>
    <xsd:enumeration value="-2"/>
    <xsd:enumeration value="-1"/>
  </xsd:restriction>
</xsd:simpleType>
Schema location file:/home/colin/work/xi-mzidentml-converter/schema/mzIdentML1.3.0.xsd
Complex Type AnalysisCollectionType
Namespace http://psidev.info/psi/pi/mzIdentML/1.3
Annotations
The analyses performed to get the results, which map the input and output data sets. Analyses are for example: SpectrumIdentification (resulting in peptides) or ProteinDetection (assemble proteins from peptides).
Diagram
DiagrammzIdentML1_3_0_xsd.tmp#AnalysisCollectionType_SpectrumIdentificationmzIdentML1_3_0_xsd.tmp#AnalysisCollectionType_ProteinDetection
Used by
Model
Children ProteinDetection, SpectrumIdentification
Source
<xsd:complexType name="AnalysisCollectionType">
  <xsd:annotation>
    <xsd:documentation>The analyses performed to get the results, which map the input and output data sets. Analyses are for example: SpectrumIdentification (resulting in peptides) or ProteinDetection (assemble proteins from peptides).</xsd:documentation>
  </xsd:annotation>
  <xsd:sequence>
    <xsd:element name="SpectrumIdentification" type="SpectrumIdentificationType" maxOccurs="unbounded"/>
    <xsd:element name="ProteinDetection" type="ProteinDetectionType" minOccurs="0"/>
  </xsd:sequence>
</xsd:complexType>
Schema location file:/home/colin/work/xi-mzidentml-converter/schema/mzIdentML1.3.0.xsd
Complex Type SpectrumIdentificationType
Namespace http://psidev.info/psi/pi/mzIdentML/1.3
Annotations
An Analysis which tries to identify peptides in input spectra, referencing the database searched, the input spectra, the output results and the protocol that is run.
Diagram
DiagrammzIdentML1_3_0_xsd.tmp#IdentifiableType_idmzIdentML1_3_0_xsd.tmp#IdentifiableType_namemzIdentML1_3_0_xsd.tmp#IdentifiableTypemzIdentML1_3_0_xsd.tmp#ProtocolApplicationType_activityDatemzIdentML1_3_0_xsd.tmp#ProtocolApplicationTypemzIdentML1_3_0_xsd.tmp#SpectrumIdentificationType_spectrumIdentificationProtocol_refmzIdentML1_3_0_xsd.tmp#SpectrumIdentificationType_spectrumIdentificationList_refmzIdentML1_3_0_xsd.tmp#SpectrumIdentificationType_InputSpectramzIdentML1_3_0_xsd.tmp#SpectrumIdentificationType_SearchDatabaseRef
Type extension of ProtocolApplicationType
Type hierarchy
Used by
Model
Children InputSpectra, SearchDatabaseRef
Attributes
QName Type Use Annotation
activityDate xsd:dateTime optional
When the protocol was applied.
id xsd:string required
An identifier is an unambiguous string that is unique within the scope (i.e. a document, a set of related documents, or a repository) of its use.
name xsd:string optional
The potentially ambiguous common identifier, such as a human-readable name for the instance.
spectrumIdentificationList_ref xsd:string required
A reference to the SpectrumIdentificationList produced by this analysis in the DataCollection section.
spectrumIdentificationProtocol_ref xsd:string required
A reference to the search protocol used for this SpectrumIdentification.
Source
<xsd:complexType name="SpectrumIdentificationType">
  <xsd:annotation>
    <xsd:documentation>An Analysis which tries to identify peptides in input spectra, referencing the database searched, the input spectra, the output results and the protocol that is run.</xsd:documentation>
  </xsd:annotation>
  <xsd:complexContent>
    <xsd:extension base="ProtocolApplicationType">
      <xsd:sequence>
        <xsd:element name="InputSpectra" type="InputSpectraType" maxOccurs="unbounded">
          <xsd:annotation>
            <xsd:documentation>One of the spectra data sets used.</xsd:documentation>
          </xsd:annotation>
        </xsd:element>
        <xsd:element name="SearchDatabaseRef" type="SearchDatabaseRefType" maxOccurs="unbounded"/>
      </xsd:sequence>
      <xsd:attribute name="spectrumIdentificationProtocol_ref" type="xsd:string" use="required">
        <xsd:annotation>
          <xsd:documentation>A reference to the search protocol used for this SpectrumIdentification.</xsd:documentation>
        </xsd:annotation>
      </xsd:attribute>
      <xsd:attribute name="spectrumIdentificationList_ref" type="xsd:string" use="required">
        <xsd:annotation>
          <xsd:documentation>A reference to the SpectrumIdentificationList produced by this analysis in the DataCollection section.</xsd:documentation>
        </xsd:annotation>
      </xsd:attribute>
    </xsd:extension>
  </xsd:complexContent>
</xsd:complexType>
Schema location file:/home/colin/work/xi-mzidentml-converter/schema/mzIdentML1.3.0.xsd
Complex Type ProtocolApplicationType
Namespace http://psidev.info/psi/pi/mzIdentML/1.3
Annotations
The use of a protocol with the requisite Parameters and ParameterValues. ProtocolApplications can take Material or Data (or both) as input
and produce Material or Data (or both) as output.
Diagram
DiagrammzIdentML1_3_0_xsd.tmp#IdentifiableType_idmzIdentML1_3_0_xsd.tmp#IdentifiableType_namemzIdentML1_3_0_xsd.tmp#IdentifiableTypemzIdentML1_3_0_xsd.tmp#ProtocolApplicationType_activityDate
Type extension of IdentifiableType
Type hierarchy
Properties
abstract true
Used by
Attributes
QName Type Use Annotation
activityDate xsd:dateTime optional
When the protocol was applied.
id xsd:string required
An identifier is an unambiguous string that is unique within the scope (i.e. a document, a set of related documents, or a repository) of its use.
name xsd:string optional
The potentially ambiguous common identifier, such as a human-readable name for the instance.
Source
<xsd:complexType name="ProtocolApplicationType" abstract="true">
  <xsd:annotation>
    <xsd:documentation>The use of a protocol with the requisite Parameters and ParameterValues. ProtocolApplications can take Material or Data (or both) as input and produce Material or Data (or both) as output.</xsd:documentation>
  </xsd:annotation>
  <xsd:complexContent>
    <xsd:extension base="IdentifiableType">
      <xsd:attribute name="activityDate" type="xsd:dateTime">
        <xsd:annotation>
          <xsd:documentation>When the protocol was applied.</xsd:documentation>
        </xsd:annotation>
      </xsd:attribute>
    </xsd:extension>
  </xsd:complexContent>
</xsd:complexType>
Schema location file:/home/colin/work/xi-mzidentml-converter/schema/mzIdentML1.3.0.xsd
Complex Type InputSpectraType
Namespace http://psidev.info/psi/pi/mzIdentML/1.3
Annotations
The attribute referencing an identifier within the SpectraData section.
Diagram
DiagrammzIdentML1_3_0_xsd.tmp#InputSpectraType_spectraData_ref
Used by
Attributes
QName Type Use Annotation
spectraData_ref xsd:string required
A reference to the SpectraData element which locates the input spectra to an external file.
Source
<xsd:complexType name="InputSpectraType">
  <xsd:annotation>
    <xsd:documentation>The attribute referencing an identifier within the SpectraData section.</xsd:documentation>
  </xsd:annotation>
  <xsd:attribute name="spectraData_ref" type="xsd:string" use="required">
    <xsd:annotation>
      <xsd:documentation>A reference to the SpectraData element which locates the input spectra to an external file.</xsd:documentation>
    </xsd:annotation>
  </xsd:attribute>
</xsd:complexType>
Schema location file:/home/colin/work/xi-mzidentml-converter/schema/mzIdentML1.3.0.xsd
Complex Type SearchDatabaseRefType
Namespace http://psidev.info/psi/pi/mzIdentML/1.3
Annotations
One of the search databases used.
Diagram
DiagrammzIdentML1_3_0_xsd.tmp#SearchDatabaseRefType_searchDatabase_ref
Used by
Attributes
QName Type Use Annotation
searchDatabase_ref xsd:string required
A reference to the database searched.
Source
<xsd:complexType name="SearchDatabaseRefType">
  <xsd:annotation>
    <xsd:documentation>One of the search databases used.</xsd:documentation>
  </xsd:annotation>
  <xsd:attribute name="searchDatabase_ref" type="xsd:string" use="required">
    <xsd:annotation>
      <xsd:documentation>A reference to the database searched.</xsd:documentation>
    </xsd:annotation>
  </xsd:attribute>
</xsd:complexType>
Schema location file:/home/colin/work/xi-mzidentml-converter/schema/mzIdentML1.3.0.xsd
Complex Type ProteinDetectionType
Namespace http://psidev.info/psi/pi/mzIdentML/1.3
Annotations
An Analysis which assembles a set of peptides (e.g. from a spectra search analysis) to proteins.
Diagram
DiagrammzIdentML1_3_0_xsd.tmp#IdentifiableType_idmzIdentML1_3_0_xsd.tmp#IdentifiableType_namemzIdentML1_3_0_xsd.tmp#IdentifiableTypemzIdentML1_3_0_xsd.tmp#ProtocolApplicationType_activityDatemzIdentML1_3_0_xsd.tmp#ProtocolApplicationTypemzIdentML1_3_0_xsd.tmp#ProteinDetectionType_proteinDetectionList_refmzIdentML1_3_0_xsd.tmp#ProteinDetectionType_proteinDetectionProtocol_refmzIdentML1_3_0_xsd.tmp#ProteinDetectionType_InputSpectrumIdentifications
Type extension of ProtocolApplicationType
Type hierarchy
Used by
Model
Children InputSpectrumIdentifications
Attributes
QName Type Use Annotation
activityDate xsd:dateTime optional
When the protocol was applied.
id xsd:string required
An identifier is an unambiguous string that is unique within the scope (i.e. a document, a set of related documents, or a repository) of its use.
name xsd:string optional
The potentially ambiguous common identifier, such as a human-readable name for the instance.
proteinDetectionList_ref xsd:string required
A reference to the ProteinDetectionList in the DataCollection section.
proteinDetectionProtocol_ref xsd:string required
A reference to the detection protocol used for this ProteinDetection.
Source
<xsd:complexType name="ProteinDetectionType">
  <xsd:annotation>
    <xsd:documentation>An Analysis which assembles a set of peptides (e.g. from a spectra search analysis) to proteins.</xsd:documentation>
  </xsd:annotation>
  <xsd:complexContent>
    <xsd:extension base="ProtocolApplicationType">
      <xsd:sequence>
        <xsd:element name="InputSpectrumIdentifications" type="InputSpectrumIdentificationsType" maxOccurs="unbounded"/>
      </xsd:sequence>
      <xsd:attribute name="proteinDetectionList_ref" type="xsd:string" use="required">
        <xsd:annotation>
          <xsd:documentation>A reference to the ProteinDetectionList in the DataCollection section.</xsd:documentation>
        </xsd:annotation>
      </xsd:attribute>
      <xsd:attribute name="proteinDetectionProtocol_ref" type="xsd:string" use="required">
        <xsd:annotation>
          <xsd:documentation>A reference to the detection protocol used for this ProteinDetection.</xsd:documentation>
        </xsd:annotation>
      </xsd:attribute>
    </xsd:extension>
  </xsd:complexContent>
</xsd:complexType>
Schema location file:/home/colin/work/xi-mzidentml-converter/schema/mzIdentML1.3.0.xsd
Complex Type InputSpectrumIdentificationsType
Namespace http://psidev.info/psi/pi/mzIdentML/1.3
Annotations
The lists of spectrum identifications that are input to the protein detection process.
Diagram
DiagrammzIdentML1_3_0_xsd.tmp#InputSpectrumIdentificationsType_spectrumIdentificationList_ref
Used by
Attributes
QName Type Use Annotation
spectrumIdentificationList_ref xsd:string required
A reference to the list of spectrum identifications that were input to the process.
Source
<xsd:complexType name="InputSpectrumIdentificationsType">
  <xsd:annotation>
    <xsd:documentation>The lists of spectrum identifications that are input to the protein detection process.</xsd:documentation>
  </xsd:annotation>
  <xsd:attribute name="spectrumIdentificationList_ref" type="xsd:string" use="required">
    <xsd:annotation>
      <xsd:documentation>A reference to the list of spectrum identifications that were input to the process.</xsd:documentation>
    </xsd:annotation>
  </xsd:attribute>
</xsd:complexType>
Schema location file:/home/colin/work/xi-mzidentml-converter/schema/mzIdentML1.3.0.xsd
Complex Type AnalysisProtocolCollectionType
Namespace http://psidev.info/psi/pi/mzIdentML/1.3
Annotations
The collection of protocols which include the parameters and settings of the performed analyses.
Diagram
DiagrammzIdentML1_3_0_xsd.tmp#AnalysisProtocolCollectionType_SpectrumIdentificationProtocolmzIdentML1_3_0_xsd.tmp#AnalysisProtocolCollectionType_ProteinDetectionProtocol
Used by
Model
Children ProteinDetectionProtocol, SpectrumIdentificationProtocol
Source
<xsd:complexType name="AnalysisProtocolCollectionType">
  <xsd:annotation>
    <xsd:documentation>The collection of protocols which include the parameters and settings of the performed analyses.</xsd:documentation>
  </xsd:annotation>
  <xsd:sequence>
    <xsd:element name="SpectrumIdentificationProtocol" type="SpectrumIdentificationProtocolType" maxOccurs="unbounded"/>
    <xsd:element name="ProteinDetectionProtocol" type="ProteinDetectionProtocolType" minOccurs="0"/>
  </xsd:sequence>
</xsd:complexType>
Schema location file:/home/colin/work/xi-mzidentml-converter/schema/mzIdentML1.3.0.xsd
Complex Type SpectrumIdentificationProtocolType
Namespace http://psidev.info/psi/pi/mzIdentML/1.3
Annotations
The parameters and settings of a SpectrumIdentification analysis.
Diagram
DiagrammzIdentML1_3_0_xsd.tmp#IdentifiableType_idmzIdentML1_3_0_xsd.tmp#IdentifiableType_namemzIdentML1_3_0_xsd.tmp#IdentifiableTypemzIdentML1_3_0_xsd.tmp#SpectrumIdentificationProtocolType_analysisSoftware_refmzIdentML1_3_0_xsd.tmp#SpectrumIdentificationProtocolType_SearchTypemzIdentML1_3_0_xsd.tmp#SpectrumIdentificationProtocolType_AdditionalSearchParamsmzIdentML1_3_0_xsd.tmp#SpectrumIdentificationProtocolType_ModificationParamsmzIdentML1_3_0_xsd.tmp#SpectrumIdentificationProtocolType_EnzymesmzIdentML1_3_0_xsd.tmp#SpectrumIdentificationProtocolType_MassTablemzIdentML1_3_0_xsd.tmp#SpectrumIdentificationProtocolType_FragmentTolerancemzIdentML1_3_0_xsd.tmp#SpectrumIdentificationProtocolType_ParentTolerancemzIdentML1_3_0_xsd.tmp#SpectrumIdentificationProtocolType_ThresholdmzIdentML1_3_0_xsd.tmp#SpectrumIdentificationProtocolType_DatabaseFiltersmzIdentML1_3_0_xsd.tmp#SpectrumIdentificationProtocolType_DatabaseTranslation
Type extension of IdentifiableType
Type hierarchy
Used by
Model
Children AdditionalSearchParams, DatabaseFilters, DatabaseTranslation, Enzymes, FragmentTolerance, MassTable, ModificationParams, ParentTolerance, SearchType, Threshold
Attributes
QName Type Use Annotation
analysisSoftware_ref xsd:string required
The search algorithm used, given as a reference to the SoftwareCollection section.
id xsd:string required
An identifier is an unambiguous string that is unique within the scope (i.e. a document, a set of related documents, or a repository) of its use.
name xsd:string optional
The potentially ambiguous common identifier, such as a human-readable name for the instance.
Source
<xsd:complexType name="SpectrumIdentificationProtocolType">
  <xsd:annotation>
    <xsd:documentation>The parameters and settings of a SpectrumIdentification analysis.</xsd:documentation>
  </xsd:annotation>
  <xsd:complexContent>
    <xsd:extension base="IdentifiableType">
      <xsd:sequence>
        <xsd:element name="SearchType" type="ParamType">
          <xsd:annotation>
            <xsd:documentation>The type of search performed e.g. PMF, Tag searches, MS-MS</xsd:documentation>
          </xsd:annotation>
        </xsd:element>
        <xsd:element name="AdditionalSearchParams" type="ParamListType" minOccurs="0">
          <xsd:annotation>
            <xsd:documentation>The search parameters other than the modifications searched.</xsd:documentation>
          </xsd:annotation>
        </xsd:element>
        <xsd:element name="ModificationParams" type="ModificationParamsType" minOccurs="0"/>
        <xsd:element name="Enzymes" type="EnzymesType" minOccurs="0"/>
        <xsd:element name="MassTable" type="MassTableType" minOccurs="0" maxOccurs="unbounded"/>
        <xsd:element name="FragmentTolerance" type="ToleranceType" minOccurs="0"/>
        <xsd:element name="ParentTolerance" type="ToleranceType" minOccurs="0"/>
        <xsd:element name="Threshold" type="ParamListType">
          <xsd:annotation>
            <xsd:documentation>The threshold(s) applied to determine that a result is significant. If multiple terms are used it is assumed that all conditions are satisfied by the passing results.</xsd:documentation>
          </xsd:annotation>
        </xsd:element>
        <xsd:element name="DatabaseFilters" type="DatabaseFiltersType" minOccurs="0"/>
        <xsd:element name="DatabaseTranslation" type="DatabaseTranslationType" minOccurs="0"/>
      </xsd:sequence>
      <xsd:attribute name="analysisSoftware_ref" type="xsd:string" use="required">
        <xsd:annotation>
          <xsd:documentation>The search algorithm used, given as a reference to the SoftwareCollection section.</xsd:documentation>
        </xsd:annotation>
      </xsd:attribute>
    </xsd:extension>
  </xsd:complexContent>
</xsd:complexType>
Schema location file:/home/colin/work/xi-mzidentml-converter/schema/mzIdentML1.3.0.xsd
Complex Type ParamListType
Namespace http://psidev.info/psi/pi/mzIdentML/1.3
Annotations
Helper type to allow multiple cvParams or userParams to be given for an element.
Diagram
DiagrammzIdentML1_3_0_xsd.tmp#ParamGroup_cvParammzIdentML1_3_0_xsd.tmp#ParamGroup_userParammzIdentML1_3_0_xsd.tmp#ParamGroup
Used by
Model
Children cvParam, userParam
Source
<xsd:complexType name="ParamListType">
  <xsd:annotation>
    <xsd:documentation>Helper type to allow multiple cvParams or userParams to be given for an element.</xsd:documentation>
  </xsd:annotation>
  <xsd:group ref="ParamGroup" maxOccurs="unbounded"/>
</xsd:complexType>
Schema location file:/home/colin/work/xi-mzidentml-converter/schema/mzIdentML1.3.0.xsd
Complex Type ModificationParamsType
Namespace http://psidev.info/psi/pi/mzIdentML/1.3
Annotations
The specification of static/variable modifications (e.g. Oxidation of Methionine) that are to be considered in the spectra search.
Diagram
DiagrammzIdentML1_3_0_xsd.tmp#ModificationParamsType_SearchModification
Used by
Model
Children SearchModification
Source
<xsd:complexType name="ModificationParamsType">
  <xsd:annotation>
    <xsd:documentation>The specification of static/variable modifications (e.g. Oxidation of Methionine) that are to be considered in the spectra search.</xsd:documentation>
  </xsd:annotation>
  <xsd:sequence>
    <xsd:element name="SearchModification" type="SearchModificationType" maxOccurs="unbounded"/>
  </xsd:sequence>
</xsd:complexType>
Schema location file:/home/colin/work/xi-mzidentml-converter/schema/mzIdentML1.3.0.xsd
Complex Type SearchModificationType
Namespace http://psidev.info/psi/pi/mzIdentML/1.3
Annotations
Specification of a search modification as parameter for a spectra search. Contains the name of the modification, the mass, the specificity and whether it is a static modification.
Diagram
DiagrammzIdentML1_3_0_xsd.tmp#SearchModificationType_fixedModmzIdentML1_3_0_xsd.tmp#SearchModificationType_massDeltamzIdentML1_3_0_xsd.tmp#SearchModificationType_residuesmzIdentML1_3_0_xsd.tmp#SearchModificationType_SpecificityRulesmzIdentML1_3_0_xsd.tmp#SearchModificationType_cvParam
Used by
Model
Children SpecificityRules, cvParam
Attributes
QName Type Use Annotation
fixedMod xsd:boolean required
True, if the modification is static (i.e. occurs always).
massDelta xsd:float required
The mass delta of the searched modification in Daltons.
residues listOfCharsOrAny required
The residue(s) searched with the specified modification. For N or C terminal modifications that can occur on any residue, the . character should be used to specify any, otherwise the list of amino acids should be provided.
Source
<xsd:complexType name="SearchModificationType">
  <xsd:annotation>
    <xsd:documentation>Specification of a search modification as parameter for a spectra search. Contains the name of the modification, the mass, the specificity and whether it is a static modification.</xsd:documentation>
  </xsd:annotation>
  <xsd:sequence>
    <xsd:element name="SpecificityRules" type="SpecificityRulesType" minOccurs="0" maxOccurs="unbounded"/>
    <xsd:element name="cvParam" type="CVParamType" minOccurs="1" maxOccurs="unbounded">
      <xsd:annotation>
        <xsd:documentation>The modification is uniquely identified by references to external CVs such as UNIMOD, see specification document and mapping file for more details.</xsd:documentation>
      </xsd:annotation>
    </xsd:element>
  </xsd:sequence>
  <xsd:attribute name="fixedMod" type="xsd:boolean" use="required">
    <xsd:annotation>
      <xsd:documentation>True, if the modification is static (i.e. occurs always).</xsd:documentation>
    </xsd:annotation>
  </xsd:attribute>
  <xsd:attribute name="massDelta" type="xsd:float" use="required">
    <xsd:annotation>
      <xsd:documentation>The mass delta of the searched modification in Daltons.</xsd:documentation>
    </xsd:annotation>
  </xsd:attribute>
  <xsd:attribute name="residues" type="listOfCharsOrAny" use="required">
    <xsd:annotation>
      <xsd:documentation>The residue(s) searched with the specified modification. For N or C terminal modifications that can occur on any residue, the . character should be used to specify any, otherwise the list of amino acids should be provided.</xsd:documentation>
    </xsd:annotation>
  </xsd:attribute>
</xsd:complexType>
Schema location file:/home/colin/work/xi-mzidentml-converter/schema/mzIdentML1.3.0.xsd
Complex Type SpecificityRulesType
Namespace http://psidev.info/psi/pi/mzIdentML/1.3
Annotations
The specificity rules of the searched modification including for example the probability of a modification's presence or peptide or protein termini. Standard fixed or variable status should be provided by the attribute fixedMod.
Diagram
DiagrammzIdentML1_3_0_xsd.tmp#SpecificityRulesType_cvParam
Used by
Model
Children cvParam
Source
<xsd:complexType name="SpecificityRulesType">
  <xsd:annotation>
    <xsd:documentation>The specificity rules of the searched modification including for example the probability of a modification's presence or peptide or protein termini. Standard fixed or variable status should be provided by the attribute fixedMod.</xsd:documentation>
  </xsd:annotation>
  <xsd:sequence>
    <xsd:element name="cvParam" type="CVParamType" minOccurs="1" maxOccurs="unbounded"/>
  </xsd:sequence>
</xsd:complexType>
Schema location file:/home/colin/work/xi-mzidentml-converter/schema/mzIdentML1.3.0.xsd
Simple Type listOfCharsOrAny
Namespace http://psidev.info/psi/pi/mzIdentML/1.3
Diagram
DiagrammzIdentML1_3_0_xsd.tmp#chars
Type union of(list of chars, restriction of xsd:string)
Used by
Source
<xsd:simpleType name="listOfCharsOrAny">
  <xsd:union>
    <xsd:simpleType id="listOfChars">
      <xsd:list itemType="chars"/>
    </xsd:simpleType>
    <xsd:simpleType>
      <xsd:restriction base="xsd:string">
        <xsd:enumeration value="."/>
      </xsd:restriction>
    </xsd:simpleType>
  </xsd:union>
</xsd:simpleType>
Schema location file:/home/colin/work/xi-mzidentml-converter/schema/mzIdentML1.3.0.xsd
Complex Type EnzymesType
Namespace http://psidev.info/psi/pi/mzIdentML/1.3
Annotations
The list of enzymes used in experiment
Diagram
DiagrammzIdentML1_3_0_xsd.tmp#EnzymesType_independentmzIdentML1_3_0_xsd.tmp#EnzymesType_Enzyme
Used by
Model
Children Enzyme
Attributes
QName Type Use Annotation
independent xsd:boolean optional
If there are multiple enzymes specified, this attribute is set to true if cleavage with different enzymes is performed independently.
Source
<xsd:complexType name="EnzymesType">
  <xsd:annotation>
    <xsd:documentation>The list of enzymes used in experiment</xsd:documentation>
  </xsd:annotation>
  <xsd:sequence>
    <xsd:element name="Enzyme" type="EnzymeType" maxOccurs="unbounded"/>
  </xsd:sequence>
  <xsd:attribute name="independent" type="xsd:boolean">
    <xsd:annotation>
      <xsd:documentation>If there are multiple enzymes specified, this attribute is set to true if cleavage with different enzymes is performed independently.</xsd:documentation>
    </xsd:annotation>
  </xsd:attribute>
</xsd:complexType>
Schema location file:/home/colin/work/xi-mzidentml-converter/schema/mzIdentML1.3.0.xsd
Complex Type EnzymeType
Namespace http://psidev.info/psi/pi/mzIdentML/1.3
Annotations
The details of an individual cleavage enzyme should be provided by giving a regular expression or a CV term if a "standard" enzyme cleavage has been performed.
Diagram
DiagrammzIdentML1_3_0_xsd.tmp#IdentifiableType_idmzIdentML1_3_0_xsd.tmp#IdentifiableType_namemzIdentML1_3_0_xsd.tmp#IdentifiableTypemzIdentML1_3_0_xsd.tmp#EnzymeType_nTermGainmzIdentML1_3_0_xsd.tmp#EnzymeType_cTermGainmzIdentML1_3_0_xsd.tmp#EnzymeType_semiSpecificmzIdentML1_3_0_xsd.tmp#EnzymeType_missedCleavagesmzIdentML1_3_0_xsd.tmp#EnzymeType_minDistancemzIdentML1_3_0_xsd.tmp#EnzymeType_SiteRegexpmzIdentML1_3_0_xsd.tmp#EnzymeType_EnzymeName
Type extension of IdentifiableType
Type hierarchy
Used by
Model
Children EnzymeName, SiteRegexp
Attributes
QName Type Use Annotation
cTermGain restriction of xsd:string optional
Element formula gained at CTerm.
id xsd:string required
An identifier is an unambiguous string that is unique within the scope (i.e. a document, a set of related documents, or a repository) of its use.
minDistance restriction of xsd:int optional
Minimal distance for another cleavage (minimum: 1).
missedCleavages xsd:int optional
The number of missed cleavage sites allowed by the search. The attribute must be provided if an enzyme has been used.
nTermGain restriction of xsd:string optional
Element formula gained at NTerm.
name xsd:string optional
The potentially ambiguous common identifier, such as a human-readable name for the instance.
semiSpecific xsd:boolean optional
Set to true if the enzyme cleaves semi-specifically (i.e. one terminus must cleave according to the rules, the other can cleave at any residue), false if the enzyme cleavage is assumed to be specific to both termini (accepting for any missed cleavages).
Source
<xsd:complexType name="EnzymeType">
  <xsd:annotation>
    <xsd:documentation>The details of an individual cleavage enzyme should be provided by giving a regular expression or a CV term if a "standard" enzyme cleavage has been performed.</xsd:documentation>
  </xsd:annotation>
  <xsd:complexContent>
    <xsd:extension base="IdentifiableType">
      <xsd:sequence>
        <xsd:element name="SiteRegexp" type="xsd:string" minOccurs="0">
          <xsd:annotation>
            <xsd:documentation>Regular expression for specifying the enzyme cleavage site.</xsd:documentation>
          </xsd:annotation>
        </xsd:element>
        <xsd:element name="EnzymeName" type="ParamListType" minOccurs="0">
          <xsd:annotation>
            <xsd:documentation>The name of the enzyme from a CV.</xsd:documentation>
          </xsd:annotation>
        </xsd:element>
      </xsd:sequence>
      <xsd:attribute name="nTermGain" use="optional">
        <xsd:annotation>
          <xsd:documentation>Element formula gained at NTerm.</xsd:documentation>
        </xsd:annotation>
        <xsd:simpleType>
          <xsd:restriction base="xsd:string">
            <xsd:pattern value="[A-Za-z0-9 ]+"/>
          </xsd:restriction>
        </xsd:simpleType>
      </xsd:attribute>
      <xsd:attribute name="cTermGain" use="optional">
        <xsd:annotation>
          <xsd:documentation>Element formula gained at CTerm.</xsd:documentation>
        </xsd:annotation>
        <xsd:simpleType>
          <xsd:restriction base="xsd:string">
            <xsd:pattern value="[A-Za-z0-9 ]+"/>
          </xsd:restriction>
        </xsd:simpleType>
      </xsd:attribute>
      <xsd:attribute name="semiSpecific" type="xsd:boolean" use="optional">
        <xsd:annotation>
          <xsd:documentation>Set to true if the enzyme cleaves semi-specifically (i.e. one terminus must cleave according to the rules, the other can cleave at any residue), false if the enzyme cleavage is assumed to be specific to both termini (accepting for any missed cleavages).</xsd:documentation>
        </xsd:annotation>
      </xsd:attribute>
      <xsd:attribute name="missedCleavages" type="xsd:int" use="optional">
        <xsd:annotation>
          <xsd:documentation>The number of missed cleavage sites allowed by the search. The attribute must be provided if an enzyme has been used.</xsd:documentation>
        </xsd:annotation>
      </xsd:attribute>
      <xsd:attribute name="minDistance" use="optional">
        <xsd:annotation>
          <xsd:documentation>Minimal distance for another cleavage (minimum: 1).</xsd:documentation>
        </xsd:annotation>
        <xsd:simpleType>
          <xsd:restriction base="xsd:int">
            <xsd:minInclusive value="1"/>
          </xsd:restriction>
        </xsd:simpleType>
      </xsd:attribute>
    </xsd:extension>
  </xsd:complexContent>
</xsd:complexType>
Schema location file:/home/colin/work/xi-mzidentml-converter/schema/mzIdentML1.3.0.xsd
Complex Type MassTableType
Namespace http://psidev.info/psi/pi/mzIdentML/1.3
Annotations
The masses of residues used in the search.
Diagram
DiagrammzIdentML1_3_0_xsd.tmp#IdentifiableType_idmzIdentML1_3_0_xsd.tmp#IdentifiableType_namemzIdentML1_3_0_xsd.tmp#IdentifiableTypemzIdentML1_3_0_xsd.tmp#MassTableType_msLevelmzIdentML1_3_0_xsd.tmp#MassTableType_ResiduemzIdentML1_3_0_xsd.tmp#MassTableType_AmbiguousResiduemzIdentML1_3_0_xsd.tmp#ParamGroup_cvParammzIdentML1_3_0_xsd.tmp#ParamGroup_userParammzIdentML1_3_0_xsd.tmp#ParamGroup
Type extension of IdentifiableType
Type hierarchy
Used by
Model
Children AmbiguousResidue, Residue, cvParam, userParam
Attributes
QName Type Use Annotation
id xsd:string required
An identifier is an unambiguous string that is unique within the scope (i.e. a document, a set of related documents, or a repository) of its use.
msLevel listOfIntegers required
The MS spectrum that the MassTable refers to e.g. "1" for MS1 "2" for MS2 or "1 2" for MS1 or MS2.
name xsd:string optional
The potentially ambiguous common identifier, such as a human-readable name for the instance.
Source
<xsd:complexType name="MassTableType">
  <xsd:annotation>
    <xsd:documentation>The masses of residues used in the search.</xsd:documentation>
  </xsd:annotation>
  <xsd:complexContent>
    <xsd:extension base="IdentifiableType">
      <xsd:sequence>
        <xsd:element name="Residue" type="ResidueType" minOccurs="0" maxOccurs="unbounded">
          <xsd:annotation>
            <xsd:documentation>The specification of a single residue within the mass table.</xsd:documentation>
          </xsd:annotation>
        </xsd:element>
        <xsd:element name="AmbiguousResidue" type="AmbiguousResidueType" minOccurs="0" maxOccurs="unbounded"/>
        <xsd:group ref="ParamGroup" minOccurs="0" maxOccurs="unbounded">
          <xsd:annotation>
            <xsd:documentation>Additional parameters or descriptors for the MassTable.</xsd:documentation>
          </xsd:annotation>
        </xsd:group>
      </xsd:sequence>
      <xsd:attribute name="msLevel" type="listOfIntegers" use="required">
        <xsd:annotation>
          <xsd:documentation>The MS spectrum that the MassTable refers to e.g. "1" for MS1 "2" for MS2 or "1 2" for MS1 or MS2.</xsd:documentation>
        </xsd:annotation>
      </xsd:attribute>
    </xsd:extension>
  </xsd:complexContent>
</xsd:complexType>
Schema location file:/home/colin/work/xi-mzidentml-converter/schema/mzIdentML1.3.0.xsd
Complex Type ResidueType
Namespace http://psidev.info/psi/pi/mzIdentML/1.3
Diagram
DiagrammzIdentML1_3_0_xsd.tmp#ResidueType_codemzIdentML1_3_0_xsd.tmp#ResidueType_mass
Used by
Attributes
QName Type Use Annotation
code chars required
The single letter code for the residue.
mass xsd:float required
The residue mass in Daltons (not including any fixed modifications).
Source
<xsd:complexType name="ResidueType">
  <xsd:attribute name="code" type="chars" use="required">
    <xsd:annotation>
      <xsd:documentation>The single letter code for the residue.</xsd:documentation>
    </xsd:annotation>
  </xsd:attribute>
  <xsd:attribute name="mass" type="xsd:float" use="required">
    <xsd:annotation>
      <xsd:documentation>The residue mass in Daltons (not including any fixed modifications).</xsd:documentation>
    </xsd:annotation>
  </xsd:attribute>
</xsd:complexType>
Schema location file:/home/colin/work/xi-mzidentml-converter/schema/mzIdentML1.3.0.xsd
Simple Type chars
Namespace http://psidev.info/psi/pi/mzIdentML/1.3
Diagram
Diagram
Type restriction of xsd:string
Facets
pattern [ABCDEFGHIJKLMNOPQRSTUVWXYZ]{1}
Used by
Source
<xsd:simpleType name="chars">
  <xsd:restriction base="xsd:string">
    <xsd:pattern value="[ABCDEFGHIJKLMNOPQRSTUVWXYZ]{1}"/>
  </xsd:restriction>
</xsd:simpleType>
Schema location file:/home/colin/work/xi-mzidentml-converter/schema/mzIdentML1.3.0.xsd
Complex Type AmbiguousResidueType
Namespace http://psidev.info/psi/pi/mzIdentML/1.3
Annotations
Ambiguous residues e.g. X can be specified by the Code attribute and a set of parameters for example giving the different masses that will be used in the search.
Diagram
DiagrammzIdentML1_3_0_xsd.tmp#AmbiguousResidueType_codemzIdentML1_3_0_xsd.tmp#ParamGroup_cvParammzIdentML1_3_0_xsd.tmp#ParamGroup_userParammzIdentML1_3_0_xsd.tmp#ParamGroup
Used by
Model
Children cvParam, userParam
Attributes
QName Type Use Annotation
code chars required
The single letter code of the ambiguous residue e.g. X.
Source
<xsd:complexType name="AmbiguousResidueType">
  <xsd:annotation>
    <xsd:documentation>Ambiguous residues e.g. X can be specified by the Code attribute and a set of parameters for example giving the different masses that will be used in the search.</xsd:documentation>
  </xsd:annotation>
  <xsd:sequence>
    <xsd:group ref="ParamGroup" minOccurs="1" maxOccurs="unbounded">
      <xsd:annotation>
        <xsd:documentation>Parameters for capturing e.g. "alternate single letter codes"</xsd:documentation>
      </xsd:annotation>
    </xsd:group>
  </xsd:sequence>
  <xsd:attribute name="code" type="chars" use="required">
    <xsd:annotation>
      <xsd:documentation>The single letter code of the ambiguous residue e.g. X.</xsd:documentation>
    </xsd:annotation>
  </xsd:attribute>
</xsd:complexType>
Schema location file:/home/colin/work/xi-mzidentml-converter/schema/mzIdentML1.3.0.xsd
Simple Type listOfIntegers
Namespace http://psidev.info/psi/pi/mzIdentML/1.3
Diagram
Diagram
Type list of xsd:integer
Used by
Source
<xsd:simpleType name="listOfIntegers">
  <xsd:list itemType="xsd:integer"/>
</xsd:simpleType>
Schema location file:/home/colin/work/xi-mzidentml-converter/schema/mzIdentML1.3.0.xsd
Complex Type ToleranceType
Namespace http://psidev.info/psi/pi/mzIdentML/1.3
Annotations
The tolerance of the search given as a plus and minus value with units.
Diagram
DiagrammzIdentML1_3_0_xsd.tmp#ToleranceType_cvParam
Used by
Model
Children cvParam
Source
<xsd:complexType name="ToleranceType">
  <xsd:annotation>
    <xsd:documentation>The tolerance of the search given as a plus and minus value with units.</xsd:documentation>
  </xsd:annotation>
  <xsd:sequence>
    <xsd:element name="cvParam" type="CVParamType" minOccurs="1" maxOccurs="unbounded">
      <xsd:annotation>
        <xsd:documentation>CV terms capturing the tolerance plus and minus values.</xsd:documentation>
      </xsd:annotation>
    </xsd:element>
  </xsd:sequence>
</xsd:complexType>
Schema location file:/home/colin/work/xi-mzidentml-converter/schema/mzIdentML1.3.0.xsd
Complex Type DatabaseFiltersType
Namespace http://psidev.info/psi/pi/mzIdentML/1.3
Annotations
The specification of filters applied to the database searched.
Diagram
DiagrammzIdentML1_3_0_xsd.tmp#DatabaseFiltersType_Filter
Used by
Model
Children Filter
Source
<xsd:complexType name="DatabaseFiltersType">
  <xsd:annotation>
    <xsd:documentation>The specification of filters applied to the database searched.</xsd:documentation>
  </xsd:annotation>
  <xsd:sequence>
    <xsd:element name="Filter" type="FilterType" maxOccurs="unbounded"/>
  </xsd:sequence>
</xsd:complexType>
Schema location file:/home/colin/work/xi-mzidentml-converter/schema/mzIdentML1.3.0.xsd
Complex Type FilterType
Namespace http://psidev.info/psi/pi/mzIdentML/1.3
Annotations
Filters applied to the search database. The filter must include at least one of Include and Exclude. If both are used, it is assumed that inclusion is performed first.
Diagram
DiagrammzIdentML1_3_0_xsd.tmp#FilterType_FilterTypemzIdentML1_3_0_xsd.tmp#FilterType_IncludemzIdentML1_3_0_xsd.tmp#FilterType_Exclude
Used by
Model
Children Exclude, FilterType, Include
Source
<xsd:complexType name="FilterType">
  <xsd:annotation>
    <xsd:documentation>Filters applied to the search database. The filter must include at least one of Include and Exclude. If both are used, it is assumed that inclusion is performed first.</xsd:documentation>
  </xsd:annotation>
  <xsd:sequence>
    <xsd:element name="FilterType" type="ParamType">
      <xsd:annotation>
        <xsd:documentation>The type of filter e.g. database taxonomy filter, pi filter, mw filter</xsd:documentation>
      </xsd:annotation>
    </xsd:element>
    <xsd:element name="Include" type="ParamListType" minOccurs="0">
      <xsd:annotation>
        <xsd:documentation>All sequences fulfilling the specifed criteria are included.</xsd:documentation>
      </xsd:annotation>
    </xsd:element>
    <xsd:element name="Exclude" type="ParamListType" minOccurs="0">
      <xsd:annotation>
        <xsd:documentation>All sequences fulfilling the specifed criteria are excluded.</xsd:documentation>
      </xsd:annotation>
    </xsd:element>
  </xsd:sequence>
</xsd:complexType>
Schema location file:/home/colin/work/xi-mzidentml-converter/schema/mzIdentML1.3.0.xsd
Complex Type DatabaseTranslationType
Namespace http://psidev.info/psi/pi/mzIdentML/1.3
Annotations
A specification of how a nucleic acid sequence database was translated for searching.
Diagram
DiagrammzIdentML1_3_0_xsd.tmp#DatabaseTranslationType_framesmzIdentML1_3_0_xsd.tmp#DatabaseTranslationType_TranslationTable
Used by
Model
Children TranslationTable
Attributes
QName Type Use Annotation
frames listOfAllowedFrames optional
The frames in which the nucleic acid sequence has been translated as a space separated list
Source
<xsd:complexType name="DatabaseTranslationType">
  <xsd:annotation>
    <xsd:documentation>A specification of how a nucleic acid sequence database was translated for searching.</xsd:documentation>
  </xsd:annotation>
  <xsd:sequence>
    <xsd:element name="TranslationTable" type="TranslationTableType" maxOccurs="unbounded"/>
  </xsd:sequence>
  <xsd:attribute name="frames" type="listOfAllowedFrames">
    <xsd:annotation>
      <xsd:documentation>The frames in which the nucleic acid sequence has been translated as a space separated list</xsd:documentation>
    </xsd:annotation>
  </xsd:attribute>
</xsd:complexType>
Schema location file:/home/colin/work/xi-mzidentml-converter/schema/mzIdentML1.3.0.xsd
Complex Type TranslationTableType
Namespace http://psidev.info/psi/pi/mzIdentML/1.3
Annotations
The table used to translate codons into nucleic acids e.g. by reference to the NCBI translation table.
Diagram
DiagrammzIdentML1_3_0_xsd.tmp#IdentifiableType_idmzIdentML1_3_0_xsd.tmp#IdentifiableType_namemzIdentML1_3_0_xsd.tmp#IdentifiableTypemzIdentML1_3_0_xsd.tmp#TranslationTableType_cvParam
Type extension of IdentifiableType
Type hierarchy
Used by
Model
Children cvParam
Attributes
QName Type Use Annotation
id xsd:string required
An identifier is an unambiguous string that is unique within the scope (i.e. a document, a set of related documents, or a repository) of its use.
name xsd:string optional
The potentially ambiguous common identifier, such as a human-readable name for the instance.
Source
<xsd:complexType name="TranslationTableType">
  <xsd:annotation>
    <xsd:documentation>The table used to translate codons into nucleic acids e.g. by reference to the NCBI translation table.</xsd:documentation>
  </xsd:annotation>
  <xsd:complexContent>
    <xsd:extension base="IdentifiableType">
      <xsd:sequence>
        <xsd:element name="cvParam" type="CVParamType" minOccurs="0" maxOccurs="unbounded">
          <xsd:annotation>
            <xsd:documentation>The details specifying this translation table are captured as cvParams, e.g. translation table, translation start codons and translation table description (see specification document and mapping file)</xsd:documentation>
          </xsd:annotation>
        </xsd:element>
      </xsd:sequence>
    </xsd:extension>
  </xsd:complexContent>
</xsd:complexType>
Schema location file:/home/colin/work/xi-mzidentml-converter/schema/mzIdentML1.3.0.xsd
Simple Type listOfAllowedFrames
Namespace http://psidev.info/psi/pi/mzIdentML/1.3
Diagram
DiagrammzIdentML1_3_0_xsd.tmp#allowed_frames
Type list of allowed_frames
Used by
Source
<xsd:simpleType name="listOfAllowedFrames">
  <xsd:list itemType="allowed_frames"/>
</xsd:simpleType>
Schema location file:/home/colin/work/xi-mzidentml-converter/schema/mzIdentML1.3.0.xsd
Complex Type ProteinDetectionProtocolType
Namespace http://psidev.info/psi/pi/mzIdentML/1.3
Annotations
The parameters and settings of a ProteinDetection process.
Diagram
DiagrammzIdentML1_3_0_xsd.tmp#IdentifiableType_idmzIdentML1_3_0_xsd.tmp#IdentifiableType_namemzIdentML1_3_0_xsd.tmp#IdentifiableTypemzIdentML1_3_0_xsd.tmp#ProteinDetectionProtocolType_analysisSoftware_refmzIdentML1_3_0_xsd.tmp#ProteinDetectionProtocolType_AnalysisParamsmzIdentML1_3_0_xsd.tmp#ProteinDetectionProtocolType_Threshold
Type extension of IdentifiableType
Type hierarchy
Used by
Model
Children AnalysisParams, Threshold
Attributes
QName Type Use Annotation
analysisSoftware_ref xsd:string required
The protein detection software used, given as a reference to the SoftwareCollection section.
id xsd:string required
An identifier is an unambiguous string that is unique within the scope (i.e. a document, a set of related documents, or a repository) of its use.
name xsd:string optional
The potentially ambiguous common identifier, such as a human-readable name for the instance.
Source
<xsd:complexType name="ProteinDetectionProtocolType">
  <xsd:annotation>
    <xsd:documentation>The parameters and settings of a ProteinDetection process.</xsd:documentation>
  </xsd:annotation>
  <xsd:complexContent>
    <xsd:extension base="IdentifiableType">
      <xsd:sequence>
        <xsd:element name="AnalysisParams" type="ParamListType" minOccurs="0">
          <xsd:annotation>
            <xsd:documentation>The parameters and settings for the protein detection given as CV terms.</xsd:documentation>
          </xsd:annotation>
        </xsd:element>
        <xsd:element name="Threshold" type="ParamListType" minOccurs="1">
          <xsd:annotation>
            <xsd:documentation>The threshold(s) applied to determine that a result is significant. If multiple terms are used it is assumed that all conditions are satisfied by the passing results.</xsd:documentation>
          </xsd:annotation>
        </xsd:element>
      </xsd:sequence>
      <xsd:attribute name="analysisSoftware_ref" type="xsd:string" use="required">
        <xsd:annotation>
          <xsd:documentation>The protein detection software used, given as a reference to the SoftwareCollection section.</xsd:documentation>
        </xsd:annotation>
      </xsd:attribute>
    </xsd:extension>
  </xsd:complexContent>
</xsd:complexType>
Schema location file:/home/colin/work/xi-mzidentml-converter/schema/mzIdentML1.3.0.xsd
Complex Type DataCollectionType
Namespace http://psidev.info/psi/pi/mzIdentML/1.3
Annotations
The collection of input and output data sets of the analyses.
Diagram
DiagrammzIdentML1_3_0_xsd.tmp#DataCollectionType_InputsmzIdentML1_3_0_xsd.tmp#DataCollectionType_AnalysisData
Used by
Model
Children AnalysisData, Inputs
Source
<xsd:complexType name="DataCollectionType">
  <xsd:annotation>
    <xsd:documentation>The collection of input and output data sets of the analyses.</xsd:documentation>
  </xsd:annotation>
  <xsd:sequence>
    <xsd:element name="Inputs" type="InputsType"/>
    <xsd:element name="AnalysisData" type="psi-pi:AnalysisDataType"/>
  </xsd:sequence>
</xsd:complexType>
Schema location file:/home/colin/work/xi-mzidentml-converter/schema/mzIdentML1.3.0.xsd
Complex Type InputsType
Namespace http://psidev.info/psi/pi/mzIdentML/1.3
Annotations
The inputs to the analyses including the databases searched, the spectral data and the source file converted to mzIdentML.
Diagram
DiagrammzIdentML1_3_0_xsd.tmp#InputsType_SourceFilemzIdentML1_3_0_xsd.tmp#InputsType_SearchDatabasemzIdentML1_3_0_xsd.tmp#InputsType_SpectraData
Used by
Model
Children SearchDatabase, SourceFile, SpectraData
Source
<xsd:complexType name="InputsType">
  <xsd:annotation>
    <xsd:documentation>The inputs to the analyses including the databases searched, the spectral data and the source file converted to mzIdentML.</xsd:documentation>
  </xsd:annotation>
  <xsd:sequence>
    <xsd:element name="SourceFile" type="SourceFileType" minOccurs="0" maxOccurs="unbounded"/>
    <xsd:element name="SearchDatabase" type="SearchDatabaseType" minOccurs="0" maxOccurs="unbounded"/>
    <xsd:element name="SpectraData" type="SpectraDataType" minOccurs="1" maxOccurs="unbounded"/>
  </xsd:sequence>
</xsd:complexType>
Schema location file:/home/colin/work/xi-mzidentml-converter/schema/mzIdentML1.3.0.xsd
Complex Type SourceFileType
Namespace http://psidev.info/psi/pi/mzIdentML/1.3
Annotations
A file from which this mzIdentML instance was created.
Diagram
DiagrammzIdentML1_3_0_xsd.tmp#IdentifiableType_idmzIdentML1_3_0_xsd.tmp#IdentifiableType_namemzIdentML1_3_0_xsd.tmp#IdentifiableTypemzIdentML1_3_0_xsd.tmp#ExternalDataType_locationmzIdentML1_3_0_xsd.tmp#ExternalDataType_ExternalFormatDocumentationmzIdentML1_3_0_xsd.tmp#ExternalDataType_FileFormatmzIdentML1_3_0_xsd.tmp#ExternalDataTypemzIdentML1_3_0_xsd.tmp#ParamGroup_cvParammzIdentML1_3_0_xsd.tmp#ParamGroup_userParammzIdentML1_3_0_xsd.tmp#ParamGroup
Type extension of ExternalDataType
Type hierarchy
Used by
Model
Children ExternalFormatDocumentation, FileFormat, cvParam, userParam
Attributes
QName Type Use Annotation
id xsd:string required
An identifier is an unambiguous string that is unique within the scope (i.e. a document, a set of related documents, or a repository) of its use.
location xsd:anyURI required
The location of the data file.
name xsd:string optional
The potentially ambiguous common identifier, such as a human-readable name for the instance.
Source
<xsd:complexType name="SourceFileType">
  <xsd:annotation>
    <xsd:documentation>A file from which this mzIdentML instance was created.</xsd:documentation>
  </xsd:annotation>
  <xsd:complexContent>
    <xsd:extension base="ExternalDataType">
      <xsd:sequence>
        <xsd:group ref="ParamGroup" minOccurs="0" maxOccurs="unbounded">
          <xsd:annotation>
            <xsd:documentation>Any additional parameters description the source file.</xsd:documentation>
          </xsd:annotation>
        </xsd:group>
      </xsd:sequence>
    </xsd:extension>
  </xsd:complexContent>
</xsd:complexType>
Schema location file:/home/colin/work/xi-mzidentml-converter/schema/mzIdentML1.3.0.xsd
Complex Type ExternalDataType
Namespace http://psidev.info/psi/pi/mzIdentML/1.3
Annotations
Data external to the XML instance document. The location of the data file is given in the location attribute.
Diagram
DiagrammzIdentML1_3_0_xsd.tmp#IdentifiableType_idmzIdentML1_3_0_xsd.tmp#IdentifiableType_namemzIdentML1_3_0_xsd.tmp#IdentifiableTypemzIdentML1_3_0_xsd.tmp#ExternalDataType_locationmzIdentML1_3_0_xsd.tmp#ExternalDataType_ExternalFormatDocumentationmzIdentML1_3_0_xsd.tmp#ExternalDataType_FileFormat
Type extension of IdentifiableType
Type hierarchy
Used by
Model
Children ExternalFormatDocumentation, FileFormat
Attributes
QName Type Use Annotation
id xsd:string required
An identifier is an unambiguous string that is unique within the scope (i.e. a document, a set of related documents, or a repository) of its use.
location xsd:anyURI required
The location of the data file.
name xsd:string optional
The potentially ambiguous common identifier, such as a human-readable name for the instance.
Source
<xsd:complexType name="ExternalDataType">
  <xsd:annotation>
    <xsd:documentation>Data external to the XML instance document. The location of the data file is given in the location attribute.</xsd:documentation>
  </xsd:annotation>
  <xsd:complexContent>
    <xsd:extension base="IdentifiableType">
      <xsd:sequence>
        <xsd:element name="ExternalFormatDocumentation" type="xsd:anyURI" minOccurs="0">
          <xsd:annotation>
            <xsd:documentation>A URI to access documentation and tools to interpret the external format of the ExternalData instance. For example, XML Schema or static libraries (APIs) to access binary formats.</xsd:documentation>
          </xsd:annotation>
        </xsd:element>
        <xsd:element name="FileFormat" type="FileFormatType" minOccurs="1"/>
      </xsd:sequence>
      <xsd:attribute name="location" type="xsd:anyURI" use="required">
        <xsd:annotation>
          <xsd:documentation>The location of the data file.</xsd:documentation>
        </xsd:annotation>
      </xsd:attribute>
    </xsd:extension>
  </xsd:complexContent>
</xsd:complexType>
Schema location file:/home/colin/work/xi-mzidentml-converter/schema/mzIdentML1.3.0.xsd
Complex Type FileFormatType
Namespace http://psidev.info/psi/pi/mzIdentML/1.3
Annotations
The format of the ExternalData file, for example "tiff" for image files.
Diagram
DiagrammzIdentML1_3_0_xsd.tmp#FileFormatType_cvParam
Used by
Model
Children cvParam
Source
<xsd:complexType name="FileFormatType">
  <xsd:annotation>
    <xsd:documentation>The format of the ExternalData file, for example "tiff" for image files.</xsd:documentation>
  </xsd:annotation>
  <xsd:sequence>
    <xsd:element name="cvParam" type="CVParamType">
      <xsd:annotation>
        <xsd:documentation>cvParam capturing file formats</xsd:documentation>
      </xsd:annotation>
    </xsd:element>
  </xsd:sequence>
</xsd:complexType>
Schema location file:/home/colin/work/xi-mzidentml-converter/schema/mzIdentML1.3.0.xsd
Complex Type SearchDatabaseType
Namespace http://psidev.info/psi/pi/mzIdentML/1.3
Annotations
A database for searching mass spectra. Examples include a set of amino acid sequence entries, nucleotide databases (e.g. 6 frame translated) or annotated spectra libraries.
Diagram
DiagrammzIdentML1_3_0_xsd.tmp#IdentifiableType_idmzIdentML1_3_0_xsd.tmp#IdentifiableType_namemzIdentML1_3_0_xsd.tmp#IdentifiableTypemzIdentML1_3_0_xsd.tmp#ExternalDataType_locationmzIdentML1_3_0_xsd.tmp#ExternalDataType_ExternalFormatDocumentationmzIdentML1_3_0_xsd.tmp#ExternalDataType_FileFormatmzIdentML1_3_0_xsd.tmp#ExternalDataTypemzIdentML1_3_0_xsd.tmp#SearchDatabaseType_versionmzIdentML1_3_0_xsd.tmp#SearchDatabaseType_releaseDatemzIdentML1_3_0_xsd.tmp#SearchDatabaseType_numDatabaseSequencesmzIdentML1_3_0_xsd.tmp#SearchDatabaseType_numResiduesmzIdentML1_3_0_xsd.tmp#SearchDatabaseType_DatabaseNamemzIdentML1_3_0_xsd.tmp#SearchDatabaseType_cvParam
Type extension of ExternalDataType
Type hierarchy
Used by
Model
Children DatabaseName, ExternalFormatDocumentation, FileFormat, cvParam
Attributes
QName Type Use Annotation
id xsd:string required
An identifier is an unambiguous string that is unique within the scope (i.e. a document, a set of related documents, or a repository) of its use.
location xsd:anyURI required
The location of the data file.
name xsd:string optional
The potentially ambiguous common identifier, such as a human-readable name for the instance.
numDatabaseSequences xsd:long optional
The total number of sequences in the database.
numResidues xsd:long optional
The number of residues in the database.
releaseDate xsd:dateTime optional
The date and time the database was released to the public; omit this attribute when the date and time are unknown or not applicable (e.g. custom databases).
version xsd:string optional
The version of the database.
Source
<xsd:complexType name="SearchDatabaseType">
  <xsd:annotation>
    <xsd:documentation>A database for searching mass spectra. Examples include a set of amino acid sequence entries, nucleotide databases (e.g. 6 frame translated) or annotated spectra libraries.</xsd:documentation>
  </xsd:annotation>
  <xsd:complexContent>
    <xsd:extension base="ExternalDataType">
      <xsd:sequence>
        <xsd:element name="DatabaseName" type="ParamType">
          <xsd:annotation>
            <xsd:documentation>The database name may be given as a cvParam if it maps exactly to one of the release databases listed in the CV, otherwise a userParam should be used.</xsd:documentation>
          </xsd:annotation>
        </xsd:element>
        <xsd:element name="cvParam" type="CVParamType" minOccurs="0" maxOccurs="unbounded"/>
      </xsd:sequence>
      <xsd:attribute name="version" type="xsd:string">
        <xsd:annotation>
          <xsd:documentation>The version of the database.</xsd:documentation>
        </xsd:annotation>
      </xsd:attribute>
      <xsd:attribute name="releaseDate" type="xsd:dateTime">
        <xsd:annotation>
          <xsd:documentation>The date and time the database was released to the public; omit this attribute when the date and time are unknown or not applicable (e.g. custom databases).</xsd:documentation>
        </xsd:annotation>
      </xsd:attribute>
      <xsd:attribute name="numDatabaseSequences" type="xsd:long">
        <xsd:annotation>
          <xsd:documentation>The total number of sequences in the database.</xsd:documentation>
        </xsd:annotation>
      </xsd:attribute>
      <xsd:attribute name="numResidues" type="xsd:long">
        <xsd:annotation>
          <xsd:documentation>The number of residues in the database.</xsd:documentation>
        </xsd:annotation>
      </xsd:attribute>
    </xsd:extension>
  </xsd:complexContent>
</xsd:complexType>
Schema location file:/home/colin/work/xi-mzidentml-converter/schema/mzIdentML1.3.0.xsd
Complex Type SpectraDataType
Namespace http://psidev.info/psi/pi/mzIdentML/1.3
Annotations
A data set containing spectra data (consisting of one or more spectra).
Diagram
DiagrammzIdentML1_3_0_xsd.tmp#IdentifiableType_idmzIdentML1_3_0_xsd.tmp#IdentifiableType_namemzIdentML1_3_0_xsd.tmp#IdentifiableTypemzIdentML1_3_0_xsd.tmp#ExternalDataType_locationmzIdentML1_3_0_xsd.tmp#ExternalDataType_ExternalFormatDocumentationmzIdentML1_3_0_xsd.tmp#ExternalDataType_FileFormatmzIdentML1_3_0_xsd.tmp#ExternalDataTypemzIdentML1_3_0_xsd.tmp#SpectraDataType_SpectrumIDFormat
Type extension of ExternalDataType
Type hierarchy
Used by
Model
Children ExternalFormatDocumentation, FileFormat, SpectrumIDFormat
Attributes
QName Type Use Annotation
id xsd:string required
An identifier is an unambiguous string that is unique within the scope (i.e. a document, a set of related documents, or a repository) of its use.
location xsd:anyURI required
The location of the data file.
name xsd:string optional
The potentially ambiguous common identifier, such as a human-readable name for the instance.
Source
<xsd:complexType name="SpectraDataType">
  <xsd:annotation>
    <xsd:documentation>A data set containing spectra data (consisting of one or more spectra).</xsd:documentation>
  </xsd:annotation>
  <xsd:complexContent>
    <xsd:extension base="ExternalDataType">
      <xsd:sequence>
        <xsd:element name="SpectrumIDFormat" type="SpectrumIDFormatType"/>
      </xsd:sequence>
    </xsd:extension>
  </xsd:complexContent>
</xsd:complexType>
Schema location file:/home/colin/work/xi-mzidentml-converter/schema/mzIdentML1.3.0.xsd
Complex Type SpectrumIDFormatType
Namespace http://psidev.info/psi/pi/mzIdentML/1.3
Annotations
The format of the spectrum identifier within the source file
Diagram
DiagrammzIdentML1_3_0_xsd.tmp#SpectrumIDFormatType_cvParam
Used by
Model
Children cvParam
Source
<xsd:complexType name="SpectrumIDFormatType">
  <xsd:annotation>
    <xsd:documentation>The format of the spectrum identifier within the source file</xsd:documentation>
  </xsd:annotation>
  <xsd:sequence>
    <xsd:element name="cvParam" type="CVParamType">
      <xsd:annotation>
        <xsd:documentation>CV term capturing the type of identifier used.</xsd:documentation>
      </xsd:annotation>
    </xsd:element>
  </xsd:sequence>
</xsd:complexType>
Schema location file:/home/colin/work/xi-mzidentml-converter/schema/mzIdentML1.3.0.xsd
Complex Type AnalysisDataType
Namespace http://psidev.info/psi/pi/mzIdentML/1.3
Annotations
Data sets generated by the analyses, including peptide and protein lists.
Diagram
DiagrammzIdentML1_3_0_xsd.tmp#AnalysisDataType_SpectrumIdentificationListmzIdentML1_3_0_xsd.tmp#AnalysisDataType_ProteinDetectionList
Used by
Model
Children ProteinDetectionList, SpectrumIdentificationList
Source
<xsd:complexType name="AnalysisDataType">
  <xsd:annotation>
    <xsd:documentation>Data sets generated by the analyses, including peptide and protein lists.</xsd:documentation>
  </xsd:annotation>
  <xsd:sequence>
    <xsd:element name="SpectrumIdentificationList" type="SpectrumIdentificationListType" maxOccurs="unbounded"/>
    <xsd:element name="ProteinDetectionList" type="ProteinDetectionListType" minOccurs="0"/>
  </xsd:sequence>
</xsd:complexType>
Schema location file:/home/colin/work/xi-mzidentml-converter/schema/mzIdentML1.3.0.xsd
Complex Type SpectrumIdentificationListType
Namespace http://psidev.info/psi/pi/mzIdentML/1.3
Annotations
Represents the set of all search results from SpectrumIdentification.
Diagram
DiagrammzIdentML1_3_0_xsd.tmp#IdentifiableType_idmzIdentML1_3_0_xsd.tmp#IdentifiableType_namemzIdentML1_3_0_xsd.tmp#IdentifiableTypemzIdentML1_3_0_xsd.tmp#SpectrumIdentificationListType_numSequencesSearchedmzIdentML1_3_0_xsd.tmp#SpectrumIdentificationListType_FragmentationTablemzIdentML1_3_0_xsd.tmp#SpectrumIdentificationListType_SpectrumIdentificationResultmzIdentML1_3_0_xsd.tmp#ParamGroup_cvParammzIdentML1_3_0_xsd.tmp#ParamGroup_userParammzIdentML1_3_0_xsd.tmp#ParamGroup
Type extension of IdentifiableType
Type hierarchy
Used by
Model
Children FragmentationTable, SpectrumIdentificationResult, cvParam, userParam
Attributes
QName Type Use Annotation
id xsd:string required
An identifier is an unambiguous string that is unique within the scope (i.e. a document, a set of related documents, or a repository) of its use.
name xsd:string optional
The potentially ambiguous common identifier, such as a human-readable name for the instance.
numSequencesSearched xsd:long optional
The number of database sequences searched against. This value should be provided unless a de novo search has been performed.
Source
<xsd:complexType name="SpectrumIdentificationListType">
  <xsd:annotation>
    <xsd:documentation>Represents the set of all search results from SpectrumIdentification.</xsd:documentation>
  </xsd:annotation>
  <xsd:complexContent>
    <xsd:extension base="IdentifiableType">
      <xsd:sequence>
        <xsd:element name="FragmentationTable" type="FragmentationTableType" minOccurs="0"/>
        <xsd:element name="SpectrumIdentificationResult" type="SpectrumIdentificationResultType" maxOccurs="unbounded"/>
        <xsd:group ref="ParamGroup" minOccurs="0" maxOccurs="unbounded">
          <xsd:annotation>
            <xsd:documentation>Scores or output parameters associated with the SpectrumIdentificationList.</xsd:documentation>
          </xsd:annotation>
        </xsd:group>
      </xsd:sequence>
      <xsd:attribute name="numSequencesSearched" type="xsd:long">
        <xsd:annotation>
          <xsd:documentation>The number of database sequences searched against. This value should be provided unless a de novo search has been performed.</xsd:documentation>
        </xsd:annotation>
      </xsd:attribute>
    </xsd:extension>
  </xsd:complexContent>
</xsd:complexType>
Schema location file:/home/colin/work/xi-mzidentml-converter/schema/mzIdentML1.3.0.xsd
Complex Type FragmentationTableType
Namespace http://psidev.info/psi/pi/mzIdentML/1.3
Annotations
Contains the types of measures that will be reported in generic arrays for each SpectrumIdentificationItem e.g. product ion m/z, product ion intensity, product ion m/z error
Diagram
DiagrammzIdentML1_3_0_xsd.tmp#FragmentationTableType_Measure
Used by
Model
Children Measure
Source
<xsd:complexType name="FragmentationTableType">
  <xsd:annotation>
    <xsd:documentation>Contains the types of measures that will be reported in generic arrays for each SpectrumIdentificationItem e.g. product ion m/z, product ion intensity, product ion m/z error</xsd:documentation>
  </xsd:annotation>
  <xsd:sequence>
    <xsd:element name="Measure" type="MeasureType" maxOccurs="unbounded"/>
  </xsd:sequence>
</xsd:complexType>
Schema location file:/home/colin/work/xi-mzidentml-converter/schema/mzIdentML1.3.0.xsd
Complex Type MeasureType
Namespace http://psidev.info/psi/pi/mzIdentML/1.3
Annotations
References to CV terms defining the measures about product ions to be reported in SpectrumIdentificationItem
Diagram
DiagrammzIdentML1_3_0_xsd.tmp#IdentifiableType_idmzIdentML1_3_0_xsd.tmp#IdentifiableType_namemzIdentML1_3_0_xsd.tmp#IdentifiableTypemzIdentML1_3_0_xsd.tmp#MeasureType_cvParam
Type extension of IdentifiableType
Type hierarchy
Used by
Model
Children cvParam
Attributes
QName Type Use Annotation
id xsd:string required
An identifier is an unambiguous string that is unique within the scope (i.e. a document, a set of related documents, or a repository) of its use.
name xsd:string optional
The potentially ambiguous common identifier, such as a human-readable name for the instance.
Source
<xsd:complexType name="MeasureType">
  <xsd:annotation>
    <xsd:documentation>References to CV terms defining the measures about product ions to be reported in SpectrumIdentificationItem</xsd:documentation>
  </xsd:annotation>
  <xsd:complexContent>
    <xsd:extension base="IdentifiableType">
      <xsd:sequence>
        <xsd:element name="cvParam" type="CVParamType" minOccurs="1" maxOccurs="unbounded"/>
      </xsd:sequence>
    </xsd:extension>
  </xsd:complexContent>
</xsd:complexType>
Schema location file:/home/colin/work/xi-mzidentml-converter/schema/mzIdentML1.3.0.xsd
Complex Type SpectrumIdentificationResultType
Namespace http://psidev.info/psi/pi/mzIdentML/1.3
Annotations
All identifications made from searching one spectrum. For PMF data, all peptide identifications will be listed underneath as SpectrumIdentificationItems. For MS/MS data, there will be ranked SpectrumIdentificationItems corresponding to possible different peptide IDs.
Diagram
DiagrammzIdentML1_3_0_xsd.tmp#IdentifiableType_idmzIdentML1_3_0_xsd.tmp#IdentifiableType_namemzIdentML1_3_0_xsd.tmp#IdentifiableTypemzIdentML1_3_0_xsd.tmp#SpectrumIdentificationResultType_spectrumIDmzIdentML1_3_0_xsd.tmp#SpectrumIdentificationResultType_spectraData_refmzIdentML1_3_0_xsd.tmp#SpectrumIdentificationResultType_SpectrumIdentificationItemmzIdentML1_3_0_xsd.tmp#ParamGroup_cvParammzIdentML1_3_0_xsd.tmp#ParamGroup_userParammzIdentML1_3_0_xsd.tmp#ParamGroup
Type extension of IdentifiableType
Type hierarchy
Used by
Model
Children SpectrumIdentificationItem, cvParam, userParam
Attributes
QName Type Use Annotation
id xsd:string required
An identifier is an unambiguous string that is unique within the scope (i.e. a document, a set of related documents, or a repository) of its use.
name xsd:string optional
The potentially ambiguous common identifier, such as a human-readable name for the instance.
spectraData_ref xsd:string required
A reference to a spectra data set (e.g. a spectra file).
spectrumID xsd:string required
The locally unique id for the spectrum in the spectra data set specified by SpectraData_ref. External guidelines are provided on the use of consistent identifiers for spectra in different external formats.
Source
<xsd:complexType name="SpectrumIdentificationResultType">
  <xsd:annotation>
    <xsd:documentation>All identifications made from searching one spectrum. For PMF data, all peptide identifications will be listed underneath as SpectrumIdentificationItems. For MS/MS data, there will be ranked SpectrumIdentificationItems corresponding to possible different peptide IDs.</xsd:documentation>
  </xsd:annotation>
  <xsd:complexContent>
    <xsd:extension base="IdentifiableType">
      <xsd:sequence>
        <xsd:element name="SpectrumIdentificationItem" type="SpectrumIdentificationItemType" maxOccurs="unbounded"/>
        <xsd:group ref="ParamGroup" minOccurs="0" maxOccurs="unbounded">
          <xsd:annotation>
            <xsd:documentation>Scores or parameters associated with the SpectrumIdentificationResult (i.e the set of SpectrumIdentificationItems derived from one spectrum) e.g. the number of peptide sequences within the parent tolerance for this spectrum.</xsd:documentation>
          </xsd:annotation>
        </xsd:group>
      </xsd:sequence>
      <xsd:attribute name="spectrumID" type="xsd:string" use="required">
        <xsd:annotation>
          <xsd:documentation>The locally unique id for the spectrum in the spectra data set specified by SpectraData_ref. External guidelines are provided on the use of consistent identifiers for spectra in different external formats.</xsd:documentation>
        </xsd:annotation>
      </xsd:attribute>
      <xsd:attribute name="spectraData_ref" type="xsd:string" use="required">
        <xsd:annotation>
          <xsd:documentation>A reference to a spectra data set (e.g. a spectra file).</xsd:documentation>
        </xsd:annotation>
      </xsd:attribute>
    </xsd:extension>
  </xsd:complexContent>
</xsd:complexType>
Schema location file:/home/colin/work/xi-mzidentml-converter/schema/mzIdentML1.3.0.xsd
Complex Type SpectrumIdentificationItemType
Namespace http://psidev.info/psi/pi/mzIdentML/1.3
Annotations
An identification of a single (poly)peptide, resulting from querying an input spectra, along with the set of confidence values for that identification.
PeptideEvidence elements should be given for all mappings of the corresponding Peptide sequence within protein sequences.
Diagram
DiagrammzIdentML1_3_0_xsd.tmp#IdentifiableType_idmzIdentML1_3_0_xsd.tmp#IdentifiableType_namemzIdentML1_3_0_xsd.tmp#IdentifiableTypemzIdentML1_3_0_xsd.tmp#SpectrumIdentificationItemType_chargeStatemzIdentML1_3_0_xsd.tmp#SpectrumIdentificationItemType_experimentalMassToChargemzIdentML1_3_0_xsd.tmp#SpectrumIdentificationItemType_calculatedMassToChargemzIdentML1_3_0_xsd.tmp#SpectrumIdentificationItemType_calculatedPImzIdentML1_3_0_xsd.tmp#SpectrumIdentificationItemType_peptide_refmzIdentML1_3_0_xsd.tmp#SpectrumIdentificationItemType_rankmzIdentML1_3_0_xsd.tmp#SpectrumIdentificationItemType_passThresholdmzIdentML1_3_0_xsd.tmp#SpectrumIdentificationItemType_massTable_refmzIdentML1_3_0_xsd.tmp#SpectrumIdentificationItemType_sample_refmzIdentML1_3_0_xsd.tmp#SpectrumIdentificationItemType_PeptideEvidenceRefmzIdentML1_3_0_xsd.tmp#SpectrumIdentificationItemType_FragmentationmzIdentML1_3_0_xsd.tmp#ParamGroup_cvParammzIdentML1_3_0_xsd.tmp#ParamGroup_userParammzIdentML1_3_0_xsd.tmp#ParamGroup
Type extension of IdentifiableType
Type hierarchy
Used by
Model
Children Fragmentation, PeptideEvidenceRef, cvParam, userParam
Attributes
QName Type Use Annotation
calculatedMassToCharge xsd:double optional
The theoretical mass-to-charge value calculated for the peptide in Daltons / charge.
calculatedPI xsd:float optional
The calculated isoelectric point of the (poly)peptide, with relevant modifications included. Do not supply this value if the PI cannot be calcuated properly.
chargeState xsd:int required
The charge state of the identified peptide.
experimentalMassToCharge xsd:double required
The mass-to-charge value measured in the experiment in Daltons / charge.
id xsd:string required
An identifier is an unambiguous string that is unique within the scope (i.e. a document, a set of related documents, or a repository) of its use.
massTable_ref xsd:string optional
A reference should be given to the MassTable used to calculate the sequenceMass only if more than one MassTable has been given.
name xsd:string optional
The potentially ambiguous common identifier, such as a human-readable name for the instance.
passThreshold xsd:boolean required
Set to true if the producers of the file has deemed that the identification has passed a given threshold or been validated as correct. If no such threshold has been set, value of true should be given for all results.
peptide_ref xsd:string required
A reference to the identified (poly)peptide sequence in the Peptide element.
rank xsd:int required
For an MS/MS result set, this is the rank of the identification quality as scored by the search engine. 1 is the top rank. If multiple identifications have the same top score, they should all be assigned rank =1. For PMF data, the rank attribute may be meaningless and values of rank = 0 should be given.
sample_ref xsd:string optional
A reference should be provided to link the SpectrumIdentificationItem to a Sample if more than one sample has been described in the AnalysisSampleCollection.
Source
<xsd:complexType name="SpectrumIdentificationItemType">
  <xsd:annotation>
    <xsd:documentation>An identification of a single (poly)peptide, resulting from querying an input spectra, along with the set of confidence values for that identification. PeptideEvidence elements should be given for all mappings of the corresponding Peptide sequence within protein sequences.</xsd:documentation>
  </xsd:annotation>
  <xsd:complexContent>
    <xsd:extension base="IdentifiableType">
      <xsd:sequence>
        <xsd:element name="PeptideEvidenceRef" type="PeptideEvidenceRefType" minOccurs="0" maxOccurs="unbounded"/>
        <xsd:element name="Fragmentation" type="FragmentationType" minOccurs="0"/>
        <xsd:group ref="ParamGroup" minOccurs="0" maxOccurs="unbounded">
          <xsd:annotation>
            <xsd:documentation>Scores or attributes associated with the SpectrumIdentificationItem e.g. e-value, p-value, score.</xsd:documentation>
          </xsd:annotation>
        </xsd:group>
      </xsd:sequence>
      <xsd:attribute name="chargeState" type="xsd:int" use="required">
        <xsd:annotation>
          <xsd:documentation>The charge state of the identified peptide.</xsd:documentation>
        </xsd:annotation>
      </xsd:attribute>
      <xsd:attribute name="experimentalMassToCharge" type="xsd:double" use="required">
        <xsd:annotation>
          <xsd:documentation>The mass-to-charge value measured in the experiment in Daltons / charge.</xsd:documentation>
        </xsd:annotation>
      </xsd:attribute>
      <xsd:attribute name="calculatedMassToCharge" type="xsd:double">
        <xsd:annotation>
          <xsd:documentation>The theoretical mass-to-charge value calculated for the peptide in Daltons / charge.</xsd:documentation>
        </xsd:annotation>
      </xsd:attribute>
      <xsd:attribute name="calculatedPI" type="xsd:float">
        <xsd:annotation>
          <xsd:documentation>The calculated isoelectric point of the (poly)peptide, with relevant modifications included. Do not supply this value if the PI cannot be calcuated properly.</xsd:documentation>
        </xsd:annotation>
      </xsd:attribute>
      <xsd:attribute name="peptide_ref" type="xsd:string" use="required">
        <xsd:annotation>
          <xsd:documentation>A reference to the identified (poly)peptide sequence in the Peptide element.</xsd:documentation>
        </xsd:annotation>
      </xsd:attribute>
      <xsd:attribute name="rank" type="xsd:int" use="required">
        <xsd:annotation>
          <xsd:documentation>For an MS/MS result set, this is the rank of the identification quality as scored by the search engine. 1 is the top rank. If multiple identifications have the same top score, they should all be assigned rank =1. For PMF data, the rank attribute may be meaningless and values of rank = 0 should be given.</xsd:documentation>
        </xsd:annotation>
      </xsd:attribute>
      <xsd:attribute name="passThreshold" type="xsd:boolean" use="required">
        <xsd:annotation>
          <xsd:documentation>Set to true if the producers of the file has deemed that the identification has passed a given threshold or been validated as correct. If no such threshold has been set, value of true should be given for all results.</xsd:documentation>
        </xsd:annotation>
      </xsd:attribute>
      <xsd:attribute name="massTable_ref" type="xsd:string">
        <xsd:annotation>
          <xsd:documentation>A reference should be given to the MassTable used to calculate the sequenceMass only if more than one MassTable has been given.</xsd:documentation>
        </xsd:annotation>
      </xsd:attribute>
      <xsd:attribute name="sample_ref" type="xsd:string">
        <xsd:annotation>
          <xsd:documentation>A reference should be provided to link the SpectrumIdentificationItem to a Sample if more than one sample has been described in the AnalysisSampleCollection.</xsd:documentation>
        </xsd:annotation>
      </xsd:attribute>
    </xsd:extension>
  </xsd:complexContent>
</xsd:complexType>
Schema location file:/home/colin/work/xi-mzidentml-converter/schema/mzIdentML1.3.0.xsd
Complex Type PeptideEvidenceRefType
Namespace http://psidev.info/psi/pi/mzIdentML/1.3
Annotations
Reference to the PeptideEvidence element identified. If a specific sequence can be assigned to multiple proteins and or positions in a protein all possible PeptideEvidence elements should be referenced here.
Diagram
DiagrammzIdentML1_3_0_xsd.tmp#PeptideEvidenceRefType_peptideEvidence_ref
Used by
Attributes
QName Type Use Annotation
peptideEvidence_ref xsd:string required
A reference to the PeptideEvidenceItem element(s).
Source
<xsd:complexType name="PeptideEvidenceRefType">
  <xsd:annotation>
    <xsd:documentation>Reference to the PeptideEvidence element identified. If a specific sequence can be assigned to multiple proteins and or positions in a protein all possible PeptideEvidence elements should be referenced here.</xsd:documentation>
  </xsd:annotation>
  <xsd:attribute name="peptideEvidence_ref" type="xsd:string" use="required">
    <xsd:annotation>
      <xsd:documentation>A reference to the PeptideEvidenceItem element(s).</xsd:documentation>
    </xsd:annotation>
  </xsd:attribute>
</xsd:complexType>
Schema location file:/home/colin/work/xi-mzidentml-converter/schema/mzIdentML1.3.0.xsd
Complex Type FragmentationType
Namespace http://psidev.info/psi/pi/mzIdentML/1.3
Annotations
The product ions identified in this result.
Diagram
DiagrammzIdentML1_3_0_xsd.tmp#FragmentationType_IonType
Used by
Model
Children IonType
Source
<xsd:complexType name="FragmentationType">
  <xsd:annotation>
    <xsd:documentation>The product ions identified in this result.</xsd:documentation>
  </xsd:annotation>
  <xsd:sequence>
    <xsd:element name="IonType" type="IonTypeType" maxOccurs="unbounded"/>
  </xsd:sequence>
</xsd:complexType>
Schema location file:/home/colin/work/xi-mzidentml-converter/schema/mzIdentML1.3.0.xsd
Complex Type IonTypeType
Namespace http://psidev.info/psi/pi/mzIdentML/1.3
Annotations
IonType defines the index of fragmentation ions being reported, importing a CV term for the type of ion e.g. b ion. Example: if b3 b7 b8 and b10 have been identified, the index attribute will contain 3 7 8 10, and the corresponding values will be reported in parallel arrays below
Diagram
DiagrammzIdentML1_3_0_xsd.tmp#IonTypeType_indexmzIdentML1_3_0_xsd.tmp#IonTypeType_chargemzIdentML1_3_0_xsd.tmp#IonTypeType_FragmentArraymzIdentML1_3_0_xsd.tmp#IonTypeType_userParammzIdentML1_3_0_xsd.tmp#IonTypeType_cvParam
Used by
Model
Children FragmentArray, cvParam, userParam
Attributes
QName Type Use Annotation
charge xsd:int required
The charge of the identified fragmentation ions.
index listOfIntegers optional
The index of ions identified as integers, following standard notation for a-c, x-z e.g. if b3 b5 and b6 have been identified, the index would store "3 5 6". For internal ions, the index contains pairs defining the start and end point - see specification document for examples. For immonium ions, the index is the position of the identified ion within the peptide sequence - if the peptide contains the same amino acid in multiple positions that cannot be distinguished, all positions should be given. For precursor ions, including neutral losses, the index value MUST be 0. For any other ions not related to the position within the peptide sequence e.g. quantification reporter ions, the index value MUST be 0.
Source
<xsd:complexType name="IonTypeType">
  <xsd:annotation>
    <xsd:documentation>IonType defines the index of fragmentation ions being reported, importing a CV term for the type of ion e.g. b ion. Example: if b3 b7 b8 and b10 have been identified, the index attribute will contain 3 7 8 10, and the corresponding values will be reported in parallel arrays below</xsd:documentation>
  </xsd:annotation>
  <xsd:sequence>
    <xsd:element name="FragmentArray" type="FragmentArrayType" minOccurs="0" maxOccurs="unbounded"/>
    <xsd:element maxOccurs="unbounded" minOccurs="0" name="userParam" type="UserParamType">
      <xsd:annotation>
        <xsd:documentation>In case more information about the ions annotation has to be conveyed, that has no fit in FragmentArray. Note: It is suggested that the value attribute takes the form of a list of the same size as FragmentArray values. However, there is no formal encoding and it cannot be expeceted that other software will process or impart that information properly.</xsd:documentation>
      </xsd:annotation>
    </xsd:element>
    <xsd:element name="cvParam" type="CVParamType" maxOccurs="unbounded">
      <xsd:annotation>
        <xsd:documentation>The type of ion identified. In the case of neutral losses, one term should report the ion type, a second term should report the neutral loss - note: this is a change in practice from mzIdentML 1.1.</xsd:documentation>
      </xsd:annotation>
    </xsd:element>
  </xsd:sequence>
  <xsd:attribute name="index" type="listOfIntegers">
    <xsd:annotation>
      <xsd:documentation>The index of ions identified as integers, following standard notation for a-c, x-z e.g. if b3 b5 and b6 have been identified, the index would store "3 5 6". For internal ions, the index contains pairs defining the start and end point - see specification document for examples. For immonium ions, the index is the position of the identified ion within the peptide sequence - if the peptide contains the same amino acid in multiple positions that cannot be distinguished, all positions should be given. For precursor ions, including neutral losses, the index value MUST be 0. For any other ions not related to the position within the peptide sequence e.g. quantification reporter ions, the index value MUST be 0.</xsd:documentation>
    </xsd:annotation>
  </xsd:attribute>
  <xsd:attribute name="charge" type="xsd:int" use="required">
    <xsd:annotation>
      <xsd:documentation>The charge of the identified fragmentation ions.</xsd:documentation>
    </xsd:annotation>
  </xsd:attribute>
</xsd:complexType>
Schema location file:/home/colin/work/xi-mzidentml-converter/schema/mzIdentML1.3.0.xsd
Complex Type FragmentArrayType
Namespace http://psidev.info/psi/pi/mzIdentML/1.3
Annotations
An array of values for a given type of measure and for a particular ion type, in parallel to the index of ions identified.
Diagram
DiagrammzIdentML1_3_0_xsd.tmp#FragmentArrayType_valuesmzIdentML1_3_0_xsd.tmp#FragmentArrayType_measure_ref
Used by
Attributes
QName Type Use Annotation
measure_ref xsd:string required
A reference to the Measure defined in the FragmentationTable
values listOfFloats required
The values of this particular measure, corresponding to the index defined in ion type
Source
<xsd:complexType name="FragmentArrayType">
  <xsd:annotation>
    <xsd:documentation>An array of values for a given type of measure and for a particular ion type, in parallel to the index of ions identified.</xsd:documentation>
  </xsd:annotation>
  <xsd:attribute name="values" type="listOfFloats" use="required">
    <xsd:annotation>
      <xsd:documentation>The values of this particular measure, corresponding to the index defined in ion type</xsd:documentation>
    </xsd:annotation>
  </xsd:attribute>
  <xsd:attribute name="measure_ref" type="xsd:string" use="required">
    <xsd:annotation>
      <xsd:documentation>A reference to the Measure defined in the FragmentationTable</xsd:documentation>
    </xsd:annotation>
  </xsd:attribute>
</xsd:complexType>
Schema location file:/home/colin/work/xi-mzidentml-converter/schema/mzIdentML1.3.0.xsd
Simple Type listOfFloats
Namespace http://psidev.info/psi/pi/mzIdentML/1.3
Diagram
Diagram
Type list of xsd:float
Used by
Source
<xsd:simpleType name="listOfFloats">
  <xsd:list itemType="xsd:float"/>
</xsd:simpleType>
Schema location file:/home/colin/work/xi-mzidentml-converter/schema/mzIdentML1.3.0.xsd
Complex Type ProteinDetectionListType
Namespace http://psidev.info/psi/pi/mzIdentML/1.3
Annotations
The protein list resulting from a protein detection process.
Diagram
DiagrammzIdentML1_3_0_xsd.tmp#IdentifiableType_idmzIdentML1_3_0_xsd.tmp#IdentifiableType_namemzIdentML1_3_0_xsd.tmp#IdentifiableTypemzIdentML1_3_0_xsd.tmp#ProteinDetectionListType_ProteinAmbiguityGroupmzIdentML1_3_0_xsd.tmp#ParamGroup_cvParammzIdentML1_3_0_xsd.tmp#ParamGroup_userParammzIdentML1_3_0_xsd.tmp#ParamGroup
Type extension of IdentifiableType
Type hierarchy
Used by
Model
Children ProteinAmbiguityGroup, cvParam, userParam
Attributes
QName Type Use Annotation
id xsd:string required
An identifier is an unambiguous string that is unique within the scope (i.e. a document, a set of related documents, or a repository) of its use.
name xsd:string optional
The potentially ambiguous common identifier, such as a human-readable name for the instance.
Source
<xsd:complexType name="ProteinDetectionListType">
  <xsd:annotation>
    <xsd:documentation>The protein list resulting from a protein detection process.</xsd:documentation>
  </xsd:annotation>
  <xsd:complexContent>
    <xsd:extension base="IdentifiableType">
      <xsd:sequence>
        <xsd:element name="ProteinAmbiguityGroup" type="ProteinAmbiguityGroupType" minOccurs="0" maxOccurs="unbounded"/>
        <xsd:group ref="ParamGroup" minOccurs="0" maxOccurs="unbounded">
          <xsd:annotation>
            <xsd:documentation>Scores or output parameters associated with the whole ProteinDetectionList</xsd:documentation>
          </xsd:annotation>
        </xsd:group>
      </xsd:sequence>
    </xsd:extension>
  </xsd:complexContent>
</xsd:complexType>
Schema location file:/home/colin/work/xi-mzidentml-converter/schema/mzIdentML1.3.0.xsd
Complex Type ProteinAmbiguityGroupType
Namespace http://psidev.info/psi/pi/mzIdentML/1.3
Annotations
A set of logically related results from a protein detection, for example to represent conflicting assignments of peptides to proteins.
Diagram
DiagrammzIdentML1_3_0_xsd.tmp#IdentifiableType_idmzIdentML1_3_0_xsd.tmp#IdentifiableType_namemzIdentML1_3_0_xsd.tmp#IdentifiableTypemzIdentML1_3_0_xsd.tmp#ProteinAmbiguityGroupType_ProteinDetectionHypothesismzIdentML1_3_0_xsd.tmp#ParamGroup_cvParammzIdentML1_3_0_xsd.tmp#ParamGroup_userParammzIdentML1_3_0_xsd.tmp#ParamGroup
Type extension of IdentifiableType
Type hierarchy
Used by
Model
Children ProteinDetectionHypothesis, cvParam, userParam
Attributes
QName Type Use Annotation
id xsd:string required
An identifier is an unambiguous string that is unique within the scope (i.e. a document, a set of related documents, or a repository) of its use.
name xsd:string optional
The potentially ambiguous common identifier, such as a human-readable name for the instance.
Source
<xsd:complexType name="ProteinAmbiguityGroupType">
  <xsd:annotation>
    <xsd:documentation>A set of logically related results from a protein detection, for example to represent conflicting assignments of peptides to proteins.</xsd:documentation>
  </xsd:annotation>
  <xsd:complexContent>
    <xsd:extension base="IdentifiableType">
      <xsd:sequence>
        <xsd:element name="ProteinDetectionHypothesis" type="ProteinDetectionHypothesisType" maxOccurs="unbounded"/>
        <xsd:group ref="ParamGroup" minOccurs="0" maxOccurs="unbounded">
          <xsd:annotation>
            <xsd:documentation>Scores or parameters associated with the ProteinAmbiguityGroup.</xsd:documentation>
          </xsd:annotation>
        </xsd:group>
      </xsd:sequence>
    </xsd:extension>
  </xsd:complexContent>
</xsd:complexType>
Schema location file:/home/colin/work/xi-mzidentml-converter/schema/mzIdentML1.3.0.xsd
Complex Type ProteinDetectionHypothesisType
Namespace http://psidev.info/psi/pi/mzIdentML/1.3
Annotations
A single result of the ProteinDetection analysis (i.e. a protein).
Diagram
DiagrammzIdentML1_3_0_xsd.tmp#IdentifiableType_idmzIdentML1_3_0_xsd.tmp#IdentifiableType_namemzIdentML1_3_0_xsd.tmp#IdentifiableTypemzIdentML1_3_0_xsd.tmp#ProteinDetectionHypothesisType_dBSequence_refmzIdentML1_3_0_xsd.tmp#ProteinDetectionHypothesisType_passThresholdmzIdentML1_3_0_xsd.tmp#ProteinDetectionHypothesisType_PeptideHypothesismzIdentML1_3_0_xsd.tmp#ParamGroup_cvParammzIdentML1_3_0_xsd.tmp#ParamGroup_userParammzIdentML1_3_0_xsd.tmp#ParamGroup
Type extension of IdentifiableType
Type hierarchy
Used by
Model
Children PeptideHypothesis, cvParam, userParam
Attributes
QName Type Use Annotation
dBSequence_ref xsd:string required
A reference to the corresponding DBSequence entry. Note - this attribute was optional in mzIdentML 1.1 but is now mandatory in mzIdentML 1.2. Consuming software should assume that the DBSequence entry referenced here is the definitive identifier for the protein.
id xsd:string required
An identifier is an unambiguous string that is unique within the scope (i.e. a document, a set of related documents, or a repository) of its use.
name xsd:string optional
The potentially ambiguous common identifier, such as a human-readable name for the instance.
passThreshold xsd:boolean required
Set to true if the producers of the file has deemed that the ProteinDetectionHypothesis has passed a given threshold or been validated as correct. If no such threshold has been set, value of true should be given for all results.
Source
<xsd:complexType name="ProteinDetectionHypothesisType">
  <xsd:annotation>
    <xsd:documentation>A single result of the ProteinDetection analysis (i.e. a protein).</xsd:documentation>
  </xsd:annotation>
  <xsd:complexContent>
    <xsd:extension base="IdentifiableType">
      <xsd:sequence>
        <xsd:element name="PeptideHypothesis" type="PeptideHypothesisType" maxOccurs="unbounded"/>
        <xsd:group ref="ParamGroup" minOccurs="0" maxOccurs="unbounded">
          <xsd:annotation>
            <xsd:documentation>Scores or parameters associated with this ProteinDetectionHypothesis e.g. p-value</xsd:documentation>
          </xsd:annotation>
        </xsd:group>
      </xsd:sequence>
      <xsd:attribute name="dBSequence_ref" type="xsd:string" use="required">
        <xsd:annotation>
          <xsd:documentation>A reference to the corresponding DBSequence entry. Note - this attribute was optional in mzIdentML 1.1 but is now mandatory in mzIdentML 1.2. Consuming software should assume that the DBSequence entry referenced here is the definitive identifier for the protein.</xsd:documentation>
        </xsd:annotation>
      </xsd:attribute>
      <xsd:attribute name="passThreshold" type="xsd:boolean" use="required">
        <xsd:annotation>
          <xsd:documentation>Set to true if the producers of the file has deemed that the ProteinDetectionHypothesis has passed a given threshold or been validated as correct. If no such threshold has been set, value of true should be given for all results.</xsd:documentation>
        </xsd:annotation>
      </xsd:attribute>
    </xsd:extension>
  </xsd:complexContent>
</xsd:complexType>
Schema location file:/home/colin/work/xi-mzidentml-converter/schema/mzIdentML1.3.0.xsd
Complex Type PeptideHypothesisType
Namespace http://psidev.info/psi/pi/mzIdentML/1.3
Annotations
Peptide evidence on which this ProteinHypothesis is based by reference to a PeptideEvidence element.
Diagram
DiagrammzIdentML1_3_0_xsd.tmp#PeptideHypothesisType_peptideEvidence_refmzIdentML1_3_0_xsd.tmp#PeptideHypothesisType_SpectrumIdentificationItemRef
Used by
Model
Children SpectrumIdentificationItemRef
Attributes
QName Type Use Annotation
peptideEvidence_ref xsd:string required
A reference to the PeptideEvidence element on which this hypothesis is based.
Source
<xsd:complexType name="PeptideHypothesisType">
  <xsd:annotation>
    <xsd:documentation>Peptide evidence on which this ProteinHypothesis is based by reference to a PeptideEvidence element.</xsd:documentation>
  </xsd:annotation>
  <xsd:sequence>
    <xsd:element name="SpectrumIdentificationItemRef" type="SpectrumIdentificationItemRefType" minOccurs="1" maxOccurs="unbounded"/>
  </xsd:sequence>
  <xsd:attribute name="peptideEvidence_ref" type="xsd:string" use="required">
    <xsd:annotation>
      <xsd:documentation>A reference to the PeptideEvidence element on which this hypothesis is based.</xsd:documentation>
    </xsd:annotation>
  </xsd:attribute>
</xsd:complexType>
Schema location file:/home/colin/work/xi-mzidentml-converter/schema/mzIdentML1.3.0.xsd
Complex Type SpectrumIdentificationItemRefType
Namespace http://psidev.info/psi/pi/mzIdentML/1.3
Annotations
Reference(s) to the SpectrumIdentificationItem element(s) that support the given PeptideEvidence element. Using these references it is possible to indicate which spectra were actually accepted as evidence for this peptide identification in the given protein.
Diagram
DiagrammzIdentML1_3_0_xsd.tmp#SpectrumIdentificationItemRefType_spectrumIdentificationItem_ref
Used by
Attributes
QName Type Use Annotation
spectrumIdentificationItem_ref xsd:string required
A reference to the SpectrumIdentificationItem element(s).
Source
<xsd:complexType name="SpectrumIdentificationItemRefType">
  <xsd:annotation>
    <xsd:documentation>Reference(s) to the SpectrumIdentificationItem element(s) that support the given PeptideEvidence element. Using these references it is possible to indicate which spectra were actually accepted as evidence for this peptide identification in the given protein.</xsd:documentation>
  </xsd:annotation>
  <xsd:attribute name="spectrumIdentificationItem_ref" type="xsd:string" use="required">
    <xsd:annotation>
      <xsd:documentation>A reference to the SpectrumIdentificationItem element(s).</xsd:documentation>
    </xsd:annotation>
  </xsd:attribute>
</xsd:complexType>
Schema location file:/home/colin/work/xi-mzidentml-converter/schema/mzIdentML1.3.0.xsd
Complex Type BibliographicReferenceType
Namespace http://psidev.info/psi/pi/mzIdentML/1.3
Annotations
Represents bibliographic references.
Diagram
DiagrammzIdentML1_3_0_xsd.tmp#IdentifiableType_idmzIdentML1_3_0_xsd.tmp#IdentifiableType_namemzIdentML1_3_0_xsd.tmp#IdentifiableTypemzIdentML1_3_0_xsd.tmp#BibliographicReferenceType_authorsmzIdentML1_3_0_xsd.tmp#BibliographicReferenceType_publicationmzIdentML1_3_0_xsd.tmp#BibliographicReferenceType_publishermzIdentML1_3_0_xsd.tmp#BibliographicReferenceType_editormzIdentML1_3_0_xsd.tmp#BibliographicReferenceType_yearmzIdentML1_3_0_xsd.tmp#BibliographicReferenceType_volumemzIdentML1_3_0_xsd.tmp#BibliographicReferenceType_issuemzIdentML1_3_0_xsd.tmp#BibliographicReferenceType_pagesmzIdentML1_3_0_xsd.tmp#BibliographicReferenceType_titlemzIdentML1_3_0_xsd.tmp#BibliographicReferenceType_doi
Type extension of IdentifiableType
Type hierarchy
Used by
Attributes
QName Type Use Annotation
authors xsd:string optional
The names of the authors of the reference.
doi xsd:string optional
The DOI of the referenced publication.
editor xsd:string optional
The editor(s) of the reference.
id xsd:string required
An identifier is an unambiguous string that is unique within the scope (i.e. a document, a set of related documents, or a repository) of its use.
issue xsd:string optional
The issue name or number.
name xsd:string optional
The potentially ambiguous common identifier, such as a human-readable name for the instance.
pages xsd:string optional
The page numbers.
publication xsd:string optional
The name of the journal, book etc.
publisher xsd:string optional
The publisher of the publication.
title xsd:string optional
The title of the BibliographicReference.
volume xsd:string optional
The volume name or number.
year xsd:int optional
The year of publication.
Source
<xsd:complexType name="BibliographicReferenceType">
  <xsd:annotation>
    <xsd:documentation>Represents bibliographic references.</xsd:documentation>
  </xsd:annotation>
  <xsd:complexContent>
    <xsd:extension base="IdentifiableType">
      <xsd:attribute name="authors" type="xsd:string">
        <xsd:annotation>
          <xsd:documentation>The names of the authors of the reference.</xsd:documentation>
        </xsd:annotation>
      </xsd:attribute>
      <xsd:attribute name="publication" type="xsd:string">
        <xsd:annotation>
          <xsd:documentation>The name of the journal, book etc.</xsd:documentation>
        </xsd:annotation>
      </xsd:attribute>
      <xsd:attribute name="publisher" type="xsd:string">
        <xsd:annotation>
          <xsd:documentation>The publisher of the publication.</xsd:documentation>
        </xsd:annotation>
      </xsd:attribute>
      <xsd:attribute name="editor" type="xsd:string">
        <xsd:annotation>
          <xsd:documentation>The editor(s) of the reference.</xsd:documentation>
        </xsd:annotation>
      </xsd:attribute>
      <xsd:attribute name="year" type="xsd:int">
        <xsd:annotation>
          <xsd:documentation>The year of publication.</xsd:documentation>
        </xsd:annotation>
      </xsd:attribute>
      <xsd:attribute name="volume" type="xsd:string">
        <xsd:annotation>
          <xsd:documentation>The volume name or number.</xsd:documentation>
        </xsd:annotation>
      </xsd:attribute>
      <xsd:attribute name="issue" type="xsd:string">
        <xsd:annotation>
          <xsd:documentation>The issue name or number.</xsd:documentation>
        </xsd:annotation>
      </xsd:attribute>
      <xsd:attribute name="pages" type="xsd:string">
        <xsd:annotation>
          <xsd:documentation>The page numbers.</xsd:documentation>
        </xsd:annotation>
      </xsd:attribute>
      <xsd:attribute name="title" type="xsd:string">
        <xsd:annotation>
          <xsd:documentation>The title of the BibliographicReference.</xsd:documentation>
        </xsd:annotation>
      </xsd:attribute>
      <xsd:attribute name="doi" type="xsd:string">
        <xsd:annotation>
          <xsd:documentation>The DOI of the referenced publication.</xsd:documentation>
        </xsd:annotation>
      </xsd:attribute>
    </xsd:extension>
  </xsd:complexContent>
</xsd:complexType>
Schema location file:/home/colin/work/xi-mzidentml-converter/schema/mzIdentML1.3.0.xsd
Simple Type versionRegex
Namespace http://psidev.info/psi/pi/mzIdentML/1.3
Diagram
Diagram
Type restriction of xsd:string
Facets
pattern (1\.3\.\d+)
Used by
Source
<xsd:simpleType name="versionRegex">
  <xsd:restriction base="xsd:string">
    <xsd:pattern value="(1\.3\.\d+)"/>
  </xsd:restriction>
</xsd:simpleType>
Schema location file:/home/colin/work/xi-mzidentml-converter/schema/mzIdentML1.3.0.xsd
Attribute IdentifiableType / @id
Namespace No namespace
Annotations
An identifier is an unambiguous string that is unique within the scope (i.e. a document, a set of related documents, or a repository) of its use.
Type xsd:string
Properties
use required
Used by
Complex Type IdentifiableType
Source
<xsd:attribute name="id" type="xsd:string" use="required">
  <xsd:annotation>
    <xsd:documentation>An identifier is an unambiguous string that is unique within the scope (i.e. a document, a set of related documents, or a repository) of its use.</xsd:documentation>
  </xsd:annotation>
</xsd:attribute>
Schema location file:/home/colin/work/xi-mzidentml-converter/schema/mzIdentML1.3.0.xsd
Attribute IdentifiableType / @name
Namespace No namespace
Annotations
The potentially ambiguous common identifier, such as a human-readable name for the instance.
Type xsd:string
Properties
content simple
Used by
Complex Type IdentifiableType
Source
<xsd:attribute name="name" type="xsd:string">
  <xsd:annotation>
    <xsd:documentation>The potentially ambiguous common identifier, such as a human-readable name for the instance.</xsd:documentation>
  </xsd:annotation>
</xsd:attribute>
Schema location file:/home/colin/work/xi-mzidentml-converter/schema/mzIdentML1.3.0.xsd
Attribute cvType / @fullName
Namespace No namespace
Annotations
The full name of the CV.
Type xsd:string
Properties
use required
Used by
Complex Type cvType
Source
<xsd:attribute name="fullName" type="xsd:string" use="required">
  <xsd:annotation>
    <xsd:documentation>The full name of the CV.</xsd:documentation>
  </xsd:annotation>
</xsd:attribute>
Schema location file:/home/colin/work/xi-mzidentml-converter/schema/mzIdentML1.3.0.xsd
Attribute cvType / @version
Namespace No namespace
Annotations
The version of the CV.
Type xsd:string
Properties
content simple
Used by
Complex Type cvType
Source
<xsd:attribute name="version" type="xsd:string">
  <xsd:annotation>
    <xsd:documentation>The version of the CV.</xsd:documentation>
  </xsd:annotation>
</xsd:attribute>
Schema location file:/home/colin/work/xi-mzidentml-converter/schema/mzIdentML1.3.0.xsd
Attribute cvType / @uri
Namespace No namespace
Annotations
The URI of the source CV.
Type xsd:anyURI
Properties
use required
Used by
Complex Type cvType
Source
<xsd:attribute name="uri" type="xsd:anyURI" use="required">
  <xsd:annotation>
    <xsd:documentation>The URI of the source CV.</xsd:documentation>
  </xsd:annotation>
</xsd:attribute>
Schema location file:/home/colin/work/xi-mzidentml-converter/schema/mzIdentML1.3.0.xsd
Attribute cvType / @id
Namespace No namespace
Annotations
The unique identifier of this cv within the document to be referenced by cvParam elements.
Type xsd:string
Properties
use required
Used by
Complex Type cvType
Source
<xsd:attribute name="id" type="xsd:string" use="required">
  <xsd:annotation>
    <xsd:documentation>The unique identifier of this cv within the document to be referenced by cvParam elements.</xsd:documentation>
  </xsd:annotation>
</xsd:attribute>
Schema location file:/home/colin/work/xi-mzidentml-converter/schema/mzIdentML1.3.0.xsd
Attribute AbstractParamType / @name
Namespace No namespace
Annotations
The name of the parameter.
Type xsd:string
Properties
use required
Used by
Complex Type AbstractParamType
Source
<xsd:attribute name="name" type="xsd:string" use="required">
  <xsd:annotation>
    <xsd:documentation>The name of the parameter.</xsd:documentation>
  </xsd:annotation>
</xsd:attribute>
Schema location file:/home/colin/work/xi-mzidentml-converter/schema/mzIdentML1.3.0.xsd
Attribute AbstractParamType / @value
Namespace No namespace
Annotations
The user-entered value of the parameter.
Type xsd:string
Properties
content simple
Used by
Complex Type AbstractParamType
Source
<xsd:attribute name="value" type="xsd:string">
  <xsd:annotation>
    <xsd:documentation>The user-entered value of the parameter.</xsd:documentation>
  </xsd:annotation>
</xsd:attribute>
Schema location file:/home/colin/work/xi-mzidentml-converter/schema/mzIdentML1.3.0.xsd
Attribute AbstractParamType / @unitAccession
Namespace No namespace
Annotations
An accession number identifying the unit within the OBO foundry Unit CV.
Type xsd:string
Properties
content simple
Used by
Complex Type AbstractParamType
Source
<xsd:attribute name="unitAccession" type="xsd:string">
  <xsd:annotation>
    <xsd:documentation>An accession number identifying the unit within the OBO foundry Unit CV.</xsd:documentation>
  </xsd:annotation>
</xsd:attribute>
Schema location file:/home/colin/work/xi-mzidentml-converter/schema/mzIdentML1.3.0.xsd
Attribute AbstractParamType / @unitName
Namespace No namespace
Annotations
The name of the unit.
Type xsd:string
Properties
content simple
Used by
Complex Type AbstractParamType
Source
<xsd:attribute name="unitName" type="xsd:string">
  <xsd:annotation>
    <xsd:documentation>The name of the unit.</xsd:documentation>
  </xsd:annotation>
</xsd:attribute>
Schema location file:/home/colin/work/xi-mzidentml-converter/schema/mzIdentML1.3.0.xsd
Attribute AbstractParamType / @unitCvRef
Namespace No namespace
Annotations
If a unit term is referenced, this attribute must refer to the CV 'id' attribute defined in the cvList in this file.
Type xsd:string
Properties
content simple
Used by
Complex Type AbstractParamType
Source
<xsd:attribute name="unitCvRef" type="xsd:string">
  <xsd:annotation>
    <xsd:documentation>If a unit term is referenced, this attribute must refer to the CV 'id' attribute defined in the cvList in this file.</xsd:documentation>
  </xsd:annotation>
</xsd:attribute>
Schema location file:/home/colin/work/xi-mzidentml-converter/schema/mzIdentML1.3.0.xsd
Attribute CVParamType / @cvRef
Namespace No namespace
Annotations
A reference to the cv element from which this term originates.
Type xsd:string
Properties
use required
Used by
Complex Type CVParamType
Source
<xsd:attribute name="cvRef" type="xsd:string" use="required">
  <xsd:annotation>
    <xsd:documentation>A reference to the cv element from which this term originates.</xsd:documentation>
  </xsd:annotation>
</xsd:attribute>
Schema location file:/home/colin/work/xi-mzidentml-converter/schema/mzIdentML1.3.0.xsd
Attribute CVParamType / @accession
Namespace No namespace
Annotations
The accession or ID number of this CV term in the source CV.
Type xsd:string
Properties
use required
Used by
Complex Type CVParamType
Source
<xsd:attribute name="accession" type="xsd:string" use="required">
  <xsd:annotation>
    <xsd:documentation>The accession or ID number of this CV term in the source CV.</xsd:documentation>
  </xsd:annotation>
</xsd:attribute>
Schema location file:/home/colin/work/xi-mzidentml-converter/schema/mzIdentML1.3.0.xsd
Attribute ContactRoleType / @contact_ref
Namespace No namespace
Annotations
When a ContactRole is used, it specifies which Contact the role is associated with.
Type xsd:string
Properties
use required
Used by
Complex Type ContactRoleType
Source
<xsd:attribute name="contact_ref" type="xsd:string" use="required">
  <xsd:annotation>
    <xsd:documentation>When a ContactRole is used, it specifies which Contact the role is associated with.</xsd:documentation>
  </xsd:annotation>
</xsd:attribute>
Schema location file:/home/colin/work/xi-mzidentml-converter/schema/mzIdentML1.3.0.xsd
Attribute UserParamType / @type
Namespace No namespace
Annotations
The datatype of the parameter, where appropriate (e.g.: xsd:float).
Type xsd:string
Properties
use optional
Used by
Complex Type UserParamType
Source
<xsd:attribute name="type" type="xsd:string" use="optional">
  <xsd:annotation>
    <xsd:documentation>The datatype of the parameter, where appropriate (e.g.: xsd:float).</xsd:documentation>
  </xsd:annotation>
</xsd:attribute>
Schema location file:/home/colin/work/xi-mzidentml-converter/schema/mzIdentML1.3.0.xsd
Attribute AnalysisSoftwareType / @version
Namespace No namespace
Annotations
The version of Software used.
Type xsd:string
Properties
content simple
Used by
Complex Type AnalysisSoftwareType
Source
<xsd:attribute name="version" type="xsd:string">
  <xsd:annotation>
    <xsd:documentation>The version of Software used.</xsd:documentation>
  </xsd:annotation>
</xsd:attribute>
Schema location file:/home/colin/work/xi-mzidentml-converter/schema/mzIdentML1.3.0.xsd
Attribute AnalysisSoftwareType / @uri
Namespace No namespace
Annotations
URI of the analysis software e.g. manufacturer's website
Type xsd:anyURI
Properties
content simple
Used by
Complex Type AnalysisSoftwareType
Source
<xsd:attribute name="uri" type="xsd:anyURI">
  <xsd:annotation>
    <xsd:documentation>URI of the analysis software e.g. manufacturer's website</xsd:documentation>
  </xsd:annotation>
</xsd:attribute>
Schema location file:/home/colin/work/xi-mzidentml-converter/schema/mzIdentML1.3.0.xsd
Attribute ProviderType / @analysisSoftware_ref
Namespace No namespace
Annotations
The Software that produced the document instance.
Type xsd:string
Properties
content simple
Used by
Complex Type ProviderType
Source
<xsd:attribute name="analysisSoftware_ref" type="xsd:string">
  <xsd:annotation>
    <xsd:documentation>The Software that produced the document instance.</xsd:documentation>
  </xsd:annotation>
</xsd:attribute>
Schema location file:/home/colin/work/xi-mzidentml-converter/schema/mzIdentML1.3.0.xsd
Attribute AffiliationType / @organization_ref
Namespace No namespace
Annotations
A reference to the organization this contact belongs to.
Type xsd:string
Properties
use required
Used by
Complex Type AffiliationType
Source
<xsd:attribute name="organization_ref" type="xsd:string" use="required">
  <xsd:annotation>
    <xsd:documentation>A reference to the organization this contact belongs to.</xsd:documentation>
  </xsd:annotation>
</xsd:attribute>
Schema location file:/home/colin/work/xi-mzidentml-converter/schema/mzIdentML1.3.0.xsd
Attribute PersonType / @lastName
Namespace No namespace
Annotations
The Person's last/family name.
Type xsd:string
Properties
content simple
Used by
Complex Type PersonType
Source
<xsd:attribute name="lastName" type="xsd:string">
  <xsd:annotation>
    <xsd:documentation>The Person's last/family name.</xsd:documentation>
  </xsd:annotation>
</xsd:attribute>
Schema location file:/home/colin/work/xi-mzidentml-converter/schema/mzIdentML1.3.0.xsd
Attribute PersonType / @firstName
Namespace No namespace
Annotations
The Person's first name.
Type xsd:string
Properties
content simple
Used by
Complex Type PersonType
Source
<xsd:attribute name="firstName" type="xsd:string">
  <xsd:annotation>
    <xsd:documentation>The Person's first name.</xsd:documentation>
  </xsd:annotation>
</xsd:attribute>
Schema location file:/home/colin/work/xi-mzidentml-converter/schema/mzIdentML1.3.0.xsd
Attribute PersonType / @midInitials
Namespace No namespace
Annotations
The Person's middle initial.
Type xsd:string
Properties
content simple
Used by
Complex Type PersonType
Source
<xsd:attribute name="midInitials" type="xsd:string">
  <xsd:annotation>
    <xsd:documentation>The Person's middle initial.</xsd:documentation>
  </xsd:annotation>
</xsd:attribute>
Schema location file:/home/colin/work/xi-mzidentml-converter/schema/mzIdentML1.3.0.xsd
Attribute ParentOrganizationType / @organization_ref
Namespace No namespace
Annotations
A reference to the organization this contact belongs to.
Type xsd:string
Properties
use required
Used by
Complex Type ParentOrganizationType
Source
<xsd:attribute name="organization_ref" type="xsd:string" use="required">
  <xsd:annotation>
    <xsd:documentation>A reference to the organization this contact belongs to.</xsd:documentation>
  </xsd:annotation>
</xsd:attribute>
Schema location file:/home/colin/work/xi-mzidentml-converter/schema/mzIdentML1.3.0.xsd
Attribute SubSampleType / @sample_ref
Namespace No namespace
Annotations
A reference to the child sample.
Type xsd:string
Properties
use required
Used by
Complex Type SubSampleType
Source
<xsd:attribute name="sample_ref" type="xsd:string" use="required">
  <xsd:annotation>
    <xsd:documentation>A reference to the child sample.</xsd:documentation>
  </xsd:annotation>
</xsd:attribute>
Schema location file:/home/colin/work/xi-mzidentml-converter/schema/mzIdentML1.3.0.xsd
Attribute DBSequenceType / @length
Namespace No namespace
Annotations
The length of the sequence as a number of bases or residues.
Type xsd:int
Properties
content simple
Used by
Complex Type DBSequenceType
Source
<xsd:attribute name="length" type="xsd:int">
  <xsd:annotation>
    <xsd:documentation>The length of the sequence as a number of bases or residues.</xsd:documentation>
  </xsd:annotation>
</xsd:attribute>
Schema location file:/home/colin/work/xi-mzidentml-converter/schema/mzIdentML1.3.0.xsd
Attribute DBSequenceType / @searchDatabase_ref
Namespace No namespace
Annotations
The source database of this sequence.
Type xsd:string
Properties
use required
Used by
Complex Type DBSequenceType
Source
<xsd:attribute name="searchDatabase_ref" type="xsd:string" use="required">
  <xsd:annotation>
    <xsd:documentation>The source database of this sequence.</xsd:documentation>
  </xsd:annotation>
</xsd:attribute>
Schema location file:/home/colin/work/xi-mzidentml-converter/schema/mzIdentML1.3.0.xsd
Attribute DBSequenceType / @accession
Namespace No namespace
Annotations
The unique accession of this sequence.
Type xsd:string
Properties
use required
Used by
Complex Type DBSequenceType
Source
<xsd:attribute name="accession" type="xsd:string" use="required">
  <xsd:annotation>
    <xsd:documentation>The unique accession of this sequence.</xsd:documentation>
  </xsd:annotation>
</xsd:attribute>
Schema location file:/home/colin/work/xi-mzidentml-converter/schema/mzIdentML1.3.0.xsd
Attribute ModificationType / @location
Namespace No namespace
Annotations
Location of the modification within the peptide - position in peptide sequence, counted from the N-terminus residue, starting at position 1. Specific modifications to the N-terminus should be given the location 0. Modification to the C-terminus should be given as peptide length + 1. If the modification location is unknown e.g. for PMF data, this attribute should be omitted.
Type xsd:int
Properties
content simple
Used by
Complex Type ModificationType
Source
<xsd:attribute name="location" type="xsd:int">
  <xsd:annotation>
    <xsd:documentation>Location of the modification within the peptide - position in peptide sequence, counted from the N-terminus residue, starting at position 1. Specific modifications to the N-terminus should be given the location 0. Modification to the C-terminus should be given as peptide length + 1. If the modification location is unknown e.g. for PMF data, this attribute should be omitted.</xsd:documentation>
  </xsd:annotation>
</xsd:attribute>
Schema location file:/home/colin/work/xi-mzidentml-converter/schema/mzIdentML1.3.0.xsd
Attribute ModificationType / @residues
Namespace No namespace
Annotations
Specification of the residue (amino acid) on which the modification occurs. If multiple values are given, it is assumed that the exact residue modified is unknown i.e. the modification is to ONE of the residues listed. Multiple residues would usually only be specified for PMF data.
Type listOfChars
Properties
content simple
Used by
Complex Type ModificationType
Source
<xsd:attribute name="residues" type="listOfChars">
  <xsd:annotation>
    <xsd:documentation>Specification of the residue (amino acid) on which the modification occurs. If multiple values are given, it is assumed that the exact residue modified is unknown i.e. the modification is to ONE of the residues listed. Multiple residues would usually only be specified for PMF data.</xsd:documentation>
  </xsd:annotation>
</xsd:attribute>
Schema location file:/home/colin/work/xi-mzidentml-converter/schema/mzIdentML1.3.0.xsd
Attribute ModificationType / @avgMassDelta
Namespace No namespace
Annotations
Atomic mass delta considering the natural distribution of isotopes in Daltons.
Type xsd:double
Properties
content simple
Used by
Complex Type ModificationType
Source
<xsd:attribute name="avgMassDelta" type="xsd:double">
  <xsd:annotation>
    <xsd:documentation>Atomic mass delta considering the natural distribution of isotopes in Daltons.</xsd:documentation>
  </xsd:annotation>
</xsd:attribute>
Schema location file:/home/colin/work/xi-mzidentml-converter/schema/mzIdentML1.3.0.xsd
Attribute ModificationType / @monoisotopicMassDelta
Namespace No namespace
Annotations
Atomic mass delta when assuming only the most common isotope of elements in Daltons.
Type xsd:double
Properties
content simple
Used by
Complex Type ModificationType
Source
<xsd:attribute name="monoisotopicMassDelta" type="xsd:double">
  <xsd:annotation>
    <xsd:documentation>Atomic mass delta when assuming only the most common isotope of elements in Daltons.</xsd:documentation>
  </xsd:annotation>
</xsd:attribute>
Schema location file:/home/colin/work/xi-mzidentml-converter/schema/mzIdentML1.3.0.xsd
Attribute SubstitutionModificationType / @originalResidue
Namespace No namespace
Annotations
The original residue before replacement.
Type restriction of xsd:string
Properties
use required
Facets
pattern [ABCDEFGHIJKLMNOPQRSTUVWXYZ?\-]{1}
Used by
Source
<xsd:attribute name="originalResidue" use="required">
  <xsd:annotation>
    <xsd:documentation>The original residue before replacement.</xsd:documentation>
  </xsd:annotation>
  <xsd:simpleType>
    <xsd:restriction base="xsd:string">
      <xsd:pattern value="[ABCDEFGHIJKLMNOPQRSTUVWXYZ?\-]{1}"/>
    </xsd:restriction>
  </xsd:simpleType>
</xsd:attribute>
Schema location file:/home/colin/work/xi-mzidentml-converter/schema/mzIdentML1.3.0.xsd
Attribute SubstitutionModificationType / @replacementResidue
Namespace No namespace
Annotations
The residue that replaced the originalResidue.
Type restriction of xsd:string
Properties
use required
Facets
pattern [ABCDEFGHIJKLMNOPQRSTUVWXYZ?\-]{1}
Used by
Source
<xsd:attribute name="replacementResidue" use="required">
  <xsd:annotation>
    <xsd:documentation>The residue that replaced the originalResidue.</xsd:documentation>
  </xsd:annotation>
  <xsd:simpleType>
    <xsd:restriction base="xsd:string">
      <xsd:pattern value="[ABCDEFGHIJKLMNOPQRSTUVWXYZ?\-]{1}"/>
    </xsd:restriction>
  </xsd:simpleType>
</xsd:attribute>
Schema location file:/home/colin/work/xi-mzidentml-converter/schema/mzIdentML1.3.0.xsd
Attribute SubstitutionModificationType / @location
Namespace No namespace
Annotations
Location of the modification within the peptide - position in peptide sequence, counted from the N-terminus residue, starting at position 1.
Specific modifications to the N-terminus should be given the location 0.
Modification to the C-terminus should be given as peptide length + 1.
Type xsd:int
Properties
content simple
Used by
Source
<xsd:attribute name="location" type="xsd:int">
  <xsd:annotation>
    <xsd:documentation>Location of the modification within the peptide - position in peptide sequence, counted from the N-terminus residue, starting at position 1. Specific modifications to the N-terminus should be given the location 0. Modification to the C-terminus should be given as peptide length + 1.</xsd:documentation>
  </xsd:annotation>
</xsd:attribute>
Schema location file:/home/colin/work/xi-mzidentml-converter/schema/mzIdentML1.3.0.xsd
Attribute SubstitutionModificationType / @avgMassDelta
Namespace No namespace
Annotations
Atomic mass delta considering the natural distribution of isotopes in Daltons. This should only be reported if the original amino acid is known i.e. it is not "X"
Type xsd:double
Properties
content simple
Used by
Source
<xsd:attribute name="avgMassDelta" type="xsd:double">
  <xsd:annotation>
    <xsd:documentation>Atomic mass delta considering the natural distribution of isotopes in Daltons. This should only be reported if the original amino acid is known i.e. it is not "X"</xsd:documentation>
  </xsd:annotation>
</xsd:attribute>
Schema location file:/home/colin/work/xi-mzidentml-converter/schema/mzIdentML1.3.0.xsd
Attribute SubstitutionModificationType / @monoisotopicMassDelta
Namespace No namespace
Annotations
Atomic mass delta when assuming only the most common isotope of elements in Daltons. This should only be reported if the original amino acid is known i.e. it is not "X"
Type xsd:double
Properties
content simple
Used by
Source
<xsd:attribute name="monoisotopicMassDelta" type="xsd:double">
  <xsd:annotation>
    <xsd:documentation>Atomic mass delta when assuming only the most common isotope of elements in Daltons. This should only be reported if the original amino acid is known i.e. it is not "X"</xsd:documentation>
  </xsd:annotation>
</xsd:attribute>
Schema location file:/home/colin/work/xi-mzidentml-converter/schema/mzIdentML1.3.0.xsd
Attribute PeptideEvidenceType / @dBSequence_ref
Namespace No namespace
Annotations
A reference to the protein sequence in which the specified peptide has been linked.
Type xsd:string
Properties
use required
Used by
Complex Type PeptideEvidenceType
Source
<xsd:attribute name="dBSequence_ref" type="xsd:string" use="required">
  <xsd:annotation>
    <xsd:documentation>A reference to the protein sequence in which the specified peptide has been linked.</xsd:documentation>
  </xsd:annotation>
</xsd:attribute>
Schema location file:/home/colin/work/xi-mzidentml-converter/schema/mzIdentML1.3.0.xsd
Attribute PeptideEvidenceType / @peptide_ref
Namespace No namespace
Annotations
A reference to the identified (poly)peptide sequence in the Peptide element.
Type xsd:string
Properties
use required
Used by
Complex Type PeptideEvidenceType
Source
<xsd:attribute name="peptide_ref" type="xsd:string" use="required">
  <xsd:annotation>
    <xsd:documentation>A reference to the identified (poly)peptide sequence in the Peptide element.</xsd:documentation>
  </xsd:annotation>
</xsd:attribute>
Schema location file:/home/colin/work/xi-mzidentml-converter/schema/mzIdentML1.3.0.xsd
Attribute PeptideEvidenceType / @start
Namespace No namespace
Annotations
Start position of the peptide inside the protein sequence, where the first amino acid of the protein sequence is position 1. Must be provided unless this is a de novo search.
Type xsd:int
Properties
content simple
Used by
Complex Type PeptideEvidenceType
Source
<xsd:attribute name="start" type="xsd:int">
  <xsd:annotation>
    <xsd:documentation>Start position of the peptide inside the protein sequence, where the first amino acid of the protein sequence is position 1. Must be provided unless this is a de novo search.</xsd:documentation>
  </xsd:annotation>
</xsd:attribute>
Schema location file:/home/colin/work/xi-mzidentml-converter/schema/mzIdentML1.3.0.xsd
Attribute PeptideEvidenceType / @end
Namespace No namespace
Annotations
The index position of the last amino acid of the peptide inside the protein sequence, where the first amino acid of the protein sequence is position 1. Must be provided unless this is a de novo search.
Type xsd:int
Properties
content simple
Used by
Complex Type PeptideEvidenceType
Source
<xsd:attribute name="end" type="xsd:int">
  <xsd:annotation>
    <xsd:documentation>The index position of the last amino acid of the peptide inside the protein sequence, where the first amino acid of the protein sequence is position 1. Must be provided unless this is a de novo search.</xsd:documentation>
  </xsd:annotation>
</xsd:attribute>
Schema location file:/home/colin/work/xi-mzidentml-converter/schema/mzIdentML1.3.0.xsd
Attribute PeptideEvidenceType / @pre
Namespace No namespace
Annotations
Previous flanking residue. If the peptide is N-terminal, pre="-" and not pre="". If for any reason it is unknown (e.g. denovo), pre="?" should be used.
Type restriction of xsd:string
Properties
content simple
Facets
pattern [ABCDEFGHIJKLMNOPQRSTUVWXYZ?\-]{1}
Used by
Complex Type PeptideEvidenceType
Source
<xsd:attribute name="pre">
  <xsd:annotation>
    <xsd:documentation>Previous flanking residue. If the peptide is N-terminal, pre="-" and not pre="". If for any reason it is unknown (e.g. denovo), pre="?" should be used.</xsd:documentation>
  </xsd:annotation>
  <xsd:simpleType>
    <xsd:restriction base="xsd:string">
      <xsd:pattern value="[ABCDEFGHIJKLMNOPQRSTUVWXYZ?\-]{1}"/>
    </xsd:restriction>
  </xsd:simpleType>
</xsd:attribute>
Schema location file:/home/colin/work/xi-mzidentml-converter/schema/mzIdentML1.3.0.xsd
Attribute PeptideEvidenceType / @post
Namespace No namespace
Annotations
Post flanking residue. If the peptide is C-terminal, post="-" and not post="". If for any reason it is unknown (e.g. denovo), post="?" should be used.
Type restriction of xsd:string
Properties
content simple
Facets
pattern [ABCDEFGHIJKLMNOPQRSTUVWXYZ?\-]{1}
Used by
Complex Type PeptideEvidenceType
Source
<xsd:attribute name="post">
  <xsd:annotation>
    <xsd:documentation>Post flanking residue. If the peptide is C-terminal, post="-" and not post="". If for any reason it is unknown (e.g. denovo), post="?" should be used.</xsd:documentation>
  </xsd:annotation>
  <xsd:simpleType>
    <xsd:restriction base="xsd:string">
      <xsd:pattern value="[ABCDEFGHIJKLMNOPQRSTUVWXYZ?\-]{1}"/>
    </xsd:restriction>
  </xsd:simpleType>
</xsd:attribute>
Schema location file:/home/colin/work/xi-mzidentml-converter/schema/mzIdentML1.3.0.xsd
Attribute PeptideEvidenceType / @translationTable_ref
Namespace No namespace
Annotations
A reference to the translation table used if this is PeptideEvidence derived from nucleic acid sequence
Type xsd:string
Properties
use optional
Used by
Complex Type PeptideEvidenceType
Source
<xsd:attribute name="translationTable_ref" type="xsd:string" use="optional">
  <xsd:annotation>
    <xsd:documentation>A reference to the translation table used if this is PeptideEvidence derived from nucleic acid sequence</xsd:documentation>
  </xsd:annotation>
</xsd:attribute>
Schema location file:/home/colin/work/xi-mzidentml-converter/schema/mzIdentML1.3.0.xsd
Attribute PeptideEvidenceType / @frame
Namespace No namespace
Annotations
The translation frame of this sequence if this is PeptideEvidence derived from nucleic acid sequence
Type allowed_frames
Properties
use optional
Facets
enumeration 3
enumeration 2
enumeration 1
enumeration -3
enumeration -2
enumeration -1
Used by
Complex Type PeptideEvidenceType
Source
<xsd:attribute name="frame" type="allowed_frames" use="optional">
  <xsd:annotation>
    <xsd:documentation>The translation frame of this sequence if this is PeptideEvidence derived from nucleic acid sequence</xsd:documentation>
  </xsd:annotation>
</xsd:attribute>
Schema location file:/home/colin/work/xi-mzidentml-converter/schema/mzIdentML1.3.0.xsd
Attribute PeptideEvidenceType / @isDecoy
Namespace No namespace
Annotations
Set to true if the peptide is matched to a decoy sequence.
Type xsd:boolean
Properties
default false
Used by
Complex Type PeptideEvidenceType
Source
<xsd:attribute name="isDecoy" type="xsd:boolean" default="false">
  <xsd:annotation>
    <xsd:documentation>Set to true if the peptide is matched to a decoy sequence.</xsd:documentation>
  </xsd:annotation>
</xsd:attribute>
Schema location file:/home/colin/work/xi-mzidentml-converter/schema/mzIdentML1.3.0.xsd
Attribute ProtocolApplicationType / @activityDate
Namespace No namespace
Annotations
When the protocol was applied.
Type xsd:dateTime
Properties
content simple
Used by
Source
<xsd:attribute name="activityDate" type="xsd:dateTime">
  <xsd:annotation>
    <xsd:documentation>When the protocol was applied.</xsd:documentation>
  </xsd:annotation>
</xsd:attribute>
Schema location file:/home/colin/work/xi-mzidentml-converter/schema/mzIdentML1.3.0.xsd
Attribute InputSpectraType / @spectraData_ref
Namespace No namespace
Annotations
A reference to the SpectraData element which locates the input spectra to an external file.
Type xsd:string
Properties
use required
Used by
Complex Type InputSpectraType
Source
<xsd:attribute name="spectraData_ref" type="xsd:string" use="required">
  <xsd:annotation>
    <xsd:documentation>A reference to the SpectraData element which locates the input spectra to an external file.</xsd:documentation>
  </xsd:annotation>
</xsd:attribute>
Schema location file:/home/colin/work/xi-mzidentml-converter/schema/mzIdentML1.3.0.xsd
Attribute SearchDatabaseRefType / @searchDatabase_ref
Namespace No namespace
Annotations
A reference to the database searched.
Type xsd:string
Properties
use required
Used by
Complex Type SearchDatabaseRefType
Source
<xsd:attribute name="searchDatabase_ref" type="xsd:string" use="required">
  <xsd:annotation>
    <xsd:documentation>A reference to the database searched.</xsd:documentation>
  </xsd:annotation>
</xsd:attribute>
Schema location file:/home/colin/work/xi-mzidentml-converter/schema/mzIdentML1.3.0.xsd
Attribute SpectrumIdentificationType / @spectrumIdentificationProtocol_ref
Namespace No namespace
Annotations
A reference to the search protocol used for this SpectrumIdentification.
Type xsd:string
Properties
use required
Used by
Source
<xsd:attribute name="spectrumIdentificationProtocol_ref" type="xsd:string" use="required">
  <xsd:annotation>
    <xsd:documentation>A reference to the search protocol used for this SpectrumIdentification.</xsd:documentation>
  </xsd:annotation>
</xsd:attribute>
Schema location file:/home/colin/work/xi-mzidentml-converter/schema/mzIdentML1.3.0.xsd
Attribute SpectrumIdentificationType / @spectrumIdentificationList_ref
Namespace No namespace
Annotations
A reference to the SpectrumIdentificationList produced by this analysis in the DataCollection section.
Type xsd:string
Properties
use required
Used by
Source
<xsd:attribute name="spectrumIdentificationList_ref" type="xsd:string" use="required">
  <xsd:annotation>
    <xsd:documentation>A reference to the SpectrumIdentificationList produced by this analysis in the DataCollection section.</xsd:documentation>
  </xsd:annotation>
</xsd:attribute>
Schema location file:/home/colin/work/xi-mzidentml-converter/schema/mzIdentML1.3.0.xsd
Attribute InputSpectrumIdentificationsType / @spectrumIdentificationList_ref
Namespace No namespace
Annotations
A reference to the list of spectrum identifications that were input to the process.
Type xsd:string
Properties
use required
Used by
Source
<xsd:attribute name="spectrumIdentificationList_ref" type="xsd:string" use="required">
  <xsd:annotation>
    <xsd:documentation>A reference to the list of spectrum identifications that were input to the process.</xsd:documentation>
  </xsd:annotation>
</xsd:attribute>
Schema location file:/home/colin/work/xi-mzidentml-converter/schema/mzIdentML1.3.0.xsd
Attribute ProteinDetectionType / @proteinDetectionList_ref
Namespace No namespace
Annotations
A reference to the ProteinDetectionList in the DataCollection section.
Type xsd:string
Properties
use required
Used by
Complex Type ProteinDetectionType
Source
<xsd:attribute name="proteinDetectionList_ref" type="xsd:string" use="required">
  <xsd:annotation>
    <xsd:documentation>A reference to the ProteinDetectionList in the DataCollection section.</xsd:documentation>
  </xsd:annotation>
</xsd:attribute>
Schema location file:/home/colin/work/xi-mzidentml-converter/schema/mzIdentML1.3.0.xsd
Attribute ProteinDetectionType / @proteinDetectionProtocol_ref
Namespace No namespace
Annotations
A reference to the detection protocol used for this ProteinDetection.
Type xsd:string
Properties
use required
Used by
Complex Type ProteinDetectionType
Source
<xsd:attribute name="proteinDetectionProtocol_ref" type="xsd:string" use="required">
  <xsd:annotation>
    <xsd:documentation>A reference to the detection protocol used for this ProteinDetection.</xsd:documentation>
  </xsd:annotation>
</xsd:attribute>
Schema location file:/home/colin/work/xi-mzidentml-converter/schema/mzIdentML1.3.0.xsd
Attribute SearchModificationType / @fixedMod
Namespace No namespace
Annotations
True, if the modification is static (i.e. occurs always).
Type xsd:boolean
Properties
use required
Used by
Complex Type SearchModificationType
Source
<xsd:attribute name="fixedMod" type="xsd:boolean" use="required">
  <xsd:annotation>
    <xsd:documentation>True, if the modification is static (i.e. occurs always).</xsd:documentation>
  </xsd:annotation>
</xsd:attribute>
Schema location file:/home/colin/work/xi-mzidentml-converter/schema/mzIdentML1.3.0.xsd
Attribute SearchModificationType / @massDelta
Namespace No namespace
Annotations
The mass delta of the searched modification in Daltons.
Type xsd:float
Properties
use required
Used by
Complex Type SearchModificationType
Source
<xsd:attribute name="massDelta" type="xsd:float" use="required">
  <xsd:annotation>
    <xsd:documentation>The mass delta of the searched modification in Daltons.</xsd:documentation>
  </xsd:annotation>
</xsd:attribute>
Schema location file:/home/colin/work/xi-mzidentml-converter/schema/mzIdentML1.3.0.xsd
Attribute SearchModificationType / @residues
Namespace No namespace
Annotations
The residue(s) searched with the specified modification. For N or C terminal modifications that can occur on any residue, the . character should be used to specify any, otherwise the list of amino acids should be provided.
Type listOfCharsOrAny
Properties
use required
Used by
Complex Type SearchModificationType
Source
<xsd:attribute name="residues" type="listOfCharsOrAny" use="required">
  <xsd:annotation>
    <xsd:documentation>The residue(s) searched with the specified modification. For N or C terminal modifications that can occur on any residue, the . character should be used to specify any, otherwise the list of amino acids should be provided.</xsd:documentation>
  </xsd:annotation>
</xsd:attribute>
Schema location file:/home/colin/work/xi-mzidentml-converter/schema/mzIdentML1.3.0.xsd
Attribute EnzymeType / @nTermGain
Namespace No namespace
Annotations
Element formula gained at NTerm.
Type restriction of xsd:string
Properties
use optional
Facets
pattern [A-Za-z0-9 ]+
Used by
Complex Type EnzymeType
Source
<xsd:attribute name="nTermGain" use="optional">
  <xsd:annotation>
    <xsd:documentation>Element formula gained at NTerm.</xsd:documentation>
  </xsd:annotation>
  <xsd:simpleType>
    <xsd:restriction base="xsd:string">
      <xsd:pattern value="[A-Za-z0-9 ]+"/>
    </xsd:restriction>
  </xsd:simpleType>
</xsd:attribute>
Schema location file:/home/colin/work/xi-mzidentml-converter/schema/mzIdentML1.3.0.xsd
Attribute EnzymeType / @cTermGain
Namespace No namespace
Annotations
Element formula gained at CTerm.
Type restriction of xsd:string
Properties
use optional
Facets
pattern [A-Za-z0-9 ]+
Used by
Complex Type EnzymeType
Source
<xsd:attribute name="cTermGain" use="optional">
  <xsd:annotation>
    <xsd:documentation>Element formula gained at CTerm.</xsd:documentation>
  </xsd:annotation>
  <xsd:simpleType>
    <xsd:restriction base="xsd:string">
      <xsd:pattern value="[A-Za-z0-9 ]+"/>
    </xsd:restriction>
  </xsd:simpleType>
</xsd:attribute>
Schema location file:/home/colin/work/xi-mzidentml-converter/schema/mzIdentML1.3.0.xsd
Attribute EnzymeType / @semiSpecific
Namespace No namespace
Annotations
Set to true if the enzyme cleaves semi-specifically (i.e. one terminus must cleave according to the rules, the other can cleave at any residue), false if the enzyme cleavage is assumed to be specific to both termini (accepting for any missed cleavages).
Type xsd:boolean
Properties
use optional
Used by
Complex Type EnzymeType
Source
<xsd:attribute name="semiSpecific" type="xsd:boolean" use="optional">
  <xsd:annotation>
    <xsd:documentation>Set to true if the enzyme cleaves semi-specifically (i.e. one terminus must cleave according to the rules, the other can cleave at any residue), false if the enzyme cleavage is assumed to be specific to both termini (accepting for any missed cleavages).</xsd:documentation>
  </xsd:annotation>
</xsd:attribute>
Schema location file:/home/colin/work/xi-mzidentml-converter/schema/mzIdentML1.3.0.xsd
Attribute EnzymeType / @missedCleavages
Namespace No namespace
Annotations
The number of missed cleavage sites allowed by the search. The attribute must be provided if an enzyme has been used.
Type xsd:int
Properties
use optional
Used by
Complex Type EnzymeType
Source
<xsd:attribute name="missedCleavages" type="xsd:int" use="optional">
  <xsd:annotation>
    <xsd:documentation>The number of missed cleavage sites allowed by the search. The attribute must be provided if an enzyme has been used.</xsd:documentation>
  </xsd:annotation>
</xsd:attribute>
Schema location file:/home/colin/work/xi-mzidentml-converter/schema/mzIdentML1.3.0.xsd
Attribute EnzymeType / @minDistance
Namespace No namespace
Annotations
Minimal distance for another cleavage (minimum: 1).
Type restriction of xsd:int
Properties
use optional
Facets
minInclusive 1
Used by
Complex Type EnzymeType
Source
<xsd:attribute name="minDistance" use="optional">
  <xsd:annotation>
    <xsd:documentation>Minimal distance for another cleavage (minimum: 1).</xsd:documentation>
  </xsd:annotation>
  <xsd:simpleType>
    <xsd:restriction base="xsd:int">
      <xsd:minInclusive value="1"/>
    </xsd:restriction>
  </xsd:simpleType>
</xsd:attribute>
Schema location file:/home/colin/work/xi-mzidentml-converter/schema/mzIdentML1.3.0.xsd
Attribute EnzymesType / @independent
Namespace No namespace
Annotations
If there are multiple enzymes specified, this attribute is set to true if cleavage with different enzymes is performed independently.
Type xsd:boolean
Properties
content simple
Used by
Complex Type EnzymesType
Source
<xsd:attribute name="independent" type="xsd:boolean">
  <xsd:annotation>
    <xsd:documentation>If there are multiple enzymes specified, this attribute is set to true if cleavage with different enzymes is performed independently.</xsd:documentation>
  </xsd:annotation>
</xsd:attribute>
Schema location file:/home/colin/work/xi-mzidentml-converter/schema/mzIdentML1.3.0.xsd
Attribute ResidueType / @code
Namespace No namespace
Annotations
The single letter code for the residue.
Type chars
Properties
use required
Facets
pattern [ABCDEFGHIJKLMNOPQRSTUVWXYZ]{1}
Used by
Complex Type ResidueType
Source
<xsd:attribute name="code" type="chars" use="required">
  <xsd:annotation>
    <xsd:documentation>The single letter code for the residue.</xsd:documentation>
  </xsd:annotation>
</xsd:attribute>
Schema location file:/home/colin/work/xi-mzidentml-converter/schema/mzIdentML1.3.0.xsd
Attribute ResidueType / @mass
Namespace No namespace
Annotations
The residue mass in Daltons (not including any fixed modifications).
Type xsd:float
Properties
use required
Used by
Complex Type ResidueType
Source
<xsd:attribute name="mass" type="xsd:float" use="required">
  <xsd:annotation>
    <xsd:documentation>The residue mass in Daltons (not including any fixed modifications).</xsd:documentation>
  </xsd:annotation>
</xsd:attribute>
Schema location file:/home/colin/work/xi-mzidentml-converter/schema/mzIdentML1.3.0.xsd
Attribute AmbiguousResidueType / @code
Namespace No namespace
Annotations
The single letter code of the ambiguous residue e.g. X.
Type chars
Properties
use required
Facets
pattern [ABCDEFGHIJKLMNOPQRSTUVWXYZ]{1}
Used by
Complex Type AmbiguousResidueType
Source
<xsd:attribute name="code" type="chars" use="required">
  <xsd:annotation>
    <xsd:documentation>The single letter code of the ambiguous residue e.g. X.</xsd:documentation>
  </xsd:annotation>
</xsd:attribute>
Schema location file:/home/colin/work/xi-mzidentml-converter/schema/mzIdentML1.3.0.xsd
Attribute MassTableType / @msLevel
Namespace No namespace
Annotations
The MS spectrum that the MassTable refers to e.g. "1" for MS1 "2" for MS2 or "1 2" for MS1 or MS2.
Type listOfIntegers
Properties
use required
Used by
Complex Type MassTableType
Source
<xsd:attribute name="msLevel" type="listOfIntegers" use="required">
  <xsd:annotation>
    <xsd:documentation>The MS spectrum that the MassTable refers to e.g. "1" for MS1 "2" for MS2 or "1 2" for MS1 or MS2.</xsd:documentation>
  </xsd:annotation>
</xsd:attribute>
Schema location file:/home/colin/work/xi-mzidentml-converter/schema/mzIdentML1.3.0.xsd
Attribute DatabaseTranslationType / @frames
Namespace No namespace
Annotations
The frames in which the nucleic acid sequence has been translated as a space separated list
Type listOfAllowedFrames
Properties
content simple
Used by
Source
<xsd:attribute name="frames" type="listOfAllowedFrames">
  <xsd:annotation>
    <xsd:documentation>The frames in which the nucleic acid sequence has been translated as a space separated list</xsd:documentation>
  </xsd:annotation>
</xsd:attribute>
Schema location file:/home/colin/work/xi-mzidentml-converter/schema/mzIdentML1.3.0.xsd
Attribute SpectrumIdentificationProtocolType / @analysisSoftware_ref
Namespace No namespace
Annotations
The search algorithm used, given as a reference to the SoftwareCollection section.
Type xsd:string
Properties
use required
Used by
Source
<xsd:attribute name="analysisSoftware_ref" type="xsd:string" use="required">
  <xsd:annotation>
    <xsd:documentation>The search algorithm used, given as a reference to the SoftwareCollection section.</xsd:documentation>
  </xsd:annotation>
</xsd:attribute>
Schema location file:/home/colin/work/xi-mzidentml-converter/schema/mzIdentML1.3.0.xsd
Attribute ProteinDetectionProtocolType / @analysisSoftware_ref
Namespace No namespace
Annotations
The protein detection software used, given as a reference to the SoftwareCollection section.
Type xsd:string
Properties
use required
Used by
Source
<xsd:attribute name="analysisSoftware_ref" type="xsd:string" use="required">
  <xsd:annotation>
    <xsd:documentation>The protein detection software used, given as a reference to the SoftwareCollection section.</xsd:documentation>
  </xsd:annotation>
</xsd:attribute>
Schema location file:/home/colin/work/xi-mzidentml-converter/schema/mzIdentML1.3.0.xsd
Attribute ExternalDataType / @location
Namespace No namespace
Annotations
The location of the data file.
Type xsd:anyURI
Properties
use required
Used by
Complex Type ExternalDataType
Source
<xsd:attribute name="location" type="xsd:anyURI" use="required">
  <xsd:annotation>
    <xsd:documentation>The location of the data file.</xsd:documentation>
  </xsd:annotation>
</xsd:attribute>
Schema location file:/home/colin/work/xi-mzidentml-converter/schema/mzIdentML1.3.0.xsd
Attribute SearchDatabaseType / @version
Namespace No namespace
Annotations
The version of the database.
Type xsd:string
Properties
content simple
Used by
Complex Type SearchDatabaseType
Source
<xsd:attribute name="version" type="xsd:string">
  <xsd:annotation>
    <xsd:documentation>The version of the database.</xsd:documentation>
  </xsd:annotation>
</xsd:attribute>
Schema location file:/home/colin/work/xi-mzidentml-converter/schema/mzIdentML1.3.0.xsd
Attribute SearchDatabaseType / @releaseDate
Namespace No namespace
Annotations
The date and time the database was released to the public; omit this attribute when the date and time are unknown or not applicable (e.g. custom databases).
Type xsd:dateTime
Properties
content simple
Used by
Complex Type SearchDatabaseType
Source
<xsd:attribute name="releaseDate" type="xsd:dateTime">
  <xsd:annotation>
    <xsd:documentation>The date and time the database was released to the public; omit this attribute when the date and time are unknown or not applicable (e.g. custom databases).</xsd:documentation>
  </xsd:annotation>
</xsd:attribute>
Schema location file:/home/colin/work/xi-mzidentml-converter/schema/mzIdentML1.3.0.xsd
Attribute SearchDatabaseType / @numDatabaseSequences
Namespace No namespace
Annotations
The total number of sequences in the database.
Type xsd:long
Properties
content simple
Used by
Complex Type SearchDatabaseType
Source
<xsd:attribute name="numDatabaseSequences" type="xsd:long">
  <xsd:annotation>
    <xsd:documentation>The total number of sequences in the database.</xsd:documentation>
  </xsd:annotation>
</xsd:attribute>
Schema location file:/home/colin/work/xi-mzidentml-converter/schema/mzIdentML1.3.0.xsd
Attribute SearchDatabaseType / @numResidues
Namespace No namespace
Annotations
The number of residues in the database.
Type xsd:long
Properties
content simple
Used by
Complex Type SearchDatabaseType
Source
<xsd:attribute name="numResidues" type="xsd:long">
  <xsd:annotation>
    <xsd:documentation>The number of residues in the database.</xsd:documentation>
  </xsd:annotation>
</xsd:attribute>
Schema location file:/home/colin/work/xi-mzidentml-converter/schema/mzIdentML1.3.0.xsd
Attribute PeptideEvidenceRefType / @peptideEvidence_ref
Namespace No namespace
Annotations
A reference to the PeptideEvidenceItem element(s).
Type xsd:string
Properties
use required
Used by
Complex Type PeptideEvidenceRefType
Source
<xsd:attribute name="peptideEvidence_ref" type="xsd:string" use="required">
  <xsd:annotation>
    <xsd:documentation>A reference to the PeptideEvidenceItem element(s).</xsd:documentation>
  </xsd:annotation>
</xsd:attribute>
Schema location file:/home/colin/work/xi-mzidentml-converter/schema/mzIdentML1.3.0.xsd
Attribute FragmentArrayType / @values
Namespace No namespace
Annotations
The values of this particular measure, corresponding to the index defined in ion type
Type listOfFloats
Properties
use required
Used by
Complex Type FragmentArrayType
Source
<xsd:attribute name="values" type="listOfFloats" use="required">
  <xsd:annotation>
    <xsd:documentation>The values of this particular measure, corresponding to the index defined in ion type</xsd:documentation>
  </xsd:annotation>
</xsd:attribute>
Schema location file:/home/colin/work/xi-mzidentml-converter/schema/mzIdentML1.3.0.xsd
Attribute FragmentArrayType / @measure_ref
Namespace No namespace
Annotations
A reference to the Measure defined in the FragmentationTable
Type xsd:string
Properties
use required
Used by
Complex Type FragmentArrayType
Source
<xsd:attribute name="measure_ref" type="xsd:string" use="required">
  <xsd:annotation>
    <xsd:documentation>A reference to the Measure defined in the FragmentationTable</xsd:documentation>
  </xsd:annotation>
</xsd:attribute>
Schema location file:/home/colin/work/xi-mzidentml-converter/schema/mzIdentML1.3.0.xsd
Attribute IonTypeType / @index
Namespace No namespace
Annotations
The index of ions identified as integers, following standard notation for a-c, x-z e.g. if b3 b5 and b6 have been identified, the index would store "3 5 6". For internal ions, the index contains pairs defining the start and end point - see specification document for examples. For immonium ions, the index is the position of the identified ion within the peptide sequence - if the peptide contains the same amino acid in multiple positions that cannot be distinguished, all positions should be given. For precursor ions, including neutral losses, the index value MUST be 0. For any other ions not related to the position within the peptide sequence e.g. quantification reporter ions, the index value MUST be 0.
Type listOfIntegers
Properties
content simple
Used by
Complex Type IonTypeType
Source
<xsd:attribute name="index" type="listOfIntegers">
  <xsd:annotation>
    <xsd:documentation>The index of ions identified as integers, following standard notation for a-c, x-z e.g. if b3 b5 and b6 have been identified, the index would store "3 5 6". For internal ions, the index contains pairs defining the start and end point - see specification document for examples. For immonium ions, the index is the position of the identified ion within the peptide sequence - if the peptide contains the same amino acid in multiple positions that cannot be distinguished, all positions should be given. For precursor ions, including neutral losses, the index value MUST be 0. For any other ions not related to the position within the peptide sequence e.g. quantification reporter ions, the index value MUST be 0.</xsd:documentation>
  </xsd:annotation>
</xsd:attribute>
Schema location file:/home/colin/work/xi-mzidentml-converter/schema/mzIdentML1.3.0.xsd
Attribute IonTypeType / @charge
Namespace No namespace
Annotations
The charge of the identified fragmentation ions.
Type xsd:int
Properties
use required
Used by
Complex Type IonTypeType
Source
<xsd:attribute name="charge" type="xsd:int" use="required">
  <xsd:annotation>
    <xsd:documentation>The charge of the identified fragmentation ions.</xsd:documentation>
  </xsd:annotation>
</xsd:attribute>
Schema location file:/home/colin/work/xi-mzidentml-converter/schema/mzIdentML1.3.0.xsd
Attribute SpectrumIdentificationItemType / @chargeState
Namespace No namespace
Annotations
The charge state of the identified peptide.
Type xsd:int
Properties
use required
Used by
Source
<xsd:attribute name="chargeState" type="xsd:int" use="required">
  <xsd:annotation>
    <xsd:documentation>The charge state of the identified peptide.</xsd:documentation>
  </xsd:annotation>
</xsd:attribute>
Schema location file:/home/colin/work/xi-mzidentml-converter/schema/mzIdentML1.3.0.xsd
Attribute SpectrumIdentificationItemType / @experimentalMassToCharge
Namespace No namespace
Annotations
The mass-to-charge value measured in the experiment in Daltons / charge.
Type xsd:double
Properties
use required
Used by
Source
<xsd:attribute name="experimentalMassToCharge" type="xsd:double" use="required">
  <xsd:annotation>
    <xsd:documentation>The mass-to-charge value measured in the experiment in Daltons / charge.</xsd:documentation>
  </xsd:annotation>
</xsd:attribute>
Schema location file:/home/colin/work/xi-mzidentml-converter/schema/mzIdentML1.3.0.xsd
Attribute SpectrumIdentificationItemType / @calculatedMassToCharge
Namespace No namespace
Annotations
The theoretical mass-to-charge value calculated for the peptide in Daltons / charge.
Type xsd:double
Properties
content simple
Used by
Source
<xsd:attribute name="calculatedMassToCharge" type="xsd:double">
  <xsd:annotation>
    <xsd:documentation>The theoretical mass-to-charge value calculated for the peptide in Daltons / charge.</xsd:documentation>
  </xsd:annotation>
</xsd:attribute>
Schema location file:/home/colin/work/xi-mzidentml-converter/schema/mzIdentML1.3.0.xsd
Attribute SpectrumIdentificationItemType / @calculatedPI
Namespace No namespace
Annotations
The calculated isoelectric point of the (poly)peptide, with relevant modifications included. Do not supply this value if the PI cannot be calcuated properly.
Type xsd:float
Properties
content simple
Used by
Source
<xsd:attribute name="calculatedPI" type="xsd:float">
  <xsd:annotation>
    <xsd:documentation>The calculated isoelectric point of the (poly)peptide, with relevant modifications included. Do not supply this value if the PI cannot be calcuated properly.</xsd:documentation>
  </xsd:annotation>
</xsd:attribute>
Schema location file:/home/colin/work/xi-mzidentml-converter/schema/mzIdentML1.3.0.xsd
Attribute SpectrumIdentificationItemType / @peptide_ref
Namespace No namespace
Annotations
A reference to the identified (poly)peptide sequence in the Peptide element.
Type xsd:string
Properties
use required
Used by
Source
<xsd:attribute name="peptide_ref" type="xsd:string" use="required">
  <xsd:annotation>
    <xsd:documentation>A reference to the identified (poly)peptide sequence in the Peptide element.</xsd:documentation>
  </xsd:annotation>
</xsd:attribute>
Schema location file:/home/colin/work/xi-mzidentml-converter/schema/mzIdentML1.3.0.xsd
Attribute SpectrumIdentificationItemType / @rank
Namespace No namespace
Annotations
For an MS/MS result set, this is the rank of the identification quality as scored by the search engine. 1 is the top rank. If multiple identifications have the same top score, they should all be assigned rank =1. For PMF data, the rank attribute may be meaningless and values of rank = 0 should be given.
Type xsd:int
Properties
use required
Used by
Source
<xsd:attribute name="rank" type="xsd:int" use="required">
  <xsd:annotation>
    <xsd:documentation>For an MS/MS result set, this is the rank of the identification quality as scored by the search engine. 1 is the top rank. If multiple identifications have the same top score, they should all be assigned rank =1. For PMF data, the rank attribute may be meaningless and values of rank = 0 should be given.</xsd:documentation>
  </xsd:annotation>
</xsd:attribute>
Schema location file:/home/colin/work/xi-mzidentml-converter/schema/mzIdentML1.3.0.xsd
Attribute SpectrumIdentificationItemType / @passThreshold
Namespace No namespace
Annotations
Set to true if the producers of the file has deemed that the identification has passed a given threshold or been validated as correct. If no such threshold has been set, value of true should be given for all results.
Type xsd:boolean
Properties
use required
Used by
Source
<xsd:attribute name="passThreshold" type="xsd:boolean" use="required">
  <xsd:annotation>
    <xsd:documentation>Set to true if the producers of the file has deemed that the identification has passed a given threshold or been validated as correct. If no such threshold has been set, value of true should be given for all results.</xsd:documentation>
  </xsd:annotation>
</xsd:attribute>
Schema location file:/home/colin/work/xi-mzidentml-converter/schema/mzIdentML1.3.0.xsd
Attribute SpectrumIdentificationItemType / @massTable_ref
Namespace No namespace
Annotations
A reference should be given to the MassTable used to calculate the sequenceMass only if more than one MassTable has been given.
Type xsd:string
Properties
content simple
Used by
Source
<xsd:attribute name="massTable_ref" type="xsd:string">
  <xsd:annotation>
    <xsd:documentation>A reference should be given to the MassTable used to calculate the sequenceMass only if more than one MassTable has been given.</xsd:documentation>
  </xsd:annotation>
</xsd:attribute>
Schema location file:/home/colin/work/xi-mzidentml-converter/schema/mzIdentML1.3.0.xsd
Attribute SpectrumIdentificationItemType / @sample_ref
Namespace No namespace
Annotations
A reference should be provided to link the SpectrumIdentificationItem to a Sample if more than one sample has been described in the AnalysisSampleCollection.
Type xsd:string
Properties
content simple
Used by
Source
<xsd:attribute name="sample_ref" type="xsd:string">
  <xsd:annotation>
    <xsd:documentation>A reference should be provided to link the SpectrumIdentificationItem to a Sample if more than one sample has been described in the AnalysisSampleCollection.</xsd:documentation>
  </xsd:annotation>
</xsd:attribute>
Schema location file:/home/colin/work/xi-mzidentml-converter/schema/mzIdentML1.3.0.xsd
Attribute SpectrumIdentificationResultType / @spectrumID
Namespace No namespace
Annotations
The locally unique id for the spectrum in the spectra data set specified by SpectraData_ref. External guidelines are provided on the use of consistent identifiers for spectra in different external formats.
Type xsd:string
Properties
use required
Used by
Source
<xsd:attribute name="spectrumID" type="xsd:string" use="required">
  <xsd:annotation>
    <xsd:documentation>The locally unique id for the spectrum in the spectra data set specified by SpectraData_ref. External guidelines are provided on the use of consistent identifiers for spectra in different external formats.</xsd:documentation>
  </xsd:annotation>
</xsd:attribute>
Schema location file:/home/colin/work/xi-mzidentml-converter/schema/mzIdentML1.3.0.xsd
Attribute SpectrumIdentificationResultType / @spectraData_ref
Namespace No namespace
Annotations
A reference to a spectra data set (e.g. a spectra file).
Type xsd:string
Properties
use required
Used by
Source
<xsd:attribute name="spectraData_ref" type="xsd:string" use="required">
  <xsd:annotation>
    <xsd:documentation>A reference to a spectra data set (e.g. a spectra file).</xsd:documentation>
  </xsd:annotation>
</xsd:attribute>
Schema location file:/home/colin/work/xi-mzidentml-converter/schema/mzIdentML1.3.0.xsd
Attribute SpectrumIdentificationListType / @numSequencesSearched
Namespace No namespace
Annotations
The number of database sequences searched against. This value should be provided unless a de novo search has been performed.
Type xsd:long
Properties
content simple
Used by
Source
<xsd:attribute name="numSequencesSearched" type="xsd:long">
  <xsd:annotation>
    <xsd:documentation>The number of database sequences searched against. This value should be provided unless a de novo search has been performed.</xsd:documentation>
  </xsd:annotation>
</xsd:attribute>
Schema location file:/home/colin/work/xi-mzidentml-converter/schema/mzIdentML1.3.0.xsd
Attribute SpectrumIdentificationItemRefType / @spectrumIdentificationItem_ref
Namespace No namespace
Annotations
A reference to the SpectrumIdentificationItem element(s).
Type xsd:string
Properties
use required
Used by
Source
<xsd:attribute name="spectrumIdentificationItem_ref" type="xsd:string" use="required">
  <xsd:annotation>
    <xsd:documentation>A reference to the SpectrumIdentificationItem element(s).</xsd:documentation>
  </xsd:annotation>
</xsd:attribute>
Schema location file:/home/colin/work/xi-mzidentml-converter/schema/mzIdentML1.3.0.xsd
Attribute PeptideHypothesisType / @peptideEvidence_ref
Namespace No namespace
Annotations
A reference to the PeptideEvidence element on which this hypothesis is based.
Type xsd:string
Properties
use required
Used by
Complex Type PeptideHypothesisType
Source
<xsd:attribute name="peptideEvidence_ref" type="xsd:string" use="required">
  <xsd:annotation>
    <xsd:documentation>A reference to the PeptideEvidence element on which this hypothesis is based.</xsd:documentation>
  </xsd:annotation>
</xsd:attribute>
Schema location file:/home/colin/work/xi-mzidentml-converter/schema/mzIdentML1.3.0.xsd
Attribute ProteinDetectionHypothesisType / @dBSequence_ref
Namespace No namespace
Annotations
A reference to the corresponding DBSequence entry. Note - this attribute was optional in mzIdentML 1.1 but is now mandatory in mzIdentML 1.2. Consuming software should assume that the DBSequence entry referenced here is the definitive identifier for the protein.
Type xsd:string
Properties
use required
Used by
Source
<xsd:attribute name="dBSequence_ref" type="xsd:string" use="required">
  <xsd:annotation>
    <xsd:documentation>A reference to the corresponding DBSequence entry. Note - this attribute was optional in mzIdentML 1.1 but is now mandatory in mzIdentML 1.2. Consuming software should assume that the DBSequence entry referenced here is the definitive identifier for the protein.</xsd:documentation>
  </xsd:annotation>
</xsd:attribute>
Schema location file:/home/colin/work/xi-mzidentml-converter/schema/mzIdentML1.3.0.xsd
Attribute ProteinDetectionHypothesisType / @passThreshold
Namespace No namespace
Annotations
Set to true if the producers of the file has deemed that the ProteinDetectionHypothesis has passed a given threshold or been validated as correct. If no such threshold has been set, value of true should be given for all results.
Type xsd:boolean
Properties
use required
Used by
Source
<xsd:attribute name="passThreshold" type="xsd:boolean" use="required">
  <xsd:annotation>
    <xsd:documentation>Set to true if the producers of the file has deemed that the ProteinDetectionHypothesis has passed a given threshold or been validated as correct. If no such threshold has been set, value of true should be given for all results.</xsd:documentation>
  </xsd:annotation>
</xsd:attribute>
Schema location file:/home/colin/work/xi-mzidentml-converter/schema/mzIdentML1.3.0.xsd
Attribute BibliographicReferenceType / @authors
Namespace No namespace
Annotations
The names of the authors of the reference.
Type xsd:string
Properties
content simple
Used by
Source
<xsd:attribute name="authors" type="xsd:string">
  <xsd:annotation>
    <xsd:documentation>The names of the authors of the reference.</xsd:documentation>
  </xsd:annotation>
</xsd:attribute>
Schema location file:/home/colin/work/xi-mzidentml-converter/schema/mzIdentML1.3.0.xsd
Attribute BibliographicReferenceType / @publication
Namespace No namespace
Annotations
The name of the journal, book etc.
Type xsd:string
Properties
content simple
Used by
Source
<xsd:attribute name="publication" type="xsd:string">
  <xsd:annotation>
    <xsd:documentation>The name of the journal, book etc.</xsd:documentation>
  </xsd:annotation>
</xsd:attribute>
Schema location file:/home/colin/work/xi-mzidentml-converter/schema/mzIdentML1.3.0.xsd
Attribute BibliographicReferenceType / @publisher
Namespace No namespace
Annotations
The publisher of the publication.
Type xsd:string
Properties
content simple
Used by
Source
<xsd:attribute name="publisher" type="xsd:string">
  <xsd:annotation>
    <xsd:documentation>The publisher of the publication.</xsd:documentation>
  </xsd:annotation>
</xsd:attribute>
Schema location file:/home/colin/work/xi-mzidentml-converter/schema/mzIdentML1.3.0.xsd
Attribute BibliographicReferenceType / @editor
Namespace No namespace
Annotations
The editor(s) of the reference.
Type xsd:string
Properties
content simple
Used by
Source
<xsd:attribute name="editor" type="xsd:string">
  <xsd:annotation>
    <xsd:documentation>The editor(s) of the reference.</xsd:documentation>
  </xsd:annotation>
</xsd:attribute>
Schema location file:/home/colin/work/xi-mzidentml-converter/schema/mzIdentML1.3.0.xsd
Attribute BibliographicReferenceType / @year
Namespace No namespace
Annotations
The year of publication.
Type xsd:int
Properties
content simple
Used by
Source
<xsd:attribute name="year" type="xsd:int">
  <xsd:annotation>
    <xsd:documentation>The year of publication.</xsd:documentation>
  </xsd:annotation>
</xsd:attribute>
Schema location file:/home/colin/work/xi-mzidentml-converter/schema/mzIdentML1.3.0.xsd
Attribute BibliographicReferenceType / @volume
Namespace No namespace
Annotations
The volume name or number.
Type xsd:string
Properties
content simple
Used by
Source
<xsd:attribute name="volume" type="xsd:string">
  <xsd:annotation>
    <xsd:documentation>The volume name or number.</xsd:documentation>
  </xsd:annotation>
</xsd:attribute>
Schema location file:/home/colin/work/xi-mzidentml-converter/schema/mzIdentML1.3.0.xsd
Attribute BibliographicReferenceType / @issue
Namespace No namespace
Annotations
The issue name or number.
Type xsd:string
Properties
content simple
Used by
Source
<xsd:attribute name="issue" type="xsd:string">
  <xsd:annotation>
    <xsd:documentation>The issue name or number.</xsd:documentation>
  </xsd:annotation>
</xsd:attribute>
Schema location file:/home/colin/work/xi-mzidentml-converter/schema/mzIdentML1.3.0.xsd
Attribute BibliographicReferenceType / @pages
Namespace No namespace
Annotations
The page numbers.
Type xsd:string
Properties
content simple
Used by
Source
<xsd:attribute name="pages" type="xsd:string">
  <xsd:annotation>
    <xsd:documentation>The page numbers.</xsd:documentation>
  </xsd:annotation>
</xsd:attribute>
Schema location file:/home/colin/work/xi-mzidentml-converter/schema/mzIdentML1.3.0.xsd
Attribute BibliographicReferenceType / @title
Namespace No namespace
Annotations
The title of the BibliographicReference.
Type xsd:string
Properties
content simple
Used by
Source
<xsd:attribute name="title" type="xsd:string">
  <xsd:annotation>
    <xsd:documentation>The title of the BibliographicReference.</xsd:documentation>
  </xsd:annotation>
</xsd:attribute>
Schema location file:/home/colin/work/xi-mzidentml-converter/schema/mzIdentML1.3.0.xsd
Attribute BibliographicReferenceType / @doi
Namespace No namespace
Annotations
The DOI of the referenced publication.
Type xsd:string
Properties
content simple
Used by
Source
<xsd:attribute name="doi" type="xsd:string">
  <xsd:annotation>
    <xsd:documentation>The DOI of the referenced publication.</xsd:documentation>
  </xsd:annotation>
</xsd:attribute>
Schema location file:/home/colin/work/xi-mzidentml-converter/schema/mzIdentML1.3.0.xsd
Attribute MzIdentMLType / @creationDate
Namespace No namespace
Annotations
The date on which the file was produced.
Type xsd:dateTime
Properties
content simple
Used by
Complex Type MzIdentMLType
Source
<xsd:attribute name="creationDate" type="xsd:dateTime">
  <xsd:annotation>
    <xsd:documentation>The date on which the file was produced.</xsd:documentation>
  </xsd:annotation>
</xsd:attribute>
Schema location file:/home/colin/work/xi-mzidentml-converter/schema/mzIdentML1.3.0.xsd
Attribute MzIdentMLType / @version
Namespace No namespace
Annotations
The version of the schema this instance document refers to, in the format x.y.z. Changes to z should not affect prevent instance documents from validating.
Type versionRegex
Properties
use required
Facets
pattern (1\.3\.\d+)
Used by
Complex Type MzIdentMLType
Source
<xsd:attribute name="version" type="versionRegex" use="required">
  <xsd:annotation>
    <xsd:documentation>The version of the schema this instance document refers to, in the format x.y.z. Changes to z should not affect prevent instance documents from validating.</xsd:documentation>
  </xsd:annotation>
</xsd:attribute>
Schema location file:/home/colin/work/xi-mzidentml-converter/schema/mzIdentML1.3.0.xsd
Element Group ParamGroup
Namespace http://psidev.info/psi/pi/mzIdentML/1.3
Annotations
A choice of either a cvParam or userParam.
Diagram
DiagrammzIdentML1_3_0_xsd.tmp#ParamGroup_cvParammzIdentML1_3_0_xsd.tmp#ParamGroup_userParam
Used by
Model
Children cvParam, userParam
Source
<xsd:group name="ParamGroup">
  <xsd:annotation>
    <xsd:documentation>A choice of either a cvParam or userParam.</xsd:documentation>
  </xsd:annotation>
  <xsd:choice>
    <xsd:element name="cvParam" type="CVParamType"/>
    <xsd:element name="userParam" type="UserParamType"/>
  </xsd:choice>
</xsd:group>
Schema location file:/home/colin/work/xi-mzidentml-converter/schema/mzIdentML1.3.0.xsd